本实验由光猫进行拨号,Openwrt作为二级路由器进行桥接IPV6配置,实现ipv6上网
一、光猫检查



二、Openwrt 创建wlan6接口





三、Openwrt修改WAN接口配置



四、Openwrt修改lan口配置


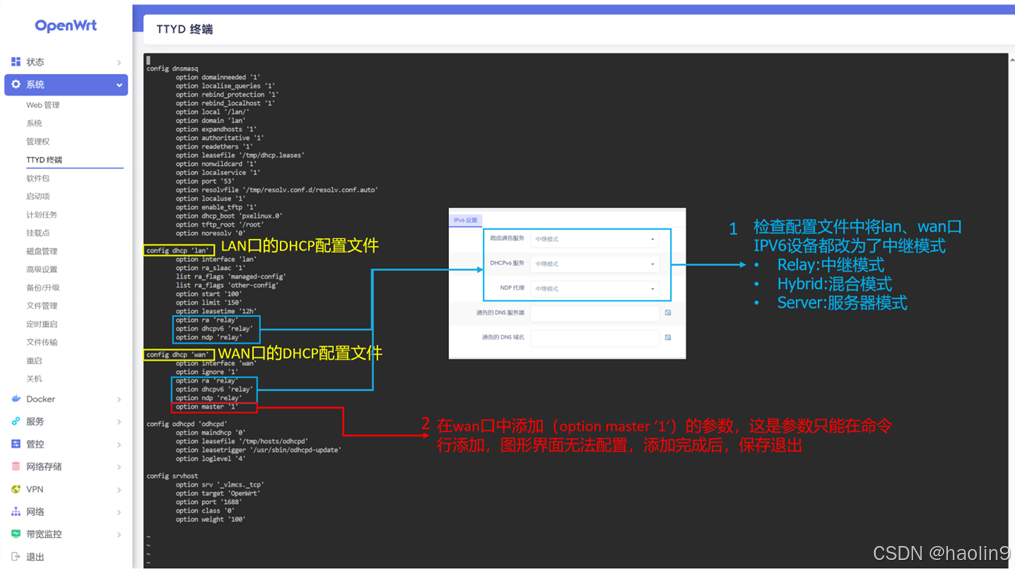
五、Openwrt 修改DHCP配置文件
添加参数:option master '1'

在/etc/config/dhcp文件中添加(option master '1')参数,文件中只能存在一个这样的参数,不能重复。

添加完成后,保存。

六、Openwrt配置允许IPV6 DNS解析

七、客户端验证

738

被折叠的 条评论
为什么被折叠?



