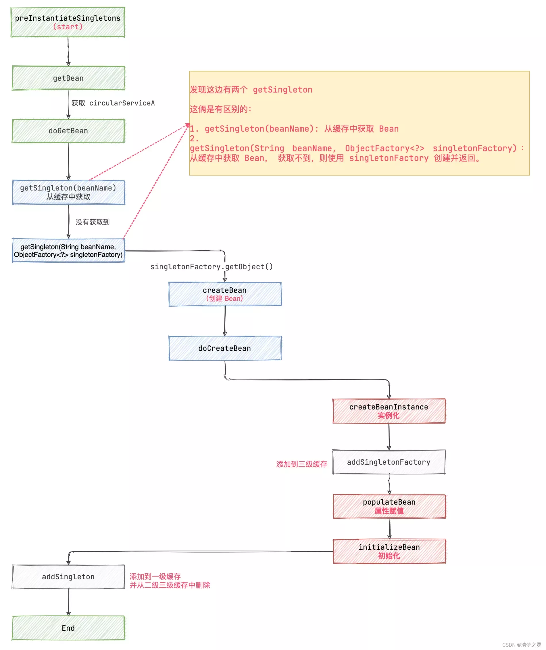
1.循序渐进,看一看什么是循环依赖?
先来回顾一下三级缓存的概念。
- singletonObjects: 一级缓存,存储单例对象,Bean 已经实例化,初始化完成。
- earlySingletonObjects: 二级缓存,存储singletonObject,这个 Bean 实例化了,还没有初始化。
- singletonFactories: 三级缓存,存储singletonFactory。
1.1 Bean 的创建过程
@Service
public class CircularServiceA {
private String fieldA = "字段 A";
}

通过上面的流程,可以看出 Spring 在创建 Bean 的过程中重点是在 AbstractAutowireCapableBeanFactory 中的以下三个步骤:
- 1.实例化 createBeanInstance: 其中实例化 Bean 并对 Bean 进行赋值,像例子中的 fieldA 字段在这里就会赋值。
- 2.属性注入 populateBean: 可以理解为对 Bean 里面的属性进行赋值。(会依赖其他 Bean)
- 3.初始化 initializeBean: 执行初始化和 Bean 的后置处理器。
1.2 如果要依赖其他 Bean 呢?
@Service
public class CircularServiceA {
private String fieldA = "字段 A";
@Autowired
private CircularServiceB circularServiceB;
}
@Service
public class CircularServiceB {
}

当 A 依赖了 B 的时候,在 createBeanInstance 这一步,并不会对 B 进行属性赋值。
而是在 populatedBean 这里查找依赖项,并创建 B。
1.3 循环依赖下的创建过程
@Service
public class CircularServiceA {
private String fieldA = "字段 A";
@Autowired
private CircularServiceB circularServiceB;
}
@Service
public class CircularServiceB {
@Autowired
private CircularServiceA circularServiceA;
}

在 A 和 B 循环依赖的场景中:
B populatedBean 查找依赖项 A 的时候,从一级缓存中虽然未获取到 A,但是发现 A 在创建中。
此时,从三级缓存中获取 A 的 singletonFactory 调用工厂方法,创建 getEarlyBeanReference A 的早期引用并返回。
B 引用到 A ,B 就可以初始化完毕,然后 A 同样也可以初始化完毕了。
2.二级缓存能否解决循环依赖
通过上面的图,仔细分析一下,其实把二级缓存拿掉,在 B 尝试获取 A 的时候直接返回 A 的实例,是不是也是可以的?
答案是:可以的!
但是为什么还是用三级缓存呢?
网上的很多资料说是和动态代理有关系,那就从动态代理的方面继续往下分析分析。
3.动态代理的场景
在 JavaConfig(配置类) 上添加 @EnableAspectJAutoProxy 注解,开启 AOP ,通过 Debug 循序渐进看一看动态代理对循环依赖的影响。
3.1 动态代理下,Bean 的创建过程
@Service
public class CircularServiceA {
private String fieldA = "字段 A";
public void methodA() {
System.out.println("方法 A 执行");
}
}
@Aspect
@Component
public class AspectA {
@Before("execution(public void com.liuzhihang.circular.CircularServiceA.methodA())")
public void beforeA() {
System.out.println("beforeA 执行");
}
}
只有 A 的情况下,给 A 添加切面,开始 Debug。
前面的流程都相同,在 initializeBean 开始出现差异。
这一步需要初始化 Bean 并执行 Bean 的后置处理器。

其中有一个处理器为: AnnotationAwareAspectJAutoProxyCreator 其实就是加的注解切面,会跳转到 AbstractAutoProxyCreator 类的 postProcessAfterInitialization 方法

如图所示:wrapIfNecessary 方法会判断是否满足代理条件,是的话返回一个代理对象,否则返回当前 Bean。
后续调用 getProxy 、createAopProxy 等等,最终执行到下面一部分。

最终会执行到这里,AOP 代理相关的就不细看了。
一路放行,直到 initializeBean 执行结束。

此时发现:A 被替换为了代理对象。
所以 doCreateBean 返回,以及后面放到一级缓存中的都是代理对象。

3.2 有循环依赖的动态代理
这一次把循环依赖打开:
@Service
public class CircularServiceA {
private String fieldA = "字段 A";
@Autowired
private CircularServiceB circularServiceB;
public void methodA() {
System.out.println("方法 A 执行");
}
}
@Aspect
@Component
public class AspectA {
@Before("execution(public void com.liuzhihang.circular.CircularServiceA.methodA())")
public void beforeA() {
System.out.println("beforeA 执行");
}
}
@Service
public class CircularServiceB {
@Autowired
private CircularServiceA circularServiceA;
public void methodB() {
}
}
@Aspect
@Component
public class AspectB {
@Before("execution(public void com.liuzhihang.circular.CircularServiceB.methodB())")
public void beforeB() {
System.out.println("beforeB 执行");
}
}
开始 Debug,前面的一些列流程,都和正常的没有什么区别。而唯一的区别在于,创建 B 的时候,需要从三级缓存获取 A。
此时在 getSingleton 方法中会调用:singletonObject = singletonFactory.getObject();

有时会比较疑惑 singletonFactory.getObject() 调用的是哪里?

所以这一块调用的是 getEarlyBeanReference,开始遍历执行 BeanPostProcessor。


看到 wrapIfNecessary 就明白了吧!这块会获取一个代理对象。
也就是说此时返回,并放到二级缓存的是一个 A 的代理对象。
这样 B 就创建完毕了!
到 A 开始初始化并执行后置处理器了!因为 A 也有代理,所以 A 也会执行到 postProcessAfterInitialization 这一部分!

但是在执行 wrapIfNecessary 之前,会先判断代理对象缓存是否有 A 了。
this.earlyProxyReferences.remove(cacheKey) != bean
但是这块获取到的是 A 的代理对象。肯定是 false 。 所以不会再生成一次 A 的代理对象。

4.总结
可以看到,循环依赖下,有没有代理情况下的区别就在:
singletonObject = singletonFactory.getObject();
在循环依赖发生的情况下 B 中的 A 赋值时:
- 1.无代理:getObject 直接返回原来的 Bean
- 2.有代理:getObject 返回的是代理对象
然后都放到二级缓存。
4.1 为什么要三级缓存?
假设去掉三级缓存
去掉三级缓存之后,Bean 直接创建 earlySingletonObjects, 看着好像也可以。
如果有代理的时候,在 earlySingletonObjects 直接放代理对象就行了。
但是会导致一个问题:在实例化阶段就得执行后置处理器,判断有 AnnotationAwareAspectJAutoProxyCreator 并创建代理对象。
这么一想,是不是会对 Bean 的生命周期有影响。
同样,先创建 singletonFactory 的好处就是:在真正需要实例化的时候,再使用 singletonFactory.getObject() 获取 Bean 或者 Bean 的代理。相当于是延迟实例化。
假设去掉二级缓存
如果去掉了二级缓存,则需要直接在 singletonFactory.getObject() 阶段初始化完毕,并放到一级缓存中。

那有这么一种场景,B 和 C 都依赖了 A。
要知道在有代理的情况下 singletonFactory.getObject() 获取的是代理对象。

而多次调用 singletonFactory.getObject() 返回的代理对象是不同的,就会导致 B 和 C 依赖了不同的 A。
那如果获取 B 到之后直接放到一级缓存,然后 C 再获取呢?
一级缓存放的是已经初始化完毕的 Bean,要知道 A 依赖了 B 和 C ,A 这时候还没有初始化完毕。
本文深入探讨了Spring框架中Bean的创建过程,特别是循环依赖的处理机制。在循环依赖场景下,Spring如何利用三级缓存避免问题,并分析了动态代理对循环依赖的影响。在动态代理启用时,Bean的创建过程中会涉及到代理对象的生成,确保在正确的时间进行实例化和初始化。文章还讨论了为何需要三级缓存,以及去掉二级或三级缓存可能带来的问题。
435

被折叠的 条评论
为什么被折叠?



