1.引言

在帕鲁的天地之间,你有权抉择,或是与非凡的生物「帕鲁」共度宁静时光,享受生活的惬意;或是勇敢地投入与偷猎者的生死较量,展开惊心动魄的冒险。帕鲁不仅具备战斗的能力,还能繁衍后代,帮助你完成农耕的繁重任务,甚至在工厂中助你一臂之力。此外,你有权选择将它们转化为财富,或将其分解为食材,满足你的口腹之欲
之前写过一篇博文《【3秒极速开服】PalWorld幻兽帕鲁服务器保姆教程》,之后收到网友私信,说文章浅显易懂,名副其实的保姆级教程,并要求再写一篇进阶的文章,结果遇到的问题,已经如何让帕鲁游戏运行更加的畅顺。
本文在 《【3秒极速开服】PalWorld幻兽帕鲁服务器保姆教程》的基础之上,再更深入一些描述搭建帕鲁服务器的操作步骤。
同样,本文还是基于腾讯云服务器搭建PalWorld幻兽帕鲁服务器。

腾讯云服务器搭建PalWorld幻兽帕鲁服务器
https://curl.qcloud.com/jqfHMuYv
2.进阶指南:一键配置游戏参数
🔔🔔建议您通过第三方应用模板(幻兽帕鲁Windows或幻兽帕鲁Linux)来创建或重装腾讯云轻量应用服务器,从而可以使用我们提供的游戏参数配置面板来修改游戏参数,无需登录服务器手动操作,更加方便。

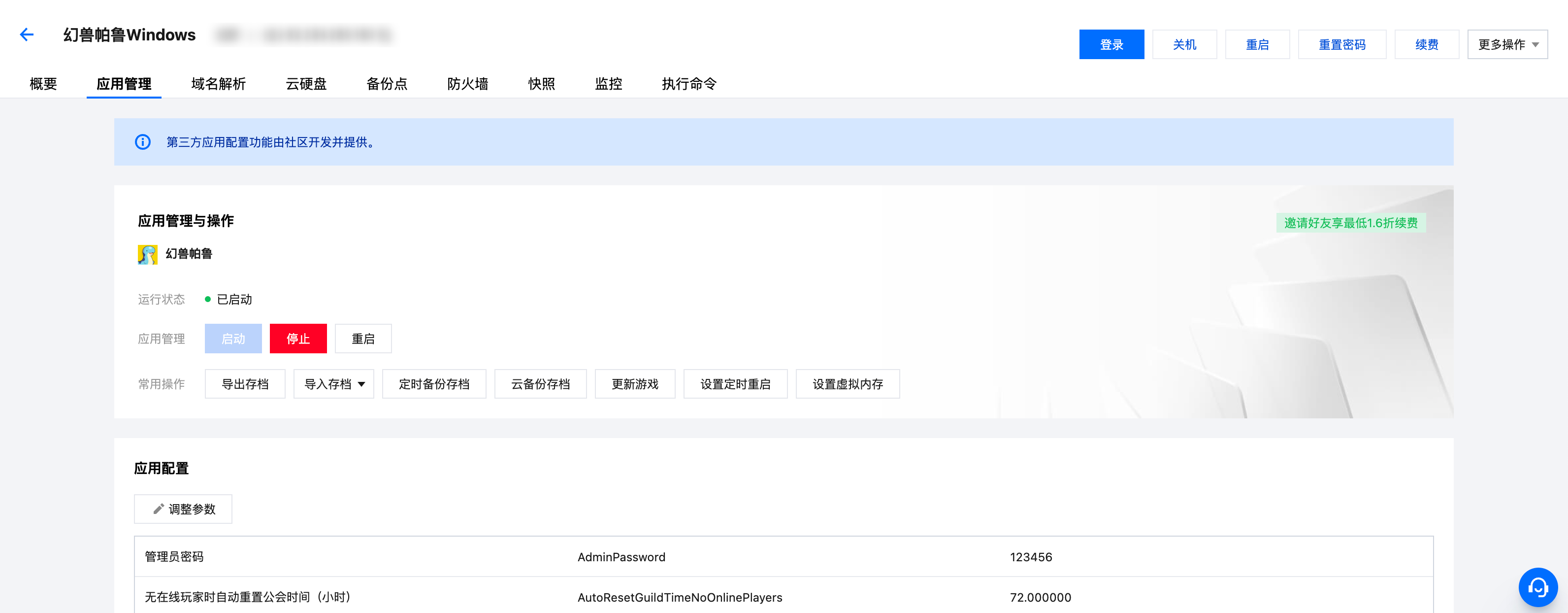
2.1如何找到游戏配置面板?
目前,满足以下条件的轻量应用服务器Lighthouse,可以在服务器详情页-应用管理页看到幻兽帕鲁的游戏配置面板。如果你使用了一键/极简部署的方式开服,那么需要保存游戏存档后,将服务器重装系统,否则将无法使用游戏配置面板。
步骤一:登录轻量云控制台,找到部署了幻兽帕鲁的服务器(第三方应用模板:幻兽帕鲁),单击实例卡片进入详情页。

通过幻兽帕鲁应用模板创建的服务器
步骤二:在实例详情页点击“应用管理”,即可看到幻兽帕鲁的配置面板。
重点介绍:一键配置游戏参数,

本文深入介绍了如何在腾讯云服务器上搭建帕鲁幻兽游戏服务器,包括一键配置游戏参数、内存优化(虚拟内存和Swap设置)、以及设置自动重启功能以防止内存溢出。提供了Windows和Linux服务器的具体操作步骤。
最低0.47元/天 解锁文章
1201

被折叠的 条评论
为什么被折叠?



