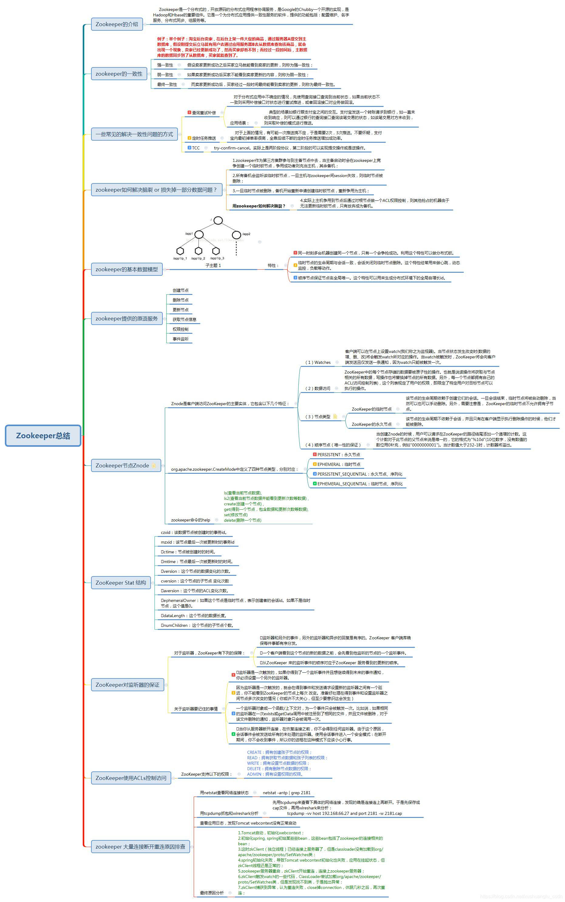
Zookeeper总结001

分布式微服务企业级系统是一个基于Spring、SpringMVC、MyBatis和Dubbo等技术的分布式敏捷开发系统架构。该系统采用微服务架构和模块化设计,提供整套公共微服务模块,包括集中权限管理(支持单点登录)、内容管理、支付中心、用户管理(支持第三方登录)、微信平台、存储系统、配置中心、日志分析、任务和通知等功能。系统支持服务治理、监控和追踪,确保高可用性和可扩展性,适用于中小型企业的J2EE企业级开发解决方案。 该系统使用Java作为主要编程语言,结合Spring框架实现依赖注入和事务管理,SpringMVC处理Web请求,MyBatis进行数据持久化操作,Dubbo实现分布式服务调用。架构模式包括微服务架构、分布式系统架构和模块化架构,设计模式应用了单例模式、工厂模式和观察者模式,以提高代码复用性和系统稳定性。 应用场景广泛,可用于企业信息化管理、电子商务平台、社交应用开发等领域,帮助开发者快速构建高效、安全的分布式系统。本资源包含完整的源码和详细论文,适合计算机科学或软件工程专业的毕业设计参考,提供实践案例和技术文档,助力学生和开发者深入理解微服务架构和分布式系统实现。 【版权说明】源码来源于网络,遵循原项目开源协议。付费内容为本人原创论文,包含技术分析和实现思路。仅供学习交流使用。
评论
成就一亿技术人!
拼手气红包6.0元
还能输入1000个字符
 
红包 添加红包
表情包 插入表情
 条评论被折叠 查看
添加红包

请填写红包祝福语或标题

红包个数最小为10个

红包金额最低5元

当前余额3.43前往充值 >
需支付:10.00
成就一亿技术人!
领取后你会自动成为博主和红包主的粉丝 规则
hope_wisdom
发出的红包

打赏作者

xushuanglu_csdn

你的鼓励将是我创作的最大动力

¥1 ¥2 ¥4 ¥6 ¥10 ¥20
扫码支付:¥1
获取中
扫码支付

您的余额不足,请更换扫码支付或充值

打赏作者

实付
使用余额支付
点击重新获取
扫码支付
钱包余额 0

抵扣说明:

1.余额是钱包充值的虚拟货币,按照1:1的比例进行支付金额的抵扣。
2.余额无法直接购买下载,可以购买VIP、付费专栏及课程。

余额充值