1、先打开tfs,找到自己的项目,然后按照图片所示,找到克隆

2、克隆这里把对应的url复制,

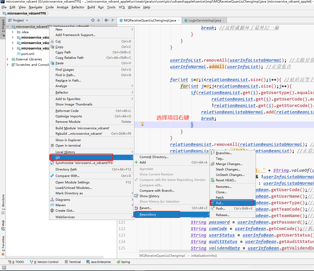
3、然后打开自己的idea,把对应的git打开,然后弹出东西

4、然后把url路径放进去,注意,不要跟本地路径或者名称相同

5、然后把需要下载的git和tortoiseGit都下载下来,进行安装(默认安装就行)

6、项目下载下来需要变成图片这样的分支,develop-all

7、进行分支切换

8、进行分支切换

以上是下载代码,切换分支
下面是代码下载

从新打开项目


本文详细介绍了如何从TFS中下载代码并切换分支的步骤,包括使用IDEA和Git工具,确保代码顺利下载及正确切换到目标分支。
700

被折叠的 条评论
为什么被折叠?



