应用:
实际应用中遇到一些难以复现的case,需要将当时录取的数据重新注入至can线,以复现当时的工况,以便于相应控制器录取当时的内部变量。
步骤1:
使用CANoe自带工具Logging file Conversion将数据转为CSV格式。

note:可以进行如下设置,根据自己需要进行选择。


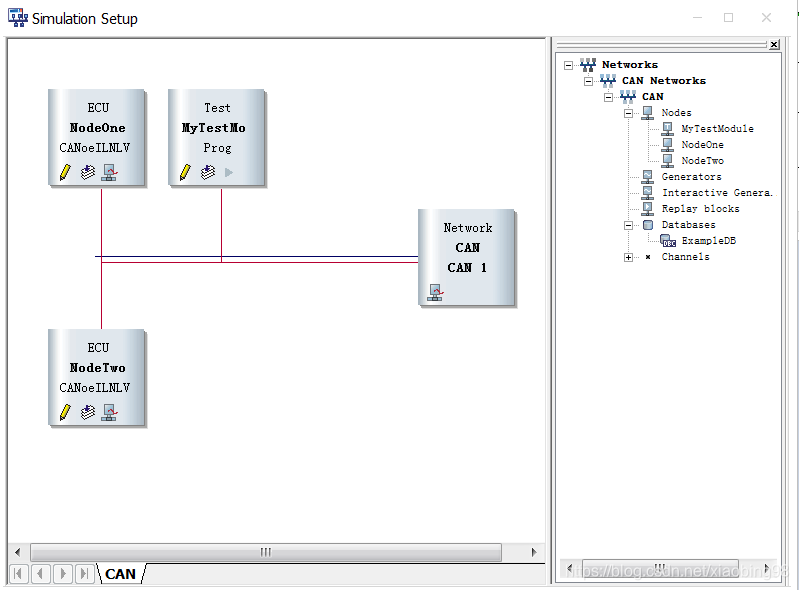
步骤2
- 配置Capl test module “MyTestModule”.

- 设置按键“a”时仿真测试开始。

3.相应代码
/*@!Encoding:1252*/
includes
{
}
variables
{
// variables for the stimuli handling:
dword StimEV1, StimEV2, StimSV1, StimSV2, StimSig1, StimSig2, StimSig3, StimSig4;
// Creating a message that can be send via CAPL
message frmSix myMsg = {DLC = 8};
msTimer MyTimer;
}
on preStart
{
// executed in the role of a developer
ChkConfig_Init();
}
void MainTest ()
{
// set the timer for cyclic sending of the message frmSix:
setTimerCyclic(MyTimer,20);
// Start the Test Case which in turn starts the stimuli:
TC_Stimuli();
}
testcase TC_Stimuli()
{
// Create Stimulus for System Variable cyclical - time column of CSV is NOT taken into account:
StimSV1= StmCreate_CSV(sysvar::MyNameSpace::MySV1,sigOne, 200, "MyCSV.csv");
// Create Stimulus for System Variable non-cyclical - time column of CSV is taken into account:
StimSV2= StmCreate_CSV(sysvar::MyNameSpace::MySV2,sigOne, "MyCSV.csv");
// Create Stimulus for Environment Variable cyclical - time column of CSV is NOT taken into account:
StimEV1 = StmCreate_CSV(MyEnvVar1, sigTwo, 200, "MyCSV.csv");
// Create Stimulus for Environment Variable non- cyclical - time column of CSV is taken into account:
StimEV2= StmCreate_CSV(MyEnvVar2, sigTwo, "MyCSV.csv");
// Create a Stimulus for a signal non- cyclical, signal send via CAPL:
StimSig1 =StmCreate_CSV(myMsg,sigEleven, "MyCSV.csv");
//Create a Stimulus for a signal non-cyclical, signal send via Interaction Layer:
StimSig2 =StmCreate_CSV(sigThree, "MyCSV.csv");
// Create a Stimulus for a signal cyclical, signal send via CAPL:
StimSig3 =StmCreate_CSV(myMsg, sigTwelve,200,"MyCSV.csv");
//Create a Stimulus for a signal cyclical, signal send via Interaction Layer:
StimSig4 =StmCreate_CSV(sigTwo,200,"MyCSV.csv");
//Start Stimuli:
StmControl_Start(StimSV1);
StmControl_Start(StimSV2);
StmControl_Start(StimEV1);
StmControl_Start(StimEV2);
StmControl_Start(StimSig1);
StmControl_Start(StimSig2);
StmControl_Start(StimSig3);
StmControl_Start(StimSig4);
//testWaitForTimeout(10000);设置停止条件,可以自行进行设置。
TestWaitForSignalOutsideRange(sigTwelve, 0, 300, 5000);
// Stop Stimuli:
StmControl_Stop(StimSV1);
StmControl_Stop(StimSV2);
StmControl_Stop(StimEV1);
StmControl_Stop(StimEV2);
StmControl_Stop(StimSig1);
StmControl_Stop(StimSig2);
StmControl_Stop(StimSig3);
StmControl_Stop(StimSig4);
}
// send message via CAPL (cyclical):
on timer MyTimer
{
output(myMsg);
}
on preStop
{
// Destroy stimulus:
StmControl_Destroy (StimSV1);
StmControl_Destroy (StimSV2);
StmControl_Destroy (StimEV1);
StmControl_Destroy (StimEV2);
StmControl_Destroy (StimSig1);
StmControl_Destroy (StimSig2);
StmControl_Destroy (StimSig3);
StmControl_Destroy (StimSig4);
}
说明
- 可以以此为例根据自己项目往CAN线发送数据,计算MsgCounter and CRC value;
- CSV文件中的名称务必和程序中的一致。
本文介绍如何使用CANoe工具进行数据记录并转换为CSV格式,再通过CAPL编程实现数据的回放,包括创建不同类型的刺激源、定时发送消息及控制刺激源的启动和停止。
2643

被折叠的 条评论
为什么被折叠?



