Maven提供了mvn dependency:tree来查看依赖关系,而IDE往往提供了更加便利的方式,比如Eclipse或者IDEA都有类似的功能,这篇文章简单说明一下如何在IDEA中查看依赖关系。
1: 打开Maven Project视图
点击Maven Project视图,如果此视图没有打开,请使用View菜单将其打开。

2: 显示依赖图
选中相应的项目的pom.xml,在右键菜单中选择

然后就可以看到整体的依赖关系图了

3、查看
点击1:1的按钮,然后就可以正常查看了

Ctrl + F之后可以输入相关的包名,然后就可以查看其详细信息了

比如这里查看一个logback的使用关联情况

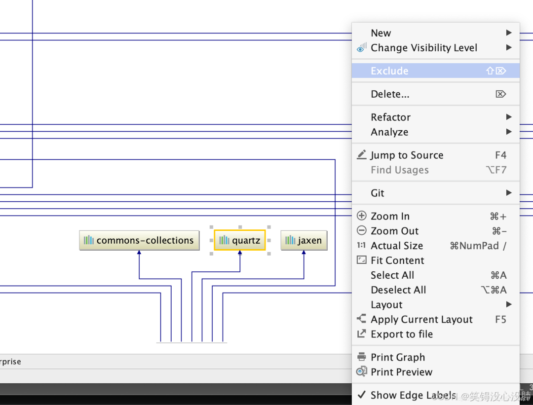
4: exclude
还可根据需要对冲突的依赖进行排除操作(一般红色实线表示冲突,红色虚线表示多处引用)等,注意此处的操作会真正修改pom.xml文件,事前千万注意备份。

5: 保存至本地查看
Export to file菜单项

输入文件名和保存地址即可。
总结
IDEA提供了查看依赖关系的方式,但是使用起来目前的IDE都还不是很方便,还只能是一个简单的辅助,拖动起来查看太麻烦。不过有IDEA插件可以更方便的做依赖关系冲突排查。
1466

被折叠的 条评论
为什么被折叠?



