_晶相光电 SOI JX-A05车规影像传感器与伟诠WT8932 图像处理器结合,可用于倒车后视摄像头 (RVC) ; 360度全景环视(AVM) ; Multiple Channel行车记录仪等应用。
_SOI JX-A05车规Full HD影像传感器
【 Key Specifications】

【 Features 】
| ● | Automatic functions: |
| - ABLC – Automatic Black Level Calibration 自动黑电平校准 | |
| ● | Programmable controls: |
| - Gain, exposure, frame rate and size 增益、曝光、帧率和尺寸 | |
| - Image mirror and flip 图像镜像和翻转 | |
| - Window panning and cropping | |
| - Column and row sub-sampling or binning | |
| - I2C slave ID | |
| ● | Output formats: |
| - DVP parallel interface | |
| - MIPI CSI2 (four lane) | |
| ● | Data formats: |
| - 12/10-bit RAW RGB | |
| ● | Multiple exposure HDR mode support (staggered output) |
| ● | Others |
| - Frame sync 帧同步 | |
| - Register group write capability | |
| - Black sunspot cancellation | |
| - one-time programmable (OTP) memory | |
| - on chip temperature sensor |
_Weltrend WT8932 图像处理器
【 WT8932 / WT8932NF Block Diagram 】

【 Features 】
| ● | Embedded 32-bit RISC CPU core |
| - DSP instruction set | |
| - Up to 180 MHz operation frequency | |
| ● | Memory |
| - Embedded serial flash 2MB | |
| - Internal 8KB I-cache | |
| - Internal 48KB DLM | |
| ● | Video inputs 视频输入 |
| - MIPI CSI-2 (support virtual channel up to 3) 4 lanes, data rate up to 1Gbps/lane | |
| - HiSPi SLVS/HiVcm 4 lanes(support formats Packetized-SP and Streaming-SP mode), data rate up to 700Mbps/lane | |
| - Max. resolution: 640x480@360fps, 2M@60fps, 2M@30fps(w/ IPU HDR, 2:1 Exp), 3M@30fps, 4M@30fps, 5M@25fps, 8M@15fps(w/ sensor HDR) | |
| - Data formats : 8/10/12/14/16-bit Bayer RAW, YUV 4:2:2 8-bit | |
| - RGB-IR | |
| ● | Video outputs 视频输出 |
| - MIPI CSI-2 4 lanes | |
| - Max. resolution: 8M@15fps | |
| - Bayer output follow input format, YUV 4:2:2 8-bit | |
| ● | Image Processing Unit (IPU) |
| - Automatic Exposure Control(AEC)_自动曝光控制 | |
| - Automatic Gain Control(AGC) 自动增益控制 | |
| - Auto White Balance(AWB)_自动白平衡控制 | |
| - Black Level Compensation_黑电平补偿 | |
| - Lens Shading Correction_镜头阴影校正 | |
| - Spatial Domain Denoise | |
| - HDR Stitch_支援2 EXP HDR | |
| - WDR Local Tone Mapping | |
| - Edge Enhancement | |
| - Bayer Patten Interpolation (Color Interpolation) | |
| - Color Correction Matrix_颜色校正矩阵 | |
| - Gamma | |
| - YUV Processing (for brightness, contrast, saturation, and hue processing) | |
| ● | Communication interfaces 通讯接口 |
| - ISP and ICE interface | |
| - 2 master/slave mode I2C interfaces up to 400 kHz | |
| - 1 full-duplex UART up to 1.5 MHz | |
| - 1 master/slave SPI up to 12 MHz | |
| ● | Timer with 16-bit prescaler |
| ● | GPIOs with configurable input/output direction and pull-up/pull-down resistor |
| ● | Window Watchdog Timer (WWDT) |
| ● | CPU clock source |
| - External crystal oscillator 24 MHz (built-in PLL) | |
| ● | Power consumption |
| - Operating: < 0.40W (2M@30fps) | |
| - Standby current: <1mA | |
| - Power supply 3.0V ~ 3.6V | |
| - Core power supply 1.08V ~ 1.32V | |
| - Host I/O power supply 3.0V ~ 3.6V | |
| - Sensor I/O power supply 1.6V ~ 3.6V | |
| ● | Operating temperature range: -40℃ ~ +85℃ |
| ● | Package type: QFN-88L (10x10) |
►场景应用图

►产品实体图

►展示板照片

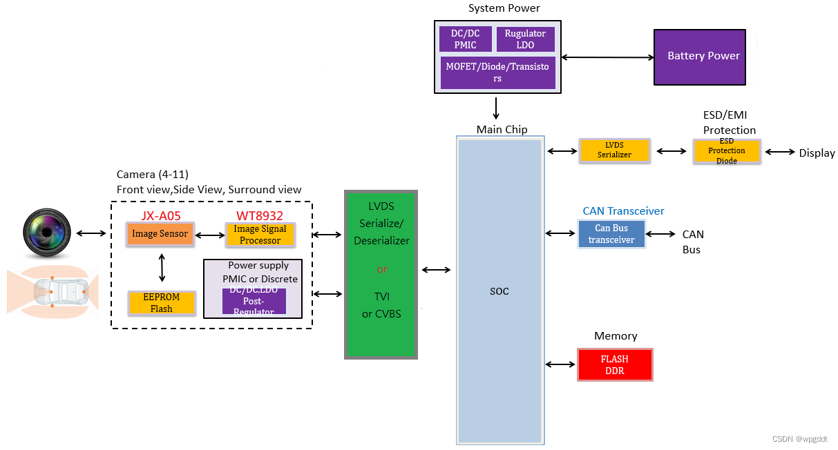
►方案方块图

►核心技术优势
JX-A05是一适用于车用市场应用且性价比很高的1080P解决方案;
现今车辆设计已朝向更高智能化及大量运用现今电子科技技术的导向;
人类及机器视觉的搭配完成更高行车安全的环境也是车用市场开发的方向;
晶相光电除了提供行车记录仪,环景监视,现在也提供更多技术应用于DMS或是视觉数位化的车用领域应用。
伟诠电子的图像处理器WT8932可以在相机模块中提供最佳的图像质量性能。
优势:
_ 用于相机模块集成的组件更少;
_ 低功耗、低成本; _ 快速启动时间和高速帧率;
_ 丰富的IPU功能和高质量的图像(低噪声和真彩色);
_ 嵌入式串行闪存,用于简单的生产校准和相机 ID 信息;
_ 支持系统内编程(ISP)进行系统升级;
►方案规格
●SOI JX-A05 是一款高性能2MP(1080P) 1/2.7 英寸 CMOS 图像传感器,采用 SOI 的 3.0um 像素技术设计和制造和芯片级封装(CSP),可适用于车载前装应用,通过了 AEC-Q100, Grade 2 车规认证,具有许多汽车安全功能。能够以90帧 /秒(fps)的速度拍摄2MP(1920x1080) 分辨率的视频,同时也支持三段曝光 HDR 30fps ( 3-stage HDR 交错输出模式) 技术。凭借卓越的暗光灵敏度,即使在恶劣的照明条件下也能生成优质图像和全高清 1080P 视频。
● WT8932 为高性能图像处理器,它采用 32 位 RISC CPU 和 DSP 指令集,运行频率高达 180 MHz,并针对具有 MIPI 接口的图像传感器进行了优化。此外处理器内嵌硬件图像处理器单元 (IPU),提供AEC、AGC、AWB、HDR、RGB-IR...等丰富的图像技术支持功能,硬体采用影像标准界面及提供丰富的API影像优化设计工具。支持高达 8 兆像素的输入分辨率,为相机应用提供实时和卓越的可视性技术,且硬体设计上需要很少的外部组件,可以轻松集成到相机模块中。
文章介绍了晶相光电的SOIJX-A05车规影像传感器与伟诠WT8932图像处理器的结合应用,适用于倒车后视、360度全景环视和行车记录仪等汽车安全系统。该传感器支持自动功能、多种输出格式和数据格式,而WT8932处理器提供高图像质量,包括自动曝光、增益控制和HDR等功能,两者结合实现低功耗、高性能的车载视觉解决方案。
231

被折叠的 条评论
为什么被折叠?



