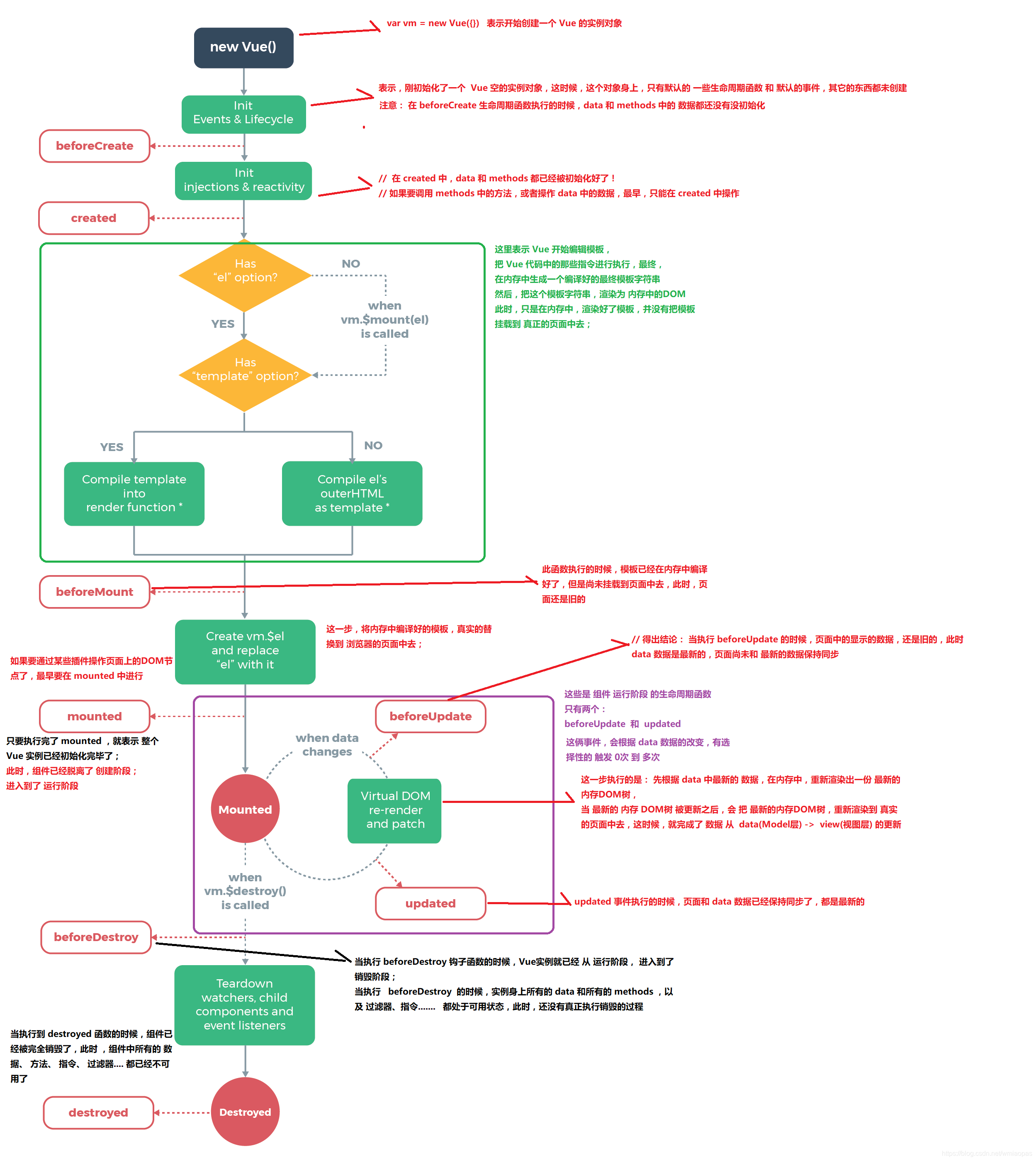
beforeCreate:
这是第一个生命周期函数,表示实例被完全创建出来之前,会执行他
在beforCreate生命周期函数执行的时候,data和methods中的数据还没有被初始化
Created:
这是第二个生命周期函数,在Created中data和methods都已经被初始化好了
如果要调用methods中的方法或操作data中的数据,最早只能在Created中操作
beforeMount:
这是第三个生命周期函数,表示模板已经在内存中编译完成了,但是尚未把模板渲染到页面中去
mounted:
这是遇到的第四个生命周期函数,表示内存中的模板,已经真实的挂载到了页面中,用户已经可以看到渲染好的页面了
mounted是实例创建期间最后的一个生命周期函数,当执行完mounted就表示,实例已经被完全创建好了,此时,如果没有其他操作的话,这个实例,就静静的躺在内存中 ,一动不动
如果要通过某些插件操作页面中的DOM节点,最早要在mounted中进行
只要执行完了mounted,就表示 整个Vue实例已经初始化完毕了,此时 组件已经脱离了创建阶段 进入到了运行阶段
beforeUpdate:
这个时候,表示我们的界面还没有被更新(当然数据肯定是更新了,数据更新了才调用beforeUpdate)
当执行beforeUpdate的时候,页面中的数据,还是旧的,此时Data数据是最新的,页面尚未和最新的数据保持同步
Update:
update事件执行的时候,页面和data数据已经保持同步了,都是最新的
beforeDestroy:
当执行beforeDestory钩子函数的时候,Vue实例就已经从运行阶段进入到销毁阶段,实例身上所有的Data和所有的methods以及过滤器、指令等 ,还处于可用状态,此时,还没有真正的执行销毁的过程
Destroy:
当执行到Destroy函数的时候,组件已经完全被销毁了,此时,组件中所有的数据,方法,指令,过滤器等都已经不可用了
13万+

被折叠的 条评论
为什么被折叠?



