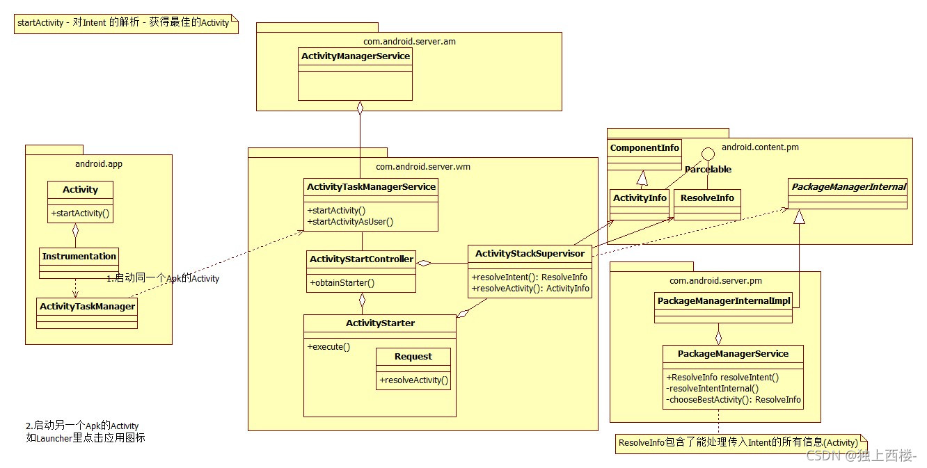
resolveIntentInternal:6431, PackageManagerService (com.android.server.pm)
access$8500:466, PackageManagerService (com.android.server.pm)
resolveIntent:24747, PackageManagerService$PackageManagerInternalImpl (com.android.server.pm)
resolveIntent:701, ActivityStackSupervisor (com.android.server.wm)
resolveActivity:491, ActivityStarter$Request (com.android.server.wm) --> 在这里返回了ResolveInfo
execute:647, ActivityStarter (com.android.server.wm)
startActivityAsUser:1100, ActivityTaskManagerService (com.android.server.wm)
startActivityAsUser:1072, ActivityTaskManagerService (com.android.server.wm)
startActivity:1047, ActivityTaskManagerService (com.android.server.wm)
onTransact:1422, IActivityTaskManager$Stub (android.app)
execTransactInternal:1154, Binder (android.os)
execTransact:1123, Binder (android.os)


这篇博客详细阐述了Android系统中启动活动的过程,从`PackageManagerService`的`resolveIntent`开始,经过`ActivityStackSupervisor`的处理,到`ActivityStarter`的`resolveActivity`并返回`ResolveInfo`,最后在`ActivityTaskManagerService`中完成启动。这一过程涉及到系统服务、intent解析、窗口管理和任务调度等多个核心组件的交互。
4448

被折叠的 条评论
为什么被折叠?



