- 博客(14)
- 收藏
- 关注
原创 vue中refs的使用
2、绑定在组件中通过this.$refs['test']来获取添加了refs='test'的组件。1、绑定在标签中通过this.$refs.test来获取添加了refs=‘test’的标签。在vue中refs可以以属性的形式绑定在标签和组件中。
2022-07-21 15:11:20
548
原创 java: 不兼容的类型: java.lang.String无法转换为com.sun.org.apache.xpath.internal.operations.String
因为import 导入了一个string,在后面的string中,会和java.lang.string混淆,删除就好
2022-02-07 14:52:42
5496
原创 Java编码GBK的不可映射字符错误
Java代码import java.util.Scanner;public class ScannerTest{ public static void main (String[] args){ Scanner sc =new Scanner(System.in); System.out.println("请输入第一个和尚的身高:"); int height1=sc.nextInt(); System.out.println("请输入第二个和尚的身高:"); int heigh
2022-01-19 14:39:54
443
原创 java初始-day01
一个java源文件中,可以出现多个class定义,比如有5个class,那么编译之后,就会生成5个class文件,有多少class定义,就会生成多少个class文件public:公共的,并且一个java文件中,只能有一个public类,且public的类的类名必须和文件名一致class:类,定义类的关键字类名,命名标准:大小写字母、美元符号$、数字,且数字不能开头,不能使用关键字和保留字但是public的类的类名必须和文件名一致程序入口是程序的第一条语句,但是在java中是以main方法作
2021-09-09 23:02:58
182
原创 微信小程序 day01
项目的目录结构pages: wxml:编写小程序界面结构的地方 wxss:编写小程序样式的地方 json:编写界面配置的地方 js:编写界面逻辑的地方utils:编写工具类的地方app.js:创建程序实例的地方app.json:编写全局配置地方app.wxss:编写全局样式的地方project.config.json:项目的配置文件sitemap.json配置那些网站可以呗检索到tabbar设置在ap...
2021-07-23 11:20:51
206
原创 Moudle模块
模块Module:一个模块,就是一个对其他模块暴露自己的属性或者方法的文件1、导出Exportexport var name=""前端君2、导入importimport {name} from “文件地址”导入是以对象的形式导入3、批量导出export {name,age,say} //其他属性和方法批量导出,以对象的形式导入也应该是批量导入import {name,age,say} from “文件地址”4、重命名导出的变量import {name
2021-07-02 08:00:23
334
原创 HTML5的web存储
1、localStorage 对象 用于长久保存整个网站的数据,保存的数据没有过期事件,直到手动去删除。localStorage对象存储的数据没有时间限制,
2021-06-29 10:47:00
133
原创 路由其他-day06
组件的嵌套1、声明路由的时候设置children,children是一个数组,数组里是路由对象2、这个children的组件就会渲染到它父组件的<router-view>中示例:body> <div id='app'> <router-view></router-view> </div> <template id="father"> <div>
2021-06-29 10:21:28
117
原创 vue组件扩展及路由的使用-day05
父组件向子组件传参接受父组件传值 设置props属性就可以接受父组件传值示例:// html部分<son :parent-msg='msg' :list='list'></son><template id='myComTemp'> <div> <button @click='changeMsg'>修改parentMsg</button> <h1>你好...
2021-06-27 20:50:31
221
1
原创 vue组件以及插槽
day03文章目录day03一、本章任务二、本章目标三、知识点1.定义vue组件2.读入数据总结一、本章任务1、完成教学案例中组件的使用2、完成教学案例中插槽的使用二、本章目标1、掌握组件的创建方式2、掌握插槽的使用方法三、知识点1.定义vue组件 什么是组件? 组件的出现,就是为了拆分Vue实例的代码量,能够让我们以不同的组件来划分不同的功能模块,将来我们需要什么样的功能,就可以去调用对应的组件即可。 组块化和模块化的不同: =>模块化:是从代码逻辑的角度进行划分的;方
2021-06-25 11:39:21
129
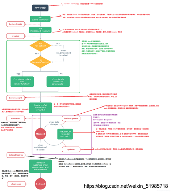
原创 vue生命周期和vue-resource
day03文章目录day03一、本章任务二、本章目标三、知识点1.什么是生命周期2.vue生命周期钩子函数3、vue生命周期:import numpy as npimport pandas as pdimport matplotlib.pyplot as pltimport seaborn as sns
2021-06-23 11:02:58
144
原创 数组知识点整理
数组一、元素的添加与删除 1、通过索引添加;arr[x]="张三" 2、通过栈添加与删除(栈:先进后出) 入栈:在末尾添加元素; arr.push("李四") 出栈:在末尾删除元素; arr.pop("王五")二、数组中的方法 删除元素,先进先出,在队头操作1.引入库代码如下(示例):import numpy as npimport pandas as pdimport matplotlib.pyplot as pltimport seaborn as snsim
2021-06-22 18:45:27
165
原创 vue的基础使用
vueday01vue的基础使用文章目录vue一、知识点二、使用步骤1.引入库2.读入数据总结一、知识点二、使用步骤1.引入库代码如下(示例):import numpy as npimport pandas as pdimport matplotlib.pyplot as pltimport seaborn as snsimport warningswarnings.filterwarnings('ignore')import sslssl._create_defaul
2021-06-22 10:14:14
547
空空如也
空空如也
TA创建的收藏夹 TA关注的收藏夹
TA关注的人
RSS订阅