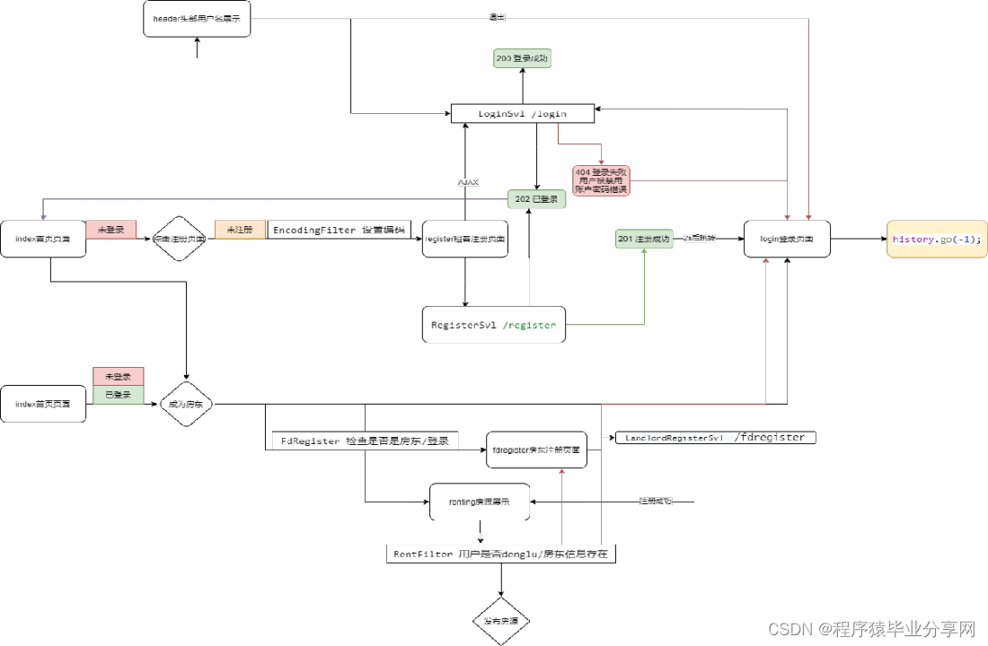
【452】java servlet租房系统web房屋租赁管理系统
开发工具:idea 或eclipse
数据库mysql5.7+
数据库链接工具:navcat,小海豚等















# 404小组
### 运行说明
1. SQL脚本为.sql文件
2. 数据库的连接配置文件是druid.properties
3. 管理员界面需要输入网址 localhost:8080/admin.jsp
4. 管理员登录名和密码为root test123456
5. 添加tomcat时,请将网站的根设置为/,否则会出现404错误
package com.zr.web;
import com.alibaba.fastjson.JSON;
import com.zr.pojo.Landlord;
import com.zr.pojo.UserInfo;
import com.zr.service.LandlordService;
import javax.servlet.ServletException;
import javax.servlet.annotation.WebServlet;
import javax.servlet.http.HttpServlet;
import javax.servlet.http.HttpServletRequest;
import javax.servlet.http.HttpServletResponse;
import java.io.IOException;
//获取到登录用户的房东信息
@WebServlet(name = "LandlordInfoSvl", urlPatterns = "/landlordInfo")
public class LandlordInfoSvl extends HttpServlet {
protected void doPost(HttpServletRequest request, HttpServletResponse response) throws ServletException, IOException {
response.setCharacterEncoding("utf-8");
response.setContentType("text/html;charset=UTF-8");
//根据账号获取房东信息,传递到前台
UserInfo userInfo = (UserInfo) request.getSession().getAttribute("UserInfo");
String account = userInfo.getAccount();
LandlordService instance = LandlordService.getInstance();
Landlord landlord = instance.getLandlordByAccount(account);
String s1 = JSON.toJSONString(landlord);
response.getWriter().print(s1);
}
protected void doGet(HttpServletRequest request, HttpServletResponse response) throws ServletException, IOException {
response.sendRedirect("/index.jsp");
}
}
package com.zr.web;
import com.jspsmart.upload.Request;
import com.jspsmart.upload.SmartUpload;
import com.zr.pojo.UserInfo;
import com.zr.service.UserInfoService;
import com.zr.utils.Utils;
import javax.servlet.ServletException;
import javax.servlet.annotation.WebServlet;
import javax.servlet.http.HttpServlet;
import javax.servlet.http.HttpServletRequest;
import javax.servlet.http.HttpServletResponse;
import java.io.IOException;
import java.util.List;
//用户更新用户信息
@WebServlet(name = "UpdateUserInfoSvl", urlPatterns = "/UpdateUserInfo")
public class UpdateUserInfoSvl extends HttpServlet {
protected void doPost(HttpServletRequest request, HttpServletResponse response) throws ServletException, IOException {
try {
response.setCharacterEncoding("utf-8");
response.setContentType("text/html;charset=UTF-8");
//获取前台提交的参数值
SmartUpload smartUpload = Utils.getInitialedSmartUpload(getServletConfig(), request, response);
UserInfo userInfo = (UserInfo) request.getSession().getAttribute("UserInfo");
UserInfoService instance = UserInfoService.getInstance();
UserInfo userInfoByAccount = instance.getUserInfoByAccount(userInfo.getAccount());
List<String> filenames = Utils.fileUpload(smartUpload, this, "/upload/");
String imgList = Utils.arrayToString(filenames.toArray(), ",");
if (imgList == "") {
imgList = userInfoByAccount.getImg();
} else {
Utils.deleteFileByFilename(this, "/upload/", userInfoByAccount.getImg());
}
Request uploadRequest = smartUpload.getRequest();
String nickname = uploadRequest.getParameter("nickname");
String phone = uploadRequest.getParameter("phone");
String email = uploadRequest.getParameter("email");
String initial_pwd = uploadRequest.getParameter("initial_pwd").trim();
if (!initial_pwd.equals("")) {
String new_pwd = uploadRequest.getParameter("new_pwd");
//MD5加密
initial_pwd = Utils.msgEncrypt(initial_pwd);
new_pwd = Utils.msgEncrypt(new_pwd);
//判断初始密码是否一致
if (userInfoByAccount.getPassword().equals(initial_pwd)) {
UserInfo updateUserInfo = new UserInfo(userInfoByAccount.getAccount(), new_pwd, userInfoByAccount.getUserName(), nickname, email, phone, imgList, userInfoByAccount.getState());
int i = instance.updateUserInfo(updateUserInfo);
if (i == 1) {
//修改成功
response.getWriter().print("<script>alert('修改成功');history.go(-1)</script>");
} else {
//修改失败
response.getWriter().print("<script>alert('修改失败');history.go(-1)</script>");
}
} else {
response.getWriter().print("<script>alert('初始密码错误');history.go(-1)</script>");
}
} else {
UserInfo updateUserInfo = new UserInfo(userInfo.getAccount(), userInfoByAccount.getPassword(), userInfoByAccount.getUserName(), nickname, email, phone, imgList, userInfoByAccount.getState());
int i = instance.updateUserInfo(updateUserInfo);
if (i == 1) {
//修改成功
response.getWriter().print("<script>alert('修改成功');history.go(-1)</script>");
} else {
//修改失败
response.getWriter().print("<script>alert('修改失败');history.go(-1)</script>");
}
}
} catch (Exception e) {
e.printStackTrace();
response.getWriter().print("<script>alert('出错了');history.go(-1)</script>");
}
}
protected void doGet(HttpServletRequest request, HttpServletResponse response) throws ServletException, IOException {
response.sendRedirect("/index.jsp");
}
}
文章介绍了使用JavaServlet开发的租房系统,包括获取房东信息和用户更新信息的功能,以及数据库操作(MySQL)和前端上传处理。开发工具如Eclipse和SmartUpload被提及,同时涉及到管理员界面和安全认证。
675

被折叠的 条评论
为什么被折叠?



