canoe的创建
点击File
选择创建 New
并且选择适配的模板 CAN 500KBaud2ch
在点击创建Create Configuration
这是可以查看canoe连接多少个通道
查看canoe连接的 canoe网络的通讯速率
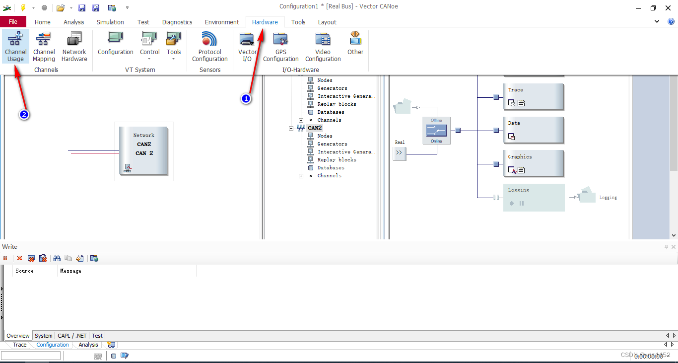
打开canoe的通讯设置
配置canoe:鼠标右键添加对应的通道
canoe中数据库的添加
本文详细指导如何在CANoe中新建配置,包括选择CAN500KBaud2ch模板,连接通道数确认,调整通讯速率,并演示了如何通过鼠标右键添加和配置通道。此外,还涉及数据库的添加步骤。
canoe的创建
点击File
选择创建 New
并且选择适配的模板 CAN 500KBaud2ch
在点击创建Create Configuration
这是可以查看canoe连接多少个通道
查看canoe连接的 canoe网络的通讯速率
打开canoe的通讯设置
配置canoe:鼠标右键添加对应的通道
canoe中数据库的添加
7063
4002

被折叠的 条评论
为什么被折叠?