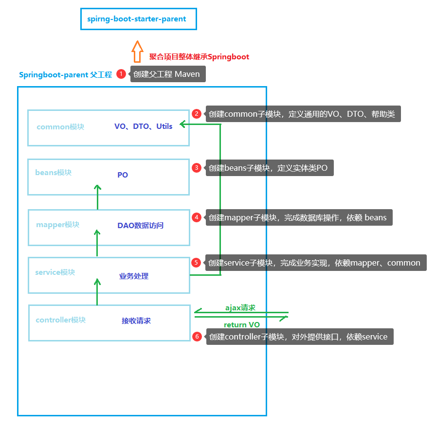
众所周知,maven可以管理项目依赖,但很多人忽视了maven的另一项重要功能——使用maven搭建聚合工程。
这里使用maven搭建一个springboot的聚合工程作为案例,整合Lombok、Spring MVC、Druid、Mybatis。

案例下载链接:springboot的maven聚合工程
操作步骤:
1.使用idea新建项目

2.直接构建maven工程,作为一个父工程,用于管理依赖版本,同时作为子模块容器


3.由于父工程只作为子模块的容器,因此不需要src目录,直接删掉。(当然,不删除也不影响)

4.在父工程容器下建立子模块

4.1.1创建common模块,common模块用于保存通用的一些组件。同样选择maven工程

4.1.2创建common模块,这里只需要输入模块名,指定版本号,其他不需要修改,同父工程。

4.2.1创建beans模块,用于保存实体类,实现实体类的统一管理。

4.2.2创建beans模块,输入模块名称即可

4.3.1创建mapper模块,实现对DAO层的统一管理,同样是maven工程

4.3.2创建mapper模块,输入模块名称,直接点完成

4.4.1创建service模块,实现对业务逻辑层的统一管理,同样为maven工程

4.4.2创建service模块,输入模块名称,直接点完成

4.5.1创建controller模块,由于此时我们的controller是Spring MVC,需要Springboot对其进行整合,此处就不再使用maven新建模块了,而是使用spring的初始化工具进行构建。

4.5.2创建controller模块,输入模块名称,选择java版本,点下一步

4.5.3创建controller模块,选择我们需要的所有模块。
①第一个选择Lombok,它可以通过注解的方式为我们实现setter、getter、有参无参构造器和toString()

②因为是控制层,需要整合Spring MVC,在这里选择导入Spring Web模块

③导入mybatis和mysql驱动

5.还有很多组件可供选择,这里只导入我们需要的,导入完成后,项目结构效果图:

6.此时我们打开maven可以看到该工程有两个根,那是因为我们的Spring初始化容器默认使controller的pom文件继承了Springboot的pom文件,同时springboot-parent没有将controller关联为子模块。

7.springboot-parent将controller关联为子模块,实现父容器对子模块的统一管理
7.1将controller的父工程(springboot)转为springboot-parent的父工程。也就是把controller的pom文件中的<parent>标签,挪到springboot-parent的pom里,使得整个父工程为springboot工程。
<parent>
<groupId>org.springframework.boot</groupId>
<artifactId>spring-boot-starter-parent</artifactId>
<version>2.5.8</version>
<relativePath/> <!-- lookup parent from repository -->
</parent>
7.2再将controller的pom下的依赖,全部挪到springboot-parent的pom下
<dependencies>
<dependency>
<groupId>org.springframework.boot</groupId>
<artifactId>spring-boot-starter-web</artifactId>
</dependency>
<dependency>
<groupId>org.mybatis.spring.boot</groupId>
<artifactId>mybatis-spring-boot-starter</artifactId>
<version>2.2.1</version>
</dependency>
<dependency>
<groupId>mysql</groupId>
<artifactId>mysql-connector-java</artifactId>
<scope>runtime</scope>
</dependency>
<dependency>
<groupId>org.projectlombok</groupId>
<artifactId>lombok</artifactId>
<optional>true</optional>
</dependency>
<dependency>
<groupId>org.springframework.boot</groupId>
<artifactId>spring-boot-starter-test</artifactId>
<scope>test</scope>
</dependency>
</dependencies>
7.3将springboot-parent作为controller模块的父工程
修改controller模块的pom文件,将springboot-parent作为父工程
<parent>
<artifactId>springboot-parent</artifactId>
<groupId>org.example</groupId>
<version>1.0-SNAPSHOT</version>
</parent>
修改springboot-parent的pom文件,将controller模块作为子模块
<modules>
<module>common</module>
<module>beans</module>
<module>mapper</module>
<module>service</module>
<!-- 添加controller子模块 -->
<module>controller</module>
</modules>
8.此时查看maven,只有一个root根目录了

9.可是展开依赖关系,发现所有的模块都引入了Springboot的依赖,有点冗余,所以需要整理一下依赖关系

9.根据依赖分析,整理依赖

9.0 父工程springboot-parent的pom.xml
<?xml version="1.0" encoding="UTF-8"?>
<project xmlns="http://maven.apache.org/POM/4.0.0"
xmlns:xsi="http://www.w3.org/2001/XMLSchema-instance"
xsi:schemaLocation="http://maven.apache.org/POM/4.0.0 http://maven.apache.org/xsd/maven-4.0.0.xsd">
<modelVersion>4.0.0</modelVersion>
<!-- 使父工程继承springboot工程 -->
<parent>
<groupId>org.springframework.boot</groupId>
<artifactId>spring-boot-starter-parent</artifactId>
<version>2.4.4</version>
<relativePath/> <!-- lookup parent from repository -->
</parent>
<groupId>org.example.springboot</groupId>
<artifactId>springboot-parent</artifactId>
<version>1.0-SNAPSHOT</version>
<!-- 修改父工程的打包方式为pom,子类可继承 -->
<packaging>pom</packaging>
<modules>
<module>common</module>
<module>beans</module>
<module>mapper</module>
<module>service</module>
<!-- 添加controller子模块 -->
<module>controller</module>
</modules>
<!-- 将依赖放入dependencyManagement下统一版本管理 -->
<dependencyManagement>
<dependencies>
<!-- lombok依赖 -->
<dependency>
<groupId>org.projectlombok</groupId>
<artifactId>lombok</artifactId>
<version>1.18.18</version>
<optional>true</optional>
</dependency>
<!-- spring-web依赖 -->
<dependency>
<groupId>org.springframework.boot</groupId>
<artifactId>spring-boot-starter-web</artifactId>
<version>2.4.4</version>
</dependency>
<!-- spring-test依赖 -->
<dependency>
<groupId>org.springframework.boot</groupId>
<artifactId>spring-boot-starter-test</artifactId>
<version>2.4.4</version>
<scope>test</scope>
</dependency>
<!-- 测试junit依赖 -->
<dependency>
<groupId>junit</groupId>
<artifactId>junit</artifactId>
<version>4.12</version>
<scope>test</scope>
</dependency>
<!-- mysql驱动依赖 -->
<dependency>
<groupId>mysql</groupId>
<artifactId>mysql-connector-java</artifactId>
<!-- 自定mysql版本号,版本号不同配置不同 -->
<version>5.1.47</version>
<scope>runtime</scope>
</dependency>
<!-- druid依赖 -->
<dependency>
<groupId>com.alibaba</groupId>
<artifactId>druid-spring-boot-starter</artifactId>
<version>1.1.10</version>
</dependency>
<!-- mybatis依赖 -->
<dependency>
<groupId>org.mybatis.spring.boot</groupId>
<artifactId>mybatis-spring-boot-starter</artifactId>
<version>2.1.4</version>
</dependency>
</dependencies>
</dependencyManagement>
</project>
9.1 beans模块的pom.xml
<?xml version="1.0" encoding="UTF-8"?>
<project xmlns="http://maven.apache.org/POM/4.0.0"
xmlns:xsi="http://www.w3.org/2001/XMLSchema-instance"
xsi:schemaLocation="http://maven.apache.org/POM/4.0.0 http://maven.apache.org/xsd/maven-4.0.0.xsd">
<parent>
<artifactId>springboot-parent</artifactId>
<groupId>org.example.springboot</groupId>
<version>1.0-SNAPSHOT</version>
</parent>
<modelVersion>4.0.0</modelVersion>
<artifactId>beans</artifactId>
<version>1.0-SNAPSHOT</version>
<!-- 修改beans模块的打包方式为jar,为mapper模块提供依赖 -->
<packaging>jar</packaging>
<dependencies>
<!-- lombok依赖 -->
<dependency>
<groupId>org.projectlombok</groupId>
<artifactId>lombok</artifactId>
<optional>true</optional>
</dependency>
</dependencies>
</project>
9.2 common模块的pom.xml
<?xml version="1.0" encoding="UTF-8"?>
<project xmlns="http://maven.apache.org/POM/4.0.0"
xmlns:xsi="http://www.w3.org/2001/XMLSchema-instance"
xsi:schemaLocation="http://maven.apache.org/POM/4.0.0 http://maven.apache.org/xsd/maven-4.0.0.xsd">
<parent>
<artifactId>springboot-parent</artifactId>
<groupId>org.example.springboot</groupId>
<version>1.0-SNAPSHOT</version>
</parent>
<modelVersion>4.0.0</modelVersion>
<artifactId>common</artifactId>
<version>1.0-SNAPSHOT</version>
<!-- 修改common模块的打包方式为jar,为service模块提供依赖 -->
<packaging>jar</packaging>
<dependencies>
<!-- lombok依赖 -->
<dependency>
<groupId>org.projectlombok</groupId>
<artifactId>lombok</artifactId>
<optional>true</optional>
</dependency>
</dependencies>
</project>
9.3 mapper模块的pom.xml
<?xml version="1.0" encoding="UTF-8"?>
<project xmlns="http://maven.apache.org/POM/4.0.0"
xmlns:xsi="http://www.w3.org/2001/XMLSchema-instance"
xsi:schemaLocation="http://maven.apache.org/POM/4.0.0 http://maven.apache.org/xsd/maven-4.0.0.xsd">
<parent>
<artifactId>springboot-parent</artifactId>
<groupId>org.example.springboot</groupId>
<version>1.0-SNAPSHOT</version>
</parent>
<modelVersion>4.0.0</modelVersion>
<artifactId>mapper</artifactId>
<!-- 修改beans模块的打包方式为jar,为service模块提供依赖 -->
<packaging>jar</packaging>
<dependencies>
<!-- beans模块依赖 -->
<dependency>
<groupId>org.example.springboot</groupId>
<artifactId>beans</artifactId>
<version>1.0-SNAPSHOT</version>
</dependency>
<!-- springboot场景依赖 -->
<dependency>
<groupId>org.springframework.boot</groupId>
<artifactId>spring-boot-starter</artifactId>
</dependency>
<!-- mysql驱动依赖 -->
<dependency>
<groupId>mysql</groupId>
<artifactId>mysql-connector-java</artifactId>
<scope>runtime</scope>
</dependency>
<!-- druid依赖 -->
<dependency>
<groupId>com.alibaba</groupId>
<artifactId>druid-spring-boot-starter</artifactId>
</dependency>
<!-- mybatis依赖 -->
<dependency>
<groupId>org.mybatis.spring.boot</groupId>
<artifactId>mybatis-spring-boot-starter</artifactId>
</dependency>
</dependencies>
</project>
9.4 service模块的pom.xml
<?xml version="1.0" encoding="UTF-8"?>
<project xmlns="http://maven.apache.org/POM/4.0.0"
xmlns:xsi="http://www.w3.org/2001/XMLSchema-instance"
xsi:schemaLocation="http://maven.apache.org/POM/4.0.0 http://maven.apache.org/xsd/maven-4.0.0.xsd">
<parent>
<artifactId>springboot-parent</artifactId>
<groupId>org.example.springboot</groupId>
<version>1.0-SNAPSHOT</version>
</parent>
<modelVersion>4.0.0</modelVersion>
<artifactId>service</artifactId>
<version>1.0-SNAPSHOT</version>
<!-- 修改service模块的打包方式为jar,为controller模块提供依赖 -->
<packaging>jar</packaging>
<dependencies>
<!-- common模块依赖 -->
<dependency>
<groupId>org.example.springboot</groupId>
<artifactId>common</artifactId>
<version>1.0-SNAPSHOT</version>
</dependency>
<!-- mapper模块依赖 -->
<dependency>
<groupId>org.example.springboot</groupId>
<artifactId>mapper</artifactId>
<version>1.0-SNAPSHOT</version>
</dependency>
</dependencies>
</project>
9.5 controller模块的pom.xml
<?xml version="1.0" encoding="UTF-8"?>
<project xmlns="http://maven.apache.org/POM/4.0.0" xmlns:xsi="http://www.w3.org/2001/XMLSchema-instance"
xsi:schemaLocation="http://maven.apache.org/POM/4.0.0 https://maven.apache.org/xsd/maven-4.0.0.xsd">
<modelVersion>4.0.0</modelVersion>
<parent>
<artifactId>springboot-parent</artifactId>
<groupId>org.example.springboot</groupId>
<version>1.0-SNAPSHOT</version>
</parent>
<artifactId>controller</artifactId>
<version>0.0.1-SNAPSHOT</version>
<name>controller</name>
<description>Demo project for Spring Boot</description>
<properties>
<java.version>1.8</java.version>
</properties>
<packaging>jar</packaging>
<dependencies>
<!-- service模块依赖 -->
<dependency>
<groupId>org.example.springboot</groupId>
<artifactId>service</artifactId>
<version>1.0-SNAPSHOT</version>
</dependency>
<!-- junit测试依赖 -->
<dependency>
<groupId>junit</groupId>
<artifactId>junit</artifactId>
<scope>test</scope>
</dependency>
<!-- spring-web依赖 -->
<dependency>
<groupId>org.springframework.boot</groupId>
<artifactId>spring-boot-starter-web</artifactId>
</dependency>
<!-- springboot-test依赖 -->
<dependency>
<groupId>org.springframework.boot</groupId>
<artifactId>spring-boot-starter-test</artifactId>
<scope>test</scope>
</dependency>
<!-- springboot热部署依赖 -->
<dependency>
<groupId>org.springframework.boot</groupId>
<artifactId>spring-boot-devtools</artifactId>
</dependency>
</dependencies>
<build>
<plugins>
<plugin>
<groupId>org.springframework.boot</groupId>
<artifactId>spring-boot-maven-plugin</artifactId>
<configuration>
<!-- 指定主程序入口 -->
<mainClass>org.example.springboot.ControllerApplication</mainClass>
<!-- 开启热部署 -->
<fork>true</fork>
<excludes>
<exclude>
<groupId>org.projectlombok</groupId>
<artifactId>lombok</artifactId>
</exclude>
</excludes>
</configuration>
</plugin>
</plugins>
</build>
</project>

5986





