我正在尝试使用Drupal 8作为我们的客户网站.我们的客户通过我们自己的身份验证应用程序进行身份验证,该应用程序与我们的文档存储(而不是MySQL)通信,以对用户进行身份验证并为他们提供唯一的会话ID(JWT最终,但那是另一天和会话)我们可以使用查询REST API并在我们的任何其他自我应用程序中获取用户数据.
我们正在从一个旧的基于JSP的网站转移到drupal,因为我们的应用程序现在用Symfony 3编写,但希望我们的客户网站是Drupal 8.
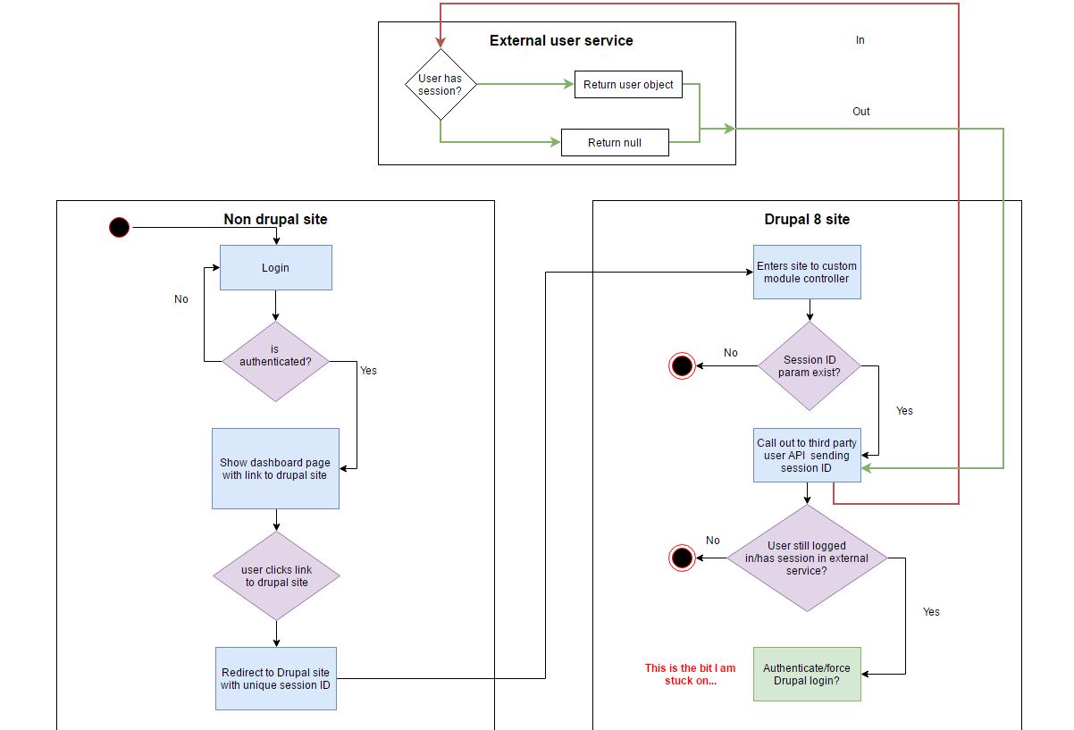
这是我想要解决的问题.如果我在旧网站上进行身份验证,我希望能够使用我们手中的会话ID重定向到Drupal 8网站,并使用它来获取我们登录用户的对象.我有点工作正常,但我现在可以说…好的我有用户对象,第三方服务已经说会话ID有效,所以我们知道我们已经过身份验证.
请参考下面的流程图.我希望能够手动在Drupal 8中进行身份验证.这是否可能(我确定是这样),如果是这样,有人能指出我正确的方向,我需要/应该做什么,我应该打电话给API吗?

谢谢你,好日子:)
解决方法:
标签:php,authentication,drupal,drupal-8
来源: https://codeday.me/bug/20190527/1165669.html
本文探讨了如何在Drupal8中实现手动用户认证的过程,特别是当用户通过自定义的身份验证应用进行认证,并携带会话ID跳转至Drupal8站点时的具体实现方式。
2326

被折叠的 条评论
为什么被折叠?



