
你好,VXLAN


为什么要用VXLAN?
普通的VLAN数量只有4096个,无法满足大规模云计算IDC的需求,而IDC为何需求那么多VLAN呢,因为目前大部分IDC内部结构主要分为两种L2,L3。L2结构里面,所有的服务器都在一个大的局域网里面,TOR透明L2,不同交换机上的服务器互通靠MAC地址,通信隔离和广播隔离靠的vlan,网关在内网核心上。而L3结构这是从TOR级别上就开始用协议进行互联,网关在TOR上,不同交换机之间的互通靠IP地址。
在云计算IDC里,要求服务器做到虚拟化,原来这个服务器挂在TOR A上,我可以随意把它迁移到TOR B上,而不需要改变IP地址,这个有点就是L2网路的特长,因为我这个虚拟服务器和外界(网关之外)通信还靠L3,但是我网关内部互访是走L2的,这个在L3里是无法做到的。因为L3里每个IP都是唯一的,地址也是固定位置的,除非你整网段物理搬迁。因此如何在L3网络里传输L2数据呢,这就是overlay技术。
因此VXLAN(Virtual eXtensible LAN可扩展虚拟局域网)诞生了,基于IP网络之上,采用的是MAC in UDP技术,本来OSI7层模型里就是一层叠一层的,这种和GRE/IPSEC等tunnel技术是不是很像,这种封装技术对中间网络没有特殊要求,只要你能识别IP报文即可进行传送。


VXLAN报文格式


Outer UDP端口使用4798,但可以修改
Outer IP头封装:源IP为发送报文的虚拟机所属的VTEP的IP地址,目的IP为目的虚拟机所属的VTEP IP地址。
Outer的目的IP地址可以是单播和组播地址,单播的情况下,目的IP为VTEP(Vxlan Tunnel End Point)的IP地址,在多播的情况下引入VXLAN的管理层,利用VNI和IP多播组的映射来确定VTEP。
当目的IP为接收端的VTEP的IP时,假如不知道这个IP地址,则需要执行ARP请求来获取,步骤如下:
1.目标IP被替换成与源虚拟机具有相同VNI的多播组IP地址;
2. 所有VTEP端都接收该多播报文,VTEP查找所在主机上的全部虚拟机来匹配源虚拟机的Inner 目的MAC。
3. 目标VTEP的虚拟机会回应该多播包,从而获得目标VTEP的IP地址。
4. 发送端VTEP添加VNI-VTEP-虚拟机MAC的映射关系到自己的VXLAN表中,以避免再次组播学习。
Outer 以太封装:SA为发送报文的虚拟机所属的VTEP MAC地址,DA为目的虚拟机所属的VTEP上路由表中下一跳MAC地址。


VXLAN配置案例分享


VXLAN 在园区上构建虚拟数据中心网络(二层互通)
1.组网需求
企业已经建成比较成熟的园区网络,但是没有专用的数据中心网络,所有的服务器分布在不同的部门,并且不具备集中放置的条件。现在用户希望在已有园区网络上构建一个虚拟的数据中心网络,需求如下:
1)将散落在不同部门的服务器构建成一个虚拟网络,实现资源整合和业务灵活部署。
2)各服务器上部署着大量的VM,相同业务的VM之间需要实现二层互通。
3)各VM之间由于业务需求需要在服务器之间进行平滑迁移,且保证业务不中断。
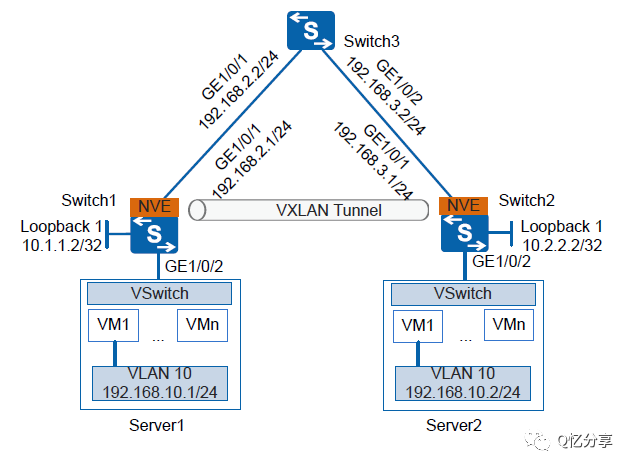
如下图所示,企业在不同的数据中心都拥有自己的VM,Server1与Server2上的VM1都属于VLAN 10,现需要通过VXLAN隧道实现相同业务的VM之间的二层互通。

数据准备

3.配置思路
采用如下思路配置同网段用户通过VXLAN隧道互通:
1. 分别在Switch1、Switch2、Switch3上配置路由协议,保证网络三层互通。
2. 分别在Switch1、Switch2上配置VXLAN接入业务部署方式。
3. 分别在Switch1、Switch2上配置VXLAN隧道。
4.操作步骤
1)配置路由协议
# 配置Switch1各接口IP地址。Switch2和Switch3的配置与Switch1类似,这里不再赘述。配置OSPF时,注意需要发布设备上的32位Loopback接口地址。
system-view
[Quidway] sysname Switch1
[Switch1] interface loopback 1
[Switch1-LoopBack1] ip address 10.1.1.2 32
[Switch1-LoopBack1] quit
[Switch1] interface gigabitethernet 1/0/1
[Switch1-GigabitEthernet1/0/1] undo portswitch
[Switch1-GigabitEthernet1/0/1] ip address 192.168.2.1 24
[Switch1-GigabitEthernet1/0/1] quit
[Switch1] ospf router-id 10.1.1.2
[Switch1-ospf-1] area 0
[Switch1-ospf-1-area-0.0.0.0] network 10.1.1.2 0.0.0.0
[Switch1-ospf-1-area-0.0.0.0] network 192.168.2.0 0.0.0.255
# OSPF成功配置后,Switch之间可通过OSPF协议发现对方的Loopback接口的IP地址,并能互相ping通。
2)分别在Switch1、Switch2上配置业务接入点
# 配置Switch1。
[Switch1] bridge-domain 10
[Switch1-bd10] quit
[Switch1] interface gigabitethernet 1/0/2
[Switch1-GigabitEthernet1/0/2] port link-type trunk
[Switch1-GigabitEthernet1/0/2] quit
[Switch1] interface gigabitethernet 1/0/2.1 mode l2
[Switch1-GigabitEthernet1/0/2.1] encapsulation dot1q vid 10
[Switch1-GigabitEthernet1/0/2.1] bridge-domain 10
# 配置Switch2。
[Switch2] bridge-domain 10
[Switch2-bd10] quit
[Switch2] interface gigabitethernet 1/0/2
[Switch2-GigabitEthernet1/0/2] port link-type trunk
[Switch2-GigabitEthernet1/0/2] quit
[Switch2] interface gigabitethernet 1/0/2.1 mode l2
[Switch2-GigabitEthernet1/0/2.1] encapsulation dot1q vid 10
[Switch2-GigabitEthernet1/0/2.1] bridge-domain 10
3)分别在Switch1、Switch2上配置VXLAN隧道
# 配置Switch1。
[Switch1] bridge-domain 10
[Switch1-bd10] vxlan vni 2010
[Switch1-bd10] quit
[Switch1] interface nve 1
[Switch1-Nve1] source 10.1.1.2
[Switch1-Nve1] vni 2010 head-end peer-list 10.2.2.2
# 配置Switch2。
[Switch2] bridge-domain 10
[Switch2-bd10] vxlan vni 2010
[Switch2-bd10] quit
[Switch2] interface nve 1
[Switch2-Nve1] source 10.2.2.2
[Switch2-Nve1] vni 2010 head-end peer-list 10.1.1.2
4)验证配置结果
# 上述配置成功后,在Switch1、Switch2上执行display vxlan vni命令可查看到VNI的状态是Up;执行display vxlan tunnel命令可查看到VXLAN隧道的信息。以Switch1显示为例。
[Switch1] display vxlan vni
VNI BD-ID State
-----------------------------------------
2010 10 up
-----------------------------------------
Number of vxlan vni bound to BD is : 1
[Switch1] display vxlan tunnel
Tunnel ID Source Destination State Type
----------------------------------------------------------------------------
4026531841 10.1.1.2 10.2.2.2 up static
----------------------------------------------------------------------------
Number of vxlan tunnel : 1
# 配置完成后,同网段用户通过VXLAN隧道可以互通。





爱我,就请给我一点点在看

本文介绍了VXLAN技术的背景和原理,旨在解决传统VLAN数量限制问题,满足大规模云计算IDC的网络需求。VXLAN采用MAC in UDP封装,实现L3网络中的L2数据传输。通过VXLAN配置案例,展示了如何在园区网络上构建虚拟数据中心,实现服务器间二层互通。
1777

被折叠的 条评论
为什么被折叠?



