今天给小伙伴们推荐一款非常好用的Linux远程工具,filezilla。在实际的开发过程中,时间就是项目的生命线,欲善其事,先利其器!如果你使用命令ftp上传、下载,加上远程登录、文件授权,烦不甚烦,而且浪费大量的时间,所以用好filezilla是你从命令解脱的第一步。
这里我演示一下如何使用这款工具,这款工具有哪些常用功能!
第一步,新建一个连接,File-->站点管理器 弹出管理器窗口,点击新站点!

第二步,输入用主机、端口、户名、密码,主机一般是输入IP地址,端口一般填写22

然后点击连接,如果弹出是否保存连接的窗口,可以勾选一下总是信任的复选框,这样以后就不用再输入用户名、密码了!
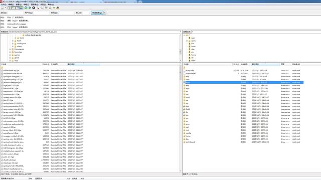
连接上去之后就可以上传、下载文件了

左边是本地文件目录,右边是远程的Linux机器目录,鼠标操作,可以任意切换目录,上传和下载就右键点击需要操作的文件或文件夹就可以了。
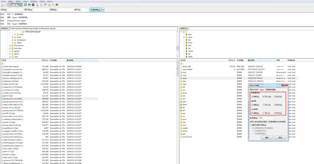
另外还可以修改Linux文件权限,右键点击需要修改权限的文件或文件夹,点击文件权限,就可以在弹出的窗口自由修改!

至于更多的功能就留给小伙伴自己去探索了,如果有新发现也可以留言给展翅,这样小伙伴们都可以发现新功能,共同学习和进步。
喜欢文章的话,请关注和收藏,展翅会定期更新有实战价值的内容!
本文介绍了一款高效的Linux远程工具FileZilla的使用方法,包括新建连接、上传下载文件及修改文件权限等功能,帮助开发者提高工作效率。
1288

被折叠的 条评论
为什么被折叠?



