目的
前面我们学习了如何创建维度,在本章中,我们将使用多维数据集向导将这些维度与数值在多维数据集中结合起来。接着,将使用多维数据集设计器来修改多维数据集,使其方便使用,并添加度量值和计算,增强其功能。
内容
在设计器多维数据集之前,应该熟悉包含在事实表中的数据,这些数据将被装载到多维数据集的度量值组中。查看事实数据,并尝试理解组织的业务流程是如何产生这些数据的。您需要知道该用每个事实表中的那些列来创建多维数据集中的度量值。关系型数据库表名称和列名称通常是隐晦的。并且这些列中不包含任何关于数据应该如何被格式化的信息。我们可以给度量值组合度量值添加更加方便使用的名字,并对数据进行格式化。确定每一个事实应该如何被聚合。例如,代表流量的事实(如销售量)是否应该随着时间而进行汇总又或者代表结余的事实(如库存量)是否应该在每个时间点进行汇总等。
首先我们要确定事实表和维度表是如何关联的。您可能会发现,有些事实表列包含的维度键时空值,或者在维度表并不存在。事实表中维度的细节程度可能和维度细节程度不同。例如,事实表中可能哟月份数据的列,而数据维度中包含每日数据。
第一步、打开项目,展开“数据源视图”文件夹,右击Adventure Works DW.dsv,选择“视图设计器”
默认情况下,显示的是<所有表>关系图。由于在数据源视图中显示了所有的表和关系,所以关系图理解起来有些困难。数据源视图中创建的其他一些关系图更容易理解一些,因为他们只包含单个事实表以及相关的维度表。每个关系图对应于多维数据集中所创建的一个度量值组。
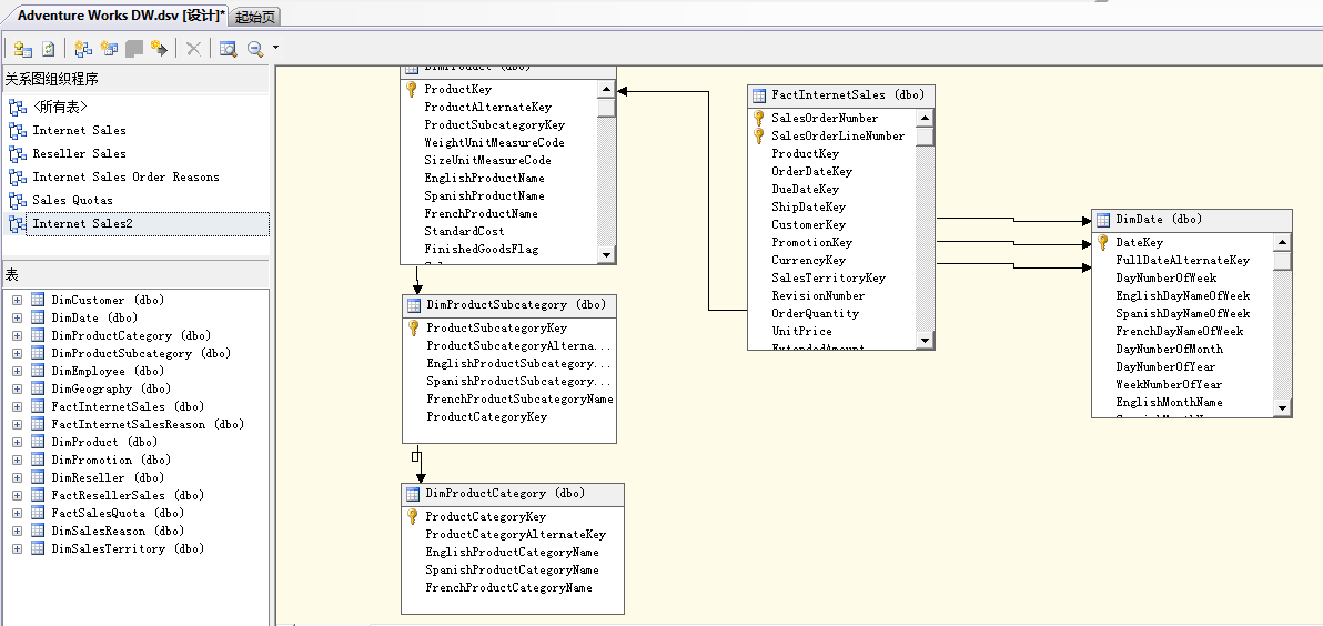
第二步,在“关系图组织程序”窗口中,选择Internet Sales关系图

从该关系图中可以看到,Internet Sales数据与Product 和Date维度相关联。FactInternetSales表通过ProductKey列与DimProduct表相关联。因为上述表中均包含FactInternetSales表通过ProductKey列与DimProduct表相关联,因为上述表中均包含ProductKey列。在表通过FactInternetSales和DimDate间存在说那个独立的关联。他们分别基于事实表包含的OrderDateKey列、DueDateKey列和ShipDateKey列。该多维数据集需要显示出三个不同的日期。
FactInternetSales表中还包含OrderQuantity列,SalesAmount列和TotalProductCost列,这三列都将称为多维数据集的度量值。
本文介绍了如何使用多维数据集向导结合维度与数值,以及如何利用多维数据集设计器进行修改,添加度量值和计算,以增强数据集的功能。文章详细解释了事实表与维度表之间的关联方式。

被折叠的 条评论
为什么被折叠?



