文章大纲
本文将进行使用 OpenCompass 来评测 InternLM2 1.8B实践
概览
在 OpenCompass 中评估一个模型通常包括以下几个阶段:配置 -> 推理 -> 评估 -> 可视化。
- 配置:这是整个工作流的起点。您需要配置整个评估过程,选择要评估的模型和数据集。此外,还可以选择评估策略、计算后端等,并定义显示结果的方式。
- 推理与评估:在这个阶段,OpenCompass 将会开始对模型和数据集进行并行推理和评估。推理阶段主要是让模型从数据集产生输出,而评估阶段则是衡量这些输出与标准答案的匹配程度。这两个过程会被拆分为多个同时运行的“任务”以提高效率。
- 可视化:评估完成后,OpenCompass 将结果整理成易读的表格,并将其保存为 CSV 和 TXT 文件。
接下来,我们将展示 OpenCompass 的基础用法,分别用命令行方式和配置文件的方式评测InternLM2-Chat-1.8B,展示书生浦语在 C-Eval 基准任务上的评估。更多评测技巧请查看 https://opencompass.readthedocs.io/zh-cn/latest/get_started/quick_start.html 文档。
环境配置
创建开发机和 conda 环境
在创建开发机界面选择镜像为 Cuda11.7-conda,并选择 GPU 为10% A100。
使用nvcc -V 进行查看
cuda toolkit 的版本

目前显卡和显卡驱动 支持的最高cuda版本

安装——面向GPU的环境安装
conda create -n opencompass python=3.10
conda activate opencompass
conda install pytorch==2.1.2 torchvision==0.16.2 torchaudio==2.1.2 pytorch-cuda=12.1 -c pytorch -c nvidia -y
# 注意:一定要先 cd /root
cd /root
git clone -b 0.2.4 https://github.com/open-compass/opencompass
cd opencompass
pip install -e .
apt-get update
apt-get install cmake
pip install -r requirements.txt
pip install protobuf
数据准备
评测数据集
解压评测数据集到 /root/opencompass/data/ 处。(注意: 上方在git clone opencompass 时一定要将 opencompass clone 到 /root 路径下)
cp /share/temp/datasets/OpenCompassData-core-20231110.zip /root/opencompass/
unzip OpenCompassData-core-20231110.zip
将会在 OpenCompass 下看到data文件夹
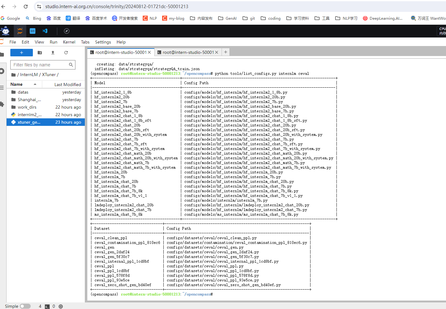
InternLM和ceval 相关的配置文件
列出所有跟 InternLM 及 C-Eval 相关的配置
python tools/list_configs.py internlm ceval
将会看到
+----------------------------------------+----------------------------------------------------------------------+
| Model | Config Path |
|----------------------------------------+----------------------------------------------------------------------|
| hf_internlm2_1_8b | configs/models/hf_internlm/hf_internlm2_1_8b.py |
| hf_internlm2_20b | configs/models/hf_internlm/hf_internlm2_20b.py |
| hf_internlm2_7b | configs/models/hf_internlm/hf_internlm2_7b.py |
| hf_internlm2_base_20b | configs/models/hf_internlm/hf_internlm2_base_20b.py |
| hf_internlm2_base_7b | configs/models/hf_internlm/hf_internlm2_base_7b.py |
| hf_internlm2_chat_1_8b | configs/models/hf_internlm/hf_internlm2_chat_1_8b.py |
| hf_internlm2_chat_1_8b_sft | configs/models/hf_internlm/hf_internlm2_chat_1_8b_sft.py |
| hf_internlm2_chat_20b | configs/models/hf_internlm/hf_internlm2_chat_20b.py |
| hf_internlm2_chat_20b_sft | configs/models/hf_internlm/hf_internlm2_chat_20b_sft.py |
| hf_internlm2_chat_20b_with_system | configs/models/hf_internlm/hf_internlm2_chat_20b_with_system.py |
| hf_internlm2_chat_7b | configs/models/hf_internlm/hf_internlm2_chat_7b.py |
| hf_internlm2_chat_7b_sft | configs/models/hf_internlm/hf_internlm2_chat_7b_sft.py |
| hf_internlm2_chat_7b_with_system | configs/models/hf_internlm/hf_internlm2_chat_7b_with_system.py |
| hf_internlm2_chat_math_20b | configs/models/hf_internlm/hf_internlm2_chat_math_20b.py |
| hf_internlm2_chat_math_20b_with_system | configs/models/hf_internlm/hf_internlm2_chat_math_20b_with_system.py |
| hf_internlm2_chat_math_7b | configs/models/hf_internlm/hf_internlm2_chat_math_7b.py |
| hf_internlm2_chat_math_7b_with_system | configs/models/hf_internlm/hf_internlm2_chat_math_7b_with_system.py |
| hf_internlm_20b | configs/models/hf_internlm/hf_internlm_20b.py |
| hf_internlm_7b | configs/models/hf_internlm/hf_internlm_7b.py |
| hf_internlm_chat_20b | configs/models/hf_internlm/hf_internlm_chat_20b.py |
| hf_internlm_chat_7b | configs/models/hf_internlm/hf_internlm_chat_7b.py |
| hf_internlm_chat_7b_8k | configs/models/hf_internlm/hf_internlm_chat_7b_8k.py |
| hf_internlm_chat_7b_v1_1 | configs/models/hf_internlm/hf_internlm_chat_7b_v1_1.py |
| internlm_7b | configs/models/internlm/internlm_7b.py |
| ms_internlm_chat_7b_8k | configs/models/ms_internlm/ms_internlm_chat_7b_8k.py |
+----------------------------------------+----------------------------------------------------------------------+
+--------------------------------+-------------------------------------------------------------------+
| Dataset | Config Path |
|--------------------------------+-------------------------------------------------------------------|
| ceval_clean_ppl | configs/datasets/ceval/ceval_clean_ppl.py |
| ceval_contamination_ppl_810ec6 | configs/datasets/contamination/ceval_contamination_ppl_810ec6.py |
| ceval_gen | configs/datasets/ceval/ceval_gen.py |
| ceval_gen_2daf24 | configs/datasets/ceval/ceval_gen_2daf24.py |
| ceval_gen_5f30c7 | configs/datasets/ceval/ceval_gen_5f30c7.py |
| ceval_ppl | configs/datasets/ceval/ceval_ppl.py |
| ceval_ppl_1cd8bf | configs/datasets/ceval/ceval_ppl_1cd8bf.py |
| ceval_ppl_578f8d | configs/datasets/ceval/ceval_ppl_578f8d.py |
| ceval_ppl_93e5ce | configs/datasets/ceval/ceval_ppl_93e5ce.py |
| ceval_zero_shot_gen_bd40ef | configs/datasets/ceval/ceval_zero_shot_gen_bd40ef.py |
| configuration_internlm | configs/datasets/cdme/internlm2-chat-7b/configuration_internlm.py |
| modeling_internlm2 | configs/datasets/cdme/internlm2-chat-7b/modeling_internlm2.py |
| tokenization_internlm | configs/datasets/cdme/internlm2-chat-7b/tokenization_internlm.py |
+--------------------------------+-------------------------------------------------------------------+

启动评测 (10% A100 8GB 资源)
使用命令行配置参数法进行评测
打开 opencompass文件夹下configs/models/hf_internlm/的hf_internlm2_chat_1_8b.py ,贴入以下代码
from opencompass.models import HuggingFaceCausalLM
models = [
dict(
type=HuggingFaceCausalLM,
abbr='internlm2-1.8b-hf',
path="/share/new_models/Shanghai_AI_Laboratory/internlm2-chat-1_8b",
tokenizer_path='/share/new_models/Shanghai_AI_Laboratory/internlm2-chat-1_8b',
model_kwargs=dict(
trust_remote_code=True,
device_map='auto',
),
tokenizer_kwargs=dict(
padding_side='left',
truncation_side='left',
use_fast=False,
trust_remote_code=True,
),
max_out_len=100,
min_out_len=1,
max_seq_len=2048,
batch_size=8,
run_cfg=dict(num_gpus=1, num_procs=1),
)
]
确保按照上述步骤正确安装 OpenCompass 并准备好数据集后,可以通过以下命令评测 InternLM2-Chat-1.8B 模型在 C-Eval 数据集上的性能。由于 OpenCompass 默认并行启动评估过程,我们可以在第一次运行时以 --debug 模式启动评估,并检查是否存在问题。在 --debug 模式下,任务将按顺序执行,并实时打印输出。
#环境变量配置
export MKL_SERVICE_FORCE_INTEL=1
#或
export MKL_THREADING_LAYER=GNU
python run.py --datasets ceval_gen --models hf_internlm2_chat_1_8b --debug
命令解析
python run.py
--datasets ceval_gen \ # 数据集准备
--models hf_internlm2_chat_1_8b \ # 模型准备
--debug
如果一切正常,您应该看到屏幕上显示:
[2024-08-09 16:48:07,016] [opencompass.openicl.icl_inferencer.icl_gen_inferencer] [INFO] Starting inference process...
评测完成后,将会看到:
dataset version metric mode internlm2-1.8b-hf
---------------------------------------------- --------- ------------- ------ -----------------------
ceval-computer_network db9ce2 accuracy gen 47.37
ceval-operating_system 1c2571 accuracy gen 47.37
ceval-computer_architecture a74dad accuracy gen 23.81
ceval-college_programming 4ca32a accuracy gen 13.51
ceval-college_physics 963fa8 accuracy gen 42.11
ceval-college_chemistry e78857 accuracy gen 33.33
ceval-advanced_mathematics ce03e2 accuracy gen 10.53
...
使用配置文件修改参数法进行评测
除了通过命令行配置实验外,OpenCompass 还允许用户在配置文件中编写实验的完整配置,并通过 run.py 直接运行它。配置文件是以 Python 格式组织的,并且必须包括 datasets 和 models 字段。本次测试配置在 configs文件夹 中。此配置通过 继承机制 引入所需的数据集和模型配置,并以所需格式组合 datasets 和 models 字段。
运行以下代码,在configs文件夹下创建eval_tutorial_demo.py
cd /root/opencompass/configs
touch eval_tutorial_demo.py
打开eval_tutorial_demo.py 贴入以下代码
from mmengine.config import read_base
with read_base():
from .datasets.ceval.ceval_gen import ceval_datasets
from .models.hf_internlm.hf_internlm2_chat_1_8b import models as hf_internlm2_chat_1_8b_models
datasets = ceval_datasets
models = hf_internlm2_chat_1_8b_models
因此,运行任务时,我们只需将配置文件的路径传递给 run.py:
cd /root/opencompass
python run.py configs/eval_tutorial_demo.py --debug
如果一切正常,您应该看到屏幕上显示:
[2024-08-09 16:48:07,016] [opencompass.openicl.icl_inferencer.icl_gen_inferencer] [INFO] Starting inference process...
评测完成后,将会看到:
dataset version metric mode internlm2-1.8b-hf
---------------------------------------------- --------- ------------- ------ -----------------------
ceval-computer_network db9ce2 accuracy gen 47.37
ceval-operating_system 1c2571 accuracy gen 47.37
ceval-computer_architecture a74dad accuracy gen 23.81
ceval-college_programming 4ca32a accuracy gen 13.51
ceval-college_physics 963fa8 accuracy gen 42.11
ceval-college_chemistry e78857 accuracy gen 33.33
ceval-advanced_mathematics ce03e2 accuracy gen 10.53
...
结语
接下来,我们将展示 OpenCompass 的基础用法,分别用命令行方式和配置文件的方式评测InternLM2-Chat-1.8B,展示书生浦语在 C-Eval 基准任务上的评估。更多评测技巧欢迎查看 https://opencompass.readthedocs.io/zh-cn/latest/get_started/quick_start.html 文档~我们下节课再见!
作业
作业请访问作业。
其他学习内容
任务
- https://github.com/InternLM/Tutorial/blob/camp3/docs/L1/OpenCompass/task.md
使用 OpenCompass 评测 internlm2-chat-1.8b 模型在 ceval 数据集上的性能,记录复现过程并截图。

感觉有点看不太出来,到底有没有在运行。

结果

参考文献
大模型实战营 地址
- https://openxlab.org.cn/models/InternLM/subject
本人学习系列笔记
第二期
- 《书生·浦语大模型实战营》第1课 学习笔记:书生·浦语大模型全链路开源体系
- 《书生·浦语大模型实战营》第2课 学习笔记:轻松玩转书生·浦语大模型趣味 Demo
- 《书生·浦语大模型实战营》第3课 学习笔记:搭建你的 RAG 智能助理(茴香豆)
- 《书生·浦语大模型实战营》第4课 学习笔记:XTuner 微调 LLM:1.8B、多模态、Agent
- 《书生·浦语大模型实战营》第5课 学习笔记:LMDeploy 量化部署 LLM 实践
- 《书生·浦语大模型实战营》第6课 学习笔记:Lagent & AgentLego 智能体应用搭建
- 《书生·浦语大模型实战营》第7课 学习笔记:OpenCompass 大模型评测实战
第三期
入门岛
- 《书生大模型实战营第3期》入门岛 学习笔记与作业:Linux 基础知识
- 《书生大模型实战营第3期》入门岛 学习笔记与作业:Git 基础知识
- 《书生大模型实战营第3期》入门岛 学习笔记与作业:Python 基础知识
基础岛
- 《书生大模型实战营第3期》基础岛 第1关 :书生大模型全链路开源体系
- 《书生大模型实战营第3期》基础岛 第2关 :8G 显存玩转书生大模型 Demo
- 《书生大模型实战营第3期》基础岛 第3关 :浦语提示词工程实践
- 《书生大模型实战营第3期》基础岛 第4关 :InternLM + LlamaIndex RAG 实践
- 《书生大模型实战营第3期》基础岛 第5关 :XTuner 微调个人小助手认知
- 《书生大模型实战营第3期》基础岛 第6关 :OpenCompass 评测 InternLM-1.8B 实践
课程资源
第三期 学院闯关手册
- https://aicarrier.feishu.cn/wiki/XBO6wpQcSibO1okrChhcBkQjnsf
第三期 作业提交
- https://aicarrier.feishu.cn/share/base/form/shrcnZ4bQ4YmhEtMtnKxZUcf1vd
第二期 学员手册
- https://aicarrier.feishu.cn/wiki/KamPwGy0SiArQbklScZcSpVNnTb
算力平台
- https://studio.intern-ai.org.cn/console/dashboard
- https://studio.intern-ai.org.cn/
课程文档
- https://github.com/InternLM/Tutorial/tree/camp3
- https://github.com/InternLM/Tutorial/tree/camp2
课程视频
- https://www.bilibili.com/video/BV15m421j78d
代码仓库
- https://github.com/InternLM/Tutorial
- https://github.com/InternLM/Tutorial/tree/camp2
优秀项目展示与学习
- https://aicarrier.feishu.cn/wiki/DoKWwqslwiyjjKkHhqJcvXAZnwd?table=tblyxy5MZV7gJ7yS&view=vew0rj0WuN
论文
其他参考
原始视频
- https://www.bilibili.com/video/BV18x4y147SU
原始文档
- https://github.com/InternLM/Tutorial/blob/camp3/docs/L1/Demo/readme.md
本人博客:
943

被折叠的 条评论
为什么被折叠?



