组网图形

静态MAC地址简介
MAC地址表项是交换机通过报文的源MAC地址学习过程而自动生成的,而通过用户手动配置也可以生成静态的MAC地址表项。
手动配置静态MAC,一般是为了防止假冒身份的非法用户骗取数据,由网络管理员手动在MAC地址表中添加合法用户的MAC地址表项。
手动配置静态MAC地址表项的数量比较大时,不便于网络管理员维护,此时可以使用端口安全功能实现MAC地址和接口的动态绑定。
配置注意事项
本举例适用于S系列交换机所有产品的所有版本(除S5751-L、S5731-L和S5731S-L外)。
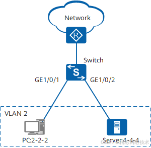
组网需求
如图1所示,服务器通过GE1/0/2接口连接交换机。为避免交换机在转发目的地址为服务器地址的报文时进行广播,要求在交换机上设置服务器的静态MAC地址表项,使交换机始终通过GE1/0/2接口单播发送去往服务器的报文。为了保证PC用户和服务器的安全通信,同时把PC用户的MAC地址和接口GE1/0/1静态绑定。
配置思路
采用如下思路配置静态MAC:

最低0.47元/天 解锁文章
3万+

被折叠的 条评论
为什么被折叠?



