RabbitMQ 集群
通常情况下,在集群中我们把每一个服务称之为一个节点,在 RabbitMQ 集群中,节点类型可以分为两种:
- 内存节点:元数据存放于内存中。为了重启后能同步数据,内存节点会将磁盘节点的地址存放于磁盘之中,除此之外,如果消息被持久化了也会存放于磁盘之中,因为内存节点读写速度快,一般客户端会连接内存节点。
- 磁盘节点:元数据存放于磁盘中(默认节点类型),需要保证至少一个磁盘节点,否则一旦宕机,无法恢复数据,从而也就无法达到集群的高可用目的。
PS:元数据,指的是包括队列名字属性、交换机的类型名字属性、绑定信息、vhost等基础信息,不包括队列中的消息数据。
RabbitMQ 中的集群主要有两种模式:普通集群模式和镜像队列模式。
普通集群模式
在普通集群模式下,集群中各个节点之间只会相互同步元数据,也就是说,消息数据不会被同步。那么问题就来了,假如我们连接到 A 节点,但是消息又存储在 B 节点又怎么办呢?
不论是生产者还是消费者,假如连接到的节点上没有存储队列数据,那么内部会将其转发到存储队列数据的节点上进行存储。虽然说内部可以实现转发,但是因为消息仅仅只是存储在一个节点,那么假如这节点挂了,消息是不是就没有了?因此这种普通集群模式并没有达到高可用的目的。
镜像队列模式
普通集群模式下不同节点之间只会相互同步元数据(交换机、队列、绑定关系、vhost的定义)而不会同步消息。例如,队列 1 的消息只存储在节点 1 上,节点 2 和节点 3只 同步了交换机和队列的元数据,但是没有同步消息。
假如生产者连接的是节点 3,要将消息通过交换机A路由到队列 1,最终消息还是会转发到节点 1 上存储;同理如果消费者连接的是节点 2,要从队列 1 上拉取消息,最终消息会从节点1转发到节点 2,其它节点起到一个路由的作用;如果节点1挂掉,则队列 1 的全部数据就会丢失。
镜像队列模式下,节点之间不仅仅会同步元数据,消息内容也会在镜像节点间同步,可用性更高。这种方案提升可用性的同时,也会因为同步数据带来的网络开销从而在一定程度上影响到性能。
基于 HAProxy + Keepalived 高可用集群
假如一个 RabbitMQ 集群中,有多个内存节点,我们应该连接到哪一个节点呢?这个选择的策略如果放在客户端做,那么会有很大的弊端,最严重的的就是每次扩展集群都要修改客户端代码,所以这种方式并不是很可取,所以我们在部署集群的时候就需要一个中间代理组件,这个组件要能够实现服务监控和转发,比如 Redis 中的 Sentinel(哨兵)集群模式,哨兵就可以监听 Redis 节点并实现故障转移。
在 RabbitMQ 集群中,通过 Keepalived 和 HAProxy 两个组件实现了集群的高可用性和负载均衡功能。
HAProxy
HAProxy 是一个开源的、高性能的负载均衡软件,同样可以作为负载均衡软件的还有 nginx,lvs 等。 HAproxy 支持 7 层负载均衡和 4 层负载均衡。
负载均衡
所谓的 7 层负载均衡和 4 层负载均衡针对的是 OSI 模型而言,如下图所示就是一个 OSI 通信模型:
| 7层 | 应用层 | 应用层 HTTP、FTP、DNS、URI、HTML TLS/SSL、SMTP、POP、IMAP、TELNET、SSH | 应用程序 |
| 6层 | 表示层 | ||
| 5层 | 会话层 | ||
| 4层 | 传输层 | 传输层 TCP、UDP、SCTP、DCCP | 操作系统 |
| 3层 | 网络层 | 网络层 ARP、IP、ICMP、RIP | |
| 2层 | 数据链路层 | 网络接口层 | 设备驱动程序 网络接口 |
| 1层 | 物理层 |
从上表中看到,第 7 层对应应用层,第 4 层对应传输层。常用的负载均衡软件如 nginx 一般工作在第 7 层,lvs(Linux Virtual Server)一般工作在第 4 层。
4层负载:
4 层负载使用了 NAT (Network Address Translation)技术,即:网络地址转换。收到客户端请求时,可以通过修改数据包里的源 IP 和端口,然后把数据包转发到对应的目标服务器。4 层负载均衡只能根据报文中目标地址和源地址对请求进行转发,无法判断或者修改请求资源的具体类型。
7层负载:
根据客户端请求的资源路径,转发到不同的目标服务器。
高可用 HAProxy
HAProxy 虽然实现了负载均衡,但是假如只是部署一个 HAProxy,那么其本身也存在宕机的风险。一旦 HAProxy 宕机,那么就会导致整个集群不可用,所以我们也需要对 HAProxy 也实现集群,那么假如 HAProxy 也实现了集群,客户端应该连接哪一台服务呢?问题似乎又回到了起点,陷入了无限循环中...
Keepalived
为了实现 HAProxy 的高可用,需要再引入一个 Keepalived 组件,Keepalived 组件主要有以下特性:
- 具有负载功能,可监控集群中的节点状态,如果集群中某一个节点宕机,可以实现故障转移。
- 其本身也可以实现集群,但是只能有一个
master节点。 master节点会对外提供一个虚拟IP,应用端只需要连接这一个IP就行了。可以理解为集群中的HAProxy节点会同时争抢这个虚拟IP,哪个节点争抢到,就由哪个节点来提供服务。
VRRP 协议
VRRP 协议即虚拟路由冗余协议(Virtual Router Redundancy Protocol)。Keepalived 中提供的虚拟 IP 机制就属于 VRRP,它是为了避免路由器出现单点故障的一种容错协议。
搭建高可用 RabbitMQ 集群
集群环境准备
准备三台虚拟机,分别安装好 Erlang 和 RabbitMQ,可以用克隆功能。
本文服务器环境:CentOS7
[CentOS7] Install RabbitMQ Using PackageCloud Yum Repository
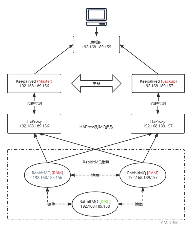
服务器 A:192.168.189.156 RabbitMQ 内存节点 HAPRoxy Keepalived(master)
服务器 B:192.168.189.157 RabbitMQ 内存节点 HAPRoxy Keepalived(backup)
服务器 C:192.168.189.158 RabbitMQ 磁盘节点
Keepalived: Virtual IP 192.168.189.159
集群网络架构

RabbitMQ 环境变量
环境变量配置文件 rabbitmq-env.conf 默认配置在 /etc/rabbitmq 目录,如果不存在直接创建即可,RabbitMQ 应用会自动加载。rabbitmq-env.conf 包含重写 RabbitMQ 脚本和 CLI 工具中内置默认值的环境变量。
该文件由系统 shell 解释,因此应包含一系列 shell 环境变量定义。允许使用普通的shell语法(因为文件的源代码是使用shell “.” 运算符),包括以#号开头的行注解。
按照优先级顺序,启动脚本从 shell 环境变量、rabbitmq-env.conf 和最后从内置的默认值获取它们的值。例如,对于 RABBITMQ_NODENAME 设置,首先检查 shell 环境变量中的RABBITMQ_NODENAME 如果不存在或等于空字符串,则选中 rabbitmq-env.conf 中的 NODENAME;如果它也不存在或等于空字符串,则使用启动脚本中的默认值。
rabbitmq-env.conf 中的变量名始终等于环境变量名,去掉了 RABBITMQ_ 前缀;环境变量中的 RABBITMQ_NODE_PORT 在 rabbitmq-env.conf 中的名字是 NODE_PORT。
RabbitMQ 节点
RabbitMQ 节点以节点名称作为标识,而节点名称由两部分组成:前缀 (默认是rabbit) 和主机名。当节点启动时,它会检查是否已为其分配了节点名,如果配置文件 rabbitmq-env.conf 中没有配置,则节点将解析其主机名并在其前面添加 rabbit 作为其节点名。
如果在给定的主机上运行多个节点,它们必须使用不同的前缀,例如:rabbit1@hostname 和 rabbit2@hostname。如果系统使用完全限定域名作为主机名,RabbitMQ 节点和 CLI 工具必须配置为使用长节点名称。对于服务器节点,需要将 RABBITMQ_USE_LONGNAME 环境变量设置为 true;对于 CLI 工具,必须设置 RABBITMQ_USE_LONGNAME 或 指定 –longnames 选项。例如:rabbit@centos.qq.com 其中 rabbit 为前缀,centos 是主机名,qq.com 为节点的域名。
在集群中节点名称必须是唯一的,每个节点使用节点名称来标识和联系彼此,这意味着必须解析每个节点名的主机名部分。RabbitMQ 默认节点名称是 rabbit@主机名 ,如果想自定义节点名称则需要在配置文件 /etc/rabbitmq/rabbitmq-env.conf 中配置:
NODENAME=rabbit@节点名
配置 .erlang.cookie
.erlang.cookie 文件中的字符串相当于一个密钥,一个节点要想加入某个集群,必须和所有节点的 .erlang.cookie 文件内容一致,所以通常将主节点的 .erlang.cookie 文件复制给其它节点。这里以 192.168.189.158 作为主节点,.erlang.cookie 文件位置需要在 RabbitMQ 启动日志中查看:
cat /var/log/rabbitmq/rabbit@centos158.log
2023-02-26 21:26:40.908761+08:00 [info] <0.222.0> Starting RabbitMQ 3.10.0 on Erlang 23.3.4.11 [emu]
2023-02-26 21:26:40.908761+08:00 [info] <0.222.0> Copyright (c) 2007-2022 VMware, Inc. or its affiliates.
2023-02-26 21:26:40.908761+08:00 [info] <0.222.0> Licensed under the MPL 2.0. Website: https://rabbitmq.com
2023-02-26 21:26:40.912755+08:00 [info] <0.222.0>
2023-02-26 21:26:40.912755+08:00 [info] <0.222.0> node : rabbit@centos158
2023-02-26 21:26:40.912755+08:00 [info] <0.222.0> home dir : /var/lib/rabbitmq
2023-02-26 21:26:40.912755+08:00 [info] <0.222.0> config file(s) : (none)
2023-02-26 21:26:40.912755+08:00 [info] <0.222.0> cookie hash : 2cPR2mBWsaQ6fP0SWZ1QzA==
2023-02-26 21:26:40.912755+08:00 [info] <0.222.0> log(s) : /var/log/rabbitmq/rabbit@centos158.log
2023-02-26 21:26:40.912755+08:00 [info] <0.222.0> : /var/log/rabbitmq/rabbit@centos158_upgrade.log
其中 home dir 即为 .erlang.cookie 文件位置,复制主节点服务器 .erlang.cookie 文件内容到其它两个节点,使三台服务器中的 .erlang.cookie 内容一致。
配置 hosts
配置三个服务器节点的 /etc/hosts 文件:添加节点名和节点IP的映射关系
192.168.189.156 centos156
192.168.189.157 centos157
192.168.189.158 centos158
重启网络 service network restart 测试是否能够互相 ping 通。
建立集群
注:在配置 .erlang.cookie 和 hosts 之前不要启动 RabbitMQ 节点。
建立集群之前首先启动主节点 192.168.189.158 (磁盘节点)
systemctl start rabbitmq-server.service
然后分别启动其余两个子节点 (内存节点) 并加入集群:
# 启动 RabbitMQ 服务
systemctl start rabbitmq-server.service
# 暂停应用以便加入集群
rabbitmqctl stop_app
# 清除全部数据(可选)
rabbitmqctl reset
# 作为内存节点加入集群
rabbitmqctl join_cluster --ram rabbit@centos158
# 恢复应用运行
rabbitmqctl start_app
查看集群状态
rabbitmqctl cluster_status
在任一节点的后台管理页面查看

配置镜像队列
在主节点执行如下命令:(添加一个节点,其它节点也都会有该策略)
# 设置集群所有节点及全部队列进行镜像
rabbitmqctl set_policy ha-all "^" '{"ha-mode":"all"}'
镜像队列详细配置可参考:
RabbitMQ集群配置镜像队列 - 优快云
https://blog.youkuaiyun.com/weixin_47026543/article/details/113563395
Classic Queue Mirroring — RabbitMQ
https://www.rabbitmq.com/ha.html
管理集群
# 退出集群
rabbitmqctl stop_app
rabbitmqctl reset
rabbitmqctl start_app
# 移除节点
# 关闭要移除的节点A
rabbitmqctl stop_app
# 在其他节点移除节点A
rabbitmqctl forget_cluster_node rabbit@rabbitName
负载均衡-HAProxy
安装HAProxy
在两个内存节点156和157分别安装 HAProxy
yum -y install haproxy
配置 HAProxy
cd /etc/haproxy/
cp haproxy.cfg haproxy.cfg.bak
配置文件内容全部覆盖
#---------------------------------------------------------------------
# Global settings
#---------------------------------------------------------------------
global
log 127.0.0.1 local2
chroot /var/lib/haproxy # 改变当前工作目录
pidfile /var/run/haproxy.pid # haproxy的pid存放路径,启动进程的用户必须有权限访问此文件
maxconn 4000 # 最大连接数,默认4000
user root # 指定haproxy运行时的用户身份
group root # 指定haproxy运行时的用户组
daemon # 创建1个进程进入deamon模式运行,此参数要求将运行模式设置为daemon
stats socket /var/lib/haproxy/stats # 创建监控所用的套接字目录
#---------------------------------------------------------------------
# defaults settings
#---------------------------------------------------------------------
# 注意:因为要使用tcp的负载,需要屏蔽掉与http相关的默认配置
defaults
mode http # 默认的模式mode { tcp|http|health },tcp是4层,http是7层,health只会返回OK
log global
# option httplog # 采用http日志格式
option dontlognull # 启用该项,日志中将不会记录空连接。所谓空连接就是在上游的负载均衡器
# option http-server-close # 每次请求完毕后主动关闭http通道
# option forwardfor except 127.0.0.0/8 # 如果后端服务器需要获得客户端真实ip需要配置的参数,可以从Http Header中获得客户端ip
option redispatch # serverId对应的服务器挂掉后,强制定向到其他健康的服务器
retries 3 # 3次连接失败就认为服务不可用,也可以通过后面设置
# timeout http-request 10s # http请求超时时间
timeout queue 1m # 队列超时时间
timeout connect 10s # 连接超时时间
timeout client 1m # 客户端连接超时时间
timeout server 1m # 服务器端连接超时时间
# timeout http-keep-alive 10s # 持久连接超时时间
timeout check 10s # 设置超时检查超时时间
maxconn 3000 # 最大连接数
###################### HAProxy统计页面配置 ######################################
listen status
bind 0.0.0.0:1080 # 监听端口
mode http # http的7层模式
stats enable
stats refresh 30s # 每隔?秒自动刷新监控页面
stats uri /haproxy/stats # 设置监控页面的url访问路径(http://localhost:1080/haproxy/stats)
stats auth admin:123456 # 设置监控页面的用户和密码(可配置多个用户)
stats realm (Haproxy\ statistic) # 监控页面的提示信息
stats hide-version # 隐藏监控页面版本信息
stats admin if TRUE # 手工启用/禁用后端服务器
###################### RabbitMQ集群web管理页面负载均衡配置 #######################
listen rabbitmq_admin
bind 0.0.0.0:15670 # 监听端口
balance roundrobin
server rmq156 192.168.189.156:15672
server rmq157 192.168.189.157:15672
####################### RabbitMQ集群负载均衡配置 #################################
listen rabbitmq_cluster
bind 0.0.0.0:5670
mode tcp
# 负载均衡算法:支持 roundrobin,source,static-rr,leastconn,uri 等算法
balance roundrobin # 轮询算法
# check inter 5000 是检测心跳频率
# rise 2是2次正确认为服务器可用
# fall 3是3次失败认为服务器不可用
server rmq156 192.168.189.156:5672 check inter 5000 rise 2 fall 3
server rmq157 192.168.189.157:5672 check inter 5000 rise 2 fall 3
启动 HAProxy
分别启动156和157的 HAProxy
# yum方式
systemctl start haproxy
# 源码方式: 通过配置文件启动
haproxy -f /etc/haproxy/haproxy.cfg
启动报错
源码方式可正常启动,使用 systemctl 命令无法启动服务,查看服务状态日志如下:
一、报错信息为:cannot bind socket [0.0.0.0:xxxx]
root@centos156:/etc/haproxy # systemctl status haproxy
● haproxy.service - HAProxy Load Balancer
Loaded: loaded (/usr/lib/systemd/system/haproxy.service; disabled; vendor preset: disabled)
Active: failed (Result: exit-code) since 一 2023-02-27 22:56:42 CST; 41s ago
Process: 14563 ExecStart=/usr/sbin/haproxy-systemd-wrapper -f /etc/haproxy/haproxy.cfg -p /run/haproxy.pid $OPTIONS (code=exited, status=1/FAILURE)
Main PID: 14563 (code=exited, status=1/FAILURE)
2月 27 22:56:42 centos156 systemd[1]: Started HAProxy Load Balancer.
2月 27 22:56:42 centos156 haproxy-systemd-wrapper[14563]: haproxy-systemd-wrapper: executing /usr/sbin/haproxy -f /etc/haproxy/haproxy.cfg -p /run/haproxy.pid -Ds
2月 27 22:56:42 centos156 haproxy-systemd-wrapper[14563]: [ALERT] 057/225642 (14566) : Starting proxy status: cannot bind socket [0.0.0.0:1080]
2月 27 22:56:42 centos156 haproxy-systemd-wrapper[14563]: [ALERT] 057/225642 (14566) : Starting proxy rabbitmq_admin: cannot bind socket [0.0.0.0:15670]
2月 27 22:56:42 centos156 haproxy-systemd-wrapper[14563]: [ALERT] 057/225642 (14566) : Starting proxy rabbitmq_cluster: cannot bind socket [0.0.0.0:5670]
2月 27 22:56:42 centos156 haproxy-systemd-wrapper[14563]: haproxy-systemd-wrapper: exit, haproxy RC=1
2月 27 22:56:42 centos156 systemd[1]: haproxy.service: main process exited, code=exited, status=1/FAILURE
2月 27 22:56:42 centos156 systemd[1]: Unit haproxy.service entered failed state.
2月 27 22:56:42 centos156 systemd[1]: haproxy.service failed.
1. 检查是否开启防火墙以及端口是否被占用
# 查看是否开启防火墙
systemctl status firewalld
# 查看端口是否被占用
netstat -tunlp | grep 1080
2. 查看 HAProxy 服务器中是否开启 Apache 或 Nginx 等 WEB 服务,如果有请先停掉这些服务。
2. 尝试关闭 selinux 或者 执行以下命令
setsebool -P haproxy_connect_any=1
3. HAProxy 配置了本机 IP 或 0.0.0.0 以外的 IP,比如虚拟 IP (Virtual IP)
1) # HAProxy 绑定非本机 IP 需要在 /etc/sysctl.conf 文件中进行配置:
# 修改内核参数
vim /etc/sysctl.conf
# 没有就新增此条记录
net.ipv4.ip_nonlocal_bind = 1
# 保存使结果生效
sysctl -p
2) # 确认是否开启内核转发功能
# 临时开启
echo 1 > /proc/sys/net/ipv4/ip_forward
# 永久生效
echo "net.ipv4.ip_forward = 1" >> /etc/sysctl.conf
二、报错信息为: Cannot create pidfile /run/haproxy.pid
root@centos156:/etc/haproxy # systemctl status haproxy
● haproxy.service - HAProxy Load Balancer
Loaded: loaded (/usr/lib/systemd/system/haproxy.service; disabled; vendor preset: disabled)
Active: failed (Result: exit-code) since 一 2023-02-27 23:20:13 CST; 9s ago
Process: 16010 ExecStart=/usr/sbin/haproxy-systemd-wrapper -f /etc/haproxy/haproxy.cfg -p /run/haproxy.pid $OPTIONS (code=exited, status=1/FAILURE)
Main PID: 16010 (code=exited, status=1/FAILURE)
2月 27 23:20:13 centos156 systemd[1]: Started HAProxy Load Balancer.
2月 27 23:20:13 centos156 haproxy-systemd-wrapper[16010]: haproxy-systemd-wrapper: executing /usr/sbin/haproxy -f /etc/haproxy/haproxy.cfg -p /run/haproxy.pid -Ds
2月 27 23:20:13 centos156 haproxy-systemd-wrapper[16010]: [ALERT] 057/232013 (16012) : [/usr/sbin/haproxy.main()] Cannot create pidfile /run/haproxy.pid
2月 27 23:20:13 centos156 haproxy-systemd-wrapper[16010]: haproxy-systemd-wrapper: exit, haproxy RC=1
2月 27 23:20:13 centos156 systemd[1]: haproxy.service: main process exited, code=exited, status=1/FAILURE
2月 27 23:20:13 centos156 systemd[1]: Unit haproxy.service entered failed state.
2月 27 23:20:13 centos156 systemd[1]: haproxy.service failed.
1. 检查 haproxy.cfg 配置的用户 user 是否拥有 root 权限
2. 尝试删除 /run/haproxy.pid 并重新启动 HAProxy 服务
测试 HAProxy
测试浏览器能正常访问以下两个地址的 RabbitMQ 管理页面
192.168.189.156:15670
192.168.189.157:15670
测试浏览器能正常访问以下两个地址的 HAProxy 监控页面 (amdin/123456)
192.168.189.156:1080/haproxy/stats
192.168.189.157:1080/haproxy/stats

主备-Keepalived
安装Keepalived
yum install -y keepalived
配置Keepalived
cd /etc/keepalived
cp keepalived.conf keepalived.conf.bak
156 作为主机 master 配置如下:
global_defs {
router_id NodeA # 路由ID:主机与备机不能相同
script_user root
enable_script_security
}
vrrp_script chk_haproxy { # 自定义监控脚本
script "/etc/keepalived/check_haproxy.sh"
interval 5
weight 2
}
vrrp_instance VI_1 {
state MASTER # 这里标记为主机Master
interface ens33 # 这里的必须和你的网卡一致,ipconfig获得
virtual_router_id 1 # 这里表示路由的唯一标识与备机一致
priority 100 # 配置优先级:备机要小于主机
advert_int 1 # 设置主备之间的检查时间,单位为s
authentication {
auth_type PASS # 配置认证方式
auth_pass root # 配置认证密码
}
virtual_ipaddress { # 配置虚拟ip地址,主备需保持一致,可设置多个
192.168.189.159
}
track_script {
chk_haproxy
}
}
157 作为备机 backup 配置如下:
global_defs {
router_id NodeB # 路由ID:主机与备机不能相同
script_user root
enable_script_security
}
vrrp_script chk_haproxy { # 自定义监控脚本
script "/etc/keepalived/check_haproxy.sh"
interval 5
weight 2
}
vrrp_instance VI_1 {
state BACKUP # 这里标记为备机Backup
interface ens33 # 这里的必须和你的网卡一致,ipconfig获得
virtual_router_id 1 # 这里表示路由的唯一标识与备机一致
priority 50 # 配置优先级:备机要小于主机
advert_int 1 # 设置主备之间的检查时间,单位为s
authentication {
auth_type PASS # 配置认证方式
auth_pass root # 配置认证密码
}
virtual_ipaddress { # 配置虚拟ip地址,主备需保持一致,可设置多个
192.168.189.159
}
track_script {
chk_haproxy
}
}
编写监控脚本
vim /etc/keepalived/check_haproxy.sh
#!/bin/bash
if [ $(ps -C haproxy --no-header | wc -l) -eq 0 ];then
service haproxy start
fi
sleep 2
if [ $(ps -C haproxy --no-header | wc -l) -eq 0 ];then
service keepalived stop
fi
# 添加可执行权限
chmod 755 /etc/keepalived/check_haproxy.sh
check_haproxy.sh 脚本作用
如果 HAProxy 服务挂了,尝试重启;如果重启不成功,则关闭 Keepalived 服务,自动切换到 backup。
启动 Keepalived
先启动 156 master 再启动 157 backup
service keepalived start
监测 Keepalived
1. 查看 Keepalived 状态
service keepalived status
2. 查看 Keepalived 日志输出
tail -200f /var/log/messages
3. 查看添加的虚拟IP (master)
ip add show
4. master 模拟异常关闭
service keepalived stop
master 关闭后对应的虚拟IP也会消失,backup 成为新的 master,异常 master 重启后会重新恢复为 master 。
5. master 模拟 HAProxy 异常关闭
service haproxy stop
测试 HAProxy 异常关闭后,打印 Keepalived 日志查看监控脚本是否正常执行。
# 打印 Keepalived 日志
tail -200f /var/log/messages
# 正常启动脚本日志信息(注意succeeded)
Feb 28 03:42:05 centos156 Keepalived_vrrp[37334]: VRRP_Instance(VI_1) Entering MASTER STATE
Feb 28 03:42:05 centos156 Keepalived_vrrp[37334]: VRRP_Instance(VI_1) setting protocol VIPs.
Feb 28 03:42:05 centos156 Keepalived_vrrp[37334]: Sending gratuitous ARP on ens33 for 192.168.189.159
Feb 28 03:42:05 centos156 Keepalived_vrrp[37334]: VRRP_Instance(VI_1) Sending/queueing gratuitous ARPs on ens33 for 192.168.189.159
Feb 28 03:42:05 centos156 Keepalived_vrrp[37334]: Sending gratuitous ARP on ens33 for 192.168.189.159
Feb 28 03:42:05 centos156 Keepalived_vrrp[37334]: Sending gratuitous ARP on ens33 for 192.168.189.159
Feb 28 03:42:05 centos156 Keepalived_vrrp[37334]: Sending gratuitous ARP on ens33 for 192.168.189.159
Feb 28 03:42:05 centos156 Keepalived_vrrp[37334]: Sending gratuitous ARP on ens33 for 192.168.189.159
Feb 28 03:42:05 centos156 avahi-daemon[816]: Registering new address record for 192.168.189.159 on ens33.IPv4.
Feb 28 03:42:06 centos156 Keepalived_vrrp[37334]: VRRP_Script(chk_haproxy) succeeded
Feb 28 03:42:07 centos156 Keepalived_vrrp[37334]: VRRP_Instance(VI_1) Changing effective priority from 100 to 102
Feb 28 03:42:10 centos156 Keepalived_vrrp[37334]: Sending gratuitous ARP on ens33 for 192.168.189.159
Feb 28 03:42:10 centos156 Keepalived_vrrp[37334]: VRRP_Instance(VI_1) Sending/queueing gratuitous ARPs on ens33 for 192.168.189.159
Feb 28 03:42:10 centos156 Keepalived_vrrp[37334]: Sending gratuitous ARP on ens33 for 192.168.189.159
Feb 28 03:42:10 centos156 Keepalived_vrrp[37334]: Sending gratuitous ARP on ens33 for 192.168.189.159
Feb 28 03:42:10 centos156 Keepalived_vrrp[37334]: Sending gratuitous ARP on ens33 for 192.168.189.159
Feb 28 03:42:10 centos156 Keepalived_vrrp[37334]: Sending gratuitous ARP on ens33 for 192.168.189.159
解决 Keepalived 监测脚本一直不执行
https://blog.youkuaiyun.com/Bb15070047748/article/details/106276491
测试虚拟 IP
浏览器通过虚拟IP访问能正常打开 RabbitMQ 管理页面 和 HAProxy 监控页面


应用访问集群
1. IP 为 Keepalived 中配置的虚拟IP
2. PORT 为 RabbitMQ 默认的 5672
3. 账号密码同 RabbitMQ
参考资料
单机RabbitMQ集群的搭建及高可用集群原理分析 - 知乎 (zhihu.com)
https://zhuanlan.zhihu.com/p/350446326
高可用RabbitMQ集群的搭建和使用 - 劈天造陆 - 博客园 (cnblogs.com)
https://www.cnblogs.com/java-spring/p/8855862.html
HAProxy安装与配置 - 我爱吃芹菜~ - 博客园 (cnblogs.com)
https://www.cnblogs.com/leixixi/p/14749322.html
rabbitmq搭建集群踩坑记 - 腾讯云开发者社区-腾讯云 (tencent.com)
https://cloud.tencent.com/developer/article/1683781
2212

被折叠的 条评论
为什么被折叠?



