科技进步的飞速发展引起人们日常生活的巨大变化,电子信息技术的飞速发展使得电子信息技术的各个领域的应用水平得到普及和应用。信息时代的到来已成为不可阻挡的时尚潮流,人类发展的历史正进入一个新时代。在现实运用中,应用软件的工作规则和开发步骤,采用NodeJS技术北京丝路海洋有限公司人力资源管理系统。
本设计主要实现集人性化、高效率、便捷等优点于一身的北京丝路海洋有限公司人力资源管理系统,完成首页、轮播图(轮播图管理)、公告栏管理(公告栏)、交流管理(话题吧、话题分类)、系统用户(管理员、员工用户、领导用户)、模块管理(部门管理、考勤打卡、员工请假、课程分类、课程信息、奖罚管理、合同管理、培训管理、考评管理、薪酬管理)、个人中心等功能模块。系统通过浏览器与服务器进行通信,实现数据的交互与变更。本系统通过科学的管理方式、便捷的服务提高了工作效率,减少了数据存储上的错误和遗漏。北京丝路海洋有限公司人力资源管理系统采用的数据库是Mysql,使用node.js的koa技术进行开发。
关键词:人力资源管理系统;node.js的koa技术;Mysql数据库;
NodeJS Beijing Silk Road Ocean Co., Ltd. Human Resources Management System
The rapid development of technology has caused tremendous changes in people's daily lives, and the rapid development of electronic information technology has popularized and applied the application level of electronic information technology in various fields. The arrival of the information age has become an unstoppable fashion trend, and the history of human development is entering a new era. In practical applications, the working rules and development steps of the application software adopt NodeJS technology and the human resource management system security solution of Beijing Silk Road Ocean Co., Ltd.
This design mainly implements a human resource management system security solution for Beijing Silk Road Ocean Co., Ltd. that combines the advantages of humanization, efficiency, and convenience. It completes the homepage, rotation chart (rotation chart management), announcement board management (announcement board), communication management (topic bar, topic classification), system users (administrator, employee user, and leader user) Module management (department management, attendance check-in, employee leave, course classification, course information, reward and punishment management, contract management, training management, evaluation management, salary management), personal center, and other functional modules. The system communicates with the server through a browser to achieve data interaction and changes. This system improves work efficiency and reduces errors and omissions in data storage through scientific management and convenient services. The security solution for the human resource management system of Beijing Silk Road Ocean Co., Ltd. uses MySQL as the database and is developed using koa technology from node.js.
Key words:Human resource management system; Koa technology of node. js; MySQL database;
目录
为了提高员工管理的工作效率,减少不必要的开支,以及方便人事管理工作人员全面地掌握领导人事成果的基本情况。因此,设计开发一套专用的领导人力资源管理系统是十分重要的。然而,系统的具体设计与实现将针对每一个领导的人事管理情况具体进行开展。系统的开发首先要了解现有系统的缺点,为开发新的系统提供一个较为方便的解决方案,使管理人员在日常管理工作过程中,工作效率得以提高,并使领导资源得以更有效配置,从而提高领导的日常管理水平。
根据领导目前的实际情况,开发人员利用个人所拥有的计算机硬件设备和软件条件,从思想上,工作思维和工作方式做起,开发一套完整的领导人力资源管理系统来实现一些人事基本信息的添加、删除和修改。为减少员工管理人员的负担,我们应该从根本上解决用手工操作工作量大且容易出错的问题,同时,这也是员工管理领域以后发展的必然趋势。
领导人力资源管理系统的发展历史可以追溯到20世纪60年代末期。由于当时计算机技术已经进入实用阶段,同时大型领导用手工来计算和发放薪资既费时费力又非常容易出差错,为了解决这个矛盾,第一代的领导人力资源管理系统应运而生。当时由于技术条件和需求的限制,用户非常少,而且那种系统充其量也只不过是一种自动计算薪资的工具,既不包含非财务的信息,也不包含薪资的历史信息,几乎没有报表生成功能和薪资数据分析功能。但是,它的出现为人事的管理展示了美好的前景,即用计算机的高速度和自动化来替代手工的巨大工量,用计算机的高准确性来避免手工的错误和误差,使大规模集中处理大型领导的薪资成为可能。
领导人力资源管理系统的变革出现在20世纪90年代末。由于市场竞争的需要,如何吸引和留住人才,激发人事的创造性、工作责任感和工作热情已成为关系领导兴衰的重要因素,人才已经成为领导最重要的资产之一。"公正、公平、合理"的领导管理理念和领导管理水平的提高,使社会对领导人力资源管理系统有了更高的需求;同时由于个人电脑的普及,数据库技术、客户/服务器技术,特别是Internet/Intranet技术的发展,使得第三代领导人力资源管理系统的出现成为必然。第三代领导人力资源管理系统的特点是从人事管理的角度出发,用集中的数据库将几乎所有与人事相关的数据(如薪资福利、招聘、个人职业生涯的设计、奖惩、职位管理、绩效管理、岗位描述、个人信息和历史资料)统一管理起来,形成了集成的信息源。友好的用户界面,强有力的报表生成工具、分析工具和信息的共享使得人事管理人员得以摆脱繁重的日常工作,集中精力从战略的角度来考虑领导人事规划和政策。
第一章是绪论,本文章的开头部分,对本题目的研究背景和研究意义等一些做文字性的描述。
第二章研究了北京丝路海洋有限公司人力资源管理系统的所采用的开发技术和开发工具。
第三章是系统分析部分,包括系统总体需求描述、功能性角度分析系统需求、非功能性等各个方面分析系统是否可以实现。
第四章是系统设计部分,本文章的重要部分,提供了系统架构的详细设计和一些主要功能模块的设计说明。
第五章是系统的具体实现,介绍系统的各个模块的具体实现。
第六章在前几章的基础上对系统进行测试和运行。
最后对系统进行了认真的总结,以此对未来有一个新的展望。
Node.js是一个异步的世界,官方API支持的都是callback形式的异步编程模型,这会带来许多问题,例如:1、callback嵌套问题;2、异步函数中可能同步调用callback返回数据,带来不一致性。为了解决以上问题Koa出现了。
koa是由Express原班人马打造的,致力于成为一个更小、更富有表现力、更健壮的Web框架。使用koa编写web应用,可以免除重复繁琐的回调函数嵌套,并极大地提升错误处理的效率。koa不在内核方法中绑定任何中间件,它仅仅提供了一个轻量优雅的函数库,使得编写Web应用变得得心应手。开发思路和express差不多,最大的特点就是可以避免异步嵌套。
阿里内部就在使用Koa框架,并在Koa基础上面做了一些扩展和封装。并且基于koa开发了一个开源框架egg。
2.2 Vue.js 主要功能:
Vue.js是一套构建用户界面的渐进式框架。与其他重量级框架不同的是,Vue采用自底向上增量开发的设计。Vue 的核心库只关注视图层,并且非常容易学习,非常容易与其它库或已有项目整合。另一方面,Vue 完全有能力驱动采用单文件组件和Vue生态系统支持的库开发的复杂单页应用。
Vue.js 的目标是通过尽可能简单的 API 实现响应的数据绑定和组合的视图组件。
Vue.js 自身不是一个全能框架——它只聚焦于视图层。因此它非常容易学习,非常容易与其它库或已有项目整合。另一方面,在与相关工具和支持库一起使用时,Vue.js 也能驱动复杂的单页应用。
2.3 MVVM模式介绍:
MVVM是Model-View-ViewModel的简写。它本质上就是MVC 的改进版。MVVM 就是将其中的View 的状态和行为抽象化,让我们将视图 UI 和业务逻辑分开。当然这些事 ViewModel 已经帮我们做了,它可以取出 Model 的数据同时帮忙处理 View 中由于需要展示内容而涉及的业务逻辑。微软的WPF带来了新的技术体验,如Silverlight、音频、视频、3D、动画……,这导致了软件UI层更加细节化、可定制化。同时,在技术层面,WPF也带来了 诸如Binding、Dependency Property、Routed Events、Command、DataTemplate、ControlTemplate等新特性。MVVM(Model-View-ViewModel)框架的由来便是MVP(Model-View-Presenter)模式与WPF结合的应用方式时发展演变过来的一种新型架构框架。它立足于原有MVP框架并且把WPF的新特性糅合进去,以应对客户日益复杂的需求变化。
2.4 B/S体系工作原理:
B/S架构采取浏览器请求,服务器响应的工作模式。
用户可以通过浏览器去访问Internet上由Web服务器产生的文本、数据、图片、动画、视频点播和声音等信息;
而每一个Web服务器又可以通过各种方式与数据库服务器连接,大量的数据实际存放在数据库服务器中;
从Web服务器上下载程序到本地来执行,在下载过程中若遇到与数据库有关的指令,由Web服务器交给数据库服务器来解释执行,并返回给Web服务器,Web服务器又返回给用户。在这种结构中,将许许多多的网连接到一块,形成一个巨大的网,即全球网。而各个领导可以在此结构的基础上建立自己的Internet。
在 B/S 模式中,用户是通过浏览器针对许多分布于网络上的服务器进行请求访问的,浏览器的请求通过服务器进行处理,并将处理结果以及相应的信息返回给浏览器,其他的数据加工、请求全部都是由Web Server完成的。通过该框架结构以及植入于操作系统内部的浏览器,该结构已经成为了当今软件应用的主流结构模式。
本领导网站在Windows操作系统中进行开发,并且目前PC机的性能已经可以胜任普通网站的web服务器。系统开发所使用的技术也都是自身所具有的,也是当下广泛应用的技术之一。
系统的开发环境和配置都是可以自行安装的,系统使用node.js的koa技术开发工具,使用比较成熟的Mysql数据库进行对系统前台及后台的数据交互,根据技术语言对数据库,结合需求进行修改维护,可以使得网站运行更具有稳定性和安全性,从而完成实现网站的开发。
(1)硬件可行性分析
北京丝路海洋有限公司人力资源管理系统对于所使用的计算机没有什么硬性的要求,计算机只要可以正常的使用进行代码的编写及页面设计就可行,主要是对于服务器有些要求,对于平台搭建完成要上传的服务器是有一定的要求的,服务器必须选择安全性比较高的,然后就是在打开网站必须顺畅,不能停顿太长时间;性价比高;安全性高。
(2)软件可行性分析
开发整个系统使用的是云计算,流量的可扩展性和基于流量的智能调整云计算的优点就是流量的可扩展性和基于流量的智能调整,保障系统的安全及数据信息的及时备份。
因此,我们从两个方面进行了可行性研究,可以看出系统的开发没有问题。
在北京丝路海洋有限公司人力资源管理系统开发之前所做的市场调研及其他的物流公司相关的管理系统,都是没有任何费用的,都是通过开发者自己的努力,所有的工作的都是自己亲力亲为,在碰到自己比较难以解决的问题,大多是通过同学和指导老师的帮助进行相关信息的解决,所以对于北京丝路海洋有限公司人力资源管理系统的开发在经济上是完全可行的,没有任何费用支出的。
使用比较成熟的技术,系统是基于node.js的koa技术的开发,采用Mysql数据库。所以系统在开发人力、财力要求不高,具有经济可行性。
可操作性主要是对北京丝路海洋有限公司人力资源管理系统设计完成后,用户的使用体验度,以及管理员可以通过系统随时管理相关的数据信息,并且对于管理员、员工用户、领导用户三个用户角色,都可以简单明了的进入到自己的系统界面,通过界面导航菜单可以简单明了地操作功能模块,方便用户信息的操作需求和管理员管理数据信息,对于系统的操作,不需要专业人员都可以直接进行功能模块的操作管理,所以在系统的可操作性是完全可以的。本系统的操作使用的也是界面窗口进行登录,所以操作人员只要会简单的电脑操作就完全可以的。
在系统开发设计前,应该对功能做初步设想,清楚这个管理系统有什么板块,每个板块有什么功能,整体的设计是否满足使用者的需求,接着对所开发的系统功能进行的详细分析总结,从而设计出完整的系统并将其实现。用户和开发人员的交流分析,使其达到最佳理解程度,使系统功能达到最佳。
领导用例图如下所示。
图3-1 领导用例图
管理员用例图如下所示。
图3-2 管理员用例图
员工用例图如下所示。
图3-3 员工用例图
北京丝路海洋有限公司人力资源管理系统在对需求做解析后,整个系统主要分为两个部分:管理员和员工、领导,每个模块下的分支功能不一样。对功能做出如下说明:
员工模块:
账号登录认证。
管理个人资料信息,修改可修改的信息项。
请假记录查询,同时查看历史已提交的请假记录。
员工培训查询,同时查看历史已培训记录。
降幅管理查询,同时查看历史已有奖罚记录。
员工薪酬查询,同时查看历史已有薪酬记录。
员工考评查询,同时查看历史已有考评记录。
管理员模块:
维护员工,审核员工的账号,可以冻结员工的登录权限,或者删除员工账号。
发布公告,并可以销毁某个公告,更新公告数据,模糊搜索公告数据等。
管理员工考勤数据。
维护降幅管理数据。
查看部门管理、考勤打卡、员工请假、课程分类、课程信息、奖罚管理、合同管理、培训管理、考评管理、薪酬管理等数据,管理员有权利维护它。
系统非功能需求有非常多,比如性能需求、可承载最大用户数、稳定性、易用性需求等。本系统分析时考虑到易用性需求,因为系统是给人使用的,所以必须充分从用户的角度出发,考虑用户体验,使系统易理解易上手易操作。
一层数据流程图包括了登录、用户功能和检索维护等模块,在登录模块使用到的数据存储有用户账户文档,用户功能模块需要的存储是用户各功能模块数据文档,检索维护是使用以上这些数据文档通过关键词进行检索。
系统的一层数据流图如下图所示。
图3-2系统数据流图(一层)
二层数据流程是对一层数据流层图中填写登录信息、用户功能的细化。即:填写登录信息细化为填制信息、后台审核,用户功能细化为考勤记录、请假记录、奖罚管理、合同管理、培训管理、考评管理、薪酬管理等操作。
系统的二层数据流图如下图所示。
图3-4系统数据流图(二层)
目前B/S体系的系统主要的数据访问方式是:通过浏览器页面用户可以进入系统,系统可以自动对用户向服务器发送的请求进行处理,处理请求是在系统后台中进行的,用户在浏览器页面上进行相应操作,就能够看到服务端传递的处理结果。北京丝路海洋有限公司人力资源管理系统主要分为视图-模型-控制三层架构设计。在视图层中,主要是操作在服务器端向客户端反馈并显示的数据,在模型层中,主要处理相关的业务逻辑、数据整合等,最后的控制层它介于视图和模型之间,主要是调整两层之间的关系,最终落实数据的传递。
系统架构图如下图所示。
图4-1系统架构图
系统设计的目的是分析系统包括的所有功能结构,为开发人员设计开发和实现系统做好准备工作。经过前期的需求调查、分析和整理之后,确定的总体需求主要包括多个模块,分别是:首页、轮播图(轮播图管理)、公告栏管理(公告栏)、交流管理(话题吧、话题分类)、系统用户(管理员、员工用户、领导用户)、模块管理(部门管理、考勤打卡、员工请假、课程分类、课程信息、奖罚管理、合同管理、培训管理、考评管理、薪酬管理)、个人中心等。系统整体角色分为三个部分,一是领导、二是员工、最后是管理员。权限分布也是很明显,员工是在除去浏览信息之外还具有查询和管理自己首页、考勤记录、请假记录、奖罚管理、合同管理、培训管理、考评管理、薪酬管理、个人中心等权限;管理员是最高权限拥有者。
系统功能结构图如下图所示。
图4-2系统功能结构图
员工考勤模块
领导和员工存在考勤关系,关系为一对多,根据员工编号来将员工数据传入到考勤数据中,操作人为领导,然后生成考勤列表,领导查看个人历史考勤列表,可以进行数据销毁。
员工维护模块
操作人来录入员工数据,点击员工录入按钮,依次填写要录入的员工数据,点击提交按钮,将数据提交至数据库,然后刷新员工数据页面,每条数据右边有删除和编辑按钮,来完成相应的删除和更新功能。
降幅管理模块
领导和员工存在奖罚关系,关系为一对多,根据员工编号来将员工数据传入到奖罚数据中,操作人为领导,然后生成奖罚列表,领导查看个人历史奖罚列表,可以进行数据销毁。
领导维护模块
操作人来录入领导数据,点击领导录入按钮,依次填写要录入的领导数据,点击提交按钮,将数据提交至数据库,然后刷新领导数据页面,每条数据右边有删除和编辑按钮,来完成相应的删除和更新功能。
员工薪酬模块
操作人来录入员工薪酬数据,点击薪酬录入按钮,依次填写要录入的薪酬数据,点击提交按钮,将数据提交至数据库,然后刷新薪酬数据页面,每条数据右边有删除和编辑按钮,来完成相应的删除和更新功能。
领导公告维护模块
领导点击领导公告管理菜单,点击领导公告添加子菜单,添加领导公告数据,填写标题、内容、类别、图片,提交成功后,领导公告数据页面刷新,新数据成功载入页面。
对于一个要开发的系统来说,E-R图可以让别人能更快更轻松的了解此系统的事务及它们之间的关系。根据系统分析阶段所得出的结论确定了在北京丝路海洋有限公司人力资源管理系统中存在着多个实体分别是用员工、员工考勤、员工请假、奖罚管理、培训管理、考评管理、薪酬管理等。
系统总体ER图如下图所示。
图4-4系统总体ER图
管理员(管理员id、用户名、密码、权限)
公告数据(公告id、标题、类别、首页图片、点击率、发布人)
领导(领导id、密码、领导名称、负责人、联系电话、地址、LOGO照片、是否审核)
考勤(考勤id、领导编号、领导名称、员工工号、员工姓名、考勤时间、考勤状态)
员工(员工id、领导名称、员工工号、密码、员工姓名、性别、身份证、电话、部门、照片)
奖罚(奖罚id、标题、奖罚类型、员工工号、员工姓名、相关附件、发布人)
请假(请假id、请假单号、请假日期、请假天数、请假类型、员工工号、员工姓名、领导编号、领导名称、是否审核、审核回复)
数据库逻辑结构就是将E-R图在数据库中用具体的字段进行描述。用字段和数据类型描述来使对象特征实体化,最后形成具有一定逻辑关系的数据库表结构。北京丝路海洋有限公司人力资源管理系统所需要的部分数据结构表如下表所示。
表access_token (登陆访问时长)
| 编号 | 名称 | 数据类型 | 长度 | 小数位 | 允许空值 | 主键 | 默认值 | 说明 |
| 1 | token_id | int | 10 | 0 | N | Y | 临时访问牌ID | |
| 2 | token | varchar | 64 | 0 | Y | N | 临时访问牌 | |
| 3 | info | text | 65535 | 0 | Y | N | ||
| 4 | maxage | int | 10 | 0 | N | N | 2 | 最大寿命:默认2小时 |
| 5 | create_time | timestamp | 19 | 0 | N | N | CURRENT_TIMESTAMP | 创建时间: |
| 6 | update_time | timestamp | 19 | 0 | N | N | CURRENT_TIMESTAMP | 更新时间: |
| 7 | user_id | int | 10 | 0 | N | N | 0 | 用户编号: |
| 编号 | 名称 | 数据类型 | 长度 | 小数位 | 允许空值 | 主键 | 默认值 | 说明 |
| 1 | assessment_management_id | int | 10 | 0 | N | Y | 考评管理ID | |
| 2 | employee_users | int | 10 | 0 | Y | N | 0 | 员工用户 |
| 3 | evaluation_date | date | 10 | 0 | Y | N | 考评日期 | |
| 4 | assessment_type | varchar | 64 | 0 | Y | N | 考评类型 | |
| 5 | evaluation_and_evaluation | varchar | 64 | 0 | Y | N | 考评评价 | |
| 6 | reward_and_punishment_methods | varchar | 64 | 0 | Y | N | 奖罚方式 | |
| 7 | remarks | varchar | 64 | 0 | Y | N | 备注信息 | |
| 8 | recommend | int | 10 | 0 | N | N | 0 | 智能推荐 |
| 9 | create_time | datetime | 19 | 0 | N | N | CURRENT_TIMESTAMP | 创建时间 |
| 10 | update_time | timestamp | 19 | 0 | N | N | CURRENT_TIMESTAMP | 更新时间 |
| 编号 | 名称 | 数据类型 | 长度 | 小数位 | 允许空值 | 主键 | 默认值 | 说明 |
| 1 | attendance_clock_in_id | int | 10 | 0 | N | Y | 考勤打卡ID | |
| 2 | attendance_date | date | 10 | 0 | Y | N | 考勤日期 | |
| 3 | employee_users | int | 10 | 0 | Y | N | 0 | 员工用户 |
| 4 | job_id | varchar | 64 | 0 | Y | N | 工号 | |
| 5 | full_name | varchar | 64 | 0 | Y | N | 姓名 | |
| 6 | department | varchar | 64 | 0 | Y | N | 所属部门 | |
| 7 | attendance_status | varchar | 64 | 0 | Y | N | 考勤状态 | |
| 8 | recommend | int | 10 | 0 | N | N | 0 | 智能推荐 |
| 9 | create_time | datetime | 19 | 0 | N | N | CURRENT_TIMESTAMP | 创建时间 |
| 10 | update_time | timestamp | 19 | 0 | N | N | CURRENT_TIMESTAMP | 更新时间 |
| 编号 | 名称 | 数据类型 | 长度 | 小数位 | 允许空值 | 主键 | 默认值 | 说明 |
| 1 | auth_id | int | 10 | 0 | N | Y | 授权ID: | |
| 2 | user_group | varchar | 64 | 0 | Y | N | 用户组: | |
| 3 | mod_name | varchar | 64 | 0 | Y | N | 模块名: | |
| 4 | table_name | varchar | 64 | 0 | Y | N | 表名: | |
| 5 | page_title | varchar | 255 | 0 | Y | N | 页面标题: | |
| 6 | path | varchar | 255 | 0 | Y | N | 路由路径: | |
| 7 | position | varchar | 32 | 0 | Y | N | 位置: | |
| 8 | mode | varchar | 32 | 0 | N | N | _blank | 跳转方式: |
| 9 | add | tinyint | 3 | 0 | N | N | 1 | 是否可增加: |
| 10 | del | tinyint | 3 | 0 | N | N | 1 | 是否可删除: |
| 11 | set | tinyint | 3 | 0 | N | N | 1 | 是否可修改: |
| 12 | get | tinyint | 3 | 0 | N | N | 1 | 是否可查看: |
| 13 | field_add | text | 65535 | 0 | Y | N | 添加字段: | |
| 14 | field_set | text | 65535 | 0 | Y | N | 修改字段: | |
| 15 | field_get | text | 65535 | 0 | Y | N | 查询字段: | |
| 16 | table_nav_name | varchar | 500 | 0 | Y | N | 跨表导航名称: | |
| 17 | table_nav | varchar | 500 | 0 | Y | N | 跨表导航: | |
| 18 | option | text | 65535 | 0 | Y | N | 配置: | |
| 19 | create_time | timestamp | 19 | 0 | N | N | CURRENT_TIMESTAMP | 创建时间: |
| 20 | update_time | timestamp | 19 | 0 | N | N | CURRENT_TIMESTAMP | 更新时间: |
| 编号 | 名称 | 数据类型 | 长度 | 小数位 | 允许空值 | 主键 | 默认值 | 说明 |
| 1 | collect_id | int | 10 | 0 | N | Y | 收藏ID: | |
| 2 | user_id | int | 10 | 0 | N | N | 0 | 收藏人ID: |
| 3 | source_table | varchar | 255 | 0 | Y | N | 来源表: | |
| 4 | source_field | varchar | 255 | 0 | Y | N | 来源字段: | |
| 5 | source_id | int | 10 | 0 | N | N | 0 | 来源ID: |
| 6 | title | varchar | 255 | 0 | Y | N | 标题: | |
| 7 | img | varchar | 255 | 0 | Y | N | 封面: | |
| 8 | create_time | timestamp | 19 | 0 | N | N | CURRENT_TIMESTAMP | 创建时间: |
| 9 | update_time | timestamp | 19 | 0 | N | N | CURRENT_TIMESTAMP | 更新时间: |
| 编号 | 名称 | 数据类型 | 长度 | 小数位 | 允许空值 | 主键 | 默认值 | 说明 |
| 1 | comment_id | int | 10 | 0 | N | Y | 评论ID: | |
| 2 | user_id | int | 10 | 0 | N | N | 0 | 评论人ID: |
| 3 | reply_to_id | int | 10 | 0 | N | N | 0 | 回复评论ID:空为0 |
| 4 | content | longtext | 2147483647 | 0 | Y | N | 内容: | |
| 5 | nickname | varchar | 255 | 0 | Y | N | 昵称: | |
| 6 | avatar | varchar | 255 | 0 | Y | N | 头像地址:[0,255] | |
| 7 | create_time | timestamp | 19 | 0 | N | N | CURRENT_TIMESTAMP | 创建时间: |
| 8 | update_time | timestamp | 19 | 0 | N | N | CURRENT_TIMESTAMP | 更新时间: |
| 9 | source_table | varchar | 255 | 0 | Y | N | 来源表: | |
| 10 | source_field | varchar | 255 | 0 | Y | N | 来源字段: | |
| 11 | source_id | int | 10 | 0 | N | N | 0 | 来源ID: |
| 编号 | 名称 | 数据类型 | 长度 | 小数位 | 允许空值 | 主键 | 默认值 | 说明 |
| 1 | contract_management_id | int | 10 | 0 | N | Y | 合同管理ID | |
| 2 | contract_number | varchar | 64 | 0 | N | N | 合同编号 | |
| 3 | contract_name | varchar | 64 | 0 | Y | N | 合同名称 | |
| 4 | employee_users | int | 10 | 0 | Y | N | 0 | 员工用户 |
| 5 | contract_date | date | 10 | 0 | Y | N | 合同日期 | |
| 6 | expiration_date | varchar | 64 | 0 | Y | N | 到期日期 | |
| 7 | appendices_of_a_contract | varchar | 255 | 0 | Y | N | 合同附件 | |
| 8 | remarks | varchar | 64 | 0 | Y | N | 备注信息 | |
| 9 | recommend | int | 10 | 0 | N | N | 0 | 智能推荐 |
| 10 | create_time | datetime | 19 | 0 | N | N | CURRENT_TIMESTAMP | 创建时间 |
| 11 | update_time | timestamp | 19 | 0 | N | N | CURRENT_TIMESTAMP | 更新时间 |
| 编号 | 名称 | 数据类型 | 长度 | 小数位 | 允许空值 | 主键 | 默认值 | 说明 |
| 1 | course_classification_id | int | 10 | 0 | N | Y | 课程分类ID | |
| 2 | course_type | varchar | 64 | 0 | Y | N | 课程类型 | |
| 3 | recommend | int | 10 | 0 | N | N | 0 | 智能推荐 |
| 4 | create_time | datetime | 19 | 0 | N | N | CURRENT_TIMESTAMP | 创建时间 |
| 5 | update_time | timestamp | 19 | 0 | N | N | CURRENT_TIMESTAMP | 更新时间 |
| 编号 | 名称 | 数据类型 | 长度 | 小数位 | 允许空值 | 主键 | 默认值 | 说明 |
| 1 | course_information_id | int | 10 | 0 | N | Y | 课程信息ID | |
| 2 | course_no | varchar | 64 | 0 | N | N | 课程编号 | |
| 3 | course_name | varchar | 64 | 0 | Y | N | 课程名称 | |
| 4 | course_type | varchar | 64 | 0 | Y | N | 课程类型 | |
| 5 | course_cover | varchar | 255 | 0 | Y | N | 课程封面 | |
| 6 | course_video | varchar | 255 | 0 | Y | N | 课程视频 | |
| 7 | course_summary | longtext | 2147483647 | 0 | Y | N | 课程摘要 | |
| 8 | hits | int | 10 | 0 | N | N | 0 | 点击数 |
| 9 | praise_len | int | 10 | 0 | N | N | 0 | 点赞数 |
| 10 | recommend | int | 10 | 0 | N | N | 0 | 智能推荐 |
| 11 | create_time | datetime | 19 | 0 | N | N | CURRENT_TIMESTAMP | 创建时间 |
| 12 | update_time | timestamp | 19 | 0 | N | N | CURRENT_TIMESTAMP | 更新时间 |
| 编号 | 名称 | 数据类型 | 长度 | 小数位 | 允许空值 | 主键 | 默认值 | 说明 |
| 1 | department_management_id | int | 10 | 0 | N | Y | 部门管理ID | |
| 2 | department_name | varchar | 64 | 0 | Y | N | 部门名称 | |
| 3 | establishment_time | date | 10 | 0 | Y | N | 创立时间 | |
| 4 | name_of_person_in_charge | varchar | 64 | 0 | Y | N | 负责人姓名 | |
| 5 | contact_number | varchar | 64 | 0 | Y | N | 联系电话 | |
| 6 | departmental_landline | varchar | 64 | 0 | Y | N | 部门座机 | |
| 7 | remarks | varchar | 64 | 0 | Y | N | 备注信息 | |
| 8 | recommend | int | 10 | 0 | N | N | 0 | 智能推荐 |
| 9 | create_time | datetime | 19 | 0 | N | N | CURRENT_TIMESTAMP | 创建时间 |
| 10 | update_time | timestamp | 19 | 0 | N | N | CURRENT_TIMESTAMP | 更新时间 |
| 编号 | 名称 | 数据类型 | 长度 | 小数位 | 允许空值 | 主键 | 默认值 | 说明 |
| 1 | employee_leave_id | int | 10 | 0 | N | Y | 员工请假ID | |
| 2 | employee_users | int | 10 | 0 | Y | N | 0 | 员工用户 |
| 3 | job_id | varchar | 64 | 0 | Y | N | 工号 | |
| 4 | full_name | varchar | 64 | 0 | Y | N | 姓名 | |
| 5 | department | varchar | 64 | 0 | Y | N | 所属部门 | |
| 6 | leave_date | date | 10 | 0 | Y | N | 请假日期 | |
| 7 | leave_type | varchar | 64 | 0 | Y | N | 请假类型 | |
| 8 | reason_description | varchar | 64 | 0 | Y | N | 原因描述 | |
| 9 | examine_state | varchar | 16 | 0 | N | N | 未审核 | 审核状态 |
| 10 | examine_reply | varchar | 16 | 0 | Y | N | 审核回复 | |
| 11 | recommend | int | 10 | 0 | N | N | 0 | 智能推荐 |
| 12 | create_time | datetime | 19 | 0 | N | N | CURRENT_TIMESTAMP | 创建时间 |
| 13 | update_time | timestamp | 19 | 0 | N | N | CURRENT_TIMESTAMP | 更新时间 |
| 编号 | 名称 | 数据类型 | 长度 | 小数位 | 允许空值 | 主键 | 默认值 | 说明 |
| 1 | employee_users_id | int | 10 | 0 | N | Y | 员工用户ID | |
| 2 | job_id | varchar | 64 | 0 | N | N | 工号 | |
| 3 | full_name | varchar | 64 | 0 | Y | N | 姓名 | |
| 4 | gender | varchar | 64 | 0 | Y | N | 性别 | |
| 5 | age | varchar | 64 | 0 | Y | N | 年龄 | |
| 6 | native_place | varchar | 64 | 0 | Y | N | 籍贯 | |
| 7 | department | varchar | 64 | 0 | Y | N | 所属部门 | |
| 8 | position | varchar | 64 | 0 | Y | N | 所属岗位 | |
| 9 | date_of_birth | varchar | 64 | 0 | Y | N | 出生日期 | |
| 10 | administrative_number | varchar | 64 | 0 | Y | N | 行政编号 | |
| 11 | home_address | varchar | 64 | 0 | Y | N | 家庭住址 | |
| 12 | examine_state | varchar | 16 | 0 | N | N | 已通过 | 审核状态 |
| 13 | recommend | int | 10 | 0 | N | N | 0 | 智能推荐 |
| 14 | user_id | int | 10 | 0 | N | N | 0 | 用户ID |
| 15 | create_time | datetime | 19 | 0 | N | N | CURRENT_TIMESTAMP | 创建时间 |
| 16 | update_time | timestamp | 19 | 0 | N | N | CURRENT_TIMESTAMP | 更新时间 |
| 编号 | 名称 | 数据类型 | 长度 | 小数位 | 允许空值 | 主键 | 默认值 | 说明 |
| 1 | forum_id | mediumint | 8 | 0 | N | Y | 论坛id | |
| 2 | display | smallint | 5 | 0 | N | N | 100 | 排序 |
| 3 | user_id | mediumint | 8 | 0 | N | N | 0 | 用户ID |
| 4 | nickname | varchar | 16 | 0 | Y | N | 昵称:[0,16] | |
| 5 | praise_len | int | 10 | 0 | Y | N | 0 | 点赞数 |
| 6 | hits | int | 10 | 0 | N | N | 0 | 访问数 |
| 7 | title | varchar | 125 | 0 | N | N | 标题 | |
| 8 | keywords | varchar | 125 | 0 | Y | N | 关键词 | |
| 9 | description | varchar | 255 | 0 | Y | N | 描述 | |
| 10 | url | varchar | 255 | 0 | Y | N | 来源地址 | |
| 11 | tag | varchar | 255 | 0 | Y | N | 标签 | |
| 12 | img | text | 65535 | 0 | Y | N | 封面图 | |
| 13 | content | longtext | 2147483647 | 0 | Y | N | 正文 | |
| 14 | create_time | timestamp | 19 | 0 | N | N | CURRENT_TIMESTAMP | 创建时间: |
| 15 | update_time | timestamp | 19 | 0 | N | N | CURRENT_TIMESTAMP | 更新时间: |
| 16 | avatar | varchar | 255 | 0 | Y | N | 发帖人头像: | |
| 17 | type | varchar | 64 | 0 | N | N | 0 | 论坛分类:[0,1000]用来搜索指定类型的论坛帖 |
| 编号 | 名称 | 数据类型 | 长度 | 小数位 | 允许空值 | 主键 | 默认值 | 说明 |
| 1 | type_id | smallint | 5 | 0 | N | Y | 分类ID:[0,10000] | |
| 2 | name | varchar | 16 | 0 | N | N | 分类名称:[2,16] | |
| 3 | description | varchar | 255 | 0 | Y | N | 描述:[0,255]描述该分类的作用 | |
| 4 | url | varchar | 255 | 0 | Y | N | 外链地址:[0,255]如果该分类是跳转到其他网站的情况下,就在该URL上设置 | |
| 5 | father_id | smallint | 5 | 0 | N | N | 0 | 上级分类ID:[0,32767] |
| 6 | icon | varchar | 255 | 0 | Y | N | 分类图标: | |
| 7 | create_time | timestamp | 19 | 0 | N | N | CURRENT_TIMESTAMP | 创建时间: |
| 8 | update_time | timestamp | 19 | 0 | N | N | CURRENT_TIMESTAMP | 更新时间: |
| 编号 | 名称 | 数据类型 | 长度 | 小数位 | 允许空值 | 主键 | 默认值 | 说明 |
| 1 | hits_id | int | 10 | 0 | N | Y | 点赞ID: | |
| 2 | user_id | int | 10 | 0 | N | N | 0 | 点赞人: |
| 3 | create_time | timestamp | 19 | 0 | N | N | CURRENT_TIMESTAMP | 创建时间: |
| 4 | update_time | timestamp | 19 | 0 | N | N | CURRENT_TIMESTAMP | 更新时间: |
| 5 | source_table | varchar | 255 | 0 | Y | N | 来源表: | |
| 6 | source_field | varchar | 255 | 0 | Y | N | 来源字段: | |
| 7 | source_id | int | 10 | 0 | N | N | 0 | 来源ID: |
| 编号 | 名称 | 数据类型 | 长度 | 小数位 | 允许空值 | 主键 | 默认值 | 说明 |
| 1 | leading_users_id | int | 10 | 0 | N | Y | 领导用户ID | |
| 2 | job_id | varchar | 64 | 0 | N | N | 工号 | |
| 3 | full_name | varchar | 64 | 0 | Y | N | 姓名 | |
| 4 | gender | varchar | 64 | 0 | Y | N | 性别 | |
| 5 | age | varchar | 64 | 0 | Y | N | 年龄 | |
| 6 | native_place | varchar | 64 | 0 | Y | N | 籍贯 | |
| 7 | department | varchar | 64 | 0 | Y | N | 所属部门 | |
| 8 | position | varchar | 64 | 0 | Y | N | 所属岗位 | |
| 9 | date_of_birth | varchar | 64 | 0 | Y | N | 出生日期 | |
| 10 | administrative_number | varchar | 64 | 0 | Y | N | 行政编号 | |
| 11 | home_address | varchar | 64 | 0 | Y | N | 家庭住址 | |
| 12 | examine_state | varchar | 16 | 0 | N | N | 已通过 | 审核状态 |
| 13 | recommend | int | 10 | 0 | N | N | 0 | 智能推荐 |
| 14 | user_id | int | 10 | 0 | N | N | 0 | 用户ID |
| 15 | create_time | datetime | 19 | 0 | N | N | CURRENT_TIMESTAMP | 创建时间 |
| 16 | update_time | timestamp | 19 | 0 | N | N | CURRENT_TIMESTAMP | 更新时间 |
| 编号 | 名称 | 数据类型 | 长度 | 小数位 | 允许空值 | 主键 | 默认值 | 说明 |
| 1 | notice_id | mediumint | 8 | 0 | N | Y | 公告id: | |
| 2 | title | varchar | 125 | 0 | N | N | 标题: | |
| 3 | content | longtext | 2147483647 | 0 | Y | N | 正文: | |
| 4 | create_time | timestamp | 19 | 0 | N | N | CURRENT_TIMESTAMP | 创建时间: |
| 5 | update_time | timestamp | 19 | 0 | N | N | CURRENT_TIMESTAMP | 更新时间: |
| 编号 | 名称 | 数据类型 | 长度 | 小数位 | 允许空值 | 主键 | 默认值 | 说明 |
| 1 | praise_id | int | 10 | 0 | N | Y | 点赞ID: | |
| 2 | user_id | int | 10 | 0 | N | N | 0 | 点赞人: |
| 3 | create_time | timestamp | 19 | 0 | N | N | CURRENT_TIMESTAMP | 创建时间: |
| 4 | update_time | timestamp | 19 | 0 | N | N | CURRENT_TIMESTAMP | 更新时间: |
| 5 | source_table | varchar | 255 | 0 | Y | N | 来源表: | |
| 6 | source_field | varchar | 255 | 0 | Y | N | 来源字段: | |
| 7 | source_id | int | 10 | 0 | N | N | 0 | 来源ID: |
| 8 | status | bit | 1 | 0 | N | N | 1 | 点赞状态:1为点赞,0已取消 |
表reward_and_punishment_management (奖罚管理)
| 编号 | 名称 | 数据类型 | 长度 | 小数位 | 允许空值 | 主键 | 默认值 | 说明 |
| 1 | reward_and_punishment_management_id | int | 10 | 0 | N | Y | 奖罚管理ID | |
| 2 | staff | int | 10 | 0 | Y | N | 0 | 员工 |
| 3 | reward_and_punishment_types | varchar | 64 | 0 | Y | N | 奖罚类型 | |
| 4 | date_of_reward_and_punishment | date | 10 | 0 | Y | N | 奖罚日期 | |
| 5 | reasons_for_rewards_and_punishments | text | 65535 | 0 | Y | N | 奖罚原因 | |
| 6 | handling_method | varchar | 64 | 0 | Y | N | 处理方式 | |
| 7 | remarks | varchar | 64 | 0 | Y | N | 备注信息 | |
| 8 | recommend | int | 10 | 0 | N | N | 0 | 智能推荐 |
| 9 | create_time | datetime | 19 | 0 | N | N | CURRENT_TIMESTAMP | 创建时间 |
| 10 | update_time | timestamp | 19 | 0 | N | N | CURRENT_TIMESTAMP | 更新时间 |
| 编号 | 名称 | 数据类型 | 长度 | 小数位 | 允许空值 | 主键 | 默认值 | 说明 |
| 1 | salary_management_id | int | 10 | 0 | N | Y | 薪酬管理ID | |
| 2 | salary_date | date | 10 | 0 | Y | N | 工资日期 | |
| 3 | employee_user | int | 10 | 0 | Y | N | 0 | 员工用户 |
| 4 | basic_wage | varchar | 64 | 0 | Y | N | 基础工资 | |
| 5 | post_subsidy | varchar | 64 | 0 | Y | N | 岗位补贴 | |
| 6 | overtime_wage | varchar | 64 | 0 | Y | N | 加班工资 | |
| 7 | reward_salary | varchar | 64 | 0 | Y | N | 奖励工资 | |
| 8 | post_performance | varchar | 64 | 0 | Y | N | 岗位绩效 | |
| 9 | social_security_funds | varchar | 64 | 0 | Y | N | 社保款项 | |
| 10 | late_payment | varchar | 64 | 0 | Y | N | 迟到款项 | |
| 11 | deduction_of_fines | varchar | 64 | 0 | Y | N | 扣罚款项 | |
| 12 | net_salary | varchar | 64 | 0 | Y | N | 实发工资 | |
| 13 | remarks | varchar | 64 | 0 | Y | N | 备注信息 | |
| 14 | recommend | int | 10 | 0 | N | N | 0 | 智能推荐 |
| 15 | create_time | datetime | 19 | 0 | N | N | CURRENT_TIMESTAMP | 创建时间 |
| 16 | update_time | timestamp | 19 | 0 | N | N | CURRENT_TIMESTAMP | 更新时间 |
| 编号 | 名称 | 数据类型 | 长度 | 小数位 | 允许空值 | 主键 | 默认值 | 说明 |
| 1 | slides_id | int | 10 | 0 | N | Y | 轮播图ID: | |
| 2 | title | varchar | 64 | 0 | Y | N | 标题: | |
| 3 | content | varchar | 255 | 0 | Y | N | 内容: | |
| 4 | url | varchar | 255 | 0 | Y | N | 链接: | |
| 5 | img | varchar | 255 | 0 | Y | N | 轮播图: | |
| 6 | hits | int | 10 | 0 | N | N | 0 | 点击量: |
| 7 | create_time | timestamp | 19 | 0 | N | N | CURRENT_TIMESTAMP | 创建时间: |
| 8 | update_time | timestamp | 19 | 0 | N | N | CURRENT_TIMESTAMP | 更新时间: |
| 编号 | 名称 | 数据类型 | 长度 | 小数位 | 允许空值 | 主键 | 默认值 | 说明 |
| 1 | training_management_id | int | 10 | 0 | N | Y | 培训管理ID | |
| 2 | training_name | varchar | 64 | 0 | Y | N | 培训名称 | |
| 3 | training_date | date | 10 | 0 | Y | N | 培训日期 | |
| 4 | training_materials | varchar | 255 | 0 | Y | N | 培训资料 | |
| 5 | training_location | varchar | 64 | 0 | Y | N | 培训地点 | |
| 6 | remarks | varchar | 64 | 0 | Y | N | 备注信息 | |
| 7 | recommend | int | 10 | 0 | N | N | 0 | 智能推荐 |
| 8 | create_time | datetime | 19 | 0 | N | N | CURRENT_TIMESTAMP | 创建时间 |
| 9 | update_time | timestamp | 19 | 0 | N | N | CURRENT_TIMESTAMP | 更新时间 |
| 编号 | 名称 | 数据类型 | 长度 | 小数位 | 允许空值 | 主键 | 默认值 | 说明 |
| 1 | upload_id | int | 10 | 0 | N | Y | 上传ID | |
| 2 | name | varchar | 64 | 0 | Y | N | 文件名 | |
| 3 | path | varchar | 255 | 0 | Y | N | 访问路径 | |
| 4 | file | varchar | 255 | 0 | Y | N | 文件路径 | |
| 5 | display | varchar | 255 | 0 | Y | N | 显示顺序 | |
| 6 | father_id | int | 10 | 0 | Y | N | 0 | 父级ID |
| 7 | dir | varchar | 255 | 0 | Y | N | 文件夹 | |
| 8 | type | varchar | 32 | 0 | Y | N | 文件类型 |
| 编号 | 名称 | 数据类型 | 长度 | 小数位 | 允许空值 | 主键 | 默认值 | 说明 |
| 1 | user_id | mediumint | 8 | 0 | N | Y | 用户ID:[0,8388607]用户获取其他与用户相关的数据 | |
| 2 | state | smallint | 5 | 0 | N | N | 1 | 账户状态:[0,10](1可用|2异常|3已冻结|4已注销) |
| 3 | user_group | varchar | 32 | 0 | Y | N | 所在用户组:[0,32767]决定用户身份和权限 | |
| 4 | login_time | timestamp | 19 | 0 | N | N | CURRENT_TIMESTAMP | 上次登录时间: |
| 5 | phone | varchar | 11 | 0 | Y | N | 手机号码:[0,11]用户的手机号码,用于找回密码时或登录时 | |
| 6 | phone_state | smallint | 5 | 0 | N | N | 0 | 手机认证:[0,1](0未认证|1审核中|2已认证) |
| 7 | username | varchar | 16 | 0 | N | N | 用户名:[0,16]用户登录时所用的账户名称 | |
| 8 | nickname | varchar | 16 | 0 | Y | N | 昵称:[0,16] | |
| 9 | password | varchar | 64 | 0 | N | N | 密码:[0,32]用户登录所需的密码,由6-16位数字或英文组成 | |
| 10 | | varchar | 64 | 0 | Y | N | 邮箱:[0,64]用户的邮箱,用于找回密码时或登录时 | |
| 11 | email_state | smallint | 5 | 0 | N | N | 0 | 邮箱认证:[0,1](0未认证|1审核中|2已认证) |
| 12 | avatar | varchar | 255 | 0 | Y | N | 头像地址:[0,255] | |
| 13 | create_time | timestamp | 19 | 0 | N | N | CURRENT_TIMESTAMP | 创建时间: |
| 编号 | 名称 | 数据类型 | 长度 | 小数位 | 允许空值 | 主键 | 默认值 | 说明 |
| 1 | group_id | mediumint | 8 | 0 | N | Y | 用户组ID:[0,8388607] | |
| 2 | display | smallint | 5 | 0 | N | N | 100 | 显示顺序:[0,1000] |
| 3 | name | varchar | 16 | 0 | N | N | 名称:[0,16] | |
| 4 | description | varchar | 255 | 0 | Y | N | 描述:[0,255]描述该用户组的特点或权限范围 | |
| 5 | source_table | varchar | 255 | 0 | Y | N | 来源表: | |
| 6 | source_field | varchar | 255 | 0 | Y | N | 来源字段: | |
| 7 | source_id | int | 10 | 0 | N | N | 0 | 来源ID: |
| 8 | register | smallint | 5 | 0 | Y | N | 0 | 注册位置: |
| 9 | create_time | timestamp | 19 | 0 | N | N | CURRENT_TIMESTAMP | 创建时间: |
| 10 | update_time | timestamp | 19 | 0 | N | N | CURRENT_TIMESTAMP | 更新时间: |
系统的登录窗口是用户的入口,用户只有在登录成功后才可以进入访问。通过在登录提交表单,后台处理判断是否为合法用户,进行页面跳转,进入系统中去。
登录合法性判断过程:用户输入账号和密码后,系统首先确定输入输入数据合法性,然后在login.jsp页面发送登录请求,调用src下的mainctrl类的dopost方法来验证。
用户登录模块的IPO如下所示:
输入:用户名和密码。
处理:
1)检测用户输入的账号、密码是否正确及在数据库已对应存在。
2)从数据库中提取记录,并储存在本地的session中(timeout默认=30min)。
3)根据用户名,将其显示在系统首页上。
输出:是否成功的信息。
登录流程图如下所示。
图5-1登录流程图
系统登录界面如下所示。
图5-2系统登录界面
系统呈现出一种简洁大方的首页:界面简约、鳞次栉比,用户能轻车熟路的使用。出于对系统使用群体广泛的顾虑,应有良好性能的后台。
如下图所示为用户功能界面。
图5-3用户功能界面
员工考勤过程中,首先使用getmap(id,"xinxi"),通过员工ID得到员工数据,将员工数据赋值给员工考勤,调用CommDAO的insert方法将考勤数据插入考勤表中,最后查看个人历史员工考勤记录,可以销毁历史考勤数据。
员工考勤流程图如下所示。
图5-4员工考勤流程图
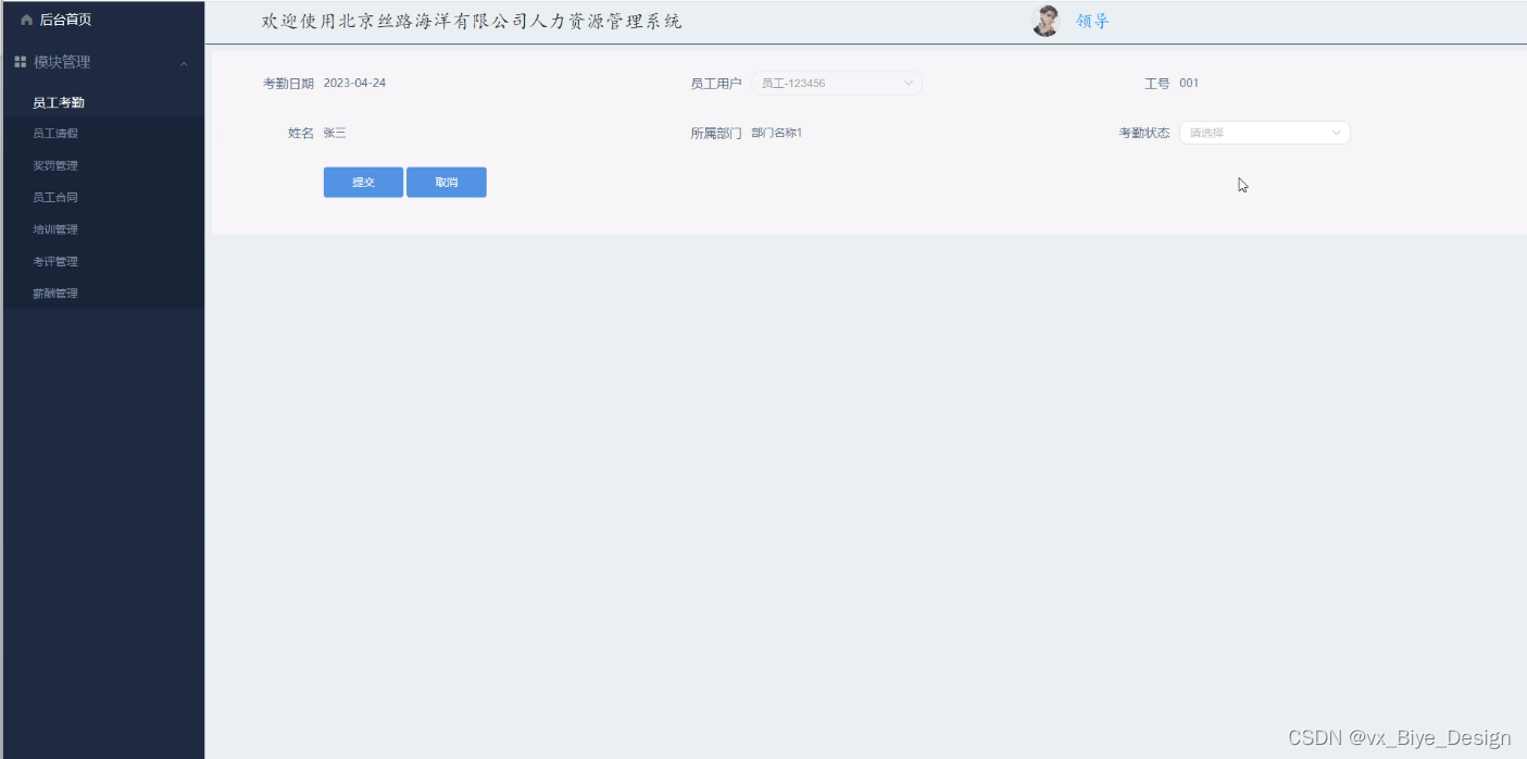
员工考勤界面如图所示。
图5-5员工考勤界面
考勤管理界面如图所示。
图5-6考勤管理界面
降幅管理过程中,首先使用getmap(id,"xinxi"),通过员工ID得到员工数据,将员工数据赋值给降幅管理,调用CommDAO的insert方法将奖罚数据插入奖罚表中,最后查看个人历史降幅管理记录,可以销毁历史奖罚数据。
降幅管理流程图如下所示。
图5-7奖罚管理流程图
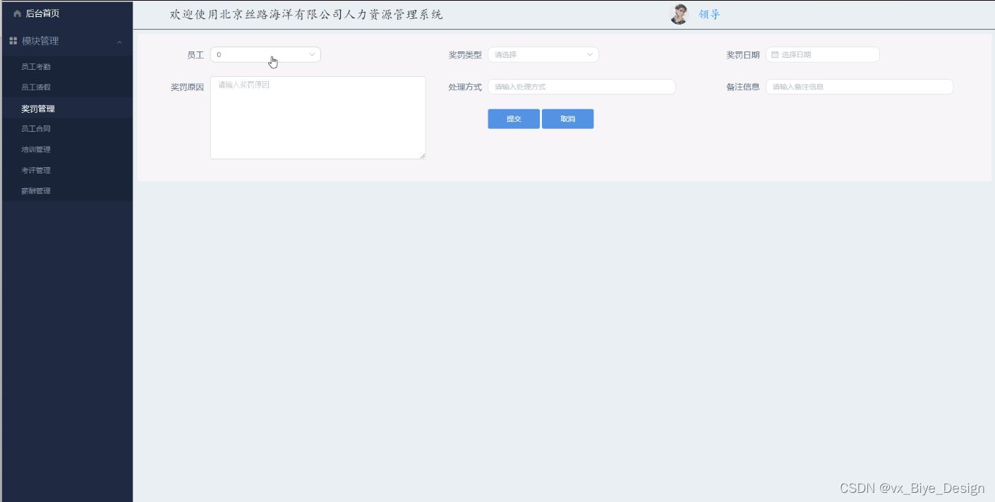
奖罚添加管理界面如图所示。
图5-8降幅管理界面
奖罚管理界面如图所示。
图5-9奖罚管理界面
员工提交请假模块,可以进行新增、查看、修改以及删除等相应的操作。当点击"新增员工请假"的按钮时,在员工请假添加界面进行详细信息的添加操作。当点击"查看员工请假"超级链接时,会显示所选的员工请假的信息,然后点击"返回"再返回到其主页面。
请假申请界面如图所示。
图5-10员工请假界面
员工请假管理界面如图所示。
图5-11员工请假管理界面
用户点击登录填写账号信息登录后,会切换内容为“某某用户欢迎您”和历史订单,并给出注销链接。当用户登录成功后会将个人信息保存在session作用域中,点击自己的用户名时,会跳转到个人详细信息页面,由后台通过Freemarker取出session作用域中的用户信息进行动态渲染,例如,邮箱、电话号码、用户名等等。同时页面上会显示修改个人信息和修改密码的按钮,这时客户可以修改自己的登录密码以保障账号的安全性,防止被人窃取账号,通过UserController.java的updatePassword()实现,同时也可以根据自己的个人信息是否变动做出相应的修改,通过updateUserInfo()实现。
密码修改流程图如下所示。
图5-12密码修改流程图
添加用户信息时,输入必填字段后,表现层的xitongyonghuController接受传过来的员工信息参数,再调用xitongyonghuController类的addxitongyonghu方法,经过xitongyonghuService业务层到xitongyonghuMapper持久层的处理,完成对整个添加员工信息的操作。addxitongyonghu方法也和用户管理中的addUser方法类似,同时做添加和修改工作。
修改用户信息时,选择需要修改的用户进行修改,调用xitongyonghuController控制器的editxitongyonghu方法,拿到该用户原本的信息并显示到页面,管理员再对需要修改的用户信息字段进行修改,完成后调用addxitongyonghu方法,调用业务层的updateByKey方法,更新数据库的用户信息表的数据。
系统用户管理流程图如下所示。
图5-13系统用户管理流程图
用户添加界面如下图所示。
图5-14用户添加界面
用户查询界面如下图所示。
图5-15用户查询界面
管理员选择员工添加薪酬记录,用户在xinxi_list查看员工,点击薪酬,跳转至rukuxinxi_add.jsp,添加薪酬记录则将添加的薪酬记录数据封装在HashMap中,然后调用CommDAO的insert方法将薪酬记录内容插入薪酬记录表中。
薪酬管理流程图如下所示。
图5-16薪酬管理流程图
薪酬添加界面如下图所示。
图5-17薪酬添加界面
薪酬查询界面如下图所示。
图5-18薪酬查询界面
在对该系统进行完详细设计和编码之后,就要对北京丝路海洋有限公司人力资源管理系统的程序进行测试,检测程序是否运行无误,反复进行测试和修改,使之最后成为完整的软件,满足用户的需求,实现预期的功能。
在软件的测试过程中,通常测试人员需要针对不同的功能模块设计多种测试用例。通过测试用例能够及时发现代码业务逻辑上是否与真实的业务逻辑相对应,及时发现代码上或逻辑上的缺陷,以此来来完善系统,提高软件产品的质量,使软件具有良好的用户体验。
登录测试用例表如下所示。
表6-1登录测试用例
| 测试性能 | 用户或操作员登录系统 | ||
| 用例目的 | 测试用户或操作员登录系统时功能是否正常 | ||
| 前提条件 | 进入用户登录页面或操作员登录页面 | ||
| 输入条件 | 预期输出 | 实际情况 | |
| 各项信息不予填写,直接点击登陆按钮 | 不允许登录,提示填写账号相关信息 | 一致 | |
| 填写错误的登录名或密码后点击登录系统 | 提示用户名或密码错误,要求重新填写进行登录 | 一致 | |
| 填写与验证码信息不一致的信息 | 系统显示出提示信息,表明验证码错误,要求重新填写 | 一致 | |
员工考勤测试用例表如下所示。
表6-2员工考勤测试用例
| 测试性能 | 用户进行员工考勤的操作 | ||
| 用例目的 | 测试用户进行员工考勤操作时,该功能是否正常 | ||
| 前提条件 | 用户进入员工详情页,该员工能够被考勤 | ||
| 输入条件 | 预期输出 | 实际情况 | |
| 对着某员工点击“考勤”按钮 | 界面跳转至考勤界面 | 一致 | |
| 在考勤界面,输入必填项,点击“提交”按钮 | 提示“考勤成功”,并返回上一级界面 | 一致 | |
| 在考勤界面,填写考勤表单的时候未输入完整,点击“提交”按钮 | 提示“考勤失败” | 一致 | |
员工管理测试用例表如下所示。
表6-3员工管理测试用例
| 测试性能 | 员工相关信息管理功能 | ||
| 用例目的 | 测试系统操作者对员工相关信息进行管理的功能是否正常 | ||
| 前提条件 | 登录系统进入相关管理页面 | ||
| 输入条件 | 预期输出 | 实际情况 | |
| 进入员工管理界面,点击“录入”按钮,填写所有必填项,点击提交 | 提示“录入成功”,并返回查询界面 | 一致 | |
| 进入员工管理界面,点击“录入”按钮,未填写一个或者多个必填项,点击提交 | 提示“录入失败”,请填写必填项 | 一致 | |
| 进入员工管理界面,选择要修改的一条数据,点击该条数据后面的“修改”按钮 | 节目跳转至修改界面 | 一致 | |
| 在修改界面,修改可修改项后,点击“提交”按钮 | 提示“修改成功”,并返回查询界面 | 一致 | |
| 进入员工管理界面,点击某条数据后面的删除按钮 | 提示“是否要删除该数据”,如果用户点击“确定”按钮,则成功删除该条数据,并提示“删除成功”,之后返回查询界面 | 一致 | |
经过对此系统的测试,得出该系统足以满足用户日常需求,在功能项目和操作等方面也能满足操作员对于其他用户的管理。但是,还有很多功能有待添加,这个系统仅能满足大部分的需求,还需要对此系统的功能更进一步的完善,这样使用起来才能更加的完美。
通过北京丝路海洋有限公司人力资源管理系统的开发,本人巩固了之前学过的知识,如今将平时所学到的知识融合在设计中,在设计过程中,做了很多的准备,首先,在数据库系统的设计过程中,尤其是在数据库的工作原理、工作特点,对其深刻的讨论,与此同时,对于小型站点来说,最好服务器的选择,其次,利用所学的知识点分析所做的系统,并在此基础上设计。
目前本系统已经上线,正在试运行阶段,用户反馈良好,基本完成用户所需,试运行过程中没有出现阻断性问题,有一些不足和小问题也及时予以修正,系统上线后,为了保证数据的安全性,对系统进行了备份操作,系统备份是每两个月备份一次,数据库备份为每周备份一次,系统部署在租赁的云平台服务器中。
本次系统上线成功后,得到了用户的高度认可,但是在功能上和性能上还需做进一步的研究处理,使其有更高的性能和更好的用户体验。
系统在以后的升级过程中,需要解决一系列用户所提出的问题,例如打印过程中如何避免浏览器的兼容性问题,大量用户访问时,如何保持较高的响应速度,在系统今后的升级过程中将着重解决这些安全性问题。
参考文献
[1]张瀚.新形势下广电人力资源管理系统的设计分析[J].广播电视信息,2023,30(03):97-99.DOI:10.16045/j.cnki.rti.2023.03.040.
[2]Sirikul Cheewakoset, Patchara Popaitoon, Pasu Decharin. Flexibility-oriented human resource management system and employee ambidexterity: a moderating role of psychological capital[J]. International Journal of Business Excellence,2023,29(2).
[3]. The Staff Web | Launch of An Intuitive HR Management System for UAE Businesses[J]. M2 Presswire,2022.
[4]卢宣皓.人力资源管理系统在传媒集团的应用研究[J].环渤海经济瞭望,2022(12):51-53.DOI:10.16457/j.cnki.hbhjjlw.2022.12.011.
[5]林宏荣.基于数据挖掘算法的医院人力资源管理系统设计[J].商业观察,2022(34):65-68+72.
[6]谢皆欢.基于云计算的高校人力资源管理系统设计[J].信息与电脑(理论版),2022,34(18):248-250.
[7]王伟.基于JSP的医院人力资源管理系统的设计与实现研究[J].数字通信世界,2022(09):29-31.
[8]李凡. 浅析人力资源管理系统的应用研究[C]//天津市电子学会.第三十六届中国(天津)2022’IT、网络、信息技术、电子、仪器仪表创新学术会议论文集.第三十六届中国(天津)2022’IT,2022:148-150.DOI:10.26914/c.cnkihy.2022.015007.
[9]王江鹏.基于云计算的企业人力资源管理系统设计与开发探讨[J].数字通信世界,2022(07):37-39.
[10]宋东翔,马伽洛伦,袁铭举,王怡然.基于协同过滤和NodeJS的电影推荐系统研究[J].信息与电脑(理论版),2022,34(12):143-145.
[11]施春雷.基于C/S架构的医院人力资源管理系统设计[J].微型电脑应用,2022,38(06):164-166.
[12]李亚男.基于J2EE架构下的医院人力资源管理系统研究[J].微型电脑应用,2022,38(05):32-34+38.
[13]朱辉,李卫宁,阮红群.基于Web的高校人力资源管理系统的设计与实现[J].网络安全技术与应用,2022(04):57-59.
[14]袁筱钰,孙亚博,蒋静.基于SaaS模式的人力资源管理系统开发[J].江苏科技信息,2022,39(10):60-64.
[15]Sun Qing,Wu Tao,Hua Jia. Design of Distributed Human Resource Management System of Spark Framework Based on Fuzzy Clustering[J]. Journal of Sensors,2022,2022.
[16]李小莲.基于MVC的人力资源管理系统的设计[J].电脑知识与技术,2022,18(02):58-60.DOI:10.14004/j.cnki.ckt.2022.0015.
[17]Pant Piyush,Rajawat Anand Singh,Goyal S.B.,Bedi Pradeep,Verma Chaman,Raboaca Maria Simona,Enescu Florentina Magda. Authentication and Authorization in Modern Web Apps for Data Security Using Nodejs and Role of Dark Web[J]. Procedia Computer Science,2022,215.
[18]Chen Haitao,Cui Xiaoning. Design and Implementation of Human Resource Management System Based on B/S Mode[J]. Procedia Computer Science,2022,208.
[19]Gong Yangda,Zhao Min,Wang Qin,Lv Zhihan. Design and interactive performance of human resource management system based on artificial intelligence.[J]. PloS one,2022,17(1).
[20]朱宝善,陈光浦,李鹏程,王深.基于B/S模式和MySQL的人力资源管理系统设计[J].现代电子技术,2021,44(14):65-69.DOI:10.16652/j.issn.1004-373x.2021.14.014.
[21]Sugandhi R,Soumya V,Jha M,Sanyasi A K,Adhikari Ayan,Awasthi L M. Development of electronic record-keeping software for remote participation in Large Volume Plasma Device upgrade using Angular 2 and NodeJS web technologies.[J]. The Review of scientific instruments,2021,92(7).
[22]宋文华. 基于Spring Boot的某企业人力资源管理系统设计与开发[D].首都经济贸易大学,2021.DOI:10.27338/d.cnki.gsjmu.2021.000992.
[23]张贵强,王美玲.基于NodeJS的企业网站的设计与实现[J].信息技术与信息化,2019(12):58-60.
[24]孙跃. 基于NodeJS与NoSQL的跨平台即时消息系统的研究和实现[D].东南大学,2018.
[25]许正义. 基于NodeJs的成果管理辅助系统设计与实现[D].江西师范大学,2018.
伴随着设计的完成,大学生涯也随之即将结束。大学期间是我最珍惜的时光,大学时光中学会了很多,也成长了很多,这段时光中每一段回忆都刻在脑海中。感谢一起学习,一起成长同学们,和成长过程悉心教导的老师们,非常感激有你们的陪伴。
首先感谢我的指导老师,设计的完成离不开老师的一系列指导。在毕业设计的完成过程中,老师给出了很多中肯的建议,正是由于老师一丝不苟的工作态度,我的设计才能顺利的完成。
最后,感谢在大学生涯中每一位教导我的老师,是你们教给了我丰富的知识,更教会了我遇到问题时,如何去应对并解决。谢谢你们的帮助与支持。
免费领取项目源码,请关注❥点赞收藏并私信博主,谢谢~
本文介绍北京丝路海洋有限公司人力资源管理系统,采用Node.js的koa技术和Mysql数据库开发,实现首页、轮播图管理等功能模块。阐述了koa、Vue.js等相关技术,经测试能满足日常需求,但仍需完善功能和性能,上线后进行了备份操作。
1061

被折叠的 条评论
为什么被折叠?



