目 录
Springboot的汽车租赁系统
摘 要
随着互联网技术的不断发展,汽车租赁行业也在逐步实现数字化转型。为了提高汽车租赁的效率和用户体验,设计并实现了 Springboot 的汽车租赁系统。
本系统旨在提供一个全面、高效、便捷的汽车租赁解决方案,满足用户对灵活、个性化出行方式的需求。本系统采用了JAVA语言,基于SpringBoot框架以及运用了MYSQL数据库开发实现,构建一个可靠、可扩展的系统,实现汽车租赁业务的全流程管理。
综上所述,汽车租赁系统具有广阔的发展空间和潜力。进一步的研究和实践将促进系统设计和实施的创新,并提升汽车租赁服务的质量和效率。同时,还需加强政策支持和法律监管,确保系统的安全性和合规性。
关键词:汽车租赁;JAVA语言;SpringBoot;MYSQL数据库
Springboot's car rental system
Abstract
With the continuous development of Internet technology, the car rental industry is also gradually realizing digital transformation. In order to improve the efficiency and user experience of car rental, a Springboot car rental system was designed and implemented.
This system aims to provide a comprehensive, efficient, and convenient car rental solution to meet the needs of users for flexible and personalized travel methods. This system adopts Java language, is based on the SpringBoot framework, and utilizes MYSQL database development to build a reliable and scalable system, achieving full process management of car rental business.
In summary, the car rental system has broad development space and potential. Further research and practice will promote innovation in system design and implementation, and improve the quality and efficiency of car rental services. At the same time, it is necessary to strengthen policy support and legal supervision to ensure the security and compliance of the system.
Key words: Car rental; JAVA language; SpringBoot; MYSQL database
汽车租赁行业是一个快速发展的领域,随着人们对出行便利性和灵活性需求的增加,汽车租赁服务越来越受欢迎。传统的汽车租赁管理方式往往面临一些挑战,如手工处理租车流程、难以准确跟踪车辆位置和状态、信息不透明等。因此,开发一个高效、智能的汽车租赁系统具有重要意义。随着城市化进程和生活水平提高,人们对于个人出行的需求不断增长。汽车租赁行业作为一种灵活的出行选择,得到了广泛关注。然而,传统的汽车租赁管理方式存在诸多问题,需要更高效的管理系统来满足日益增长的需求。同时,通过引入智能化的汽车租赁系统,可以实现租车流程的系统化、信息的实时更新和精确跟踪、租赁数据的准确统计等。这将提高租赁公司的管理效率和客户满意度,并降低运营成本。随着汽车租赁市场的竞争加剧,租赁企业需要不断创新和提升服务质量,以获得竞争优势。一个优秀的汽车租赁系统可以帮助企业提供更好的服务,吸引更多的用户并留住现有客户。
综上所述,汽车租赁系统的研究背景是由于行业需求、技术发展、管理效益和竞争压力等因素的共同推动。开发一个高效、智能的系统对于提升汽车租赁服务的质量和效率具有重要意义。
国内在汽车租赁系统方面的研究现状较为活跃,涉及到技术、管理和商业模式等多个方面。国内学者关注租车流程的自动化和智能化,包括预订、取车、还车、结算等环节的优化。同时,对于车辆调度、维护和保养的管理也进行了研究,以提高资源利用效率和降低运营成本。国内学者对汽车租赁行业的商业模式进行了探索和研究。针对不同类型的用户需求,提出了不同的商业模式,如长租、短租、分时租赁等。同时,也关注共享经济对汽车租赁行业的影响,并提出相应的商业模式创新。国内一些汽车租赁企业和平台进行了实践案例研究,探索创新的管理方法和商业模式。通过与传统汽车租赁公司的比较,评估新技术和管理方法在实际运营中的效果和可行性。国内学者还关注政策支持和监管方面的研究,如汽车租赁行业的政策环境、合规要求以及用户隐私和数据保护等问题。
总体而言,国内在汽车租赁系统方面的研究现状较为丰富,涉及到技术、管理和商业模式等多个领域。这些研究为汽车租赁行业的发展和创新提供了理论基础和实践经验,促进了整个行业的进步和可持续发展。
国外在汽车租赁系统方面的研究也比较活跃,许多国家和地区都进行了相关研究和实践。国外学者在技术方面的研究涵盖了物联网、云计算、大数据分析等领域。他们关注车辆定位、远程监控、数据分析和预测等技术应用,以提高汽车租赁管理的效率和可靠性。国外学者对用户体验和用户行为进行了深入研究。他们通过调查和分析用户需求和偏好,改善用户界面设计和交互体验,提供个性化推荐和定制化服务,以增加用户满意度和忠诚度。国外学者关注汽车租赁行业的可持续发展问题。他们研究了电动汽车和混合动力汽车在租赁行业的应用、共享经济对减少汽车拥有量的影响以及环境保护和碳排放减少等方面的问题。国外学者对汽车租赁行业的商业模式进行了创新研究。他们关注共享经济和平台经济对汽车租赁的影响,提出了一些新的商业模式如社区共享、点对点租赁等。国外学者还研究了汽车租赁行业的政策和法律环境。他们关注政府监管、数据隐私保护、保险要求等问题,并提出相应的政策建议和法规指导。
国外在汽车租赁系统方面的研究成果为全球汽车租赁行业的发展和创新提供了重要的参考和借鉴。这些研究促进了技术进步、用户体验改善、商业模式创新以及可持续发展等方面的探索和实践。
本研究旨在设计和开发一款基于Spring Boot框架的汽车租赁系统。该系统致力于提供一个方便、高效的汽车租赁平台,以满足用户对汽车租赁服务的需求。
主要研究内容包括系统需求分析、数据库设计、业务流程设计和前后端交互实现。通过对用户需求进行深入调研和分析,确定系统功能和特性,建立合适的数据库模型来存储汽车信息、用户信息和订单信息。在业务流程设计方面,将考虑用户注册登录、租赁信息管理、还车信息管理等关键流程,并保证流程的顺畅和用户体验的良好。
系统的前后端交互实现将采用Spring Boot框架,利用其强大的开发能力和便捷的配置方式。通过使用Spring Boot的自动配置和快速开发特性,实现系统各个模块的功能,并保证系统的稳定性和可扩展性。同时,还将考虑系统的安全性,采取必要的安全措施,如用户身份验证、数据加密等,确保用户信息和交易数据的安全性。
通过对上述研究内容的实现和测试,我们期望能够开发出一款功能完善、用户友好的汽车租赁系统。该系统将为用户提供便捷的汽车租赁服务,帮助他们快速找到适合的车辆并完成租赁流程。同时,该系统还将为汽车租赁企业提供高效的管理工具,促进业务发展和提升用户满意度。
-
- 论文章节安排
论文将分层次经行编排,除去论文摘要致谢文献参考部分,正文部分还会对系统需求做出分析,以及阐述大体的设计和实现的功能,最后罗列部分调测记录,论文主要架构如下:
第1章 交代项目的背景和意义、开发这个系统的现状、研究内容以及论文的章节安排情况。
第2章 对系统的具体需求展开分析。
第3章 阐述了系统的设计,其中涵盖了功能设计以及数据库的设计。
第4章 阐明了汽车租赁系统各个功能模块的实现,以图文的形式进行展示。
第5章 罗列了部分系统调试与测试的记录。
- 2 章 相关技术介绍
Spring Boot是一个开源的Java开发框架,旨在简化和加快Spring应用程序的创建和部署过程。它采用了约定优于配置的原则,提供了一套默认的配置和约定,使得开发者可以更专注于业务逻辑的实现而不需要繁琐的配置。
Spring Boot内置了许多常用的功能和组件,如自动配置、嵌入式Web服务器、健康检查、监控、日志等。这些功能使得开发者能够快速搭建一个独立运行的、可部署的Spring应用程序。
Spring Boot还支持各种开发方式,包括传统的WAR文件部署、可执行JAR文件部署以及云平台的部署。它提供了丰富的启动器(Starter)来集成和自动配置各种依赖项,大大简化了项目的构建和管理过程。
使用Spring Boot,开发者可以遵循"约定大于配置"的原则,通过少量的代码即可完成复杂的任务。它提供了强大的开发工具和可视化的管理界面,使得开发者能够更加高效地进行开发、调试和部署。
Vue.js是一个流行的前端JavaScript框架,主要用于构建用户界面。它具有响应式数据绑定、组件化开发、虚拟DOM、模板语法、状态管理、生命周期钩子和插件系统等强大功能。通过响应式数据绑定,Vue.js可以实现数据与DOM元素的双向绑定,当数据变化时,相关的DOM元素会自动更新。组件化开发使得页面可以划分为独立的、可重复使用的组件,便于构建复杂的用户界面。采用虚拟DOM可以提高渲染效率,减少不必要的操作。模板语法简洁明了,支持常见的前端需求。状态管理利用Vuex库集中管理应用程序的状态,简化了组件间的通信和状态管理。生命周期钩子允许在组件不同阶段执行特定逻辑。插件系统允许扩展框架功能,集成第三方库或自定义功能。综上所述,Vue.js提供了丰富而强大的功能,使得开发者能够更高效地构建交互式的用户界面。
MySQL是一种开源的关系型数据库管理系统(RDBMS),具有可靠性、稳定性和高性能等特点。它支持多种数据类型,提供事务处理和ACID属性,满足复杂的数据处理需求。MySQL具有灵活性,可在单机或分布式环境中部署,并支持扩展方式如主从复制、集群和分片。安全性方面,MySQL提供了用户认证、访问控制和加密传输等功能。开发者友好性体现在简单易用的界面和多语言API的支持。MySQL拥有庞大的用户社区和活跃的开发者社区,获得及时的技术支持和新功能开发。总之,MySQL作为一种可靠、高性能和灵活的数据库管理系统,广泛应用于各种规模的应用程序中。
Java是一种跨平台的面向对象编程语言,具有强大的功能和广泛的应用领域。它支持封装、继承和多态等面向对象特性,提供自动垃圾回收和多线程支持。Java内置了异常处理机制和丰富的标准库,使开发者能够编写可靠、稳定的应用程序。Java的跨平台性使得同一份代码可以在不同操作系统上运行,大大提高了开发效率。由于其优势,Java被广泛应用于Web开发、移动应用开发、大数据处理和企业级应用开发等领域。总之,Java是一种功能强大、可靠稳定且应用广泛的编程语言。
- 3 章 系统的需求分析
需求分析是开发一个系统之前首先要做的,如果一个系统不值得开发或者违反了相关法律法规,那么开发出来的系统将一文不值,所以在开发之前,我们首先要对系统的需求进行分析,分析系统开发是否可行,如果可行的话,再具体分析企业对汽车租赁的管理方面的需求,分析出系统的功能以及对系统的性能进行分析。
技术方面的可行性主要是考虑开发汽车租赁系统的时候采用的开发语言、数据库等是否可行,本汽车租赁系统在语言上选择JAVA,采用的是SpringBoot框架以及MYSQL数据库,这些技术目前都很成熟,而且JAVA语言不仅仅支持面向过程,而且还支持面向对象,所以在使用的时候会更加的灵活,在技术选择上完全没有问题。
经济方面的可行性主要考虑的是成本以及效益,从成本方面看,开发过程中使用的JAVA、SpringBoot、MYSQL、Photoshop等都可以通过网上搜索下载,没有任何费用,开发的成本几乎不存在;从效益方面看,系统的完成能够给汽车租赁管理方面提供支持,降低企业的成本,提高管理的效率,因此在经济上也是没有问题的。
法律方面主要考虑的是系统的开发是否违法,开发的汽车租赁系统严格按照《中华人民共和国计算机软件保护条例》、《中华人民共和国著作权法》等法律法规,系统的开发可以为企业带来效益,不存在违法行为,因此在法律上是可行的。
操作方面主要考虑的是用户在使用以及管理人员在管理的时候,是否简单可行,没有任何计算机基础的用户能否使用,开发的汽车租赁系统在设计的时候秉承简单易学的理念,在用户进入系统后都会有固定的导航按钮,只要认字就可以操作完成,而且管理员在管理方面也只需简单的增删改查即可完成,因此在操作上也是可行的。
总的来看,开发的汽车租赁系统在可行性方面是没有问题的,值得开发,而且其他的完成对企业的发展来说具有重大意义。
汽车租赁系统的开发主要是解放双手,提高效率,为企业的发展进行添砖加瓦,所以在系统的功能方面我们首先要从企业管理的角度进行,然后再从用户的角度进行,确保能够满足每个用户的需求,因此在功能上主要规划了普通用户、商家用户和管理员三大部分,实现了注册登录、用户管理、汽车类型管理、汽车信息管理、租赁信息管理、还车信息管理、事故申诉管理、申诉处理管理、等功能。
普通用户主要功能如下:
- 注册登录:当用户想要对系统中所实现的功能进行查询管理的时候,就必须进行登录到系统当中,如果没有账号的话,在登录界面,点击“注册”按钮就会跳转到注册的界面,根据提示填写好注册信息,添加提交,用户的信息在数据库中就添加完成了,然后再输入填写好的账号和密码进行登录;
- 首页:用户打开应用后首先看到的页面,可能展示汽车租赁公司的重要信息、热门租赁车型、促销活动等。
- 通知公告:展示租赁公司发布的各种通知和公告,例如政策变更、服务调整等。
- 新车资讯:提供最新的汽车资讯,包括新车发布、评测、车展等信息,帮助用户了解汽车市场动态。
- 汽车信息:详细介绍可租赁汽车的型号、配置、价格等信息,用户可以在此查看并选择心仪的车辆。
- 留言信息:用户可以发表对租赁服务的意见、建议或问题,与租赁公司进行交流。
- 我的账户:用户个人账户相关信息,如个人资料、头像、密码等。
- 个人中心:
● 个人首页:展示用户的基本信息和租赁历史记录。
● 租赁信息:用户可以查看自己的租赁订单详情,包括租赁时间、车辆信息等。
● 还车信息:展示还车的相关信息,如还车时间、车辆状况等。
● 事故申诉:若在租赁过程中发生事故,用户可以在此提出申诉并上传相关证据。
● 申诉处理:用户可以查看申诉的处理进度和结果。
● 收藏:用户可以将感兴趣的汽车添加到收藏夹,方便后续查看。
商家用户主要功能如下:
- 后台首页:商家用户登录后的起始页面,可能显示系统的整体运营状况、重要统计数据和通知信息。
- 汽车类型管理:管理和维护汽车的类型分类,例如经济型、豪华型、SUV 等,便于分类展示和租赁。
- 汽车信息管理:添加、编辑和更新可租赁汽车的详细信息,包括车辆型号、配置、照片、租赁价格等。
- 租赁信息管理:查看和处理用户的租赁订单,包括订单状态跟踪、续租、取消等操作。
- 还车信息管理:管理车辆归还的相关信息,检查车辆状况、处理超时还车等问题。
- 事故申诉管理:查看用户提交的事故申诉,并进行调查和处理。
- 申诉处理管理:跟踪和处理申诉的进度,回复用户并做出相应的决策。
管理员端:
- 后台首页:管理员登录后的起始页面,提供系统整体概览和重要信息的展示。
- 系统用户:管理系统中的用户账号,包括创建、编辑、禁用用户等操作。
- 汽车类型管理:对汽车类型进行分类和管理,如设置不同车型的类别和属性。
- 汽车信息管理:维护和更新每辆可租赁汽车的详细信息,如车辆描述、照片、价格等。
- 租赁信息管理:处理和跟踪租赁订单,包括订单的生成、修改、取消等。
- 还车信息管理:监管车辆归还的情况,检查车辆状况并处理还车相关的问题。
- 事故申诉管理:查看和处理用户提出的事故申诉,进行调查和决策。
- 申诉处理管理:跟进申诉处理的进度,与相关方面沟通并给出解决方案。
- 系统管理:管理系统页面上的轮播图展示,可更新图片和链接等内容。
- 留言管理:审核和回复用户在留言信息功能中提交的留言和反馈。
- 通知公告管理:发布、编辑和删除通知公告,确保用户能及时获取重要信息。
- 资源管理:管理新车资讯和资讯分类,确保信息的准确性和及时性
汽车租赁系统的性能性需求分析主要是分析本系统的安全性怎么样(是否会泄露用户个人信息),可靠性怎么样(用户操作的时候是不是能够根据实际操作显示信息),性能怎么样(运行是否操作流畅),可拓展性怎么样(功能能否继续拓展)等。具体可以表示在如下3.1表格中:
表3.1 汽车租赁系统非功能需求表
| 安全性 | 主要指汽车租赁系统数据库的安装,数据库的使用和密码的设定必须合乎规范。 |
| 可靠性 | 可靠性是指汽车租赁系统能够按照用户的指示进行操作,经过测试,可靠性90%以上。 |
| 性能 | 性能是影响汽车租赁系统占据市场的必要条件,所以性能最好要佳才好。 |
| 可扩展性 | 比如数据库预留多个属性,比如接口的使用等确保了系统的非功能性需求。 |
| 易用性 | 用户只要跟着汽车租赁系统的页面展示内容进行操作,就可以了。 |
| 可维护性 | 汽车租赁系统开发的可维护性是非常重要的,经过测试,可维护性没有问题 |
汽车租赁系统中普通用户角色功能包含了首页、通知公告、新车资讯、汽车信息、留言信息、我的账户、个人中心(个人首页、租赁信息、还车信息、事故申诉、申诉处理、收藏)等功能,普通用户的用例图如图3.1所示:

图3.1 普通用户角色用例图
汽车租赁系统中商家用户角色功能包含了后台首页、汽车类型管理、汽车信息管理、
租赁信息管理、还车信息管理、事故申诉管理、申诉处理管理等功能,商家用户的用例图如图3.2所示:

图3.2商家用户角色用例图
汽车租赁系统中管理员角色功能包含了后台首页、系统用户、汽车类型管理、汽车信息管理、租赁信息管理、还车信息管理、事故申诉管理、申诉处理管理、系统管理、留言管理、通知公告管理、资源管理等功能,管理员的用例图如图3.3所示:

图3.3 管理员角色用例图
系统中的所有用户(管理员和用户)都可以实现增加数据功能,图3.4显示的就是在增加数据时的流程。

图3.4增加数据流程图
人无完人,每个人都有出错的时候,在录入系统信息的时候如果信息有错,可以对系统中的数据进行编辑。图3.5显示的就是修改数据的流程。

图3.5修改数据流程图
在系统中经常会出现一些过期的数据,比如用户注销等,那就可以直接删除这些数据,图3.6就是删除数据时的流程图。

图3.6删除数据流程图
- 4 章 系统总体设计
分析完系统的可行性以及功能,接下来就是对系统具体的设计,通过可行性分析我们得出系统是值得开发的,通过功能分析我们可以得出系统具体实现了哪些功能,然后根据功能需求完成系统的功能设计,本章从功能模块以及系统的数据库两个方面进行介绍。
通过上一章节的功能需求分析,可以得出本汽车租赁系统的功能结构图,图4.1就是系统的功能模块图。

图4.1 汽车租赁系统功能模块图
数据库的设计是一个系统的基础,不管什么系统,界面设计的再美观,如果没有一个强大的数据库进行支撑,那也没有办法运行,在设计数据库的时候我们首先对数据库进行分析,然后进行概念模型设计,最后建立数据库表,具体展示如下。
在数据库概念模型设计的时候,一般都采用E-R实体图进行展示,在实体图中可以展示出数据库表中的所有字段名称,本汽车租赁系统中的主要的数据库E-R模型图如下图所示。

图4.2 用户信息E-R关系图

图4.3 汽车信息E-R关系图

图4.4 租赁信息E-R关系图

图4.5 通知公告E-R关系图
在数据库表中我们会看到系统的表名、主键、外键等信息,我们通过数据库表的主键、外键把每个表关联起来,然后在界面中展示,本汽车租赁系统的主要的数据库表如下:
| 编号 | 名称 | 数据类型 | 长度 | 小数位 | 允许空值 | 主键 | 默认值 | 说明 |
| 1 | accident_appeal_id | int | 10 | 0 | N | Y | 事故申诉ID | |
| 2 | regular_users | int | 10 | 0 | Y | N | 0 | 普通用户 |
| 3 | user_name | varchar | 64 | 0 | Y | N | 用户姓名 | |
| 4 | car_name | varchar | 64 | 0 | Y | N | 汽车名称 | |
| 5 | car_type | varchar | 64 | 0 | Y | N | 汽车类型 | |
| 6 | accident_time | datetime | 19 | 0 | Y | N | 事故时间 | |
| 7 | damaged_image | varchar | 255 | 0 | Y | N | 损坏图片 | |
| 8 | accident_details | text | 65535 | 0 | Y | N | 事故详情 | |
| 9 | create_time | datetime | 19 | 0 | N | N | CURRENT_TIMESTAMP | 创建时间 |
| 10 | update_time | timestamp | 19 | 0 | N | N | CURRENT_TIMESTAMP | 更新时间 |
| 编号 | 名称 | 数据类型 | 长度 | 小数位 | 允许空值 | 主键 | 默认值 | 说明 |
| 1 | appeal_handling_id | int | 10 | 0 | N | Y | 申诉处理ID | |
| 2 | merchant_users | int | 10 | 0 | Y | N | 0 | 商家用户 |
| 3 | merchant_name | varchar | 64 | 0 | Y | N | 商家姓名 | |
| 4 | regular_users | int | 10 | 0 | Y | N | 0 | 普通用户 |
| 5 | user_name | varchar | 64 | 0 | Y | N | 用户姓名 | |
| 6 | car_name | varchar | 64 | 0 | Y | N | 汽车名称 | |
| 7 | car_type | varchar | 64 | 0 | Y | N | 汽车类型 | |
| 8 | processing_results | text | 65535 | 0 | Y | N | 处理结果 | |
| 9 | create_time | datetime | 19 | 0 | N | N | CURRENT_TIMESTAMP | 创建时间 |
| 10 | update_time | timestamp | 19 | 0 | N | N | CURRENT_TIMESTAMP | 更新时间 |
表automotive_information (汽车信息)
| 编号 | 名称 | 数据类型 | 长度 | 小数位 | 允许空值 | 主键 | 默认值 | 说明 |
| 1 | automotive_information_id | int | 10 | 0 | N | Y | 汽车信息ID | |
| 2 | merchant_users | int | 10 | 0 | Y | N | 0 | 商家用户 |
| 3 | merchant_name | varchar | 64 | 0 | Y | N | 商家姓名 | |
| 4 | car_number | varchar | 64 | 0 | Y | N | 汽车编号 | |
| 5 | car_name | varchar | 64 | 0 | Y | N | 汽车名称 | |
| 6 | car_type | varchar | 64 | 0 | Y | N | 汽车类型 | |
| 7 | car_pictures | varchar | 255 | 0 | Y | N | 汽车图片 | |
| 8 | license_plate_number | varchar | 64 | 0 | Y | N | 车牌号码 | |
| 9 | rental_price | int | 10 | 0 | Y | N | 0 | 出租价格 |
| 10 | deposit_amount | int | 10 | 0 | Y | N | 0 | 押金金额 |
| 11 | car_details | text | 65535 | 0 | Y | N | 汽车详情 | |
| 12 | hits | int | 10 | 0 | N | N | 0 | 点击数 |
| 13 | praise_len | int | 10 | 0 | N | N | 0 | 点赞数 |
| 14 | create_time | datetime | 19 | 0 | N | N | CURRENT_TIMESTAMP | 创建时间 |
| 15 | update_time | timestamp | 19 | 0 | N | N | CURRENT_TIMESTAMP | 更新时间 |
| 编号 | 名称 | 数据类型 | 长度 | 小数位 | 允许空值 | 主键 | 默认值 | 说明 |
| 1 | car_type_id | int | 10 | 0 | N | Y | 汽车类型ID | |
| 2 | car_type | varchar | 64 | 0 | Y | N | 汽车类型 | |
| 3 | create_time | datetime | 19 | 0 | N | N | CURRENT_TIMESTAMP | 创建时间 |
| 4 | update_time | timestamp | 19 | 0 | N | N | CURRENT_TIMESTAMP | 更新时间 |
| 编号 | 名称 | 数据类型 | 长度 | 小数位 | 允许空值 | 主键 | 默认值 | 说明 |
| 1 | comment_id | int | 10 | 0 | N | Y | 评论ID: | |
| 2 | user_id | int | 10 | 0 | N | N | 0 | 评论人ID: |
| 3 | reply_to_id | int | 10 | 0 | N | N | 0 | 回复评论ID:空为0 |
| 4 | content | longtext | 2147483647 | 0 | Y | N | 内容: | |
| 5 | nickname | varchar | 255 | 0 | Y | N | 昵称: | |
| 6 | avatar | varchar | 255 | 0 | Y | N | 头像地址:[0,255] | |
| 7 | create_time | timestamp | 19 | 0 | N | N | CURRENT_TIMESTAMP | 创建时间: |
| 8 | update_time | timestamp | 19 | 0 | N | N | CURRENT_TIMESTAMP | 更新时间: |
| 9 | source_table | varchar | 255 | 0 | Y | N | 来源表: | |
| 10 | source_field | varchar | 255 | 0 | Y | N | 来源字段: | |
| 11 | source_id | int | 10 | 0 | N | N | 0 | 来源ID: |
| 编号 | 名称 | 数据类型 | 长度 | 小数位 | 允许空值 | 主键 | 默认值 | 说明 |
| 1 | merchant_users_id | int | 10 | 0 | N | Y | 商家用户ID | |
| 2 | merchant_name | varchar | 64 | 0 | Y | N | 商家姓名 | |
| 3 | merchant_gender | varchar | 64 | 0 | Y | N | 商家性别 | |
| 4 | contact_phone_number | varchar | 64 | 0 | Y | N | 联系电话 | |
| 5 | examine_state | varchar | 16 | 0 | N | N | 已通过 | 审核状态 |
| 6 | user_id | int | 10 | 0 | N | N | 0 | 用户ID |
| 7 | create_time | datetime | 19 | 0 | N | N | CURRENT_TIMESTAMP | 创建时间 |
| 8 | update_time | timestamp | 19 | 0 | N | N | CURRENT_TIMESTAMP | 更新时间 |
| 编号 | 名称 | 数据类型 | 长度 | 小数位 | 允许空值 | 主键 | 默认值 | 说明 |
| 1 | message_id | int | 10 | 0 | N | Y | 留言板ID: | |
| 2 | user_id | int | 10 | 0 | N | N | 0 | 用户ID: |
| 3 | title | varchar | 64 | 0 | Y | N | 标题: | |
| 4 | content | longtext | 2147483647 | 0 | N | N | 内容: | |
| 5 | nickname | varchar | 32 | 0 | N | N | 昵称: | |
| 6 | avatar | varchar | 255 | 0 | Y | N | 头像: | |
| 7 | | varchar | 125 | 0 | Y | N | 留言者邮箱 | |
| 8 | phone | varchar | 11 | 0 | Y | N | 留言者手机号码 | |
| 9 | create_time | timestamp | 19 | 0 | N | N | CURRENT_TIMESTAMP | 创建时间: |
| 10 | update_time | timestamp | 19 | 0 | N | N | CURRENT_TIMESTAMP | 更新时间: |
| 11 | reply | longtext | 2147483647 | 0 | Y | N | 回复 | |
| 12 | reply_state | tinyint | 4 | 0 | Y | N | 0 | 回复状态 |
| 编号 | 名称 | 数据类型 | 长度 | 小数位 | 允许空值 | 主键 | 默认值 | 说明 |
| 1 | rental_information_id | int | 10 | 0 | N | Y | 租赁信息ID | |
| 2 | regular_users | int | 10 | 0 | Y | N | 0 | 普通用户 |
| 3 | user_name | varchar | 64 | 0 | Y | N | 用户姓名 | |
| 4 | car_name | varchar | 64 | 0 | Y | N | 汽车名称 | |
| 5 | car_type | varchar | 64 | 0 | Y | N | 汽车类型 | |
| 6 | rental_price | int | 10 | 0 | Y | N | 0 | 出租价格 |
| 7 | deposit_amount | int | 10 | 0 | Y | N | 0 | 押金金额 |
| 8 | total_cost | varchar | 64 | 0 | Y | N | 总共费用 | |
| 9 | information_remarks | text | 65535 | 0 | Y | N | 信息备注 | |
| 10 | examine_state | varchar | 16 | 0 | N | N | 未审核 | 审核状态 |
| 11 | examine_reply | varchar | 16 | 0 | Y | N | 审核回复 | |
| 12 | pay_state | varchar | 16 | 0 | N | N | 未支付 | 支付状态 |
| 13 | pay_type | varchar | 16 | 0 | Y | N | 支付类型: 微信、支付宝、网银 | |
| 14 | create_time | datetime | 19 | 0 | N | N | CURRENT_TIMESTAMP | 创建时间 |
| 15 | update_time | timestamp | 19 | 0 | N | N | CURRENT_TIMESTAMP | 更新时间 |
| 编号 | 名称 | 数据类型 | 长度 | 小数位 | 允许空值 | 主键 | 默认值 | 说明 |
| 1 | return_information_id | int | 10 | 0 | N | Y | 还车信息ID | |
| 2 | regular_users | int | 10 | 0 | Y | N | 0 | 普通用户 |
| 3 | user_name | varchar | 64 | 0 | Y | N | 用户姓名 | |
| 4 | car_name | varchar | 64 | 0 | Y | N | 汽车名称 | |
| 5 | car_type | varchar | 64 | 0 | Y | N | 汽车类型 | |
| 6 | create_time | datetime | 19 | 0 | N | N | CURRENT_TIMESTAMP | 创建时间 |
| 7 | update_time | timestamp | 19 | 0 | N | N | CURRENT_TIMESTAMP | 更新时间 |
- 5 章 关键模块的设计与实现
- 登录模块
管理员、用户在登录界面输入账号+密码,完成验证,点击“登录”按钮,系统在用户数据库表中会对管理员、用户的账号进行匹配,账号+密码正确的话,就会登录到系统中各个用户的主管理界面,否则提示对应的信息,返回到登录的界面,其主界面展示如下图所示。

图4.1 登录界面图
登录代码如下:

注册模块满足用户两部分,当用户想要进行资料相关信息的查询管理的时候,就必须进行登录,如果没有账号的话,在登录界面,点击“注册”按钮就会跳转到注册的界面,根据提示填写好注册信息,添加提交,注册的信息在数据库中就添加完成了,然后再输入填写好的账号和密码进行登录,其主界面展示如下图所示。

图4.2 注册界面图
注册代码如下:

-
- 系统用户管理模块
管理员点击“系统用户”按钮可以查看到所有的用户,如果想要填写新的用户,点击右侧的“添加”按钮,然后输入账号、密码、昵称、手机号码、邮箱等信息,点击“提交”按钮进行提交,同时也支持对已有的用户进行编辑、删除和查询。用户管理界面如下图所示。

图4.3用户管理界面图
-
- 汽车信息模块
点击前台“汽车信息”这个菜单,可以查看到系统中所有添加的汽车信息,支持通过关键字搜索等方式进行查询,如果想要了解某一汽车的详细信息,点击即可进入详情查看界面。详情页面可以对汽车信息进行查看、点赞、收藏、评论等操作。界面如下图所示。

图4.4 汽车信息界面图
-
- 租赁信息模块
点击前台“租赁信息”这个菜单,可以查看到系统中所有添加的租赁信息,如果想要租赁某车辆的话,点击“租赁”进入详情页面,系统自动带出用户信息、汽车名称、汽车编号、汽车类型、出租单价、租赁日期等信息。界面如下图所示。

图4.5 租赁信息界面图
-
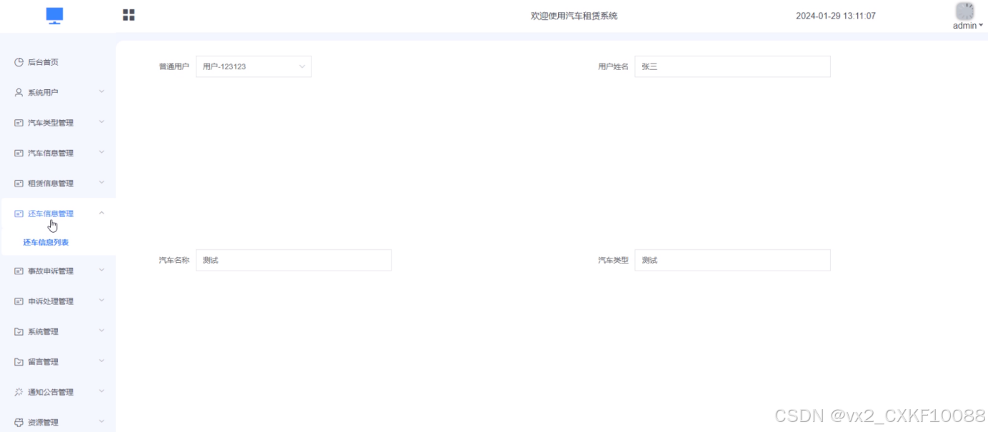
- 归还信息管理模块
在后台的“归还信息管理”页面可查看归还信息,可进行详情查看,界面如下图所示。

图4.6归还信息界面图
-
- 事故申诉管理模块
在后台的“事故申诉管理”页面可查看所有的事故申诉信息,包括事故时间、损坏图片、事故详情。界面如下图所示。

图4.7 事故申诉管理界面图
事故申诉管理添加代码:

-
- 系统管理模块
在后台的“系统管理”页面,管理员可以对系统前台展示的轮播图进行增删改查,方便用户进行查看。系统管理界面如下图所示。

图4.9系统管理界面图
-
- 通知公告模块
点击前台“通知公告”这个菜单,可以查看到系统中所有的通知公告信息,支持通过筛选、局部搜索等方式进行查询,如果想要了解某一公告的详细信息,点击即可进入详情查看界面,详情页面可以对此公告进行查看、收藏、评论等操作,也可以点击“发布内容”,输入公告标题、分类、标签、正文内容等信息、上传封面图发布通知。界面如下图所示。

图4.10通知公告界面图
-
- 资源管理模块
当点击“资源管理”这一菜单的时候,会出现新车资讯+资讯分类这两个子菜单,可以对这两个模块进行增删改查操作。资源管理界面如下图所示。

图4.11资源管理界面图
- 6 章 系统实验与结果分析
到此,系统的开发基本完成,接下来我们对系统的实验与结果进行分析,确保系统能够正常运行,进而投入使用,对系统的实验与结果分析的检测方法就是对系统的测试,测试是系统完成的最后一步,没有测试过的系统是不能进行投入使用的,否则一旦发生bug就会造成损失,下面我们从测试的方法以及测试的用例两部分进行分析,最后给出系统的测试结果。
系统的测试可以分为黑盒测试和白盒测试两种方法。黑盒测试是以功能为重点进行测试,也称为需求测试。在黑盒测试过程中,我们作为使用者对系统进行测试,不了解其开发原理。主要依靠测试经验选择临界值,并通过测试用例进行测试。这种测试方法能够快速查找问题。另外,我们还可以选择具有代表性的数据进行测试。常用的黑盒测试工具有WinRunner和AutoRunner。
白盒测试则是以结果为重点进行测试,也称为逻辑驱动测试。在白盒测试过程中,我们按照系统的开发原理进行测试,以开发者的身份检测代码是否实现了具体功能、路径是否正确。由于每个功能可能有多条运行路径,这种测试方法较为耗时和复杂。通过测试程序的运行路径来检测是否存在bug,并验证代码是否实现预期功能。常用的白盒测试工具有Jcontract、C++ Test和CodeWizard等。
综上所述,黑盒测试主要关注功能方面的测试,而白盒测试着重于代码的逻辑和路径验证。两种方法各有优势,可以在测试过程中互相补充,提高系统质量和稳定性。
登录模块的功能测试:
表5.1 登录模块功能测试表
| 测试名称 | 测试功能 | 操作过程 | 预期结果 | 测试结果 |
| 登录模块测试 | 登录成功的情况 | 使用者可以通过浏览器进入到汽车租赁系统登录界面,输入用户名:admin和密码admin,完成滑动拼图验证后,点击“登录”按钮。 | 成功登录到管理员管理的界面 | 正确 |
| 登录模块测试 | 登录失败的情况 | 使用者可以通过浏览器进入到汽车租赁系统登录界面,输入用户名:admin和密码111,完成滑动拼图验证后,点击“登录”按钮。 | 系统提示“用户名和密码不匹配” | 正确 |
用户管理信息添加功能测试:
表5.2 用户管理信息添加功能测试表
| 测试名称 | 测试功能 | 操作过程 | 预期结果 | 测试结果 |
| 用户管理添加模块测试 | 用户管理添加成功的情况 | 管理员在“系统用户”菜单中点击“用户管理”会显示出所有的用户管理信息,点击“添加”按钮,输入账号、密码、昵称、手机号码、邮箱等,输入正确的信息后,点击“提交”按钮。 | 提示添加成功 | 正确 |
| 用户管理添加模块测试 | 用户管理添加失败的情况 | 管理员在“系统用户”菜单中点击“用户管理”会显示出所有的用户管理信息,点击“添加”按钮,不输入账号,其他信息正常填写后,点击“提交”按钮。 | 提示“添加失败,账号不能为空” | 正确 |
查询汽车信息功能模块测试:
表5.3 查询汽车信息功能测试表
| 测试名称 | 测试功能 | 操作过程 | 预期结果 | 测试结果 |
| 查询汽车信息功能测试 | 查询成功的情况 | 用户在菜单栏中点击“汽车信息”,然后会出现系统中所有的汽车信息 | 查询成功 | 正确 |
租赁信息添加功能模块测试:
表5.4 添加租赁信息功能测试表
| 测试名称 | 测试功能 | 操作过程 | 预期结果 | 测试结果 |
| 租赁信息添加模块测试 | 租赁信息添加成功的情况 | 点击前台“车辆信息”这个菜单,可以查看到系统中所有添加的车辆信息,如果想要租赁某汽车的话,点击“租赁”进入详情页面,系统自动带出用户信息、车辆信息、租赁单价、押金价格、车辆位置、订单编号等信息。填写可租时间、租赁时间、租赁天数、租赁价格等信息,选择支付方式即可提交租赁申请。 | 提示添加成功 | 正确 |
| 租赁信息添加模块测试 | 租赁信息添加失败的情况 | 提交租赁信息时,不选择租赁时间,其他信息正常填写后,点击“提交”按钮。 | 提示“添加失败,租赁时间不能为空” | 正确 |
在本章节对汽车租赁系统进行了黑白盒测试,并对系统中的部分功能进行了用例分析,能够发现系统还是比较稳定的,系统的所有功能基本可以实现,能够满足管理员和用户对汽车信息、租赁信息的查询、管理的需求。通过测试可以看出在系统的运行过程中,其功能完整,对于输入的错误信息,能够把错误信息提示出来,方便用户操作的时候发现自己输入的信息哪里有错误,进而进行改正,而且系统界面都设有导航栏,操作非常便捷,不需要对使用者进行任何培训,对于企业来说是一个很有价值的系统。
- 7 章 结论
经过几个月的努力,我成功完成了汽车租赁系统的开发。尽管在学校期间已经有一些小型系统的开发经验,但那些项目都是在老师的指导下完成的,并没有经历从需求分析和系统分析开始的全过程。因此,这次汽车租赁系统的开发对我来说具有重要意义。
在系统开发的初期,我首先进行了对汽车租赁管理方面的需求调研,了解企业对于系统功能的需求。然后选择了我熟悉的Java语言和MySQL数据库,使用Spring Boot框架进行开发。通过查阅知网库、学校图书馆等资源,我学习了相关技术,并掌握了编程的思想和方法。接下来,我对系统进行了详细分析,包括可行性、功能实现、性能要求以及操作流程等方面,确定了系统的最终功能。然后,我进行了系统功能和数据库的设计,并最终实现了系统并进行了功能测试,确保系统能够稳定运行。
在开发过程中,我也遇到了许多问题。例如,前期准备不足,无法完全掌握操作流程;在开发过程中,对Java编程的掌握还不够熟练,以及系统环境配置方面存在一些问题,导致项目在运行时出现错误。然而,学习是一个不断进步的过程。通过查阅资料并向导师请教,我逐渐解决了这些问题。在今后的学习和工作中,我将更加严谨,通过这个项目的开发经验,我将终身受益!
参考文献
[1]Kartini A G ,Gumilar I ,Abidin Z H , et al.3D model of Pawon Cave: The first prehistoric dwelling discovery in West Java, Indonesia[J].Digital Applications in Archaeology and Cultural Heritage,2024,32e00311-.
[2]粟梁.基于Java的汽车租赁管理系统[J].电脑编程技巧与维护,2024,(01):43-45+52.DOI:10.16184/j.cnki.comprg.2024.01.035.
[3]Juwana I ,Sodri A ,Muttil N , et al.Potential Pollution Loads of the Cikembar Sub-Watershed to the Cicatih River, West Java, Indonesia[J].Water,2024,16(2):
[4]Discover A New Minecraft Experience: Join Incremental Prisons Java 1.20 Server[J].M2 Presswire,2024,
[5]Retnaningsih T S ,R.B. S ,Hadiyanto H , et al.The carbon stock potential of the restored mangrove ecosystem of Pasarbanggi, Rembang, Central Java[J].Marine Environmental Research,2024,193106257-.
[6]杨敏,窦立君.基于PowerBuilder的汽车租赁系统设计与实现[J].电脑编程技巧与维护,2022,(07):28-31.DOI:10.16184/j.cnki.comprg.2022.07.004.
[7]吴超.基于Java的“懂车”系统的设计与实现[J].办公自动化,2022,27(10):61-64.
[8]韩永朋.基于微服务架构的汽车租赁推荐系统设计与实现[D].华东师范大学,2022.DOI:10.27149/d.cnki.ghdsu.2022.002064.
[9]赵鲁瑜,康埕铭,廖朦朦等.基于共享汽车租赁市场的管理系统设计与实现[J].内蒙古科技与经济,2021,(22):86-87.
[10]李萌,黄海.基于云平台的汽车租赁信息化管理系统研究[J].信息技术与信息化,2021,(02):58-61.
[11]马国华.线上租车网站系统的设计与实现[D].太原理工大学,2020.DOI:10.27352/d.cnki.gylgu.2020.002185.
[12]基于WEB的汽车租赁系统.甘肃省,兰州理工大学,2020-09-23.
[13]薛玮翔.汽车租赁管理系统的设计与实现[D].华南理工大学,2020.DOI:10.27151/d.cnki.ghnlu.2020.001958.
[14]杨春.在线车辆租赁信息管理系统设计与实现[D].大连理工大学,2018.DOI:10.26991/d.cnki.gdllu.2018.000008.
[15]黄江兵,邵亚丽.基于Spring框架的汽车租赁系统分析与设计[J].电脑知识与技术,2018,14(19):75-76+78.DOI:10.14004/j.cnki.ckt.2018.2432.
[16]张萌,洪亮.基于百度地图的车辆租赁管理系统设计与实现[J].地理空间信息,2018,16(05):16-18+22+8.
[17]宋婷.基于ABP框架的汽车融资租赁系统设计及实现[D].重庆大学,2018.
[18]刘心悦.论汽车租赁管理系统的设计与实现[J].知识经济,2018,(08):54+56.DOI:10.15880/j.cnki.zsjj.2018.08.031.
[19]熊彬.汽车租赁管理信息系统的设计与实现[D].江西财经大学,2018.
[20]张兆雄.汽车租赁信息管理系统设计与开发[D].大连理工大学,2017.
致 谢
在论文的结束中,我要表达我的感激之情,这也意味着我的毕业设计顺利完成,同时也代表着我的大学生活即将结束。我即将要离开敬爱的老师和亲爱的同学们。首先,我要感谢所有的老师,正如诗中所说:“春满江山绿满园,桃李争春露笑颜,东西南北春常在,唯有师恩留心间”。无论是在我的学业还是生活上,他们都给予了我无私的付出和谆谆教诲。
我要感谢我的指导老师,在整个毕业设计过程中起着重要的引导作用。每当我遇到困难时,他总是第一时间帮助我,引导我解决问题,而不是直接给我答案。他的做法是“授人以鱼不如授人以渔”,让我受益终生。同时,我也从他身上学到了许多开发技巧和方法,对我的未来开发工作具有重要影响。
我要感谢我的同学和室友。他们不仅在毕业设计上给予我许多帮助和意见,而且在我大学四年的同窗生活中,他们给予了我太多的帮助。对于他们的支持和友情,我无法用言语来表达我的感激之情。我相信在未来的人生道路上,只要想到他们,我的内心就会充满温暖。这种友情是任何其他感情都无法替代的。
最后,我还要感谢我的家人,感谢他们对我的支持。同时也感谢自己,在学业上的坚持不懈。我相信,我未来的道路会越来越好,我会继续努力向前。
免费领取项目源码,请关注❥点赞收藏并私信博主,谢谢~

被折叠的 条评论
为什么被折叠?



