Spring Boot简介
Spring Boot不是什么
过去一两年的时间里有不少和它相关的言论。原先听到或看到的东西可能给你造成了一些误解,所以首先我们要澄清一下这些误解。
首先,Spring Boot不是应用服务器。这个误解是这样产生的:Spring Boot可以吧Web应用程序变为可执行的JAR文件,不用部署到传统Java应用服务器里就能在命令行里面执行。Spring Boot在应用程序里面内嵌了一个Servlet容器(Tomcat,Jetty或者Undertow),以此来实现这个功能。但这是内嵌的Servlet容器提供的功能,部署Spring Boot实现的。
与此类似,Spring Boot也没有实现诸如JPA或者JMS之类的企业级Java规范。它的确支持了不少企业级Java规范,但是要在Spring里自动配置支持那些特性的Bean。例如,Spring Boot没有实现JPA,但是它的自动配置了某个JPA实现,(比如Hibernate Bean),以此实现JPA。
最后Spring Boot没有引入任何形式的代码生成,而是利用了Spring 4的条件化配置特性,以及Maven和Gradle提供的传递依赖解析,以此实现Srping应用程序上下文的自动配置。
String Boot是什么
简而言之,本质上来说Spring Boot就是Spring,它走了那些没有它你自己也会去做的Spring Bean配置。它帮你提供了一种更简单的方式来配置Spring Bean,以此来搭建Spring环境。
String Boot是怎么工作的
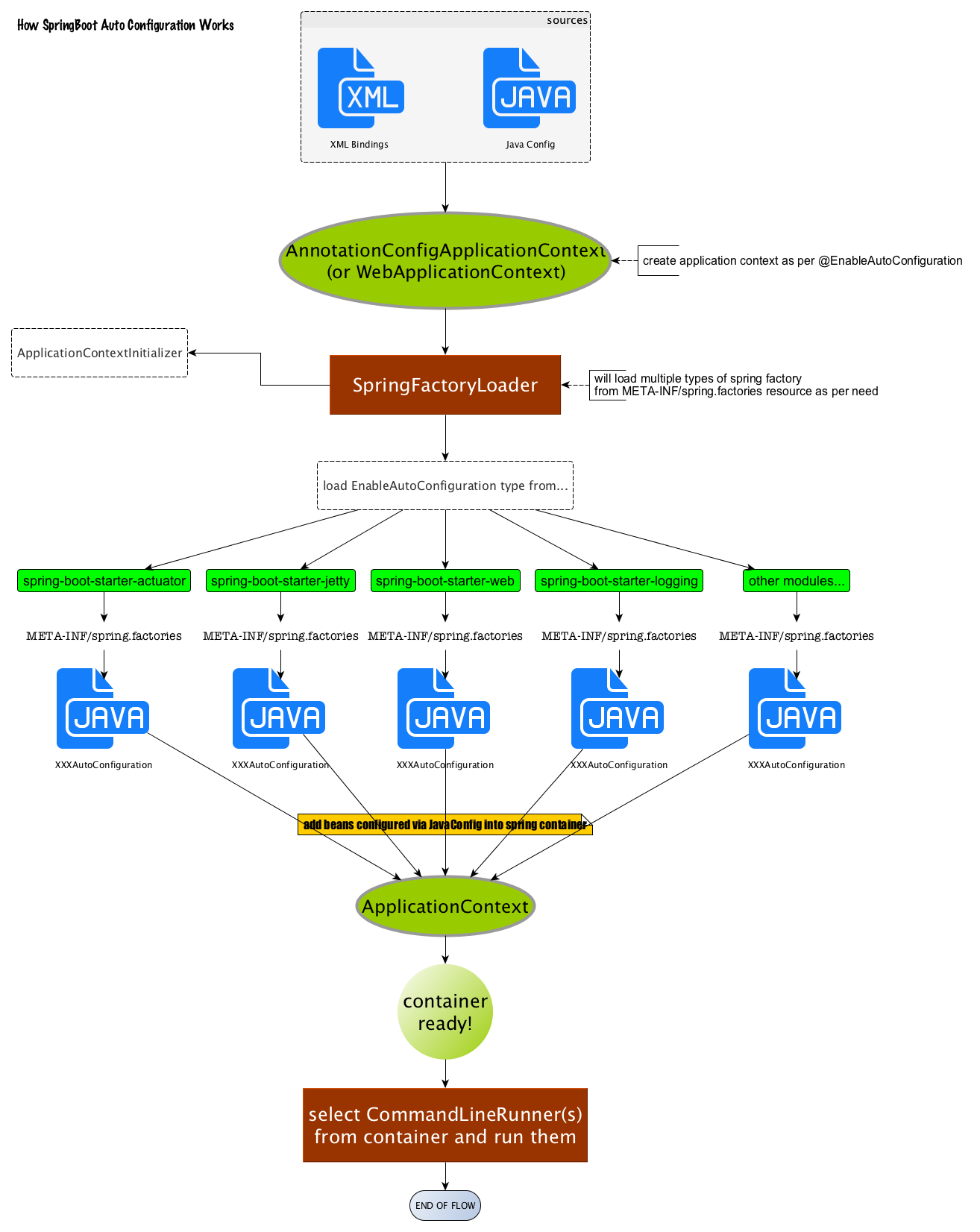
这里引用一个网上看到的图,详细讲述了Spring Boot是如何工作的

我对Spring Boot的理解
Spring Boot作为一个微框架,感觉就是顺应当前微服务流行下的产物。是一个微服务框架的起点,为创建REST服务提供了简便的途径。
引用和参考
书籍:
Spring Boot in Action
博客:
本文澄清了关于SpringBoot的一些常见误解,并介绍了SpringBoot的本质及其工作原理。SpringBoot并非应用服务器,也未实现特定的企业级Java规范,而是一个简化Spring应用程序配置的微框架。
10万+

被折叠的 条评论
为什么被折叠?



