线程通信机制
线程间的通信无非通过两种方式实现,一种是内存共享,另一种是消息传递。Java采用的是内存共享的方式。
JMM内存模型
Java线程间的通信由Java内存模型(JMM)控制,JMM决定一个线程对共享变量的写入何时对另一个线程可见。从抽象的角度来看,JMM定义了线程和主内存之间的抽象关系:线程之间的共享变量存储在主内存中,每个线程都有一个私有的本地内存(local memory),本地内存中存储了该线程以读/写共享变量的副本。本地内存是JMM的一个抽象概念,它不对应某一个具体硬件。它涵盖了缓存、写缓冲区、寄存器以及其他的硬件和编译器优化。Java 内存模型的抽象示意图如下:

主内存和工作内存实际对应关系可以理解为如下所示(计算机运行架构图):

JMM内存模型指的主要是cpu缓存和主内存的关系。在单核cpu的情况下,数据是从主内存加载到cpu缓存,然后交给cpu处理。当多个cpu出现的时候,就会产生缓存不一致的问题。
数据一致性解决方案
1.总线锁
提出了总线锁的概念。通过锁总线来解决多个cpu之间缓存不一致的问题。锁总线虽然解决了多个cpu之间缓存不一致的问题。但是带来了性能问题。系统的处理能力由并发变成了顺序执行。

2.缓存一致性协议
为了解决性能问题,提出了缓存一致性协议。缓存一致性协议有很多种, MESI (Intel平台)只是其中一种。它由4个值组成, M修改;E独享;S共享;I无效;引入缓存一致性协议以后,每个cpu的缓存行都会去监听其他缓存行对主内存的修改。如果有某个缓存行在尝试修改主内存的值,并把自己变成了E,那么其他缓存行在这时候就不能修改数据,同时要把自己变成I无效状态。当那个缓存行的cpu修改完毕之后会把状态改为S共享。那么其他变成无效的cpu的缓存行就会强制重新从主内存同步最新的数据。这样就解决了多个cpu缓存行之间数据不一致的问题。这个处理器自身监听数据变更的方法就是总线嗅探机制。
缓存行伪共享
提到了缓存行(局部空间性原理)就要了解另外一个问题。多个线程对同一个缓存行上的不同变量做修改会频繁的导致缓存没法命中,导致缓存行失效。这就是缓存行的伪共享问题。解决伪共享的方法便是字节填充,也叫缓存行对齐(使多个线程操作的数据不在同一个缓存行上)。原理是由于一个缓存行占64byte,只要使每个线程使用的数据自身占用64个字节就保证了多个线程操作的数据肯定不在同一个缓存行里。JDK8里面有方案解决(@Contended注解使数据自身占用一个缓存行),开启的方式要加JVM参数(-XX:-RestrictContended,Restrict前面的’-'表示'取消'限制竞争)。
总结
现代CPU的数据一致性实现采用缓存锁+总线锁的方案,因为使用的数据如果超出缓存行的长度必须分多次操作,所以必须和总线锁配合使用。
指令重排序
Java语言规范(JSR)规定JVM线程内部维持顺序化语义。即只要程序的最终结果与它顺序化情况的结果相等,那么指令的执行顺序可以与代码顺序不一致,此过程叫指令的重排序。从源码到最后执行的指令序列过程是:
源码->编译器优化重排序->指令级并行重排序->内存系统重排序->最后执行的指令序列
重排序目的:为了提升程序的性能,处理器、编译器都会对程序进行重排序处理;
重排序条件:在单线程环境下不能改变程序运行的结果;存在数据依赖关系的不允许重排序;
重排序问题:重排序在多线程环境下可能会导致数据不安全;
顺序一致性
顺序一致性是多线程环境下的理论参考模型。为程序提供了极强的内存可见性保证。
特性
1.一个线程中的所有操作必须按照程序的顺序来执行;
2.所有线程都只能看到一个单一的操作执行顺序,不管程序是否同步;
3.每个操作都必须原子执行且立刻对所有线程可见;
内存屏障
硬件层面内存屏障(x86架构)
sfence:存屏障(store fence),在sfence指令前的写操作必须在sfence指令后的写操作前完成;
lfence:读屏障(load fence),在lfence指令前的读操作必须在lfence指令后的读操作前完成;
mfence:混合屏障(mix fence),在mfence指令前的读写操作必须在mfence指令后的读写操作前完成;
原子指令,比如x86上的“lock …”指令是一个Full Barrier(全屏障),执行时会锁住内存子系统来确保执行顺序,甚至跨多个CPU。Software Locks通常使用内存屏障或原子指令来实现变量可见性和保持程序顺序。
JVM级别如何规范(JSR133)
LoadLoad屏障:
对于这样的语句: Load1;LoadLoad;Load2,在Load2及后续读取操作要读取的数据被访问前,保证Load1要读取的数据被读取完毕;
StoreStore屏障:
对于这样的语句:Store1;StoreStore;Store2,在Store2及后续写入操作执行前,保证Store1的写入操作对其他处理器可见;
LoadStore屏障:
对于这样的语句: Load1;LoadStore;Store2,在Store2及后续写入操作执行前,保证Load1要读取的数据被读取完毕;
StoreLoad屏障:
对于这样的语句: Store1;StoreLoad;Load2,在Load2及后续所有读取操作执行前,保证Store1的写入对所有处理器可见;
happens-before
JMM中最核心的理论,保证内存可见性。在JMM中,如果一个操作执行的结果需要对另一个操作可见,那么这两个操作之间必须存在happens-before关系。
1.如果一个操作happens-before另一个操作,那么第一个操作的执行结果对第二个操作可见,而且第一个操作的执行顺序排在第二个操作之前;
2.两个操作存在happens-before关系,并不意味着一定要按照happens-before原则制定的顺序来执行。如果重排序后的执行结果与按照happens-before关系来执行的结果一致,那么这种重排序并不非法;
as-if-serial
所有的操作均可以为了优化而被重排序,但是必须要保证重排序后的执行结果不能被改变。
线程安全
同时满足原子性、有序性以及内存可见性就保证了线程安全。volatile关键字只能保证变量的可见性和有序性,用来确保将变量的更新操作通知到其他线程。volatile变量不会被缓存在寄存器或者对其他处理器不可见的地方,因此在读取volatile类型的变量时总会返回最新写入的值。但是volatile不能保证原子性。所以用volatile修饰的变量不是线程安全的。但是用volatile修饰的boolean类型变量是线程安全的。因为boolean类型的赋值操作是原子性的,同时volatile又保证了可见性,所有修饰后的boolean类型变量是线程安全的。
内存间的原子操作
Java 内存模型对主内存与工作内存之间的具体交互协议定义了八种操作,具体如下:
read(读取):作用于主内存变量,把一个变量从主内存传输到线程的工作内存中,以便随后的 load 动作使用;
load(载入):作用于工作内存变量,把 read 操作从主内存中得到的变量值放入工作内存的变量副本中;
use(使用):作用于工作内存变量,把工作内存中的一个变量值传递给执行引擎,每当虚拟机遇到一个需要使用变量值的字节码指令时执行此操作;
assign(赋值):作用于工作内存变量,把一个从执行引擎接收的值赋值给工作内存的变量,每当虚拟机遇到一个需要给变量进行赋值的字节码指令时执行此操作;
store(存储):作用于工作内存变量,把工作内存中一个变量的值传递到主内存中,以便后续 write 操作。
write(写入):作用于主内存变量,把 store 操作从工作内存中得到的值放入主内存变量中;
lock(锁定):作用于主内存变量,把一个变量标识为一条线程独占状态;
unlock(解锁):作用于主内存变量,把一个处于锁定状态的变量释放出来,释放后的变量才可以被其他线程锁定;
具体流程如下图:

volatile
volatile实现原理
字节码层面
volatile修饰的变量在编译后会增加ACC_VOLATILE标识。
JVM层面
volatile内存区的读写都加屏障:
StoreStoreBarrier
volatile写操作
StoreLoadBarrier
LoadLoadBarrier
volatile读操作
LoadStoreBarrier
OS和硬件层面
window lock指令实现|MESI实现;
synchronized
基本使用
从语法上讲,synchronized可以把任何一个非“null”对象作为锁,在HotSpot JVM实现中,锁有个专门的名字:对象监视器(Object Monitor)。
synchronized总共有三种用法:
1.当synchronized作用在实例方法时(普通同步方法),监视器锁(monitor)便是对象实例(this);
2.当synchronized作用在静态方法时(静态同步方法),监视器锁(monitor)便是对象的Class实例,因为Class数据存于永久代,因此静态方法锁相当于该类的一个全局锁;
3.当synchronized作用在某一对象实例时(同步代码块),监视器锁(monitor)便是括号括起来的对象实例;
注意,synchronized 内置锁是一种对象锁(锁的是对象而非引用变量),作用粒度是对象 ,可以用来实现对临界资源的同步互斥访问 ,是可重入的。其可重入最大的作用是避免死锁,如:子类同步方法调用了父类同步方法,如没有可重入的特性,则会发生死锁;
同步原理
数据同步需要依赖锁,那锁的同步又依赖谁呢。synchronized给出的答案是在软件层面依赖JVM,而j.u.c.Lock给出的答案是在硬件层面依赖特殊的CPU指令。
同步代码块
当一个线程访问同步代码块时,首先是需要得到锁才能执行同步代码,当退出或者抛出异常时必须要释放锁。先看一段代码来了解它的实现机制:
package com.paddx.test.concurrent;
public class SynchronizedDemo {
public void method() {
synchronized (this) {
System.out.println("Method 1 start");
}
}
}
查看反编译后结果:

monitorenter:每个对象都有一个监视器锁(monitor)。当monitor被占用时就会处于锁定状态,线程执行monitorenter指令时尝试获取monitor的所有权,过程如下:
1.如果monitor的进入数为0,则该线程进入monitor,然后将进入数设置为1,该线程即为monitor的所有者;
2.如果线程已经占有该monitor,只是重新进入,则进入monitor的进入数加1;
3.如果其他线程已经占用了monitor,则该线程进入阻塞状态,直到monitor的进入数为0,再重新尝试获取monitor的所有权;
monitorexit:执行monitorexit的线程必须是objectref所对应的monitor的所有者。指令执行时,monitor的进入数减1,如果减1后进入数为0,那线程退出monitor,不再是这个monitor的所有者。其他被这个monitor阻塞的线程可以尝试去获取这个 monitor 的所有权。(monitorexit指令出现了两次,第1次为同步正常退出释放锁;第2次为发生异步退出释放锁;)
通过上面两段描述,能很清楚的看出Synchronized的实现原理,Synchronized的语义底层是通过一个monitor的对象来完成,其实wait/notify等方法也依赖于monitor对象,这就是为什么只有在同步的块或者方法中才能调用wait/notify等方法,否则会抛出java.lang.IllegalMonitorStateException的异常的原因。
同步方法
package com.paddx.test.concurrent;
public class SynchronizedMethod {
public synchronized void method() {
System.out.println("Hello World!");
}
}
查看反编译后结果:

从编译的结果来看,方法的同步并没有通过指令 monitorenter 和 monitorexit 来完成(理论上其实也可以通过这两条指令来实现),不过相对于普通方法,其常量池中多了 ACC_SYNCHRONIZED 标识符。JVM就是根据该标识符来实现方法的同步的:
当方法调用时,调用指令将会检查方法的 ACC_SYNCHRONIZED 访问标志是否被设置,如果设置了,执行线程将先获取monitor,获取成功之后才能执行方法体,方法执行完后再释放monitor。在方法执行期间,其他任何线程都无法再获得同一个monitor对象。
两种同步方式本质上没有区别,只是方法的同步是一种隐式的方式来实现,无需通过字节码来完成。两个指令的执行是JVM通过调用操作系统的互斥原语mutex来实现,被阻塞的线程会被挂起、等待重新调度,会导致“用户态和内核态”两个态之间来回切换,对性能有较大影响。
同步概念
对象头
在JVM中,对象在内存中的布局分为三块区域:对象头、实例数据和对齐填充。如下图所示:

1.实例数据:存放类的属性数据信息,包括父类的属性信息;
2.对齐填充:由于虚拟机要求对象起始地址必须是8字节的整数倍。填充数据不是必须存在的,仅仅是为了字节对齐;
3.对象头:Java对象头一般占有2个机器码(在32位虚拟机中,1个机器码等于4字节,也就是32bit,在64位虚拟机中,1个机器码是8个字节,也就是64bit),但是如果对象是数组类型,则需要3个机器码,因为JVM虚拟机可以通过Java对象的元数据信息确定Java对象的大小,但是无法从数组的元数据来确认数组的大小,所以用一块来记录数组长度;
Synchronized用的锁就是存在Java对象头里的。Hotspot虚拟机的对象头主要包括两部分数据:Mark Word(标记字段)、Class Pointer(类型指针)。其中 Class Pointer是对象指向它的类元数据的指针,虚拟机通过这个指针来确定这个对象是哪个类的实例,Mark Word用于存储对象自身的运行时数据,它是实现轻量级锁和偏向锁的关键。 Java对象头具体结构描述如下:

Mark Word用于存储对象自身的运行时数据,如:哈希码(HashCode)、GC分代年龄、锁状态标志、线程持有的锁、偏向线程 ID、偏向时间戳等。下图是Java对象头 无锁状态下Mark Word部分的存储结构(32位虚拟机):

对象头信息是与对象自身定义的数据无关的额外存储成本,但是考虑到虚拟机的空间效率,Mark Word被设计成一个非固定的数据结构以便在极小的空间内存存储尽量多的数据,它会根据对象的状态复用自己的存储空间,也就是说,Mark Word会随着程序的运行发生变化,可能变化为存储以下4种数据:

在64位虚拟机下,Mark Word是64bit大小的,其存储结构如下:

对象头的最后两位存储了锁的标志位,01是初始状态,未加锁,其对象头里存储的是对象本身的哈希码,随着锁级别的不同,对象头里会存储不同的内容。偏向锁存储的是当前占用此对象的线程ID;而轻量级则存储指向线程栈中锁记录的指针。从这里我们可以看到,“锁”这个东西,可能是个锁记录+对象头里的引用指针(判断线程是否拥有锁时将线程的锁记录地址和对象头里的指针地址比较),也可能是对象头里的线程ID(判断线程是否拥有锁时将线程的ID和对象头里存储的线程ID比较)。

对象头中Mark Word与线程中Lock Record
在线程进入同步代码块的时候,如果此同步对象没有被锁定,即它的锁标志位是01,则虚拟机首先在当前线程的栈中创建我们称之为“锁记录(Lock Record)”的空间,用于存储锁对象的Mark Word的拷贝,官方把这个拷贝称为Displaced Mark Word。整个Mark Word及其拷贝至关重要。
Lock Record是线程私有的数据结构,每一个线程都有一个可用Lock Record列表,同时还有一个全局的可用列表。每一个被锁住的对象Mark Word都会和一个Lock Record关联(对象头的MarkWord中的Lock Word指向Lock Record的起始地址),同时Lock Record中有一个Owner字段存放拥有该锁的线程的唯一标识(或者object mark word),表示该锁被这个线程占用。如下图所示为Lock Record的内部结构:
|
Lock Record
|
描述
|
|
Owner
|
初始时为NULL表示当前没有任何线程拥有该monitor record,当线程成功拥有该锁后保存线程唯一标识,当锁被释放时又设置为NULL;
|
|
EntryQ
|
关联一个系统互斥锁(semaphore),阻塞所有试图锁住monitor record失败的线程;
|
|
RcThis
|
表示blocked或waiting在该monitor record上的所有线程的个数;
|
|
Nest
|
用来实现 重入锁的计数;
|
|
HashCode
|
保存从对象头拷贝过来的HashCode值(可能还包含GC age)。
|
|
Candidate
|
用来避免不必要的阻塞或等待线程唤醒,因为每一次只有一个线程能够成功拥有锁,如果每次前一个释放锁的线程唤醒所有正在阻塞或等待的线程,会引起不必要的上下文切换(从阻塞到就绪然后因为竞争锁失败又被阻塞)从而导致性能严重下降。Candidate只有两种可能的值0表示没有需要唤醒的线程1表示要唤醒一个继任线程来竞争锁。
|
监视器(Monitor)
任何一个对象都有一个Monitor与之关联,当且一个Monitor被持有后,它将处于锁定状态。Synchronized在JVM里的实现都是 基于进入和退出Monitor对象来实现方法同步和代码块同步,虽然具体实现细节不一样,但是都可以通过成对的MonitorEnter和MonitorExit指令来实现。
1.MonitorEnter指令:插入在同步代码块的开始位置,当代码执行到该指令时,将会尝试获取该对象Monitor的所有权,即尝试获得该对象的锁;
2.MonitorExit指令:插入在方法结束处和异常处,JVM保证每个MonitorEnter必须有对应的MonitorExit;
Monitor可以把它理解为一个同步工具,也可以描述为一种同步机制,它通常被描述为一个对象。与一切皆对象一样,所有的Java对象是天生的Monitor,每一个Java对象都有成为Monitor的潜质,因为在Java的设计中 ,每一个Java对象自打娘胎里出来就带了一把看不见的锁,它叫做内部锁或者Monitor锁。也就是通常说Synchronized的对象锁,MarkWord锁标识位为10,其中指针指向的是Monitor对象的起始地址。在Java虚拟机(HotSpot)中,Monitor是由ObjectMonitor实现的,其主要数据结构如下(位于HotSpot虚拟机源码ObjectMonitor.hpp文件,C++实现的):
ObjectMonitor() {
_header = NULL; // markOop对象头;
_count = 0; // 记录个数;
_waiters = 0, // 等待线程数;
_recursions = 0; // 重入次数;
_object = NULL;
_owner = NULL; // 指向获得ObjectMonitor对象的线程;
_WaitSet = NULL; // 处于wait状态的线程,会被加入到_WaitSet;
_WaitSetLock = 0 ;
_Responsible = NULL ;
_succ = NULL ;
_cxq = NULL ; // JVM为每个尝试进入synchronized代码段的JavaThread创建一个ObjectWaiter并添加到_cxq队列中;
FreeNext = NULL ;
_EntryList = NULL ; // 处于等待锁block状态的线程,由ObjectWaiter组成的双向链表,JVM会从该链表中取出一个ObjectWaiter并唤醒对应的JavaThread;
_SpinFreq = 0 ;
_SpinClock = 0 ;
OwnerIsThread = 0 ;
_previous_owner_tid = 0; // 监视器前一个拥有者的线程ID;
}
ObjectMonitor中有两个队列,_WaitSet 和 _EntryList,用来保存ObjectWaiter对象列表( 每个等待锁的线程都会被封装成ObjectWaiter对象 ),_owner指向持有ObjectMonitor对象的线程,当多个线程同时访问一段同步代码时:
首先会进入 _EntryList 集合,当线程获取到对象的monitor后,进入 _Owner区域并把monitor中的owner变量设置为当前线程,同时monitor中的计数器count加1;
若线程调用 wait() 方法,将释放当前持有的monitor,owner变量恢复为null,count自减1,同时该线程进入 WaitSet集合中等待被唤醒;
若当前线程执行完毕,也将释放monitor(锁)并复位count的值,以便其他线程进入获取monitor(锁);
同时,Monitor对象存在于每个Java对象的对象头Mark Word中(存储的指针的指向),Synchronized锁便是通过这种方式获取锁的,也是为什么Java中任意对象可以作为锁的原因,同时notify/notifyAll/wait等方法会使用到Monitor锁对象,所以必须在同步代码块中使用。
监视器Monitor有两种同步方式:互斥与协作。多线程环境下线程之间如果需要共享数据,需要解决互斥访问数据的问题,监视器可以确保监视器上的数据在同一时刻只会有一个线程在访问。
什么时候需要协作? 比如:
一个线程向缓冲区写数据,另一个线程从缓冲区读数据,如果读线程发现缓冲区为空就会等待,当写线程向缓冲区写入数据,就会唤醒读线程,这里读线程和写线程就是一个合作关系。JVM通过Object类的wait方法来使自己等待,在调用wait方法后,该线程会释放它持有的监视器,直到其他线程通知它才有执行的机会。一个线程调用notify方法通知在等待的线程,这个等待的线程并不会马上执行,而是要通知线程释放监视器后,它重新获取监视器才有执行的机会。如果刚好唤醒的这个线程需要的监视器被其他线程抢占,那么这个线程会继续等待。Object类中的notifyAll方法可以解决这个问题,它可以唤醒所有等待的线程,总有一个线程执行。

如上图所示,一个线程通过1号门进入Entry Set(入口区),如果在入口区没有线程等待,那么这个线程就会获取监视器成为监视器的Owner,然后执行监视区域的代码。如果在入口区中有其它线程在等待,那么新来的线程也会和这些线程一起等待。线程在持有监视器的过程中,有两个选择,一个是正常执行监视器区域的代码,释放监视器,通过5号门退出监视器;还有可能等待某个条件的出现,于是它会通过3号门到Wait Set(等待区)休息,直到相应的条件满足后再通过4号门进入重新获取监视器再执行。
注意:
当一个线程释放监视器时,在入口区和等待区的等待线程都会去竞争监视器,如果入口区的线程赢了,会从2号门进入;如果等待区的线程赢了会从4号门进入。只有通过3号门才能进入等待区,在等待区中的线程只有通过4号门才能退出等待区,也就是说一个线程只有在持有监视器时才能执行wait操作,处于等待的线程只有再次获得监视器才能退出等待状态。
锁的优化
从JDK5引入了现代操作系统新增加的CAS原子操作( JDK5中并没有对synchronized关键字做优化,而是体现在J.U.C中,所以在该版本concurrent包有更好的性能 ),从JDK6开始,就对synchronized的实现机制进行了较大调整,包括使用JDK5引进的CAS自旋之外,还增加了自适应的CAS自旋、锁消除、锁粗化、偏向锁、轻量级锁这些优化策略。由于此关键字的优化使得性能极大提高,同时语义清晰、操作简单、无需手动关闭,所以推荐在允许的情况下尽量使用此关键字,同时在性能上此关键字还有优化的空间。
锁主要存在四种状态,依次是:无锁状态、偏向锁状态、轻量级锁状态、重量级锁状态,锁可以从偏向锁升级到轻量级锁,再升级的重量级锁。但是锁的升级是单向的,也就是说只能从低到高升级,不会出现锁的降级。
在 JDK 1.6 中默认是开启偏向锁和轻量级锁的,可以通过-XX:-UseBiasedLocking来禁用偏向锁。
自旋锁
线程的阻塞和唤醒需要CPU从用户态转为核心态,频繁的阻塞和唤醒对CPU来说是一件负担很重的工作,势必会给系统的并发性能带来很大的压力。同时我们发现在许多应用上面,对象锁的锁状态只会持续很短一段时间,为了这一段很短的时间频繁地阻塞和唤醒线程是非常不值得的,所以引入自旋锁。所谓自旋锁,就是指当一个线程尝试获取某个锁时,如果该锁已被其他线程占用,就一直循环检测锁是否被释放,而不是进入线程挂起或睡眠状态。
自旋锁适用于锁保护的临界区很小的情况,临界区很小的话,锁占用的时间就很短。自旋等待不能替代阻塞,虽然它可以避免线程切换带来的开销,但是它占用了CPU处理器的时间。如果持有锁的线程很快就释放了锁,那么自旋的效率就非常好,反之,自旋的线程就会白白消耗掉处理的资源,它不会做任何有意义的工作,典型的占着茅坑不拉屎,这样反而会带来性能上的浪费。所以说,自旋等待的时间(自旋的次数)必须要有一个限度,如果自旋超过了定义的时间仍然没有获取到锁,则应该被挂起。
自旋锁在JDK 1.4.2中引入,默认关闭,但是可以使用-XX:+UseSpinning开开启,在JDK1.6中默认开启。同时自旋的默认次数为10次,可以通过参数-XX:PreBlockSpin来调整。如果通过参数-XX:PreBlockSpin来调整自旋锁的自旋次数,会带来诸多不便。假如将参数调整为10,但是系统很多线程都是等你刚刚退出的时候就释放了锁(假如多自旋一两次就可以获取锁),是不是很尴尬。于是JDK1.6引入自适应的自旋锁,让虚拟机会变得越来越聪明。
适应性自旋锁
JDK 1.6引入了更加聪明的自旋锁,即自适应自旋锁。所谓自适应就意味着自旋的次数不再是固定的,它是由前一次在同一个锁上的自旋时间及锁的拥有者的状态来决定。
线程如果自旋成功了,那么下次自旋的次数会更加多,因为虚拟机认为既然上次成功了,那么此次自旋也很有可能会再次成功,那么它就会允许自旋等待持续的次数更多。反之,如果对于某个锁,很少有自旋能够成功,那么在以后要获得这个锁的时候自旋的次数会减少甚至省略掉自旋过程,以免浪费处理器资源。有了自适应自旋锁,随着程序运行和性能监控信息的不断完善,虚拟机对程序锁的状况预测会越来越准确,虚拟机会变得越来越聪明。
锁消除
为了保证数据的完整性,在进行操作时需要对这部分操作进行同步控制,但是在有些情况下,JVM检测到不可能存在共享数据竞争,这时JVM会对这些同步锁进行锁消除。锁消除的依据是逃逸分析的数据支持。
如果不存在竞争,为什么还需要加锁呢?所以锁消除可以节省毫无意义的请求锁的时间。变量是否逃逸,对于虚拟机来说需要使用数据流分析来确定,但是对于程序员来说这还不清楚么?在明明知道不存在数据竞争的代码块前加上同步吗?但是有时候程序并不是我们所想的那样?虽然没有显示使用锁,但是在使用一些JDK的内置API时,如StringBuffer、Vector、HashTable等,这个时候会存在隐形的加锁操作。比如StringBuffer的append()方法,Vector的add()方法:
public void vectorTest(){
Vector<String> vector = new Vector<String>();
for(int i = 0 ; i < 10 ; i++){
vector.add(i + "");
}
System.out.println(vector);
}
在运行这段代码时,JVM可以明显检测到变量vector没有逃逸出方法vectorTest()之外,所以JVM可以大胆地将vector内部的加锁操作消除。
锁粗化
在使用同步锁的时候,需要让同步块的作用范围尽可能小(仅在共享数据的实际作用域中才进行同步),这样做的目的是为了使需要同步的操作数量尽可能缩小,如果存在锁竞争,那么等待锁的线程也能尽快拿到锁。在大多数的情况下,上述观点是正确的。但是如果一系列的连续加锁解锁操作,可能会导致不必要的性能损耗,所以引入锁粗话的概念。锁粗话概念比较好理解,就是将多个连续的加锁、解锁操作连接在一起,扩展成一个范围更大的锁。
如上面实例:
vector每次add的时候都需要加锁操作,JVM检测到对同一个对象(vector)连续加锁、解锁操作,会合并一个更大范围的加锁、解锁操作,即加锁解锁操作会移到for循环之外。
偏向锁
偏向锁是JDK6的重要引进,因为HotSpot Team经过研究实践发现,在大多数情况下,锁不仅不存在多线程竞争,而且总是由同一线程多次获得,为了让线程获得锁的代价更低,引进了偏向锁。偏向锁是在单线程执行代码块时使用的机制,如果在多线程并发的环境下(即线程A尚未执行完同步代码块,线程B发起了申请锁的申请),则一定会转化为轻量级锁或者重量级锁。在JDK5中偏向锁默认是关闭的,而到了JDK6中偏向锁已经默认开启。如果并发数较大同时同步代码块执行时间较长,则被多个线程同时访问的概率就很大,就可以使用参数-XX:-UseBiasedLocking来禁止偏向锁(但这是个JVM参数,不能针对某个对象锁来单独设置)。
引入偏向锁主要目的是:为了在没有多线程竞争的情况下尽量减少不必要的轻量级锁执行路径。因为轻量级锁的加锁解锁操作是需要依赖多次CAS原子指令的,而偏向锁只需要在置换ThreadID的时候依赖一次CAS原子指令(由于一旦出现多线程竞争的情况就必须撤销偏向锁,所以偏向锁的撤销操作的性能损耗也必须小于节省下来的CAS原子指令的性能消耗)。轻量级锁是为了在线程交替执行同步块时提高性能,而偏向锁则是在只有一个线程执行同步块时进一步提高性能。
偏向锁是如何来减少不必要的CAS操作呢?首先我们看下无竞争下锁存在什么问题:
现在几乎所有的锁都是可重入的,即已经获得锁的线程可以多次锁住/解锁监视对象,按照之前的HotSpot设计,每次加锁/解锁都会涉及到一些CAS操作(比如对等待队列的CAS操作),CAS操作会延迟本地调用,因此偏向锁的想法是一旦线程第一次获得了监视对象,之后让监视对象“偏向”这个线程,之后的多次调用则可以避免CAS操作,说白了就是置个变量,如果发现为true则无需再走各种加锁/解锁流程。
CAS为什么会引入本地延迟?这要从SMP(对称多处理器)架构说起,下图大概表明了SMP的结构:

SMP(对称多处理器)架构
所有的CPU会共享一条系统总线(BUS),靠此总线连接主存。每个核都有自己的一级缓存,各核相对于BUS对称分布,因此这种结构称为“对称多处理器”。
而CAS的全称为Compare-And-Swap,是一条CPU的原子指令,其作用是让CPU比较后原子地更新某个位置的值,经过调查发现,其实现方式是基于硬件平台的汇编指令,就是说CAS是靠硬件实现的,JVM只是封装了汇编调用,那些AtomicInteger类便是使用了这些封装后的接口。
例如:Core1和Core2可能会同时把主存中某个位置的值Load到自己的L1 Cache中,当Core1在自己的L1 Cache中修改这个位置的值时,会通过总线,使Core2中L1 Cache对应的值“失效”,而Core2一旦发现自己L1 Cache中的值失效(称为Cache命中缺失)则会通过总线从内存中加载该地址最新的值,大家通过总线的来回通信称为“Cache一致性流量”,因为总线被设计为固定的“通信能力”,如果Cache一致性流量过大,总线将成为瓶颈。而当Core1和Core2中的值再次一致时,称为“Cache一致性”,从这个层面来说,锁设计的终极目标便是减少Cache一致性流量。而CAS恰好会导致Cache一致性流量,如果有很多线程都共享同一个对象,当某个Core CAS成功时必然会引起总线风暴,这就是所谓的本地延迟,本质上偏向锁就是为了消除CAS,降低Cache一致性流量。
Cache一致性:Cache一致性是有协议支持的,现在通用的协议是MESI(最早由Intel开始支持);
Cache一致性流量的例外情况:其实也不是所有的CAS都会导致总线风暴,这跟Cache一致性协议有关;
当一个线程访问同步块并获取锁时,会在对象头和栈帧中的锁记录里存储锁偏向的线程ID,以后该线程进入和退出同步块时不需要花费CAS操作来争夺锁资源,只需要检查是否为偏向锁、锁标识为以及ThreadID即可,处理流程如下:
1.检测Mark Word是否为可偏向状态,即是否为偏向锁1,锁标识位为01;
2.若为可偏向状态,则测试线程ID是否为当前线程ID,如果是,则执行步骤(5),否则执行步骤(3);
3.如果测试线程ID不为当前线程ID,则通过CAS操作竞争锁,竞争成功,则将Mark Word的线程ID替换为当前线程ID,否则执行线程(4);
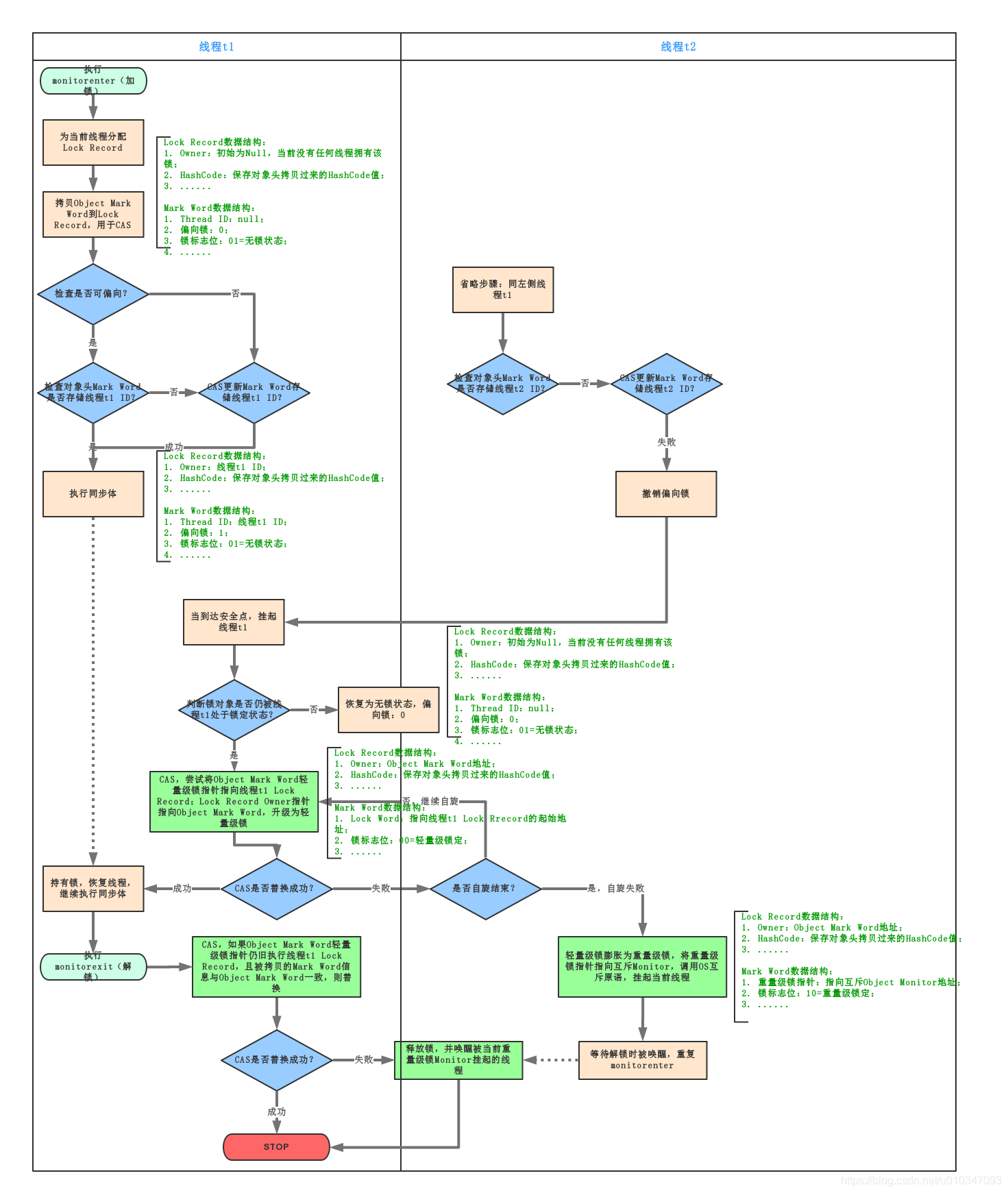
4.通过CAS竞争锁失败,证明当前存在多线程竞争情况,当到达全局安全点,获得偏向锁的线程被挂起,偏向锁升级为轻量级锁,然后被阻塞在安全点的线程继续往下执行同步代码块;
5.执行同步代码块;
偏向锁的释放采用了一种只有竞争才会释放锁的机制,线程是不会主动去释放偏向锁,需要等待其他线程来竞争。偏向锁的撤销需要等待全局安全点(这个时间点是上没有正在执行的代码)。其步骤如下:
1.暂停拥有偏向锁的线程;
2.判断锁对象是否还处于被锁定状态,否,则恢复到无锁状态(01),以允许其余线程竞争。是,则挂起持有锁的当前线程,并将指向当前线程的锁记录地址的指针放入对象头Mark Word,升级为轻量级锁状态(00),然后恢复持有锁的当前线程,进入轻量级锁的竞争模式;
注意:此处将当前线程挂起再恢复的过程中并没有发生锁的转移,仍然在当前线程手中,只是穿插了个“将对象头中的线程ID变更为指向锁记录地址的指针”这么个事。

轻量级锁
引入轻量级锁的主要目的是在没有多线程竞争的前提下,减少传统的重量级锁使用操作系统互斥量产生的性能消耗。当关闭偏向锁功能或者多个线程竞争偏向锁导致偏向锁升级为轻量级锁,则会尝试获取轻量级锁,其步骤如下:
1.在线程进入同步块时,如果同步对象锁状态为无锁状态(锁标志位为“01”状态,是否为偏向锁为“0”),虚拟机首先将在当前线程的栈帧中建立一个名为锁记录(Lock Record)的空间,用于存储锁对象目前的Mark Word的拷贝,官方称之为 Displaced Mark Word。此时线程堆栈与对象头的状态如下图所示:

轻量级锁CAS操作之前线程堆栈与对象的状态
2.拷贝对象头中的Mark Word复制到锁记录(Lock Record)中;
3.拷贝成功后,虚拟机将使用CAS操作尝试将对象Mark Word中的Lock Word更新为指向当前线程Lock Record的指针,并将Lock record里的owner指针指向object mark word。如果更新成功,则执行步骤(4),否则执行步骤(5);
4.如果这个更新动作成功了,那么当前线程就拥有了该对象的锁,并且对象Mark Word的锁标志位设置为“00”,即表示此对象处于轻量级锁定状态,此时线程堆栈与对象头的状态如下图所示:

轻量级锁CAS操作之后线程堆栈与对象的状态
5.如果这个更新操作失败了,虚拟机首先会检查对象Mark Word中的Lock Word是否指向当前线程的栈帧,如果是,就说明当前线程已经拥有了这个对象的锁,那就可以直接进入同步块继续执行。否则说明多个线程竞争锁,进入自旋执行(3),若自旋结束时仍未获得锁,轻量级锁就要膨胀为重量级锁,锁标志的状态值变为“10”,Mark Word中存储的就是指向重量级锁(互斥量)的指针,当前线程以及后面等待锁的线程也要进入阻塞状态。
轻量级锁的释放也是通过CAS操作来进行的,主要步骤如下:
1.通过CAS操作尝试把线程中复制的Displaced Mark Word对象替换当前的Mark Word;
2.如果替换成功,整个同步过程就完成了,恢复到无锁状态(01);
3.如果替换失败,说明有其他线程尝试过获取该锁(此时锁已膨胀),那就要在释放锁的同时,唤醒被挂起的线程;
对于轻量级锁,其性能提升的依据是 “对于绝大部分的锁,在整个生命周期内都是不会存在竞争的”,如果打破这个依据则除了互斥的开销外,还有额外的CAS操作,因此在有多线程竞争的情况下,轻量级锁比重量级锁更慢。

轻量级锁的获取和释放过程
Q1:为什么升级为轻量锁时要把对象头里的Mark Word复制到线程栈的锁记录中呢?
A1:因为在申请对象锁时 需要以该值作为CAS的比较条件,同时在升级到重量级锁的时候,能通过这个比较判定是否在持有锁的过程中此锁被其他线程申请过,如果被其他线程申请了,则在释放锁的时候要唤醒被挂起的线程。
Q2:为什么会尝试CAS不成功以及什么情况下会不成功?
A2:CAS本身是不带锁机制的,其是通过比较而来。假设如下场景:线程A和线程B都在对象头里的锁标识为无锁状态进入,那么如线程A先更新对象头为其锁记录指针成功之后,线程B再用CAS去更新,就会发现此时的对象头已经不是其操作前的对象HashCode了,所以CAS会失败。也就是说,只有两个线程并发申请锁的时候会发生CAS失败。
然后线程B进行CAS自旋,等待对象头的锁标识重新变回无锁状态或对象头内容等于对象HashCode(因为这是线程B做CAS操作前的值),这也就意味着线程A执行结束(参见后面轻量级锁的撤销,只有线程A执行完毕撤销锁了才会重置对象头),此时线程B的CAS操作终于成功了,于是线程B获得了锁以及执行同步代码的权限。如果线程A的执行时间较长,线程B经过若干次CAS时钟没有成功,则锁膨胀为重量级锁,即线程B被挂起阻塞、等待重新调度。
此处,如何理解“轻量级”?“轻量级”是相对于使用操作系统互斥量来实现的传统锁而言的。但是,首先需要强调一点的是,轻量级锁并不是用来代替重量级锁的,它的本意是在没有多线程竞争的前提下,减少传统的重量级锁使用产生的性能消耗。
轻量级锁所适应的场景是线程交替执行同步块的情况,如果存在同一时间访问同一锁的情况,必然就会导致轻量级锁膨胀为重量级锁。
重量级锁
Synchronized是通过对象内部的一个叫做 监视器锁(Monitor)来实现的。但是监视器锁本质又是依赖于底层的操作系统的Mutex Lock来实现的。而操作系统实现线程之间的切换这就需要从用户态转换到核心态,这个成本非常高,状态之间的转换需要相对比较长的时间,这就是为什么Synchronized效率低的原因。因此,这种依赖于操作系统Mutex Lock所实现的锁我们称之为 “重量级锁”。
偏向锁、轻量级锁和重量级锁之间转换

重量级锁、轻量级锁和偏向锁之间转换

Synchronized偏向锁、轻量级锁及重量级锁转换流程
锁的优劣
各种锁并不是相互代替的,而是在不同场景下的不同选择,绝对不是说重量级锁就是不合适的。每种锁是只能升级,不能降级,即由偏向锁->轻量级锁->重量级锁,而这个过程就是开销逐渐加大的过程。
1.如果是单线程使用,那偏向锁毫无疑问代价最小,并且它就能解决问题,连CAS都不用做,仅仅在内存中比较下对象头就可以了;
2.如果出现了其他线程竞争,则偏向锁就会升级为轻量级锁;
3.如果其他线程通过一定次数的CAS尝试没有成功,则进入重量级锁;
在第3种情况下进入同步代码块就要做偏向锁建立、偏向锁撤销、轻量级锁建立、升级到重量级锁,最终还是得靠重量级锁来解决问题,那这样的代价就比直接用重量级锁要大不少了。所以使用哪种技术,一定要看其所处的环境及场景,在绝大多数的情况下,偏向锁是有效的,这是基于HotSpot作者发现的“大多数锁只会由同一线程并发申请”的经验规律。

本文详细解读了Java线程间的通信机制,重点介绍了JMM内存模型、数据一致性解决方案(总线锁和缓存一致性协议)、缓存行伪共享、指令重排序、顺序一致性、内存屏障以及synchronized与volatile的关键作用。
1034





