sourcefare 是一款开源免费的代码扫描工具,支持免费私有化部署,一键安装零配置,简洁易用。本文将详细介绍通过日志审计、IP黑白名单和备份恢复来提升系统安全防护。
1、备份与恢复
支持数据备份与恢复。
1.1 备份数据
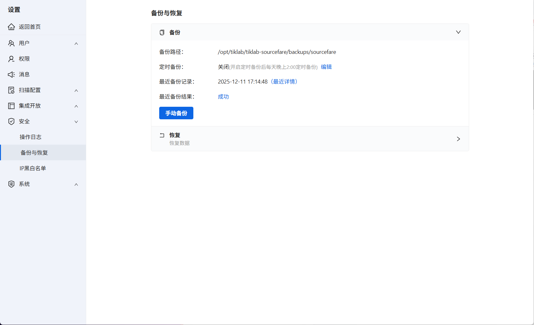
进入系统设置→安全→备份与恢复,找到备份选项。数据备份支持手动备份或者自动备份。
备份数据
- 手动备份
在备份页面点击“手动备份”按钮,即可开启备份。
备份数据库
默认备份在数据目录,例如Linux备份在/opt/tiklab/tiklab-sourcefare/backups/sourcefare/backups/下,成功备份后,在备份恢复界面可显示最近备份的记录。
备份记录
- 自动备份
点击定时备份,可开启定时备份。
开启备份
开启定时备份后,每天晚上2:00定时备份。
定时备份
1.2 恢复数据
备份完成后,可以手动恢复数据,首先需要上传恢复文件。
上传恢复文件
上传完成之后,点击恢复按钮,恢复数据。
恢复
注意:恢复数据会将当前数据恢复到上传备份包的数据,请谨慎操作!
2、日志审计
进入系统设置→安全→操作日志。
操作日志
点击日志名称,可跳转相应操作界面。
操作日志类型
3、IP黑白名单
支持设置访问系统的IP黑白名单。
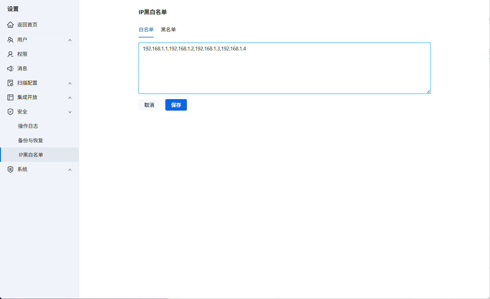
3.1 IP白名单
注意:设置IP白名单后,不在白名单的IP都无法访问,请谨慎设置。
编辑IP白名单
设置多个IP白名单,使用英文逗号隔开。
添加IP白名单
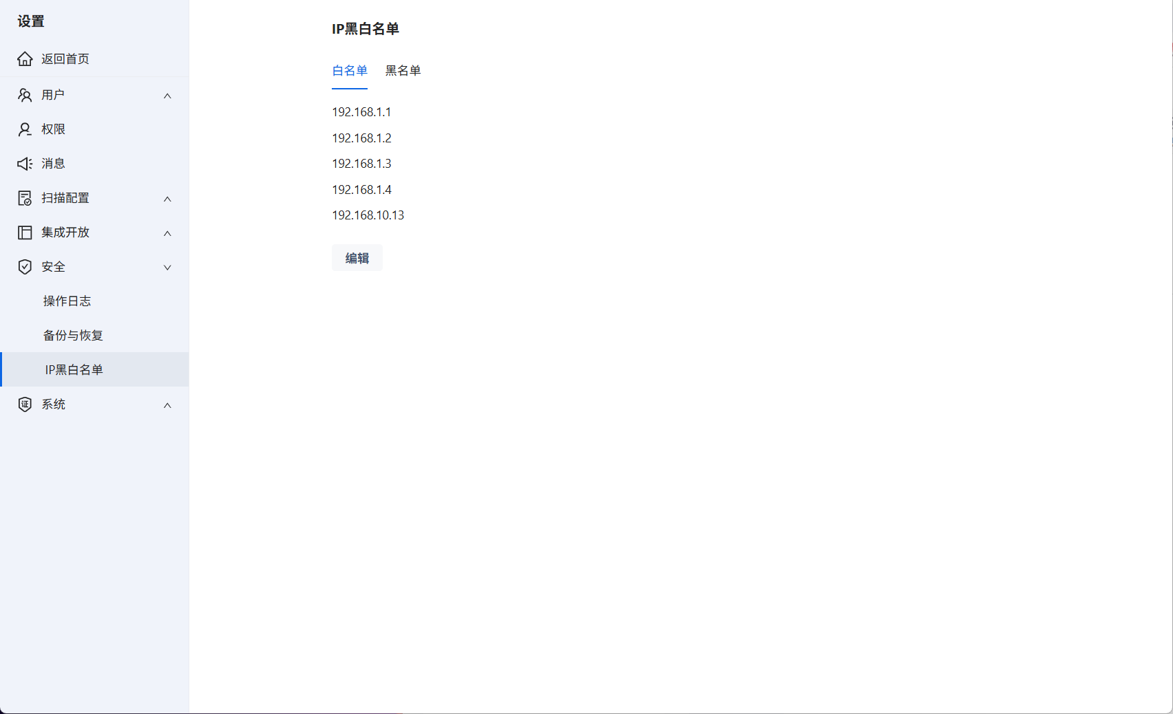
添加完成后,在设置列表显示响应的名单。
白名单
不在白名单的IP访问系统,系统会提示错误。
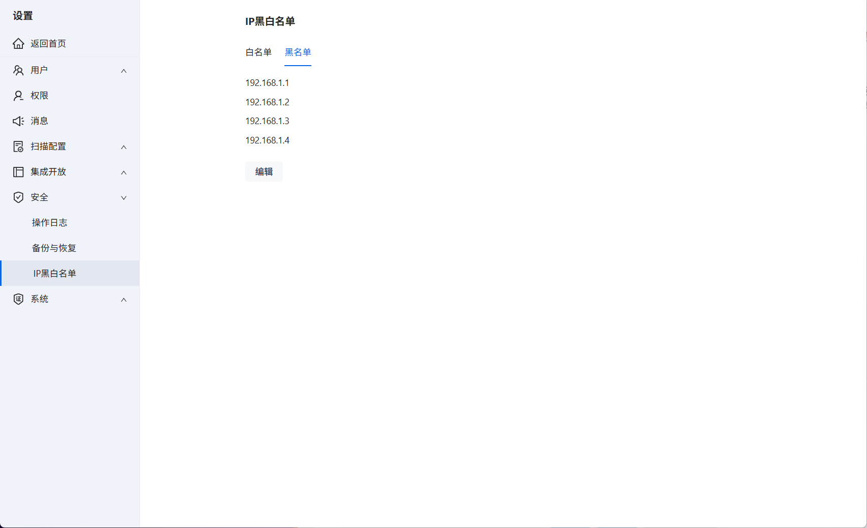
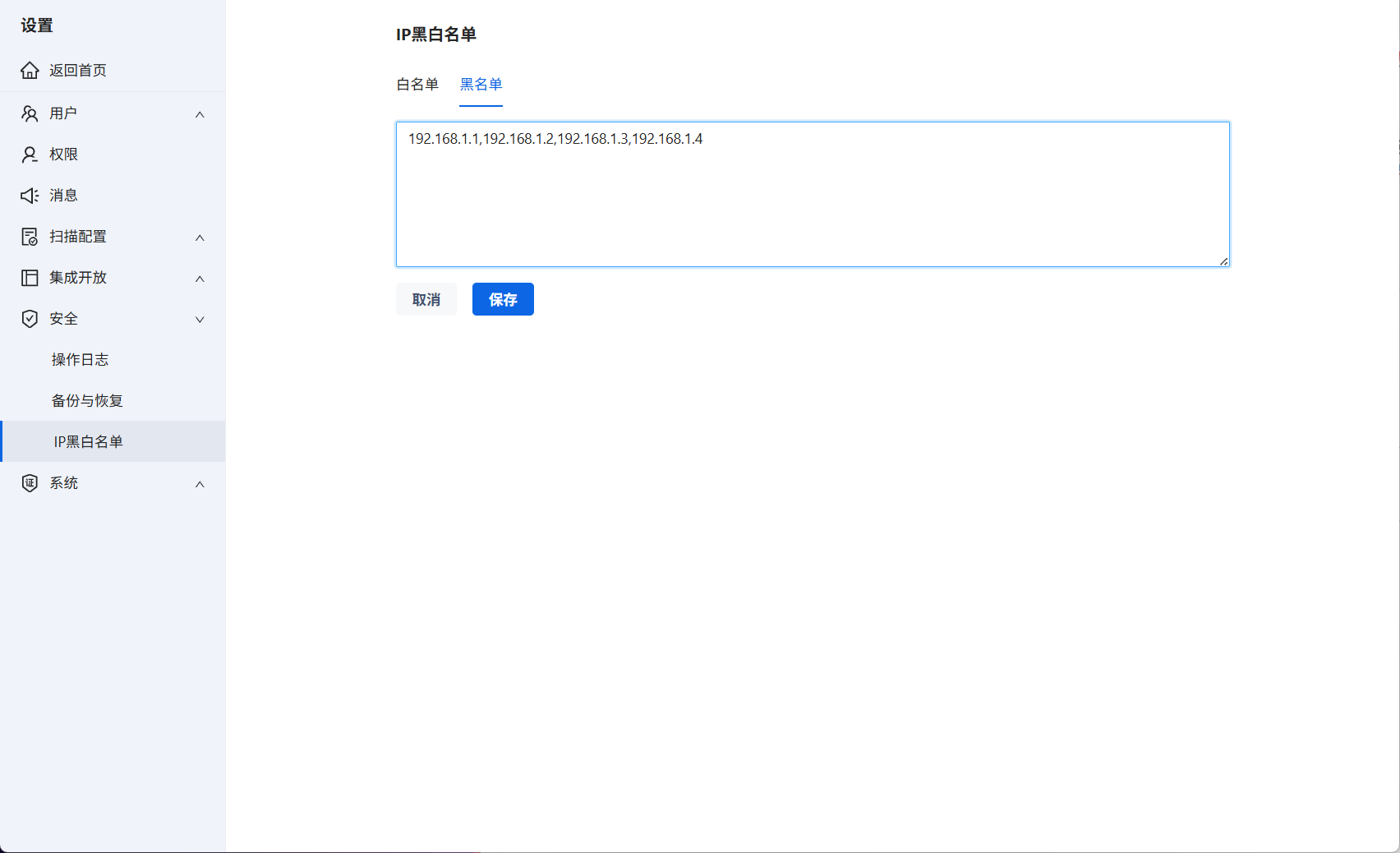
3.2 IP黑名单
注意:设置IP黑名单后,在黑名单的IP都无法访问,请谨慎设置。
编辑IP黑名单
设置多个IP黑名单,使用英文逗号隔开。
添加IP黑名单
添加完成后,在设置列表显示响应的名单。
黑名单
在黑名单的IP访问系统,系统会提示错误。IP黑名单的优先级高于IP白名单。

被折叠的 条评论
为什么被折叠?



