在当今的数字环境中,统一账号和统一登录系统在简化用户管理和提升安全性方面起着关键作用。常见的工具有Auth0、Okta、Keycloak等。今天推荐一款国产开源免费的帐号与门户中心管理工具 - soular
1. 主要功能
通过工作台,统一账号,统一认证,系统设置四个方面来简单了解soular的主要功能。
1.1 统一账号
soular 可以统一管理用户,部门,用户组等信息。
(1)用户管理
soular同时支持使用默认用户与第三方应用用户。
- 默认用户:
管理员直接创建的用户,可以直接管理用户基本信息,密码,角色等信息。

- 第三方用户
soular支持第三方账号体系,如钉钉,企业微信,Ldap等,用户可以通过简单的配置,soular就可以同步用户信息,部门信息,以及使用对应用户信息登录。

(2) 部门管理
部门管理模块用于企业或组织内的部门层级结构管理和维护,帮助企业在系统中实现部门的精细化管理。通过此模块,管理员可以灵活地添加、删除、编辑各个部门的信息,并且可以对部门的层级和隶属关系进行调整。

(3) 用户组管理
用户组管理模块用于对系统内的用户分组进行管理。通过创建和配置用户组,管理员可以简化对大量用户的权限分配和管理,实现系统权限的分层、分组管理,确保各个用户能够根据其所属组获得适当的访问权限和功能操作权。

1.2 统一认证
Tiklab 系列应用可以使用 soular 作为统一的账号认证中心来使用,可以让一个账号来访问所有的Tiklab 应用,不需要再次登录各个应用,并且 soular 支持账号密码认证,钉钉认证,企业微信认证,Ladp 认证等多种认证方式。

认证说明:
| 认证方式 | 说明 |
| 账号密码认证 | 可以使用内部创建的账号密码登录。 |
| 钉钉认证 | 可以使用钉钉扫码登录。 |
| 企业微信认证 | 可以使用企业微信扫码登录。 |
| Ldap认证 | 可以使用 Ldap 账号密码登录。 |
1.3 工作台
soular 与TikLab进行了深度集成,打通了各系统间的消息、待办事项和动态管理。同时,soular 无缝关联TikLab旗下的所有应用,同一用户能够轻松访问多个应用。

1.4 系统管理
通过不同的设置来更加全面的使用 soular,如权限控制,消息管理。
(1)权限控制
soular支持用户创建不同的角色,同时支持不同角色自定义不同的权限,通过灵活的权限配置,管理员可以对不同用户设置不同的访问权限,确保数据安全与操作权限分离。
- 自定义角色
soular支持用户创建多个自定义角色,为不同用户分配不同的角色。

- 自定义角色权限
soular支持自定义配置角色的权限,可以为每个角色分配不同的权限,角色同时支持添加用户,用户组,部门。

(2)消息管理
soular 提供了灵活多样的消息发送方式,支持企业微信、邮箱,站内信,app等多种渠道。无论是系统通知、用户提醒,还是活动推送,soular 都能够根据不同场景进行精准的消息发送,确保信息及时触达。

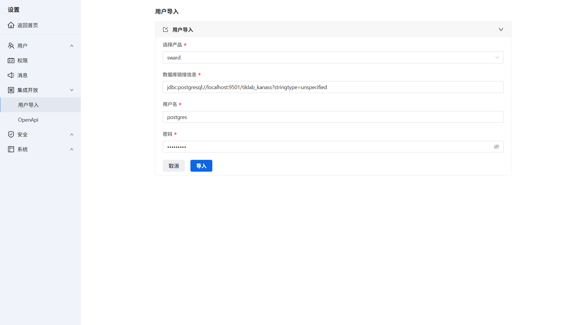
(3)用户导入
当已经安装应用后想用统一登录时,可以使用 soular 用户导入功能,可以一键把已经安装的应用的用户数据,权限数据,消息数据,动态数据导入soular,让用户可以在本地登录和统一登录之间一键切换。

2. 产品优势
通过简单的优势来了解soular,快速了解其独特之处和应用价值。
2.1 产品集成
- 外部集成
soular 具备强大的集成能力,支持与钉钉,企业微信、LDAP等主流身份认证协议对接,通过简单的配置即可同步用户,部门等信息。
- 内部集成
集成TikLab系列所以产品,点击连接直接进入应用,一个用户所有应用使用。
2.2 简洁易用
- 界面简单
界面简洁,结构清晰,一目了然。
- 安装配置简单
下载安装即可使用,不需要任何额外配置。
2.3 安全可靠
- 多层级权限控制
应用级权限,系统级权限,项目级权限,全方面保护应用的安全。
- 日志审计
实时记录任何变动,追溯到个人,什么时间操作了什么。
- 自动备份与恢复
数据误删,数据损害,定时备份,实时恢复。
2.4 多版本,多终端
- 多版本支持
提供公有云和私有云版本。
- 多平台支持
支持Windows、Mac、Linux、Docker等平台。
2.5 开源免费
soular提供了开源的源码,可以在Gitee,GitHub上面直接下载,使用。
开源地址:
3. 下载与使用
如果在安装过程中遇到了问题,soular提供了丰富的文档和教程,帮助用户轻松解决问题。前往soular文档中心,获得详细的配置说明和常见问题解答,同时也可以随时向活跃的社区寻求帮助!
- 演示
- 下载
- 使用
7367

被折叠的 条评论
为什么被折叠?



