大家好我是AIGC阿道夫
ComfyUI:为你的图像创作赋能的强大工具
在AI技术迅猛发展的今天,Stable Diffusion成为了图像生成领域中的一颗明星,而基于此开发的ComfyUI更是为用户提供了一个强大而直观的工具,让图像生成变得前所未有的简单和灵活。无论你是新手还是专业创作者,都能通过ComfyUI的节点式图形用户界面轻松创建复杂的图像生成工作流。本文将为你详细介绍这一工具的特点、应用场景以及具体的操作流程,帮助你快速掌握并充分利用这一技术。

ComfyUI的核心特点
ComfyUI最大的亮点在于其节点式工作流,用户可以通过拖拽和配置各类节点,来实现复杂的图像生成任务。这种方式不仅灵活,而且能够保证图像生成过程的可复现性。以下是ComfyUI的几大核心优势:
- 高性能与快速生成:ComfyUI在处理图像生成任务时表现出色,能够以极高的效率生成高质量图像。即使你的设备显存较小,也可以通过该工具实现高质量的输出。
- 多功能支持:从基础的文字生成图像、图像转图像,到更为高级的功能如真人转动漫、动漫转真人、线稿上色以及老旧照片修复,ComfyUI都能轻松胜任。
- 工作流导入与分享:ComfyUI允许用户将定制的工作流导出并与他人分享,这不仅提高了创作效率,还大大拓展了工具的应用场景。

工作流实例:服装线稿上色
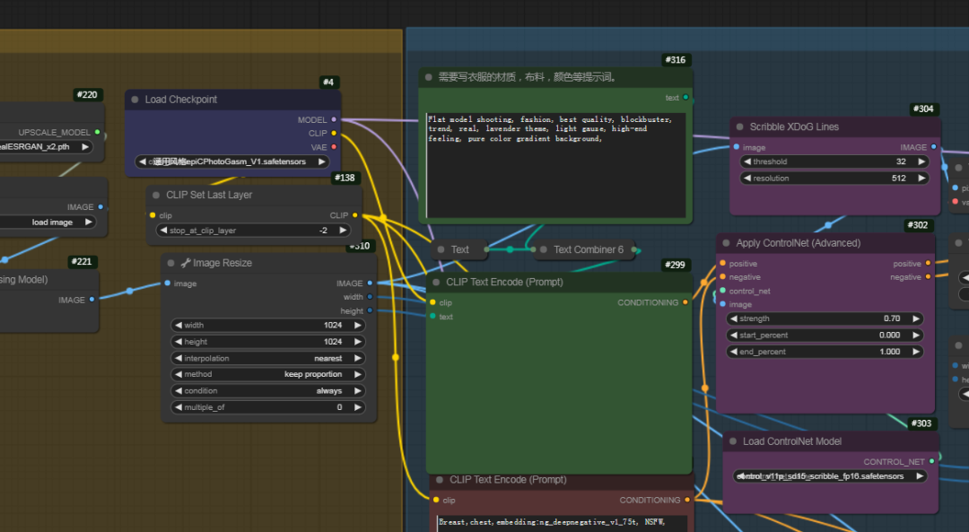
为了让大家更直观地了解ComfyUI的强大功能,以下是一个具体的工作流案例,展示如何将一张服装线稿通过节点式操作,变成一件拥有独特风格的服饰。


步骤1:上传服装线稿
首先,用户需要在ComfyUI界面中找到上传区域,并将准备好的服装线稿上传到系统中。画面最右侧的节点栏会显示出当前的上传状态。

步骤2:输入提示词
在绿色提示框中,用户可以输入诸如“明亮蓝色”、“时尚简约风格”、“海洋主题”等提示词。ComfyUI会根据这些提示词,在后续的生成过程中进行图像的风格化处理。

步骤3:预处理与深度图生成
通过ControlNet节点,系统会首先将线稿进行预处理,并生成一张对应的深度图。这一步为后续的上色奠定了基础,让系统能够更好地理解服装线稿的结构和细节。

步骤4:图像上色
接下来,提示词和生成的深度图会与系统中的模型相结合,通过BrushNet为服装线稿进行自动上色。ComfyUI利用其高效的图像处理引擎,能够根据用户的输入,生成风格独特、细节丰富的图像。

真实使用场景:从线稿到风格化服饰
假设你输入了“明亮蓝色、时尚简约风格、海洋主题”等提示词,ComfyUI将会通过一系列的节点处理步骤,将原本的服装线稿变成一件充满海洋气息的蓝色时尚服装。这种创作体验不仅为设计师和艺术家提供了巨大的创作空间,还可以帮助电商卖家更快速地创建视觉化内容,吸引潜在消费者的注意。

关键节点解析:ControlNet与BrushNet
在这个工作流中,ControlNet和BrushNet两个节点扮演了极为重要的角色:
- ControlNet:主要负责线稿的预处理以及深度图的生成,它能够让系统更好地理解图像的结构,从而在上色时提供更精准的参考。
- BrushNet:则是负责最终的图像上色步骤,根据用户的提示词与生成的深度图,为服装添加颜色和风格。
使用的模型与配置
在这个案例中,使用的模型版本为Stable Diffusion 1.5,并搭配了模型epiCPhotoGasm V1.safetensors来实现通用风格的图像生成。此外,还使用了仙气飘飘美女小姐姐一百一十九号 1.0.safetensors的LoRA模型,进一步提升了图像生成的风格化表现。

ControlNet应用中的预处理器采用了LineArt,采样方法则是使用了dpmpp_2m,这些配置能够确保生成的图像在保持高质量的同时,兼具风格独特性。

ComfyUI无疑为图像创作提供了一个高效而灵活的平台,尤其适合那些想要在图像生成任务中进行精细控制的用户。通过节点式工作流,用户不仅可以实现复杂的图像生成,还能够将工作流分享给他人,提高协作效率。无论你是设计师、艺术家还是电商从业者,ComfyUI都能帮助你快速创建出风格多变、极具个性化的视觉内容。

工作流文末获取哦~
为了帮助大家更好地掌握 ComfyUI,我花了几个月的时间,撰写并录制了一套ComfyUI的基础教程,共六篇。这套教程详细介绍了选择ComfyUI的理由、其优缺点、下载安装方法、模型与插件的安装、工作流节点和底层逻辑详解、遮罩修改重绘/Inpenting模块以及SDXL工作流手把手搭建。
由于篇幅原因,本文精选几个章节,详细版点击下方卡片免费领取
一、ComfyUI配置指南
- 报错指南
- 环境配置
- 脚本更新
- 后记
- …

二、ComfyUI基础入门
- 软件安装篇
- 插件安装篇
- …

三、 ComfyUI工作流节点/底层逻辑详解
- ComfyUI 基础概念理解
- Stable diffusion 工作原理
- 工作流底层逻辑
- 必备插件补全
- …

四、ComfyUI节点技巧进阶/多模型串联
- 节点进阶详解
- 提词技巧精通
- 多模型节点串联
- …

五、ComfyUI遮罩修改重绘/Inpenting模块详解
- 图像分辨率
- 姿势
- …

六、ComfyUI超实用SDXL工作流手把手搭建
- Refined模型
- SDXL风格化提示词
- SDXL工作流搭建
- …

由于篇幅原因,本文精选几个章节,详细版点击下方卡片免费领取

!
3万+

被折叠的 条评论
为什么被折叠?



