大家好我是AIGC阿道夫
前言
初识ComfyUI的工作界面,是一个非常朴素的工作场景,它的工作区域被几个用不同颜色连接起来的功能组件占据,这些组件就是”节点“。
按住鼠标左键可以对场景进行平移,滚动滑轮可以对场景进行缩放。
下面我来一步一步学习如何用 ComfyUI进行AI绘画。

一、我们先来回顾一下用 StableDiffusion webUI 进行AI绘图时的工作流程。
1、首先选择一个风格模型,接着在提示词框内输出相应的提示词

2、调节绘画的参数

3、最后点击”生成“,一幅AI图片就出现了,操作起来相当简单。


所有的AI设计工具,安装包、模型和插件,都已经整理好了,👇获取~

二、用 ComfyUI 进行AI绘画的工作流程。
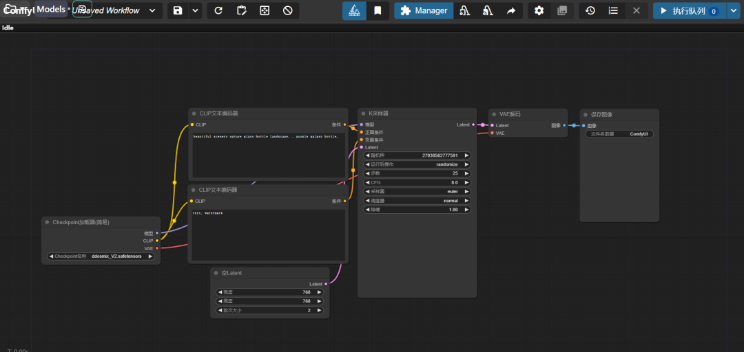
ComfyUI 默认的工作界面其实就是一个文生图的工作流程,下面简单介绍ComfyUI 的出图步骤。
1、在最左面的“CheckPoint加载器”这里可以加载大模型

2、在中间的 “CLIP 文本编码器”这里分别写上正负提示词

3、在“K采样器”这里设置各种参数

4、在“空Latent”这里设置图像尺寸

5、点击右上角的“执行队列”,也就是生成按钮,一张AI图片就被画出来了。

在ComfyUI在进行AI绘画的过程中,你会发现一个奇特的现象,当工作流程进行到哪个节点的时候,哪个节点就会呈绿色高亮显示,当这个节点的工作结束后,就会将工作传递给下一个节点。

这些依次亮起的节点,其实就是 ComfyUI的工作方式,它的工作方式其实和 webUI一样,它包括了模型加载、提示词解读、扩散生成等AI绘画的所需步骤,当这些步骤完成后,就会在最右边生成一张图片。

这种通过各种不同功能串联起来,最终输出AI图片的节点组合方式,我们称之为 ComfyUI 中的一个**“工作流”(Workflow)**。
相对比 webUI 的工作方式, ComfyUI 的工作方式就像是将 webUI 中的各个工作模块拆解下来进行任意组合,更加灵活,也可以实现更加复杂的功能。
三、手动搭建工作流。
1、首先,新****建一个空白工作流

2、创建模型加载器:
在工作区空白处右击–>新建节点–>加载器–>Checkpoint加载器


3、创建提示词编码器:
在工作区空白处右击–>新建节点–>条件–>CLIP文本编码器

4、创建负面提示词编码器:
选择创建好的提示词编码器,Ctrl+C,然后 Ctrl+V,复制一份出来,用来写负面提示词。

5、连接节点
仔细观察现有的 模型加载器节点的右侧有三个端口,代表它可以拆分成三个模块向右输出给有不同功能的节点。
提示词编码器的左右侧各有一个端口,左侧为输入端口,右侧为输出端口。它的输入端口正好和模型编码器中的一个输出 端口一致,颜色也一样。
点击模型加载器的 CLIP输出端口并拖拽,可以引出一条线,拖拽到提示词编码器的CLIP输入端口,就将两个节点连接起来。
注意:可以连接的端口的颜色是一样的,颜色不一样是不能连接的。
另外,一个输出端口可以连接多个输入端口,但一个输入端口不可以同时连接多个输出端口。

6、创建采样器
在工作区空白处右击–>新建节点–>采样–>K采样器

K采样器有4个输出端口,必须全部连接上才能开始正常工作。
最上面的“模型”需要连接模型加载器里的“模型”输出端口。
下面的“正面条件”和“负面条件”分别对应刚刚创建的两个提示词编码器。
最后还剩下一个“Latent"端口连接哪里呢?下面我们来解决这个问题。

7、创建“空Latent"节点
在工作区空白处右击–>新建节点–>Latent–>空Latent
可以看到,这个“空Latent”就是用来控制图片尺寸和批次数量的。


这时“K采样器”节点左侧的输入端口就全部连接上了。

8、创建“VAE解码"节点(变分自编码器)
在工作区空白处右击–>新建节点–>Latent–>VAE解码


VAE解码节点的左侧有一个Latent输入端口,还有一个VAE输入端口,分别连接刚刚创建的K采样器的输出端口和最开始创建的模型加载器的VAE输入端口。
我们注意到,VAE解码节点的最右侧是图像输出端口,下面我们要创建图像节点。

9、创建“图像保存"节点
在工作区空白处右击–>新建节点–>图像–>保存图像

保存图像节点左侧的“图像”输入端口正好和VAE右侧的“图像”输出端口相连,至此,一个简单的 ComfyUI的文生图工作流就搭建完成了。

这时设置好大模型,填上提示词,再点击“执行队列”,就可以生成AI图像了。
关于AI绘画技术储备
学好 AI绘画 不论是就业还是做副业赚钱都不错,但要学会 AI绘画 还是要有一个学习规划。最后大家分享一份全套的 AI绘画 学习资料,给那些想学习 AI绘画 的小伙伴们一点帮助!
对于0基础小白入门:
如果你是零基础小白,想快速入门AI绘画是可以考虑的。
一方面是学习时间相对较短,学习内容更全面更集中。
二方面是可以找到适合自己的学习方案
包括:stable diffusion安装包、stable diffusion0基础入门全套PDF,视频学习教程。带你从零基础系统性的学好AI绘画!
零基础AI绘画学习资源介绍
👉stable diffusion新手0基础入门PDF👈

👉AI绘画必备工具👈

温馨提示:篇幅有限,已打包文件夹,获取方式在:文末
👉AI绘画基础+速成+进阶使用教程👈
观看零基础学习视频,看视频学习是最快捷也是最有效果的方式,跟着视频中老师的思路,从基础到深入,还是很容易入门的。

温馨提示:篇幅有限,已打包文件夹,获取方式在:文末
👉12000+AI关键词大合集👈


被折叠的 条评论
为什么被折叠?



