
真人转动漫的工作流,相信大家见的比较多了,那么动漫转真人效果如何呢?设计小站根据网上大佬的思路,也搭了个工作流,为大家尝试一下。
先看看效果

01.gif

02.gif

03.gif

04.gif

05.gif

06.gif

07.gif
工作流讲解
工作流的核心是将输入的图,用语言大模型反推,然后加上SDXL风格提示,在串联“真实”提示语。然后通过mistoLine和Depth控制形态。
输入图处理
控制最长边为1024.
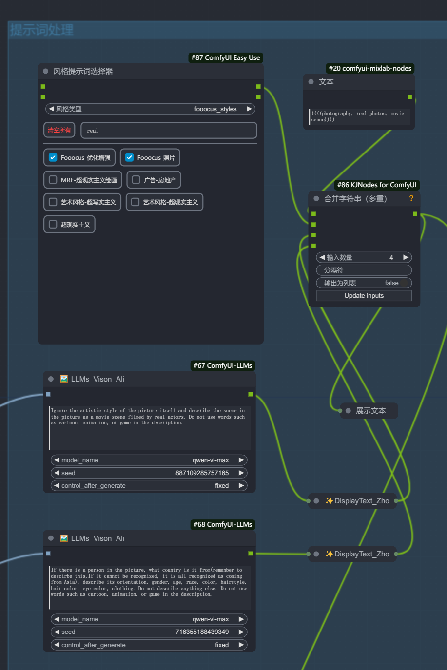
提示词处理
提示词处理使用了我自己的大模型节点LLMs。

SDXL风格选择器,选择真实类、照片类。

第一个大模型反推。
提示语:
Ignore the artistic style of the picture itself and describe the scene in the picture as a movie scene filmed by real actors. Do not use words such as cartoon, animation, or game in the description.
让大模型剔除图片的风格,只描述图片的元素。

第二次大模型反推
提示语:
If there is a person in the picture, what country is it from(remenber to descirbe this,If it cannot be recognized, it is all recognized as coming from Asia), describe its orientation, gender, age, race, color, hairstyle, hair color, eye color, clothing. Do not describe anything else. Do not use words such as cartoon, animation, or game in the description.
描述人物特征,如果有人物的情况下。

control net控制
使用了mistoline和depth控制。

采样
使用了新世界SDXL大模型。

调色处理
控制画面的亮度、色阶和锐化。

资料软件免费放送
次日同一发放请耐心等待
关于AI绘画技术储备
学好 AI绘画 不论是就业还是做副业赚钱都不错,但要学会 AI绘画 还是要有一个学习规划。最后大家分享一份全套的 AI绘画 学习资料,给那些想学习 AI绘画 的小伙伴们一点帮助!
感兴趣的小伙伴,赠送全套AIGC学习资料和安装工具,包含AI绘画、AI人工智能等前沿科技教程,模型插件,具体看下方。
需要的可以扫描下方优快云官方认证二维码免费领取【保证100%免费】

**一、AIGC所有方向的学习路线**
AIGC所有方向的技术点做的整理,形成各个领域的知识点汇总,它的用处就在于,你可以按照下面的知识点去找对应的学习资源,保证自己学得较为全面。


二、AIGC必备工具
工具都帮大家整理好了,安装就可直接上手!

三、最新AIGC学习笔记
当我学到一定基础,有自己的理解能力的时候,会去阅读一些前辈整理的书籍或者手写的笔记资料,这些笔记详细记载了他们对一些技术点的理解,这些理解是比较独到,可以学到不一样的思路。


四、AIGC视频教程合集
观看全面零基础学习视频,看视频学习是最快捷也是最有效果的方式,跟着视频中老师的思路,从基础到深入,还是很容易入门的。

五、实战案例
纸上得来终觉浅,要学会跟着视频一起敲,要动手实操,才能将自己的所学运用到实际当中去,这时候可以搞点实战案例来学习。

这份完整版的学习资料已经上传优快云,朋友们如果需要可以微信扫描下方优快云官方认证二维码免费领取【保证100%免费】

1312

被折叠的 条评论
为什么被折叠?



