Zynq双核AMP模式运行(Zynq双核AMP模式运行演示视频教程 :
https://www.ixigua.com/i6836328174431765005/),CPU1工程的bsp中需要增加编译选项“-DUSE_AMP=1”,这个编译选项有什么作用呢?是如何影响源码的编译的呢?
我们找到Xilinx相关的说明文档,查看一下,我们在Xilinx官网搜索“-DUSE_AMP=1”,勾选“Design Tools”,如下图所示我们会搜到“UG1186 - Libmetal and OpenAMP User Guide”这个文档,我们下载查阅一下。

我们打开“UG1186”这个文档,直接搜索“-DUSE_AMP=1”,如下图所示,可以看到增加“-DUSE_AMP=1”编译选项的作用是,“To disable initialization of shared resources when the master processor is handling shared resources initialization”。

具体是什么意思呢?CPU0先启动运行初始化系统,然后启动CPU1,这时CPU0已经初始化共享资源并且可能正在使用某些资源。但是CPU0和CPU1的工程使用的Bsp的源码是一样的,增加“-DUSE_AMP=1”编译选项的作用就是使能预编译指令,让CPU1工程中涉及到共享资源初始化的代码段不被编译进应用程序,这样CPU1启动后就不会再进行共享资源的初始化了。
那么具体都涉及哪些共享资源,哪些代码没有被编译呢?我们可以搜索工程源码,如下图所示,

这里需要说明一下我们在编译器选项中添加的是“-DUSE_AMP=1”这个参数,那么在源码中的预编译指令是用“USE_AMP”定义的,也就是编译器选项中的DUSE_AMP等价于源码中的USE_AMP。
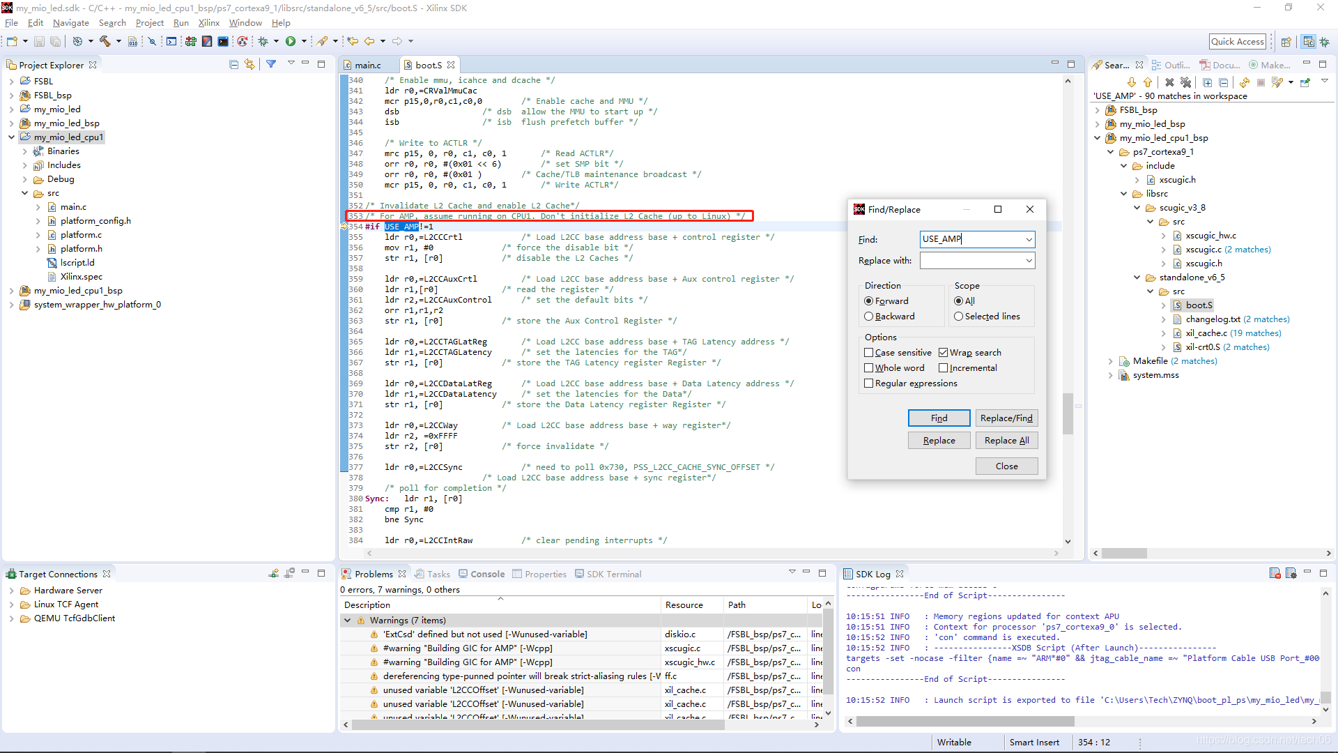
我们首先查看一下boot.S,如下图所示,我们可以看到initialize L2 Cache的代码段不被编译,那么CPU1启动后就不会初始化L2缓存。

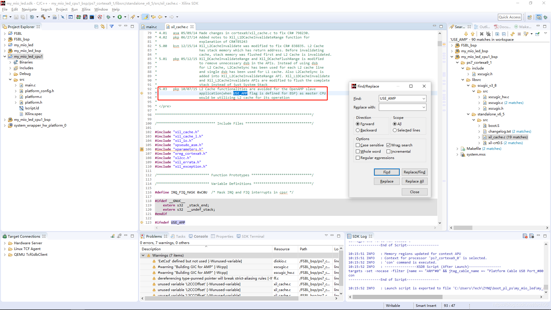
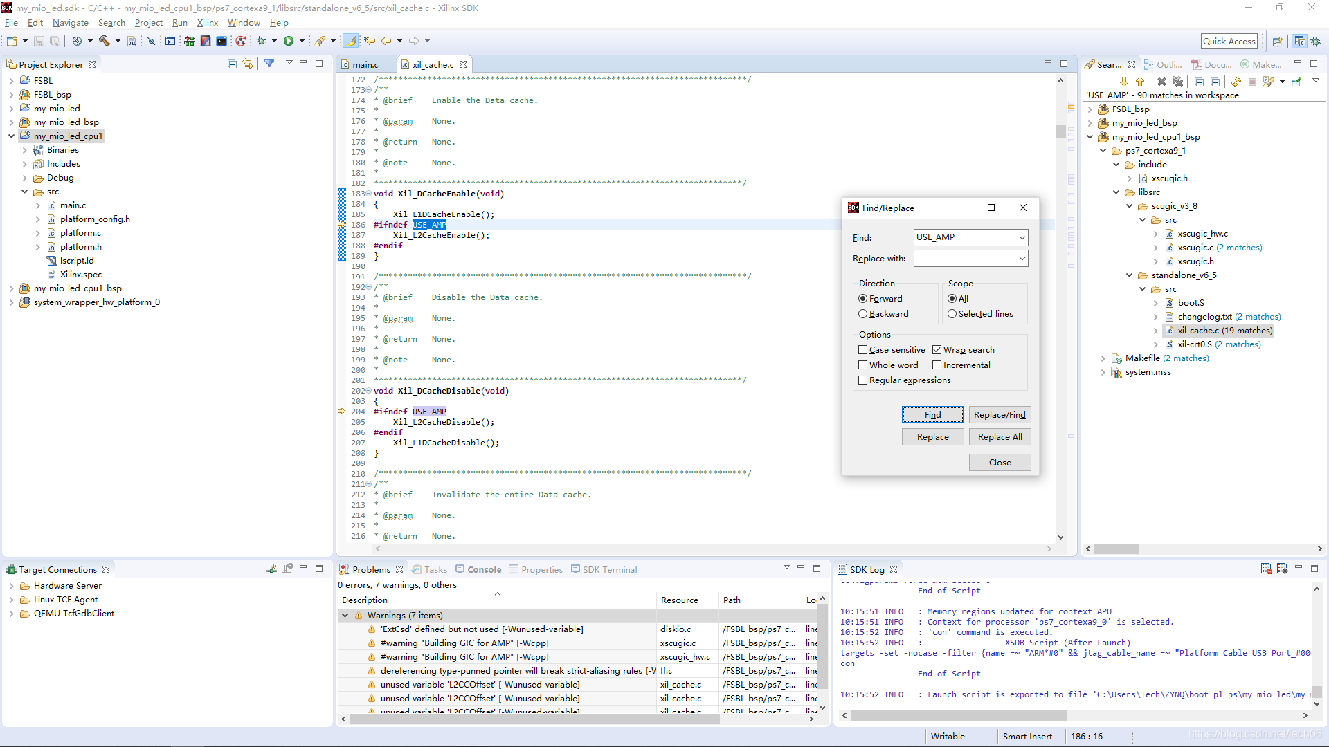
我们再来查看一下xil_cache.c,如下图所示,主要影响到CPU1对缓存的操作。


我们再查看一下xil-crt0.S,如下图所示,主要影响到CPU1对全局时钟的操作。

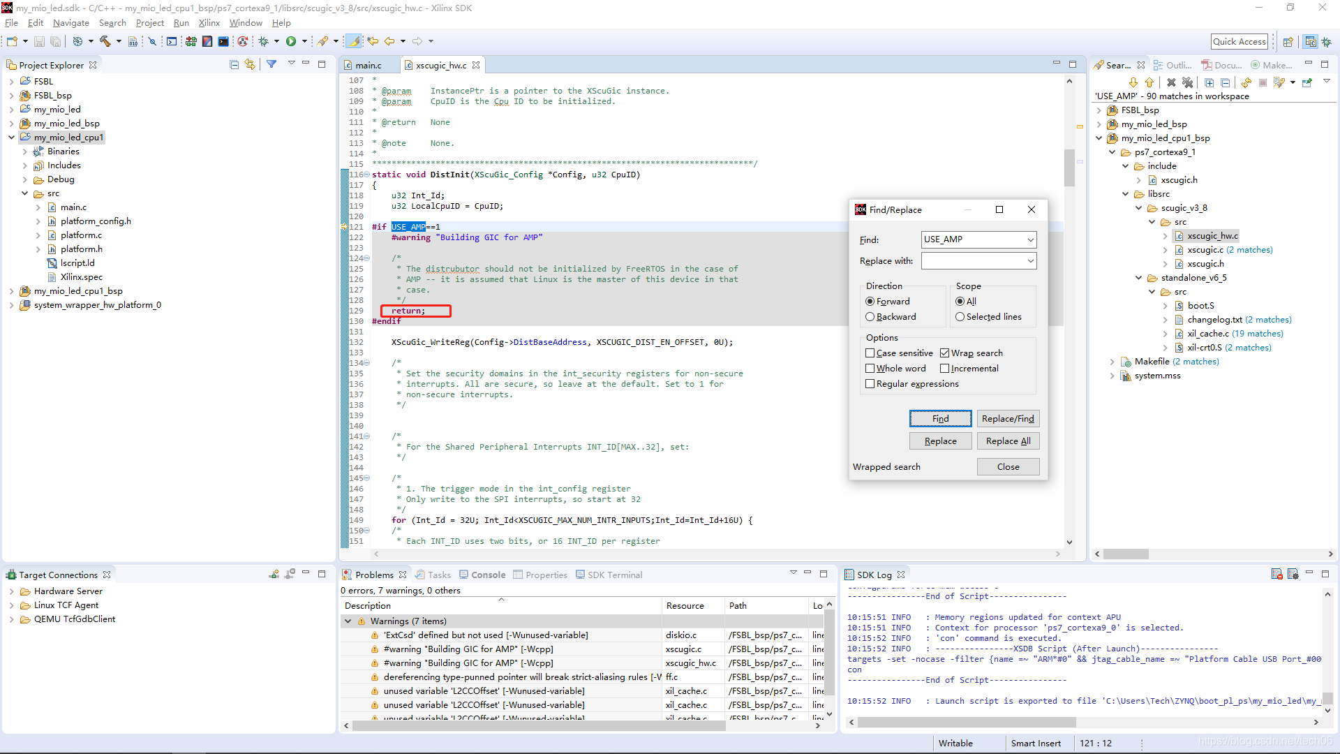
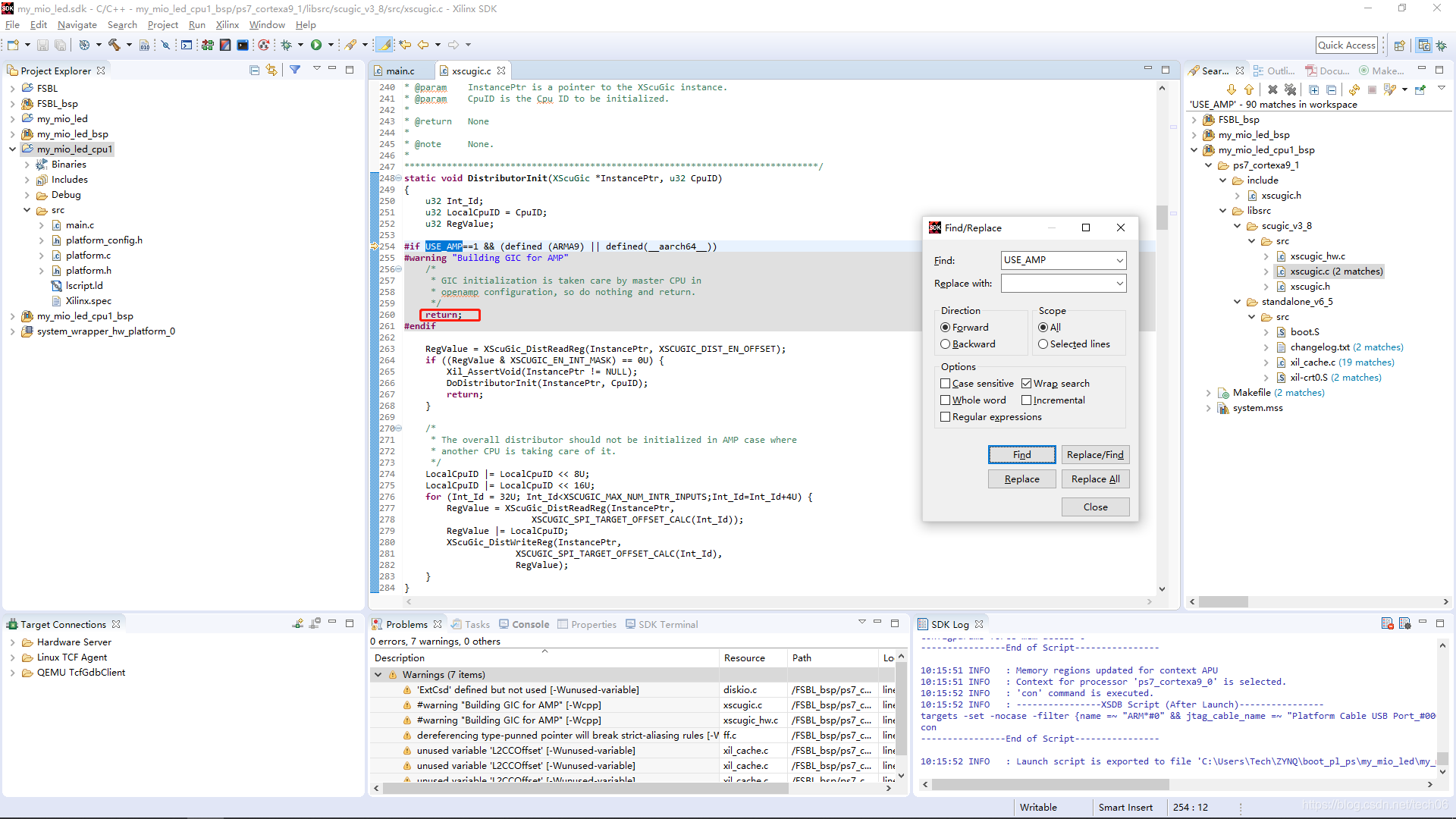
最后我们差看一下xscugic_hw.c和xscugic.c,当定义了USE_AMP等于1时,都是直接return,不对中断进行配置。


那么总结一下就是,“-DUSE_AMP=1”编译选项将影响到工程代码里的USE_AMP预编译指令,使得Cache操作函数、全局时钟以及中断控制器SCUGIC的初始化函数不被编译进CPU1的应用程序中,避免可能会出现的CPU0和CPU1Cache一致性维护异常和中断异常等问题。
本文详细解析了Zynq双核AMP模式下,添加编译选项-DUSE_AMP=1的含义和影响。该选项用于禁用CPU1对共享资源的初始化,防止与已初始化并可能正在使用的CPU0产生冲突。通过查阅Xilinx官方文档,了解到这将影响到L2缓存、全局时钟和中断控制器的初始化,从而确保系统稳定运行。
4915

被折叠的 条评论
为什么被折叠?



