首先, 从Spring框架的整体架构和组成对整体框架有个认知。
- Spring基础 - Spring和Spring框架组成
- Spring是什么?它是怎么诞生的?有哪些主要的组件和核心功能呢? 本文通过这几个问题帮助你构筑Spring和Spring Framework的整体认知。

其次,通过案例引出Spring的核心(IoC和AOP),同时对IoC和AOP进行案例使用分析。
- Spring基础 - Spring简单例子引入Spring的核心
- 上文中我们简单介绍了Spring和Spring Framework的组件,那么这些Spring Framework组件是如何配合工作的呢?本文主要承接上文,向你展示Spring Framework组件的典型应用场景和基于这个场景设计出的简单案例,并以此引出Spring的核心要点,比如IOC和AOP等;在此基础上还引入了不同的配置方式, 如XML,Java配置和注解方式的差异。

- Spring基础 - Spring核心之控制反转(IOC)
- 在Spring基础 - Spring简单例子引入Spring的核心中向你展示了IoC的基础含义,同时以此发散了一些IoC相关知识点; 本节将在此基础上进一步解读IOC的含义以及IOC的使用方式

- Spring基础 - Spring核心之面向切面编程(AOP)
- 在Spring基础 - Spring简单例子引入Spring的核心中向你展示了AOP的基础含义,同时以此发散了一些AOP相关知识点; 本节将在此基础上进一步解读AOP的含义以及AOP的使用方式。

基于Spring框架和IOC,AOP的基础,为构建上层web应用,需要进一步学习SpringMVC。
- Spring基础 - SpringMVC请求流程和案例
- 前文我们介绍了Spring框架和Spring框架中最为重要的两个技术点(IOC和AOP),那我们如何更好的构建上层的应用呢(比如web 应用),这便是SpringMVC;Spring MVC是Spring在Spring Container Core和AOP等技术基础上,遵循上述Web MVC的规范推出的web开发框架,目的是为了简化Java栈的web开发。 本文主要介绍SpringMVC的请求流程和基础案例的编写和运行。

Spring进阶 - IoC,AOP以及SpringMVC的源码分析
- Spring进阶 - Spring IOC实现原理详解之IOC体系结构设计
- 在对IoC有了初步的认知后,我们开始对IOC的实现原理进行深入理解。本文将帮助你站在设计者的角度去看IOC最顶层的结构设计

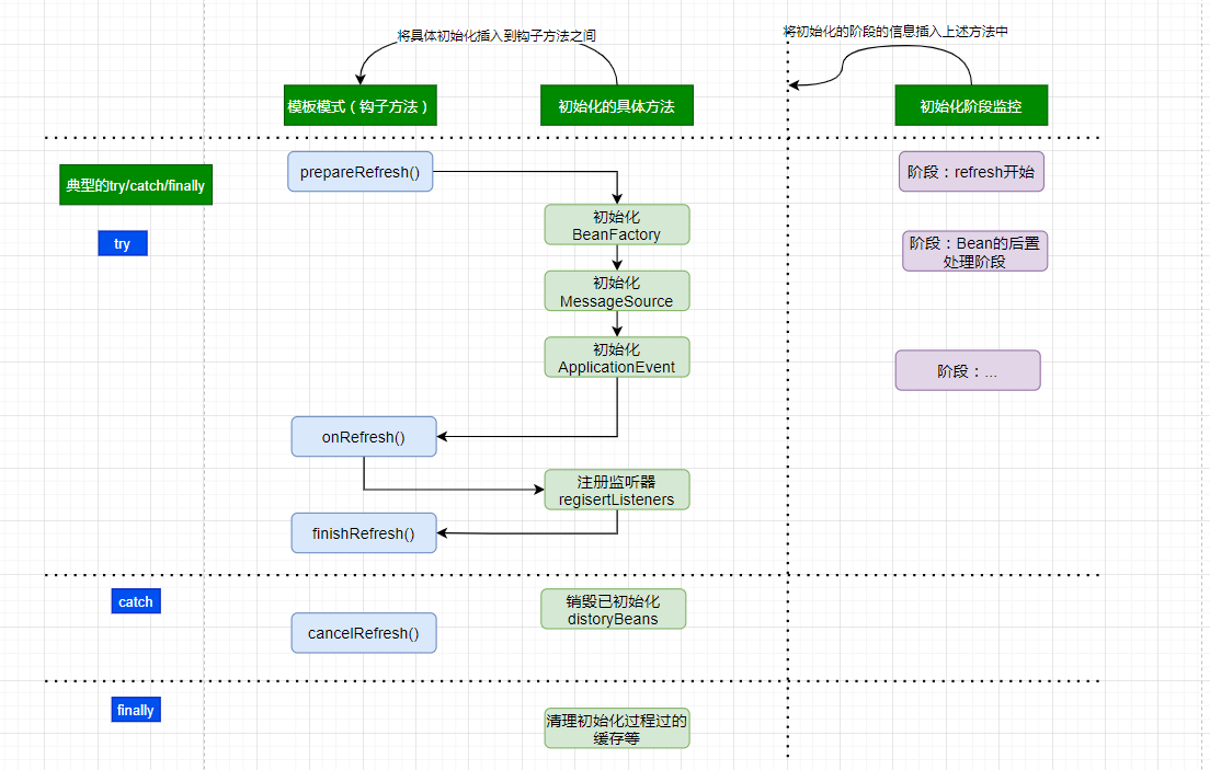
- Spring进阶 - Spring IOC实现原理详解之IOC初始化流程
- 上文,我们看了IOC设计要点和设计结构;紧接着这篇,我们可以看下源码的实现了:Spring如何实现将资源配置(以xml配置为例)通过加载,解析,生成BeanDefination并注册到IoC容器中的

- Spring进阶 - Spring IOC实现原理详解之Bean实例化(生命周期,循环依赖等)
- 上文,我们看了IOC设计要点和设计结构;以及Spring如何实现将资源配置(以xml配置为例)通过加载,解析,生成BeanDefination并注册到IoC容器中的;容器中存放的是Bean的定义即BeanDefinition放到beanDefinitionMap中,本质上是一个
ConcurrentHashMap<String, Object>;并且BeanDefinition接口中包含了这个类的Class信息以及是否是单例等。那么如何从BeanDefinition中实例化Bean对象呢,这是本文主要研究的内容?
- 上文,我们看了IOC设计要点和设计结构;以及Spring如何实现将资源配置(以xml配置为例)通过加载,解析,生成BeanDefination并注册到IoC容器中的;容器中存放的是Bean的定义即BeanDefinition放到beanDefinitionMap中,本质上是一个

- Spring进阶 - Spring AOP实现原理详解之切面实现
- 前文,我们分析了Spring IOC的初始化过程和Bean的生命周期等,而Spring AOP也是基于IOC的Bean加载来实现的。本文主要介绍Spring AOP原理解析的切面实现过程(将切面类的所有切面方法根据使用的注解生成对应Advice,并将Advice连同切入点匹配器和切面类等信息一并封装到Advisor,为后续交给代理增强实现做准备的过程)。

- Spring进阶 - Spring AOP实现原理详解之AOP代理
- 上文我们介绍了Spring AOP原理解析的切面实现过程(将切面类的所有切面方法根据使用的注解生成对应Advice,并将Advice连同切入点匹配器和切面类等信息一并封装到Advisor)。本文在此基础上继续介绍,代理(cglib代理和JDK代理)的实现过程。

- Spring进阶 - Spring AOP实现原理详解之Cglib代理实现
- 我们在前文中已经介绍了SpringAOP的切面实现和创建动态代理的过程,那么动态代理是如何工作的呢?本文主要介绍Cglib动态代理的案例和SpringAOP实现的原理。

- Spring进阶 - Spring AOP实现原理详解之JDK代理实现
- 上文我们学习了SpringAOP Cglib动态代理的实现,本文主要是SpringAOP JDK动态代理的案例和实现部分。

- Spring进阶 - SpringMVC实现原理之DispatcherServlet初始化的过程
- 前文我们有了IOC的源码基础以及SpringMVC的基础,我们便可以进一步深入理解SpringMVC主要实现原理,包含DispatcherServlet的初始化过程和DispatcherServlet处理请求的过程的源码解析。本文是第一篇:DispatcherServlet的初始化过程的源码解析。
[外链图片转存失败,源站可能有防盗链机制,建议将图片保存下来直接上传(img-hrgmfKqB-1657152194539)(https://pdai.tech/_images/spring/springframework/spring-springframework-mvc-23.png)]
- Spring进阶 - SpringMVC实现原理之DispatcherServlet处理请求的过程
- 前文我们有了IOC的源码基础以及SpringMVC的基础,我们便可以进一步深入理解SpringMVC主要实现原理,包含DispatcherServlet的初始化过程和DispatcherServlet处理请求的过程的源码解析。本文是第二篇:DispatcherServlet处理请求的过程的源码解析。

本文围绕Spring框架展开,先介绍其整体架构与组成,通过案例引出核心IoC和AOP并分析使用方式,接着引入SpringMVC介绍其请求流程与案例。进阶部分对IoC、AOP及SpringMVC进行源码分析,包括体系结构设计、初始化流程、代理实现等内容。
238

被折叠的 条评论
为什么被折叠?



