作者简介:大家好,我是smart哥,前中兴通讯、美团架构师,现某互联网公司CTO
联系qq:184480602,加我进群,大家一起学习,一起进步,一起对抗互联网寒冬
学习必须往深处挖,挖的越深,基础越扎实!
4 完整解决方案
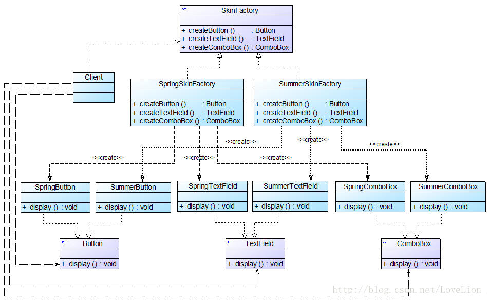
Sunny公司开发人员使用抽象工厂模式来重构界面皮肤库的设计,其基本结构如图6所示:

图6 界面皮肤库结构图
在图6中,SkinFactory接口充当抽象工厂,其子类SpringSkinFactory和SummerSkinFactory充当具体工厂,接口Button、TextField和ComboBox充当抽象产品,其子类SpringButton、SpringTextField、SpringComboBox和SummerButton、SummerTextField、SummerComboBox充当具体产品。完整代码如下所示:
//在本实例中我们对代码进行了大量简化,实际使用时,界面组件的初始化代码较为复杂,还需要使用JDK中一些已有类,为了突出核心代码,在此只提供框架代码和演示输出。
//按钮接口:抽象产品
interface Button {
public void display();
}
//Spring按钮类:具体产品
class SpringButton implements Button {
public void display() {
System.out.println("显示浅绿色按钮。");
}
}
//Summer按钮类:具体产品
class SummerButton implements Button {
public void display() {
System.out.println("显示浅蓝色按钮。");
}
}
//文本框接口:抽象产品
interface TextField {
public void display();
}
//Spring文本框类:具体产品
class SpringTextField implements TextField {
public void display() {
System.out.println("显示绿色边框文本框。");
}
}
//Summer文本框类:具体产品
class SummerTextField implements TextField {
public void display() {
System.out.println("显示蓝色边框文本框。");
}
}
//组合框接口:抽象产品
interface ComboBox {
public void display();
}
//Spring组合框类:具体产品
class SpringComboBox implements ComboBox {
public void display() {
System.out.println("显示绿色边框组合框。");
}
}
//Summer组合框类:具体产品
class SummerComboBox implements ComboBox {
public void display() {
System.out.println("显示蓝色边框组合框。");
}
}
//界面皮肤工厂接口:抽象工厂
interface SkinFactory {
public Button createButton();
public TextField createTextField();
public ComboBox createComboBox();
}
//Spring皮肤工厂:具体工厂
class SpringSkinFactory implements SkinFactory {
public Button createButton() {
return new SpringButton();
}
public TextField createTextField() {
return new SpringTextField();
}
public ComboBox createComboBox() {
return new SpringComboBox();
}
}
//Summer皮肤工厂:具体工厂
class SummerSkinFactory implements SkinFactory {
public Button createButton() {
return new SummerButton();
}
public TextField createTextField() {
return new SummerTextField();
}
public ComboBox createComboBox() {
return new SummerComboBox();
}
}
为了让系统具备良好的灵活性和可扩展性,我们引入了工具类XMLUtil和配置文件,其中,XMLUtil类的代码如下所示:
import javax.xml.parsers.*;
import org.w3c.dom.*;
import org.xml.sax.SAXException;
import java.io.*;
public class XMLUtil {
//该方法用于从XML配置文件中提取具体类类名,并返回一个实例对象
public static Object getBean() {
try {
//创建文档对象
DocumentBuilderFactory dFactory = DocumentBuilderFactory.newInstance();
DocumentBuilder builder = dFactory.newDocumentBuilder();
Document doc;
doc = builder.parse(new File("config.xml"));
//获取包含类名的文本节点
NodeList nl = doc.getElementsByTagName("className");
Node classNode=nl.item(0).getFirstChild();
String cName=classNode.getNodeValue();
//通过类名生成实例对象并将其返回
Class c=Class.forName(cName);
Object obj=c.newInstance();
return obj;
}
catch(Exception e) {
e.printStackTrace();
return null;
}
}
}
配置文件config.xml中存储了具体工厂类的类名,代码如下所示:
<?xml version="1.0"?>
<config>
<className>SpringSkinFactory</className>
</config>
编写如下客户端测试代码:
class Client {
public static void main(String args[]) {
//使用抽象层定义
SkinFactory factory;
Button bt;
TextField tf;
ComboBox cb;
factory = (SkinFactory)XMLUtil.getBean();
bt = factory.createButton();
tf = factory.createTextField();
cb = factory.createComboBox();
bt.display();
tf.display();
cb.display();
}
}
编译并运行程序,输出结果如下:
显示浅绿色按钮。
显示绿色边框文本框。
显示绿色边框组合框。
如果需要更换皮肤,只需修改配置文件即可,在实际环境中,我们可以 提供可视化界面,例如菜单或者窗口来修改配置文件,用户无须直接修改配置文件 。如果需要增加新的皮肤,只需增加一族新的具体组件并对应提供一个新的具体工厂,修改配置文件即可使用新的皮肤,原有代码无须修改,符合“开闭原则”。
| | | 扩展 在真实项目开发中,我们通常会为配置文件提供一个可视化的编辑界面,类似Struts框架中的struts.xml编辑器,大家可以自行开发一个简单的图形化工具来修改配置文件,实现真正的纯界面操作。| | :-----: | :-----: | | | 扩展 在真实项目开发中,我们通常会为配置文件提供一个可视化的编辑界面,类似Struts框架中的struts.xml编辑器,大家可以自行开发一个简单的图形化工具来修改配置文件,实现真正的纯界面操作。 | |
630

被折叠的 条评论
为什么被折叠?



