作者简介:大家好,我是smart哥,前中兴通讯、美团架构师,现某互联网公司CTO
联系qq:184480602,加我进群,大家一起学习,一起进步,一起对抗互联网寒冬
学习必须往深处挖,挖的越深,基础越扎实!
阶段1、深入多线程
阶段2、深入多线程设计模式
阶段3、深入juc源码解析
码哥源码部分
码哥讲源码-原理源码篇【2024年最新大厂关于线程池使用的场景题】
码哥讲源码-原理源码篇【揭秘join方法的唤醒本质上决定于jvm的底层析构函数】
码哥源码-原理源码篇【Doug Lea为什么要将成员变量赋值给局部变量后再操作?】
码哥讲源码【谁再说Spring不支持多线程事务,你给我抽他!】
打脸系列【020-3小时讲解MESI协议和volatile之间的关系,那些将x86下的验证结果当作最终结果的水货们请闭嘴】
之前有个读者在秋招面试的时候,被问了这么一个问题:SYN 报文什么时候情况下会被丢弃?
好家伙,现在面试都问那么细节了吗?
不过话说回来,这个问题跟工作上也是有关系的,因为我就在工作中碰到这么奇怪的时候,客户端向服务端发起了连接,但是连接并没有建立起来,通过抓包分析发现,服务端是收到 SYN 报文了,但是并没有回复 SYN+ACK(TCP 第二次握手),说明 SYN 报文被服务端忽略了,然后客户端就一直在超时重传 SYN 报文,直到达到最大的重传次数。
接下来,我就给出我遇到过 SYN 报文被丢弃的两种场景:
- 开启 tcp_tw_recycle 参数,并且在 NAT 环境下,造成 SYN 报文被丢弃
- TCP 两个队列满了(半连接队列和全连接队列),造成 SYN 报文被丢弃
# 坑爹的 tcp_tw_recycle
TCP 四次挥手过程中,主动断开连接方会有一个 TIME_WAIT 的状态,这个状态会持续 2 MSL 后才会转变为 CLOSED 状态。

在 Linux 操作系统下,TIME_WAIT 状态的持续时间是 60 秒,这意味着这 60 秒内,客户端一直会占用着这个端口。要知道,端口资源也是有限的,一般可以开启的端口为 32768~61000 ,也可以通过如下参数设置指定范围:
net.ipv4.ip_local_port_range
如果客户端(发起连接方)的 TIME_WAIT 状态过多 ,占满了所有端口资源,那么就无法对「目的 IP+ 目的 PORT」都一样的服务器发起连接了,但是被使用的端口,还是可以继续对另外一个服务器发起连接的。
因此,客户端(发起连接方)都是和「目的 IP+ 目的 PORT 」都一样的服务器建立连接的话,当客户端的 TIME_WAIT 状态连接过多的话,就会受端口资源限制,如果占满了所有端口资源,那么就无法再跟「目的 IP+ 目的 PORT」都一样的服务器建立连接了。
不过,即使是在这种场景下,只要连接的是不同的服务器,端口是可以重复使用的,所以客户端还是可以向其他服务器发起连接的,这是因为内核在定位一个连接的时候,是通过四元组(源IP、源端口、目的IP、目的端口)信息来定位的,并不会因为客户端的端口一样,而导致连接冲突。
但是 TIME_WAIT 状态也不是摆设作用,它的作用有两个:
- 防止具有相同四元组的旧数据包被收到,也就是防止历史连接中的数据,被后面的连接接受,否则就会导致后面的连接收到一个无效的数据,
- 保证「被动关闭连接」的一方能被正确的关闭,即保证最后的 ACK 能让被动关闭方接收,从而帮助其正常关闭;
不过,Linux 操作系统提供了两个可以系统参数来快速回收处于 TIME_WAIT 状态的连接,这两个参数都是默认关闭的:
- net.ipv4.tcp_tw_reuse,如果开启该选项的话,客户端(连接发起方) 在调用 connect() 函数时,**如果内核选择到的端口,已经被相同四元组的连接占用的时候,就会判断该连接是否处于 TIME_WAIT 状态,如果该连接处于 TIME_WAIT 状态并且 TIME_WAIT 状态持续的时间超过了 1 秒,那么就会重用这个连接,然后就可以正常使用该端口了。**所以该选项只适用于连接发起方。
- net.ipv4.tcp_tw_recycle,如果开启该选项的话,允许处于 TIME_WAIT 状态的连接被快速回收;
要使得这两个选项生效,有一个前提条件,就是要打开 TCP 时间戳,即 net.ipv4.tcp_timestamps=1(默认即为 1))。
tcp_tw_recycle 在使用了 NAT 的网络下是不安全的!
对于服务器来说,如果同时开启了recycle 和 timestamps 选项,则会开启一种称之为「 per-host 的 PAWS 机制」。
首先给大家说说什么是 PAWS 机制?
tcp_timestamps 选项开启之后, PAWS 机制会自动开启,它的作用是防止 TCP 包中的序列号发生绕回。
正常来说每个 TCP 包都会有自己唯一的 SEQ,出现 TCP 数据包重传的时候会复用 SEQ 号,这样接收方能通过 SEQ 号来判断数据包的唯一性,也能在重复收到某个数据包的时候判断数据是不是重传的。 但是 TCP 这个 SEQ 号是有限的,一共 32 bit,SEQ 开始是递增,溢出之后从 0 开始再次依次递增 。
所以当 SEQ 号出现溢出后单纯通过 SEQ 号无法标识数据包的唯一性,某个数据包延迟或因重发而延迟时可能导致连接传递的数据被破坏,比如:

上图 A 数据包出现了重传,并在 SEQ 号耗尽再次从 A 递增时,第一次发的 A 数据包延迟到达了 Server,这种情况下如果没有别的机制来保证,Server 会认为延迟到达的 A 数据包是正确的而接收,反而是将正常的第三次发的 SEQ 为 A 的数据包丢弃,造成数据传输错误。
PAWS 就是为了避免这个问题而产生的,在开启 tcp_timestamps 选项情况下,一台机器发的所有 TCP 包都会带上发送时的时间戳,PAWS 要求连接双方维护最近一次收到的数据包的时间戳(Recent TSval),每收到一个新数据包都会读取数据包中的时间戳值跟 Recent TSval 值做比较, 如果发现收到的数据包中时间戳不是递增的,则表示该数据包是过期的,就会直接丢弃这个数据包 。
对于上面图中的例子有了 PAWS 机制就能做到在收到 Delay 到达的 A 号数据包时,识别出它是个过期的数据包而将其丢掉。
那什么是 per-host 的 PAWS 机制呢?
前面我提到,开启了 recycle 和 timestamps 选项,就会开启一种叫 per-host 的 PAWS 机制。 per-host 是对「对端 IP 做 PAWS 检查」 ,而非对「IP + 端口」四元组做 PAWS 检查。
但是如果客户端网络环境是用了 NAT 网关,那么客户端环境的每一台机器通过 NAT 网关后,都会是相同的 IP 地址,在服务端看来,就好像只是在跟一个客户端打交道一样,无法区分出来。
Per-host PAWS 机制利用TCP option里的 timestamp 字段的增长来判断串扰数据,而 timestamp 是根据客户端各自的 CPU tick 得出的值。
当客户端 A 通过 NAT 网关和服务器建立 TCP 连接,然后服务器主动关闭并且快速回收 TIME-WAIT 状态的连接后, 客户端 B 也通过 NAT 网关和服务器建立 TCP 连接,注意客户端 A 和 客户端 B 因为经过相同的 NAT 网关,所以是用相同的 IP 地址与服务端建立 TCP 连接,如果客户端 B 的 timestamp 比 客户端 A 的 timestamp 小,那么由于服务端的 per-host 的 PAWS 机制的作用,服务端就会丢弃客户端主机 B 发来的 SYN 包 。
因此,tcp_tw_recycle 在使用了 NAT 的网络下是存在问题的,如果它是对 TCP 四元组做 PAWS 检查,而不是对「相同的 IP 做 PAWS 检查」,那么就不会存在这个问题了。
网上很多博客都说开启 tcp_tw_recycle 参数来优化 TCP,我信你个鬼,糟老头坏的很!
tcp_tw_recycle 在 Linux 4.12 版本后,直接取消了这一参数。
# accpet 队列满了
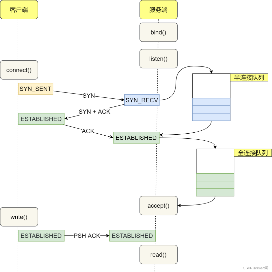
在 TCP 三次握手的时候,Linux 内核会维护两个队列,分别是:
- 半连接队列,也称 SYN 队列;
- 全连接队列,也称 accepet 队列;
服务端收到客户端发起的 SYN 请求后, 内核会把该连接存储到半连接队列 ,并向客户端响应 SYN+ACK,接着客户端会返回 ACK,服务端收到第三次握手的 ACK 后, 内核会把连接从半连接队列移除,然后创建新的完全的连接,并将其添加到 accept 队列,等待进程调用 accept 函数时把连接取出来。

# 半连接队列满了
当服务器造成syn攻击,就有可能导致 TCP 半连接队列满了,这时后面来的 syn 包都会被丢弃 。
但是, 如果开启了syncookies 功能,即使半连接队列满了,也不会丢弃syn 包 。
syncookies 是这么做的:服务器根据当前状态计算出一个值,放在己方发出的 SYN+ACK 报文中发出,当客户端返回 ACK 报文时,取出该值验证,如果合法,就认为连接建立成功,如下图所示。

syncookies 参数主要有以下三个值:
- 0 值,表示关闭该功能;
- 1 值,表示仅当 SYN 半连接队列放不下时,再启用它;
- 2 值,表示无条件开启功能;
那么在应对 SYN 攻击时,只需要设置为 1 即可:

这里给出几种防御 SYN 攻击的方法:
- 增大半连接队列;
- 开启 tcp_syncookies 功能
- 减少 SYN+ACK 重传次数
方式一:增大半连接队列
要想增大半连接队列,我们得知不能只单纯增大 tcp_max_syn_backlog 的值,还需一同增大 somaxconn 和 backlog,也就是增大全连接队列 。否则,只单纯增大 tcp_max_syn_backlog 是无效的。
增大 tcp_max_syn_backlog 和 somaxconn 的方法是修改 Linux 内核参数:

增大 backlog 的方式,每个 Web 服务都不同,比如 Nginx 增大 backlog 的方法如下:

最后,改变了如上这些参数后,要重启 Nginx 服务,因为半连接队列和全连接队列都是在 listen() 初始化的。
方式二:开启 tcp_syncookies 功能
开启 tcp_syncookies 功能的方式也很简单,修改 Linux 内核参数:

方式三:减少 SYN+ACK 重传次数
当服务端受到 SYN 攻击时,就会有大量处于 SYN_RECV 状态的 TCP 连接,处于这个状态的 TCP 会重传 SYN+ACK ,当重传超过次数达到上限后,就会断开连接。
那么针对 SYN 攻击的场景,我们可以减少 SYN+ACK 的重传次数,以加快处于 SYN_RECV 状态的 TCP 连接断开。

# 全连接队列满了
在服务端并发处理大量请求时,如果 TCP accpet 队列过小,或者应用程序调用 accept() 不及时,就会造成 accpet 队列满了 ,这时后续的连接就会被丢弃,这样就会出现服务端请求数量上不去的现象。

我们可以通过 ss 命令来看 accpet 队列大小,在「LISTEN 状态」时,Recv-Q/Send-Q 表示的含义如下:

- Recv-Q:当前 accpet 队列的大小,也就是当前已完成三次握手并等待服务端
accept()的 TCP 连接个数; - Send-Q:当前 accpet 最大队列长度,上面的输出结果说明监听 8088 端口的 TCP 服务进程,accpet 队列的最大长度为 128;
如果 Recv-Q 的大小超过 Send-Q,就说明发生了 accpet 队列满的情况。
要解决这个问题,我们可以:
- 调大 accpet 队列的最大长度,调大的方式是通过 调大 backlog 以及 somaxconn 参数。
- 检查系统或者代码为什么调用 accept() 不及时;
639

被折叠的 条评论
为什么被折叠?



