BeanFactory和ApplicationContext
Spring通过一个配置文件描述Bean和Bean之间的依赖关系,利用Java反射功能实例化Bean,并建立Bean之间的依赖关系。
Spring的IOC容器在完成这些底层工作的基础上,还提供了Bean实例缓存、生命周期管理、Bean实例代理、时间发布、资源装载等高级服务。
BeanFactory是Spring框架最核心的接口,它提供了高级IOC的配置机制。
ApplicationContext建立在BeanFactory的基础上,提供了更多面向应用的功能, 它提供了国际化支持和框架事件体系。
我们一般称BeanFactory为IoC容器,而称ApplicationContext为应用上下文,但有时候为了行文方便,我们也将ApplicationContext称为Spring容器。
对于BeanFactory 和 ApplicationContext的用途:
- BeanFactory是Spring框架的基础设施,面向Spring本身
- ApplicationContext面向使用Spring框架的开发者,几乎所有的应用场合都可以直接使用Application而非底层的BeanFactory.
概述

Application由BeanFactory派生而来,提供了更多面向实际的功能。
在BeanFactory中,很多功能都需要以编程的形式实现,但是在Application中则可以通过配置的方式实现。
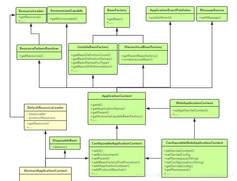
ApplicationContext类体系结构
Application继承了HierachicalBeanFactory和ListableBeanFactory接口,在此基础上,还通过其他接口扩展了BeanFactory的功能。
这些接口如下:
ApplicationEventPublisher:让容器拥有发布应用上下文事件的功能,包括容器的启动事件、关闭事件等。
MessageSource:为应用提供i18N国际化消息访问的功能
ResourcePatternResolver:加载资源,可以通过带前缀的Ant风格的资源文件路径装载Spring的配置文件
LifeCycle:该接口提供start()和stop()方法,主要用于控制异步处理的过程,以达到管理和控制JMX、任务调度等目的


ConfigurableApplicationContext扩展于ApplicationContext,主要新增了两个方法 refresh()和close(),让Application具有启动、刷新、关闭应用上下文的能力。
在应用上下文关闭的情况下,refresh可以启动上下文,在启动的情况下可以清楚缓存并重新装载配置信息。 close方法这可以关闭上下文。
以上内容了解即可
ApplicationContext初始化


在获取ApplicationContext实例后,我们就可以像BeanFactory那样调用getBean(beanName)返回Bean了。
ApplicationContext的初始化和BeanFactory初始化有一个重大区别:
BeanFactory在初始化容器时,并没有实例化Bean,直到第一次访问某个Bean时才实例化目标Bean。
ApplicationContext会在初始化应用上下文时就实例化所有单实例的Bean。
因此,ApplicationContext的初始化时间会比BeanFactory的时间稍微长一些,不过稍后的调用则没有“第一次惩罚”的问题。
ApplicationContext两个主要实现类
ClassPathXmlApplicationContext
FileSystemXmlApplicationContext

Plane.java和bean-plane.xml请参考
http://blog.youkuaiyun.com/yangshangwei/article/details/74910935#t3
ClassPathXmlApplicationContext
package com.xgj.master.ioc.beanfactory;
import org.springframework.context.ApplicationContext;
import org.springframework.context.support.ClassPathXmlApplicationContext;
public class ClassPathXmlApplicationTest {
public static void main(String[] args) {
ApplicationContext applicationContext = new ClassPathXmlApplicationContext(
"classpath:com/xgj/master/ioc/beanfactory/bean-plane.xml");
Plane plane = (Plane) applicationContext.getBean("plane");
plane.introduce();
}
}
如果配置文件放在在类路径下,则优先考虑使用ClassPathXmlApplication实现类
对于 ClassPathXmlApplicationContext 来讲:
new ClassPathXmlApplicationContext(
"classpath:com/xgj/master/ioc/beanfactory/bean-plane.xml");
等同于
new ClassPathXmlApplicationContext(
"com/xgj/master/ioc/beanfactory/bean-plane.xml");
FileSystemXmlApplicationContext
package com.xgj.master.ioc.beanfactory;
import org.springframework.context.ApplicationContext;
import org.springframework.context.support.FileSystemXmlApplicationContext;
public class FileSystemXmlApplicationTest {
public static void main(String[] args) {
ApplicationContext app = new FileSystemXmlApplicationContext(
"file:D:/workspace/workspace-jee/HelloSpring/Spring4-char2/src/com/xgj/master/ioc/beanfactory/bean-plane.xml");
Plane plane = (Plane) app.getBean("plane");
plane.introduce();
}
}
如果配置文件放在文件系统路径下,则优先考虑使用FileSystemXmlApplication实现类
对于FileSystemXmlApplication来讲,
"file:D:/workspace/workspace-jee/HelloSpring/Spring4-char2/src/com/xgj/master/ioc/beanfactory/bean-plane.xml"
等同于
"D:/workspace/workspace-jee/HelloSpring/Spring4-char2/src/com/xgj/master/ioc/beanfactory/bean-plane.xml"
运行结果:

加载一组配置文件
初始化配置文件时,还可以指定一组配置文件,Spring会自动对多个配置文件在内存中“整合”成一个配置文件。
举例:
我们新增一个Car类,和Plane中的属性方法一致,增加一个配置文件bean-car.xml,和bean-plane.xml中的结构一致。

ClassPathXmlApplicationContext加载一组资源文件
//两种写法
ApplicationContext ctx = new ClassPathXmlApplicationContext(new String[] {
"com/xgj/master/ioc/beanfactory/bean-plane.xml", "com/xgj/master/ioc/beanfactory/bean-car.xml" });
ApplicationContext ctx2 = new ClassPathXmlApplicationContext(
"com/xgj/master/ioc/beanfactory/bean-plane.xml", "com/xgj/master/ioc/beanfactory/bean-car.xml");
Plane plane2 = (Plane) ctx2.getBean("plane");
Car car = (Car) ctx2.getBean("car");
plane2.introduce();
car.introduce();
FileSystemXmlApplicationContext加载一组资源文件
// 加载多组资源文件
ApplicationContext ctx = new FileSystemXmlApplicationContext(
"file:D:/workspace/workspace-jee/HelloSpring/Spring4-char2/src/com/xgj/master/ioc/beanfactory/bean-plane.xml",
"file:D:/workspace/workspace-jee/HelloSpring/Spring4-char2/src/com/xgj/master/ioc/beanfactory/bean-car.xml");
Plane plane2 = (Plane) ctx.getBean("plane");
Car car = (Car) ctx.getBean("car");
plane2.introduce();
car.introduce();
运行结果:

基于类注解的配置方式
Spring支持基于类注解的配置方式,主要来源于Spring的子项目JavaConfig。 目前JavaConfig已经成为Spring核心框架的一部分。
这里只是简单的演示用法,后续更新详情。

一个标注了@Configuration注解的POJO即可提供Spring所需要的配置信息。
代码如下:
Beans.java 配置信息提供类
package com.xgj.spring4.chapter4.configuration;
import org.springframework.context.annotation.Bean;
import org.springframework.context.annotation.Configuration;
@Configuration // @Configuration表示是一个配置信息提供类
public class Beans {
@Bean(name = "plane") // ͨ定义一个Bean,通过name指定bean的名称
public Plane createPlane() {
Plane plane = new Plane();
plane.setBrand("F35");
plane.setColor("GREY");
plane.setMaxSpeed(800);
return plane;
}
}
Plane.java
package com.xgj.spring4.chapter4.configuration;
public class Plane {
private String brand;
private String color;
private int maxSpeed;
...
省略setter/getter方法
public void introduce(){
System.out.println("Plane brand:" + brand + " ,Color:" + color + ",maxSpeed:" + maxSpeed);
}
}
AnnotationConfigApplicationTest.java 测试:
package com.xgj.spring4.chapter4.configuration;
import org.springframework.context.ApplicationContext;
import org.springframework.context.annotation.AnnotationConfigApplicationContext;
public class AnnotationConfigApplicationTest {
public static void main(String[] args) {
// ͨ通过一个带有@Configuration的POJO装载Bean的配置
ApplicationContext ctx = new AnnotationConfigApplicationContext(Beans.class);
Plane plane = ctx.getBean("plane", Plane.class);
plane.introduce();
}
}
运行结果:

解析:
Spring为基于注解类的配置提供了专门的ApplicationContext实现类:AnnotationConfigApplication。
AnnnotationConfigApplication将加载Beans.class中的Bean定义并调用Beans.class中的方法实例化Bean,启动并装载Bean。
ApplicationContextAware 的作用
ApplicationContextAware 通过它Spring容器会自动把上下文环境对象调用ApplicationContextAware接口中的setApplicationContext方法。
我们在ApplicationContextAware的实现类中,就可以通过这个上下文环境对象得到Spring容器中的Bean。
看到—Aware就知道是干什么的了,就是属性注入的,但是这个ApplicationContextAware的不同地方在于,实现了这个接口的bean,当spring容器初始化的时候,会自动的将ApplicationContext注入进来:
使用方法如下:
1.实现ApplicationContextAware接口:
import org.springframework.beans.BeansException;
import org.springframework.beans.factory.InitializingBean;
import org.springframework.context.ApplicationContext;
import org.springframework.context.ApplicationContextAware;
import com.co.ayz.rpc.registry.ServiceRegistry;
public class RpcServer implements ApplicationContextAware{
private ApplicationContext context;
@Override
public void setApplicationContext(ApplicationContext applicationContext)
throws BeansException {
// TODO Auto-generated method stub
context = applicationContext;
}
//获得applicationContext
public static ApplicationContext getApplicationContext() {
//assertContextInjected();
return context;
}
public static void clearHolder(){
context=null;
}
//获取Bean
public static <T> T getBean(Class<T> requiredType){
//assertContextInjected();
return (T) getApplicationContext().getBean(requiredType);
}
@SuppressWarnings("unchecked")
public static <T> T getBean(String name){
assertContextInjected();
return (T) getApplicationContext().getBean(name);
}
//判断application是否为空
public static void assertContextInjected(){
Validate.isTrue(context==null, "application未注入 ,请在springContext.xml中注入SpringHolder!");
}
}
因为我们在做开发的时候,并不是说在每一个地方都能将属性注入到我们想要的地方去的,比如在Utils使用到dao,我们就不能直接注入了,这个时候就是我们需要封装springContext的时候了,而ApplicationContextAware就起了关键性的作用。
原文:https://blog.youkuaiyun.com/yangshangwei/article/details/74937778
本文深入探讨Spring框架中的BeanFactory和ApplicationContext,讲解两者之间的区别及应用场景,介绍基于类注解的配置方式,以及ApplicationContextAware接口的使用方法。
1822

被折叠的 条评论
为什么被折叠?



