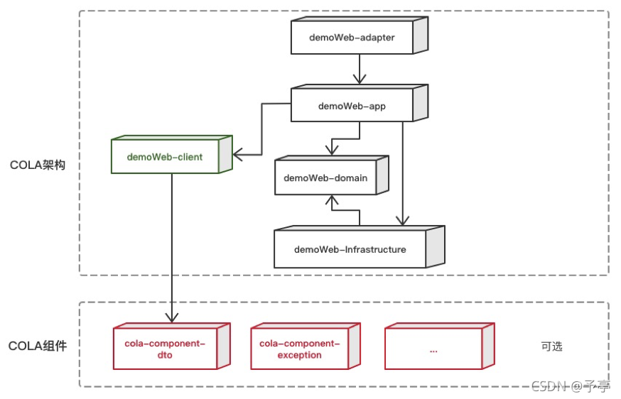
领域模型的模型结构

在这里插入图片描述

common层

通用工具层

domain层

定义抽象的领域模型,抽象领域的能力和entity,

resource层

提供具体的领域层的实现类,外部接口、表操作相关的各类Repository类,

  • Adaptor层
    适配domain层与外部层的处理逻辑

  • Repository
    外部接口、表操作相关接口,dao、mapper等,

  • 静态变量、常量

biz业务层

  • flow层
    业务工作流,里面操作各类domain

  • Handler层
    外部的消息处理层

  • schedule
    定时任务层

api

dubbo的请求和http 请求处理层

评论
成就一亿技术人!
拼手气红包6.0元
还能输入1000个字符
 
红包 添加红包
表情包 插入表情
 条评论被折叠 查看
添加红包

请填写红包祝福语或标题

红包个数最小为10个

红包金额最低5元

当前余额3.43前往充值 >
需支付:10.00
成就一亿技术人!
领取后你会自动成为博主和红包主的粉丝 规则
hope_wisdom
发出的红包
实付
使用余额支付
点击重新获取
扫码支付
钱包余额 0

抵扣说明:

1.余额是钱包充值的虚拟货币,按照1:1的比例进行支付金额的抵扣。
2.余额无法直接购买下载,可以购买VIP、付费专栏及课程。

余额充值