MUX VLAN简介
产生背景
MUX VLAN(Multiplex VLAN)提供了一种通过VLAN进行网络资源控制的机制。
例如,在企业网络中,企业员工和企业客户可以访问企业的服务器。对于企业来说,希望企业内部员工之间可以互相交流,而企业客户之间是隔离的,不能够互相访问。
为了实现所有用户都可访问企业服务器,可通过配置VLAN间通信实现。如果企业规模很大,拥有大量的用户,那么就要为不能互相访问的用户都分配VLAN,这不但需要耗费大量的VLAN ID,还增加了网络管理者的工作量同时也增加了维护量。
通过MUX VLAN提供的二层流量隔离的机制可以实现企业内部员工之间互相交流,而企业客户之间是隔离的。
基本概念
MUX VLAN分为Principal VLAN和Subordinate VLAN,Subordinate VLAN又分为Separate VLAN和Group VLAN,如表1所示。
表1 MUX VLAN划分表
通信原理
如图1所示,根据MUX VLAN特性,企业可以用Principal port连接企业服务器,Separate port连接企业客户,Group port连接企业员工。这样就能够实现企业客户、企业员工都能够访问企业服务器,而企业员工内部可以通信、企业客户间不能通信、企业客户和企业员工之间不能互访的目的。
图1 MUX VLAN应用场景图(接入层)

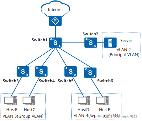
对于汇聚层设备,可以为Principal VLAN创建VLANIF接口,VLANIF接口的IP地址可以作为Host或Server的网关地址。如图2所示,在汇聚设备Switch1上配置MUX VLAN,可以灵活实现接入流量的隔离或者互通。
图2 MUX VLAN应用组网(汇聚层)

实验
1.实验拓扑

虽然VLAN的编号不同,但是必须配置在同一个子网区域内,这才满足MUX VLAN的规划
![]()
![]()
![]()
2.实验目的
PC1不能和PC2互访、PC3和PC4能互访。PC1、PC2、PC3、PC4都能与服务器通信,VLAN10不能与VLAN20互访。
3.实验配置
LSW1:
vlan batch 10 20 30
#
vlan 30
mux-vlan
subordinate separate 10
subordinate group 20
#
interface GigabitEthernet0/0/1
port link-type trunk
port trunk allow-pass vlan 10 30
#
interface GigabitEthernet0/0/2
port link-type trunk
port trunk allow-pass vlan 20 30
#
interface GigabitEthernet0/0/3
port link-type access
port default vlan 30
port mux-vlan enable
#
LSW2:
vlan batch 10 20 30
vlan 30
mux-vlan
subordinate separate 10
subordinate group 20
interface Ethernet0/0/1
port link-type trunk
port trunk allow-pass vlan 10 30
#
interface Ethernet0/0/2
port link-type access
port default vlan 10
port mux-vlan enable
#
interface Ethernet0/0/3
port link-type access
port default vlan 10
port mux-vlan enable
LSW3:
vlan batch 10 to 30
vlan 30
mux-vlan
subordinate separate 10
subordinate group 20
interface Ethernet0/0/1
port link-type trunk
port trunk allow-pass vlan 20 30
#
interface Ethernet0/0/2
port link-type access
port default vlan 20
port mux-vlan enable
#
interface Ethernet0/0/3
port link-type access
port default vlan 20
port mux-vlan enable
出现:Error: The VLAN has a L3 interface, Please delete it first.
可能因为创建了interface vlanif导致,只需undo int vlanif xx即可。
4.实验结果
1.验证隔离型从vlan之间能否互相通信:
PC1不能ping通PC2,符合要求

2.再验证互通型从vlan之间能否互相通信:
PC3pingPC4:互通符合要求

3.验证PC1、PC2、PC3、PC4是否可以与服务器通信
PC1、PC2、PC3、PC4都能ping通


本文介绍了MUX VLAN在企业网络中的应用,如何通过配置Principal、Separate和Group VLAN实现员工内通信、客户隔离及服务器访问。实验演示了如何设置VLAN和接口,以实现代际间的隔离和通信需求。
552

被折叠的 条评论
为什么被折叠?



