前言
我们不难发现浏览器中存在着cookie缓存等,但我们在python中如果像浏览器这样的缓存,我们就很难的需要关联cookie或会话了。
但python的requests库,就封装了Session方法、Session类实现会话对象。就好比如是python中的浏览器。
一、Cookie 与 Session 的区别
1、Cookie,也用复数Cookies,就是为了辨别用户身份、进行 Session 跟踪而储存在用户本地终端上的数据,通常要加密,而Cookie数据存放在客户的浏览器上;
2、Cookie保存在客户端本地,最大是4kb,key、value形式的字典;
3、Session:会话控制,或者会话对象,Session对象存储特定用户会话所需的属性及配置信息;
4、Session由服务器端生成,响应给客户端,客户端每次带上Session,就可以跨请求,相当于身份识别;
无论是基于Session的还是基于Cookie的认证方式,都需要客户端上传标识,都需要服务端下发这个标识,并且对这个标识进行加密。
虽然加密,但是不法之人一旦拿到这个标识还是可以进行一系列非法操作,所以这个标识里边最好能加上来源IP和过期时间这些属性,再配置上https,可以更加有效的保护整个认证流程和数据。
二、禅道登录实例
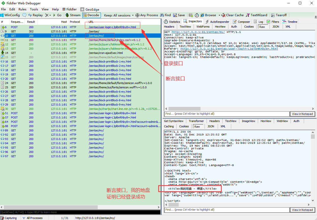
1、正常浏览器操作登录-抓包,请求头部信息有个cookies,如下标红色字为登录必传的cookies的token,抓包数据如下。
cookies = Cookie: lang=zh-cn; theme=default; keepLogin=on; za=admin; lastProduct=1; preBranch=0; preProductID=1; preCaseLibID=1; lastCaseLib=1; libCaseModule=2; caseModule=0; checkedItem=2%2C1; zp=d8486c87280cdfe6c3f4e53b44612c0ad486aa2f; windowWidth=1920; windowHeight=968; csrftoken=WAUVNHlXBnWmPfBPdQoK80PLq9NJcJcR6Ew1KIHBfht4Cs1Z0fhaJFn7LDdNnRt3; zentaosid=h6r0cho8eiq4na767vgjcan886

2、fiddler 断点将cookies 删除再发送请求。
如下图一,断点已将cookies传的参数删除,接下来允许发送。图二,明显发现登录没有成功,没有到达禅道-我的地盘这个html的返回。
由此我们能知道,如果在接口测试中,我们没能自动关联cookies与session的话会非常不方便。


3、没有关联session、cookies,明显登录没有成功。

4、requests.session() 方法能做到控制会话。session关联后登录成功了!
import requests
s = requests.session() # session() 控制会话
print(s.cookies) # 没请求前cookies为空
url = 'http://127.0.0.1:81/zentao/user-login-L3plbnRhby8=.html'
par = 'account=admin&password=e10adc3949ba59abbe56e057f20f883e&keepLogin%5B%5D=on&referer=%2Fzentao%2F'
r = s.post(url, params=par)
# 登录后查看 cookies
print(s.cookies)
r1 = s.get('http://127.0.0.1:81/zentao/my/') # 断言
print(r1.content.decode('utf-8'))

requests 库是不是很简单的让session关联了呢?学会了吗?欢迎来QQ交流群:482713805
1128

被折叠的 条评论
为什么被折叠?



