10 JpaSpecificationExecutor 的实现原理
通过上⼀课时,我们了解到 JpaSpecificationExecutor 给我们提供了动态查询或者写框架的⼀种思路,那么这节课我们来看⼀下 JpaSpecificationExecutor 的详细⽤法和原理,及其实战应⽤场景中如何实现⾃⼰的框架。
在开始讲解之前,请先思考⼏个问题:
- JpaSpecificationExecutor 如何创建?
- 它的使⽤⽅法有哪些?
- toPredicate ⽅法如何实现?
带着这些问题,我们开始探索。先看⼀个例⼦感受⼀下 JpaSpecificationExecutor 具体的⽤法。
10.1 JpaSpecificationExecutor 的使用案例
我们假设⼀个后台管理⻚⾯根据 name 模糊查询、sex 精准查询、age 范围查询、时间区间查询、address 的 in 查询这样⼀个场景,来查询 user 信息,我们看看这个例⼦应该怎么写。
第⼀步:创建 User 和 UserAddress 两个实体。 代码如下:
/**
* ⽤户基本信息表
**/
@Entity
@Data
@Builder
@AllArgsConstructor
@NoArgsConstructor
@ToString(exclude = "addresses")
public class User implements Serializable {
@Id
@GeneratedValue(strategy = GenerationType.AUTO)
private Long id;
private String name;
private String email;
@Enumerated(EnumType.STRING)
private SexEnum sex;
private Integer age;
private Instant createDate;
private Date updateDate;
@OneToMany(mappedBy = "user")
@JsonIgnore
private List<UserAddress> addresses;
}
enum SexEnum {
BOY,GIRL
}
/**
* ⽤户地址表
*/
@Entity
@Data
@Builder
@AllArgsConstructor
@NoArgsConstructor
@ToString(exclude = "user")
public class UserAddress {
@Id
@GeneratedValue(strategy = GenerationType.AUTO)
private Long id;
private String address;
@ManyToOne(cascade = CascadeType.ALL)
private User user;
}
第⼆步:创建 UserRepository 继承 JpaSpecificationExecutor 接⼝。
public interface UserRepository extends JpaRepository<User, Long>, JpaSpecificationExecutor<User> {
}
第三步:创建⼀个测试⽤例进⾏测试。
@DataJpaTest
@TestInstance(TestInstance.Lifecycle.PER_CLASS)
public class UserJpeTest {
@Autowired
private UserRepository userRepository;
@Autowired
private UserAddressRepository userAddressRepository;
/**
* 提前创建⼀些数据
*/
@BeforeAll
@Rollback(false)
@Transactional
void init() {
User user = User.builder()
.name("jack")
.email("123456@126.com")
.sex(SexEnum.BOY)
.age(20)
.createDate(Instant.now())
.updateDate(new Date())
.build();
userAddressRepository.saveAll(Lists.newArrayList(UserAddress.builder().user(user).address("shanghai").build(),
UserAddress.builder().user(user).address("beijing").build()));
}
@Test
public void testSPE() {
// 模拟请求参数
User userQuery = User.builder()
.name("jack")
.email("123456@126.com")
.sex(SexEnum.BOY)
.age(20)
.addresses(Lists.newArrayList(UserAddress.builder().address("shanghai").build()))
.build();
// 假设的时间范围参数
Instant beginCreateDate = Instant.now().plus(-2, ChronoUnit.HOURS);
Instant endCreateDate = Instant.now().plus(1, ChronoUnit.HOURS);
// 利⽤ Specification 进⾏查询
Page<User> users = userRepository.findAll((Specification<User>) (root, query, cb) -> {
List<Predicate> ps = new ArrayList<>();
if (StringUtils.isNotBlank(userQuery.getName())) {
// 我们模仿⼀下 like 查询,根据 name 模糊查询
ps.add(cb.like(root.get("name"), "%" + userQuery.getName() + "%"));
}
if (userQuery.getSex() != null) {
// equal 查询条件,这⾥需要注意,直接传递的是枚举
ps.add(cb.equal(root.get("sex"), userQuery.getSex()));
}
if (userQuery.getAge() != null) {
// greaterThan ⼤于等于查询条件
ps.add(cb.greaterThan(root.get("age"), userQuery.getAge()));
}
if (beginCreateDate != null && endCreateDate != null) {
// 根据时间区间去查询创建
ps.add(cb.between(root.get("createDate"), beginCreateDate, endCreateDate));
}
if (!ObjectUtils.isEmpty(userQuery.getAddresses())) {
// 联表查询,利⽤ root 的 join ⽅法,根据关联关系表⾥⾯的字段进⾏查询。
ps.add(cb.in(root.join("addresses").get("address"))
.value(userQuery.getAddresses().stream().map(UserAddress::getAddress).collect(Collectors.toList())));
}
return query.where(ps.toArray(new Predicate[0])).getRestriction();
}, PageRequest.of(0, 2));
System.out.println(users);
}
}
我们看⼀下执⾏结果。
Hibernate: select user0_.id as id1_3_, user0_.age as age2_3_, user0_.create_date as create_d3_3_, user0_.email as email4_3_, user0_.name as name5_3_, user0_.sex as sex6_3_, user0_.update_date as update_d7_3_ from user user0_ inner join user_address addresses1_ on user0_.id=addresses1_.user_id where (user0_.name like ?) and user0_.sex=? and user0_.age>20 and (user0_.create_date between ? and ?) and (addresses1_.address in (?)) limit ?
此 SQL 就是查询 User inner Join user_address 之后组合成的查询 SQL,基本符合我们的预期,即不同的查询条件。我们通过这个例⼦⼤概知道了 JpaSpecificationExecutor 的⽤法,那么它具体是什么呢?
10.2 JpaSpecificationExecutor 的语法详解
我们依然通过看 JpaSpecificationExecutor 的源码,来了解⼀下它的⼏个使⽤⽅法,如下所示:
public interface JpaSpecificationExecutor<T> {
// 根据 Specification 条件查询单个对象,要注意的是,如果条件能查出来多个会报错
T findOne(@Nullable Specification<T> spec);
// 根据 Specification 条件,查询 List 结果
List<T> findAll(@Nullable Specification<T> spec);
// 根据 Specification 条件,分⻚查询
Page<T> findAll(@Nullable Specification<T> spec, Pageable pageable);
// 根据 Specification 条件,带排序的查询结果
List<T> findAll(@Nullable Specification<T> spec, Sort sort);
// 根据 Specification 条件,查询数量
long count(@Nullable Specification<T> spec);
}
其返回结果和 Pageable、Sort,我们在前⾯课时都有介绍过,这⾥我们重点关注⼀下 Specification。看⼀下 Specification 接⼝的代码。

通过看其源码就会发现⾥⾯提供的⽅法很简单。
// 下⾯是静态⽅法,创建 where 后⾯的 Predicate 集合。
static <T> Specification<T> where(@Nullable Specification<T> spec) {
return spec == null ? (root, query, builder) -> null : spec;
}
// 这是静态⽅法,创建 Not 的查询条件。
static <T> Specification<T> not(@Nullable Specification<T> spec) {
return spec == null
? (root, query, builder) -> null
: (root, query, builder) -> builder.not(spec.toPredicate(root, query, builder));
}
// 下⾯⼀段代码表示组合的 and 关系的查询条件
default Specification<T> and(@Nullable Specification<T> other) {
return SpecificationComposition.composed(this, other, CriteriaBuilder::and);
}
// 下⾯是默认⽅法,创建 or 条件的查询参数。
default Specification<T> or(@Nullable Specification<T> other) {
return SpecificationComposition.composed(this, other, CriteriaBuilder::or);
}
上⾯这⼏个⽅法⽐较简单,就不⼀⼀细说了,我们主要看⼀下需要实现的⽅法:
Predicate toPredicate(Root<T> root, CriteriaQuery<?> query, CriteriaBuilder criteriaBuilder);
toPredicate 这个⽅法是我们⽤到的时候需要⾃⼰去实现的,接下来我们详细介绍⼀下。
⾸先我们在刚才的 Demo ⾥⾯设置⼀个断点,看到如下界⾯。

这⾥可以分别看到 Root 的实现类是 RootImpl,CriteriaQuery 的实现类是 CriteriaQueryImpl,CriteriaBuilder 的实现类是 CriteriaBuilderImpl。
-
javax.persistence.criteria.Root -
javax.persistence.criteria.CriteriaQuery -
javax.persistence.criteria.CriteriaBuilder
其中,上⾯三个接⼝是 Java Persistence API 定义的接⼝。
org.hibernate.query.criteria.internal.path.RootImplorg.hibernate.query.criteria.internal.CriteriaQueryImplorg.hibernate.query.criteria.internal.CriteriaBuilderImpl
⽽这个三个实现类都是由 Hibernate 进⾏实现的,也就是说 JpaSpecificationExecutor 封装了原本需要我们直接操作 Hibernate 中 Criteria 的 API ⽅法。
下⾯分别解释上述三个参数。
10.2.1 Root<User> root
代表了可以查询和操作的实体对象的根,如果将实体对象⽐喻成表名,那 root ⾥⾯就是这张表⾥⾯的字段,⽽这些字段只是 JPQL 的实体字段⽽已。我们可以通过⾥⾯的 Path get(String attributeName),来获得我们想要操作的字段。
类似于我们上⾯的:root.get("createDate") 等操作
10.2.2 CriteriaQuery<?> query
代表⼀个 specific 的顶层查询对象,它包含着查询的各个部分,⽐如 select 、from、where、group by、order by 等。CriteriaQuery 对象只对实体类型或嵌⼊式类型的 Criteria 查询起作⽤。简单理解为,它提供了查询 ROOT 的⽅法。常⽤的⽅法有如下⼏种:

正如我们上⾯ where 的⽤法:query.where(.....) ⼀样
这个语法⽐较简单,我们在其⽅法后⾯加上相应的参数即可。
例如在我们上的例子上加上 group by :query.where(ps.toArray(new Predicate[0])).groupBy(root.get("age")).getRestriction();
10.2.3 CriteriaBuilder cb
CriteriaBuilder 是⽤来构建 CritiaQuery 的构建器对象,其实就相当于条件或者条件组合,并以 Predicate 的形式返回。它基本上提供了所有常⽤的⽅法,如下所示:

我们直接通过此类的 Structure 视图就可以看到都有哪些⽅法。其中,and、any 等⽤来做查询条件的组合;类似 between、equal、exist、ge、gt、isEmpty、isTrue、in 等⽤来做查询条件的查询,类似下图的⼀些⽅法。
⽽其中 Expression 很简单,都是通过 root.get(...) 某些字段即可返回,正如下⾯的⽤法。
Predicate p1 = cb.like(root.get("name").as(String.class), "%" + uqm.getName() + "%");
Predicate p2 = cb.equal(root.get("uuid").as(Integer.class), uqm.getUuid());
Predicate p3 = cb.gt(root.get("age").as(Integer.class), uqm.getAge());
我们利⽤ like、equal、gt 可以⽣产 Predicate,⽽ Predicate 可以组合查询。⽐如我们预定它们之间是 and 或 or 的关系: Predicate p = cb.and(p3,cb.or(p1,p2));
我们让 p1 和 p2 是 or 的关系,并且得到的 Predicate 和 p3 ⼜构成了 and 的关系。你可以发现它的⽤法还是⽐较简单的,正如我们开篇所说的 Junit 中 test ⾥⾯⼀样的写法。
关于 JpaSpecificationExecutor 的语法我们就介绍完了,其实它⾥⾯的功能相当强⼤,只是我们发现 Spring Data JPA 介绍得并不详细,只是⼀笔带过,可能他们认为写框架的⼈才能⽤到,所以介绍得不多。
如果你想了解更多语法的话,可以参考 Hibernate 的⽂档:https://docs.jboss.org/hibernate/orm/5.2/userguide/html_single/Hibernate_User_Guide.html#criteria。我们再来看看 JpaSpecificationExecutor 的实现原理。
10.3 JpaSpecificationExecutor 原理分析
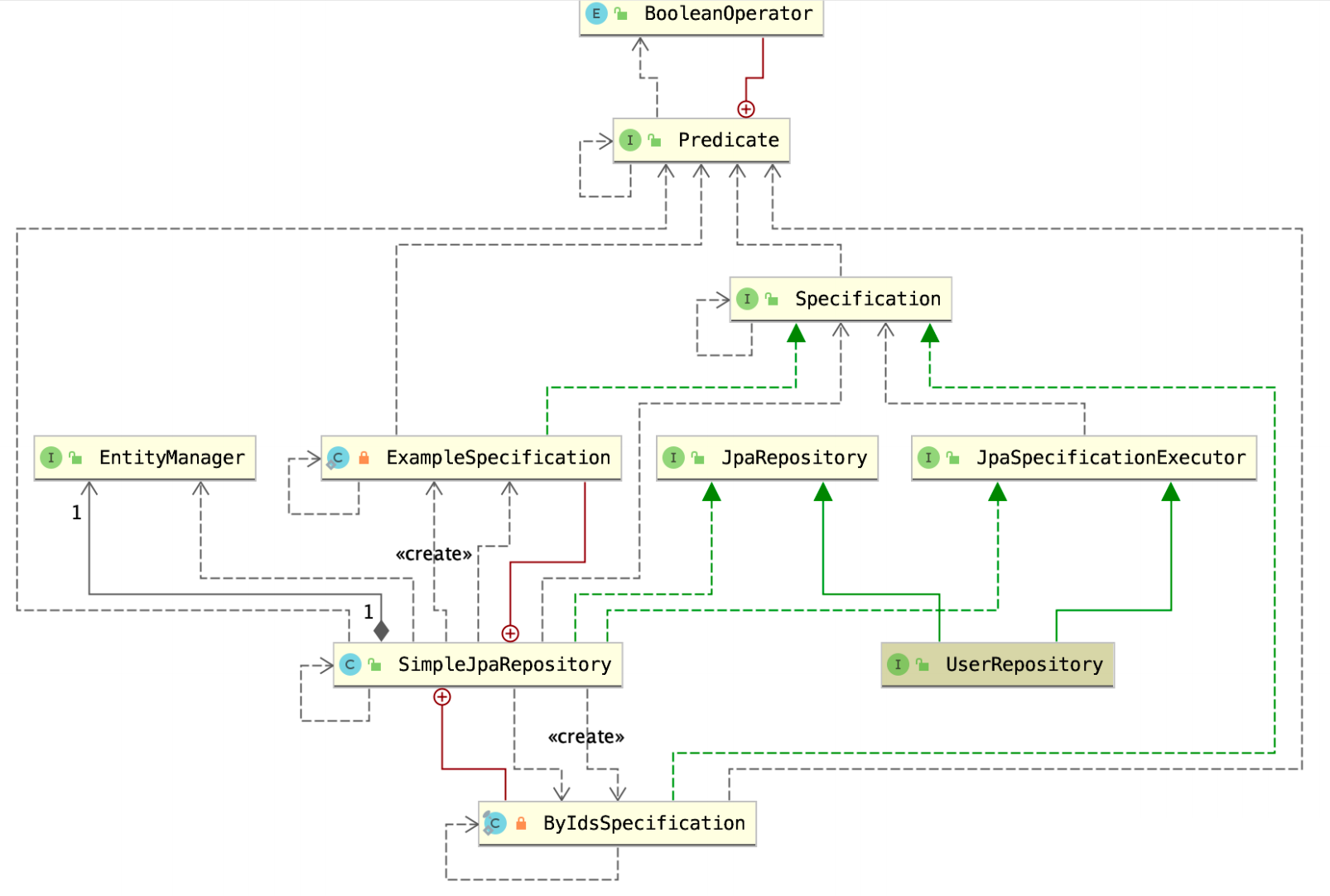
我们先看⼀下 JpaSpecificationExecutor 的类图。

从图中我们可以看得出来:
- JpaSpecificationExecutor 和 JpaRepository 是平级接⼝,⽽它们对应的实现类都是 SimpleJpaRepository;
- Specification 被 ExampleSpecification 和 JpaSpecificationExector 使⽤,⽤来创建查询;
- Predicate 是 JPA 协议⾥⾯提供的查询条件的根基;
- SimpleJpaRepository 利⽤ EntityManager 和 criteria 来实现由 JpaSpecificationExector 组合的 query。
那么我们再直观地看⼀下 JpaSpecificationExecutor 接⼝⾥⾯的⽅法 findAll 对应的 SimpleJpaRepository ⾥⾯的实现⽅法 findAll,我们通过⼯具可以很容易地看到相应的实现⽅法,如下所示:

得到 TypeQuery 就可以直接操作 JPA 协议⾥⾯相应的⽅法了,那么我们看下 getQuery(spec,pageable) 的实现过程。

之后⼀步⼀步 debug 就可以了。

然后再看看 applySpecificationToCriteria 方法

到了上图所示这⾥,就可以看到:
- Specification<S> spec 是我们测试⽤例写的 specification 的匿名实现类;
- 由于是⽅法传递,所以到图示断点的时候,才会执⾏我们在测试⽤⾥⾯写的 Specification;
- 我们可以看到这个⽅法最后是调⽤的 EntityManager,⽽ EntitytManger 是 JPA 操作实体的核⼼原理,我在下⼀课时讲⾃定义 Repsitory 的时候再详细介绍;
- 从上⾯的⽅法实现过程中我们可以看得出来,所谓的 JpaSpecificationExecutor 原理,⽤⼀句话概况,就是利⽤ Java Persistence API 定义的接⼝和 Hibernate 的实现,做了⼀个简单的封装,⽅便我们操作 JPA 协议中 criteria 的相关⽅法。
到这⾥,原理和使⽤⽅法,我们基本介绍完了。你可能会有疑问:这个感觉有点重要,但是⼀般⽤不到吧?那么接下来我们看看 JpaSpecificationExecutor 的实战应⽤场景是什么样的。
10.4 JpaSpecificationExecutor 实战
其实JpaSpecificationExecutor 的⽬的不是让我们做⽇常的业务查询,⽽是给我们提供了⼀种⾃定义 Query for rest 的架构思路,如果做⽇常的增删改查,肯定不如我们前⾯介绍的 Defining Query Methods 和 @Query ⽅便。
那么来看下,实战过程中如何利⽤ JpaSpecificationExecutor 写⼀个框架。
10.4.1 ⾃定义 MySpecification
我们可以⾃定义⼀个 Specification 的实现类,它可以实现任何实体的动态查询和各种条件的组合。
public class MySpecification<Entity> implements Specification<Entity> {
private final SearchCriteria criteria;
public MySpecification(SearchCriteria criteria) {
this.criteria = criteria;
}
/**
* 实现实体根据不同的字段、不同的Operator组合成不同的Predicate条件
*
* @param root must not be {@literal null}.
* @param query must not be {@literal null}.
* @param builder must not be {@literal null}.
* @return a {@link Predicate}, may be {@literal null}.
*/
@Override
public Predicate toPredicate(Root<Entity> root, CriteriaQuery<?> query, CriteriaBuilder builder) {
switch (criteria.getOperation()) {
case GT:
return builder.greaterThanOrEqualTo(root.get(criteria.getKey()), criteria.getValue().toString());
case LT:
return builder.lessThanOrEqualTo(root.get(criteria.getKey()), criteria.getValue().toString());
case LK:
if (root.get(criteria.getKey()).getJavaType() == String.class) {
return builder.like(root.get(criteria.getKey()), "%" + criteria.getValue() + "%");
} else {
return builder.equal(root.get(criteria.getKey()), criteria.getValue());
}
default:
return null;
}
}
}
我们通过 <Entity> 泛型,解决不同实体的动态查询(当然了,我只是举个例⼦,这个⽅法可以进⾏⽆限扩展)。我们通过 SearchCriteria 可以知道不同的字段是什么、值是什么、如何操作的,看⼀下代码:
@Data
@Builder
@AllArgsConstructor
@NoArgsConstructor
public class SearchCriteria {
private String key;
private Operator operation;
private Object value;
}
其中的 Operator 也是我们⾃定义的。
@Getter
@RequiredArgsConstructor
public enum Operator {
/**
* 等于
*/
EQ("="),
/**
* 等于
*/
LK(":"),
/**
* 不等于
*/
NE("!="),
/**
* ⼤于
*/
GT(">"),
/**
* ⼩于
*/
LT("<"),
/**
* ⼤于等于
*/
GE(">=");
private final String operator;
public static Operator fromOperator(String operator) {
for (Operator v: Operator.values()) {
if (v.operator.equals(operator)) {
return v;
}
}
return EQ;
}
}
在 Operator 枚举⾥⾯定义了逻辑操作符(⼤于、⼩于、不等于、等于、⼤于等于……也可以⾃⼰扩展),并在 MySpecification ⾥⾯进⾏实现。那么我们来看看它是怎么⽤的,写⼀个测试⽤例试⼀下。
/**
* 测试⾃定义的 Specification 语法
*/
@Test
public void givenLast_whenGettingListOfUsers_thenCorrect() {
MySpecification<User> name =
new MySpecification<User>(new SearchCriteria("name", Operator.LK,"jack"));
MySpecification<User> age =
new MySpecification<User>(new SearchCriteria("age", Operator.GT, 2));
List<User> results = userRepository.findAll(Specification.where(name).and(age));
System.out.println(results.get(0).getName());
}
你就会发现,我们在调⽤ findAll 组合 Predicate 的时候就会⾮常简单,省去了各种条件的判断和组合,⽽省去的这些逻辑可以全部在我们的框架代码 MySpecification ⾥⾯实现。
那么如果把这个扩展到 API 接⼝层⾯会是什么样的结果呢?我们来看下。
10.5 利⽤ Specification 创建 search 为查询条件的 Rest API 接口
先创建⼀个 Controller,⽤来接收 search 这样的查询条件:类似 userssearch=lastName:doe,age>25 的参数。
@RestController
public class UserController {
@Autowired
private UserRepository repo;
@RequestMapping(method = RequestMethod.GET, value = "/users")
@ResponseBody
public List<User> search(@RequestParam(value = "search") String search) {
Specification<User> spec = new SpecificationsBuilder<User>().buildSpecification(search);
return repo.findAll(spec);
}
}
Controller ⾥⾯⾮常简单,利⽤ SpecificationsBuilder ⽣成我们需要的 Specification 即可。
那么我们看看 SpecificationsBuilder ⾥⾯是怎么写的。
public class SpecificationsBuilder<Entity> {
private final List<SearchCriteria> params;
// 初始化 params,保证每次实例都是一个新的 ArrayList
public SpecificationsBuilder() {
params = new ArrayList<>();
}
// 利用正则表达式取我们search参数里面的值,解析成SearchCriteria对象
public Specification<Entity> buildSpecification(String search) {
Pattern pattern = Pattern.compile("(\\w+?)([:<>])(\\w+?),");
Matcher matcher = pattern.matcher(search + ",");
while (matcher.find()) {
this.with(matcher.group(1), Operator.fromOperator(matcher.group(2)), matcher.group(3));
}
return this.build();
}
// 根据参数返回我们刚才创建的 SearchCriteria
private SpecificationsBuilder<Entity> with(String key, Operator operation, Object value) {
params.add(new SearchCriteria(key, operation, value));
return this;
}
// 根据我们刚才创建的 MySpecification 返回所需要的 Specification
private Specification<Entity> build() {
if (params.size() == 0) {
return null;
}
List<Specification<Entity>> specs = params.stream()
.map(MySpecification<Entity>::new)
.collect(Collectors.toList());
Specification<Entity> result = specs.get(0);
for (int i = 1; i < params.size(); i++) {
result = Specification.where(result).and(specs.get(i));
}
return result;
}
}
通过上⾯的代码,我们可以看到通过⾃定义的 SpecificationsBuilder,来处理请求参数 search ⾥⾯的值,然后转化成我们上⾯写的 SearchCriteria 对象,再调⽤ MySpecification ⽣成我们需要的 Specification,从⽽利⽤ JpaSpecificationExecutor 实现查询效果。是不是学起来并不困难了,你学会了吗?
10.6 总结
本课时,我们通过实例学习了 JpaSpecificationExecutor 的⽤法,并且通过源码了解了 JpaSpecificationExecutor 的实现原理,最后我举了⼀个实战场景的例⼦,使我们可以利⽤ Spring Data JPA and Specifications 很轻松地创建⼀个基于 Search 的 Rest API。虽然我介绍的这个例⼦还有很多可以扩展的地⽅,但是希望你根据实际情况再进⾏相应的扩展。
本文详细介绍了SpringDataJPA中JpaSpecificationExecutor的使用方法、实现原理以及实战应用场景。通过一个后台管理页面的查询场景展示了JpaSpecificationExecutor如何构建动态查询。JpaSpecificationExecutor的核心在于Specification接口的toPredicate方法,该方法根据业务需求组合查询条件。此外,文章还展示了如何自定义Specification实现复杂查询,并给出了创建REST API接口的示例。
663

被折叠的 条评论
为什么被折叠?



