1.javaEE和javaweb的区别?:
https://www.zhihu.com/question/52002845
2.什么是框架?为什么要学习框架?
框架是实现部分功能的代码(半成品),使用框架简化企业级软件开发。
3.java的三大框架:hibernate,struts,Spring

4.三大框架具体内容是什么?
Struts2:
Struts2是一个基于MVC设计模式的Web应用框架,它本质上相当于一个servlet,在MVC设计模式中,Struts2作为控制器(Controller)来建立模型与视图的数据交互。

https://blog.youkuaiyun.com/u013087513/article/details/60578692
https://juejin.im/post/5aa3349ff265da23884caa6a
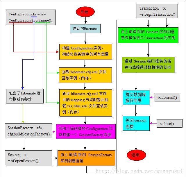
Hibernate:
Hibernate是一个开放源代码的对象关系映射框架,是主流的Java持久层框架之一,它对JDBC进行了非常轻量级的对象封装,它将POJO与数据库表建立映射关系,是一个全自动的orm框架,hibernate可以自动生成SQL语句,自动执行,使得Java程序员可以随心所欲的使用对象编程思维来操纵数据库。
Hibernate可以应用在任何使用JDBC的场合,既可以在Java的客户端程序使用,也可以在Servlet/JSP的Web应用中使用

https://juejin.im/post/5a8c3505f265da4e747fc3d4
https://blog.youkuaiyun.com/liujiahan629629/article/details/21442607
https://my.oschina.net/thinwonton/blog/1541715
Spring:
开发一个应用除了要开发业务逻辑之外,最多的是关注如何使这些对象协作来完成所需功能,而且要低耦合、高内聚。
业务逻辑开发是不可避免的,那如果有个框架出来帮我们来创建对象及管理这些对象之间的依赖关系。
利用别人总结的轮子来进行我们自己轮子建造,但如何这些轮子建造专门交给一个叫做Spring的人去帮你做,你只需要专心你的业务逻辑,是不是省心很多,同时这个叫Spring干的又专业又稳定,何乐而不为呢。

https://www.jianshu.com/p/7b6a070119c7
https://www.cnblogs.com/lishanyang/p/7736427.html
23种模式:
http://c.biancheng.net/design_pattern/
https://juejin.im/post/5c8756e6e51d456cda2e7ff1
5.MVC三层架构:模型层,控制层和视图层
模型层:用Hibernate框架让来JavaBean在数据库生成表及关联,通过对JavaBean的操作来 对数据库进行操作;
控制层:用Struts框架来连接数据层和视图层的,接收、处理、发送数据并控制流程
视图层:用JSP模板把页面展现给用户以及提供 与用户的交互。而Spring框架粘合了Hibernate和Struts,透明的管理了整个架构,提供IOC容器使代码松耦合以及AOP框架的切面功能 等等。
1063

被折叠的 条评论
为什么被折叠?



