如果你想写个agent或者workflow,但是又不想在demo阶段投入太多精力去敲代码;
或者作为公司的运营或者销售,虽然代码能力平平,也想做个自己的workflow。
那么不妨试试低代码可视化平台,通过简单的拖放式 UI 连接生成式 AI 模型的组件,无需编写专业脚本就能构建和修改复杂的AI workflow,并且一键部署集成。
本文将以Langflow+Milvus为例,带来完整演示 。
01
选型思路
LangFlow架构的核心思想是:让画布成为可执行的文档**,既是成品也是沟通平台。**
过去,搭建一个产品,需要产品经理提需求,架构师设计方案,工程师写代码,串行进行。Langflow 不仅做到了拖拉拽低代码运行,还能让协作变成并行的,通过可视化开发方式,我们甚至可以将试错周期从数周缩短至数小时。

**其看得见的部分是画布与节点。**前端基于 React Flow 构建,用户拖拽节点、连接数据流,就像搭乐高一样直观。后端则是实时生成 Flow JSON(可以理解为"乐高搭建图纸"),支持导出、版本管理和团队协作。
在这背后,Python 驱动的运行时引擎负责调度 LLM、工具、检索、路由等组件,处理数据流转、状态管理与异常。
此外,LangFlow还有组件库与自定义能力:内置主流 LLM、向量库的适配器,也支持用 Python 写自定义节点。并提供逐步执行、Playground 快速试验,与 LangSmith、LangFuse 等平台集成,方便回放执行链路、追踪性能。
在这个整体架构基础上,我们选择引入Milvus作为我们的向量数据库,存储企业内部的私有数据或者行业知识。
02
五分钟demo演示
演示目标:
使用Langflow官方RAG模板,演示如何用Milvus将本地数据构建向量索引并实现高效上下文增强问答。

环境准备:
1.python3.11或conda
2.uv
3.docker&docker-compose
4.Openai-key
1.部署Milvus向量数据库
下载部署文件
wget <https://github.com/Milvus-io/Milvus/releases/download/v2.5.12/Milvus-standalone-docker-compose.yml> -O docker-compose.yml
启动Milvus服务
docker-compose up -d
docker-compose ps -a

2.创建python虚拟环境
conda create -n langflow
#激活langflow并进入
conda activate langflow
3.安装最新的包
pip install langflow -U
4.启动langflow
uv run langflow run
访问langflow
<http://127.0.0.1:7860>
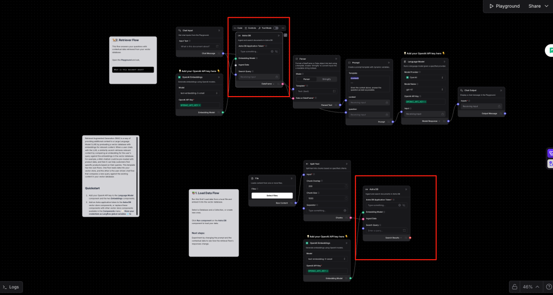
5.搭建配置RAG场景
选择官方RAG模板


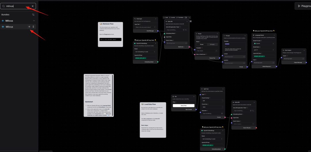
替换向量数据库
说明:将默认的VDB换成Milvus

左侧输入Milvus并添加


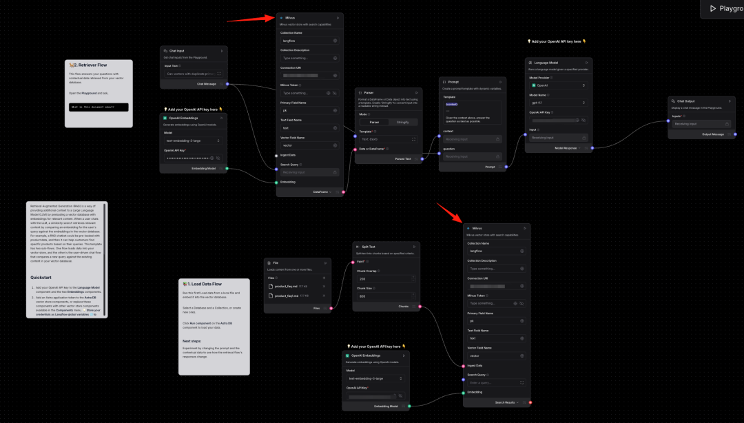
配置Milvus连接信息
说明:只需填写Milvus连接信息即可,其他选项暂时默认。


配置OpenAi的key


6.测试数据准备
说明:使用Milvus2.6版本官方FAQ
https://github.com/milvus-io/milvus-docs/blob/v2.6.x/site/en/faq/product_faq.md
7.第一阶段测试
上传数据库并嵌入Milvus
说明:必须上传2份以上的数据集才能正常嵌入Milvus,这是Langflow官方节点的Bug还未修复。


测试节点状态

8.第二阶段测试

9.综合测试


03
写在最后
整体来说,Langflow低门槛、可视化,上手快,但Langflow并非万能。它更适合快速原型开发、业务逻辑频繁变更的项目、需要跨团队协作的应用、教学和演示场景。
而对性能有极致要求的系统、需要深度定制的底层逻辑、已有大量LangChain代码的成熟项目,可能不是那么适合。
想入门 AI 大模型却找不到清晰方向?备考大厂 AI 岗还在四处搜集零散资料?别再浪费时间啦!2025 年 AI 大模型全套学习资料已整理完毕,从学习路线到面试真题,从工具教程到行业报告,一站式覆盖你的所有需求,现在全部免费分享!
👇👇扫码免费领取全部内容👇👇

一、学习必备:100+本大模型电子书+26 份行业报告 + 600+ 套技术PPT,帮你看透 AI 趋势
想了解大模型的行业动态、商业落地案例?大模型电子书?这份资料帮你站在 “行业高度” 学 AI:
1. 100+本大模型方向电子书

2. 26 份行业研究报告:覆盖多领域实践与趋势
报告包含阿里、DeepSeek 等权威机构发布的核心内容,涵盖:

- 职业趋势:《AI + 职业趋势报告》《中国 AI 人才粮仓模型解析》;
- 商业落地:《生成式 AI 商业落地白皮书》《AI Agent 应用落地技术白皮书》;
- 领域细分:《AGI 在金融领域的应用报告》《AI GC 实践案例集》;
- 行业监测:《2024 年中国大模型季度监测报告》《2025 年中国技术市场发展趋势》。
3. 600+套技术大会 PPT:听行业大咖讲实战
PPT 整理自 2024-2025 年热门技术大会,包含百度、腾讯、字节等企业的一线实践:

- 安全方向:《端侧大模型的安全建设》《大模型驱动安全升级(腾讯代码安全实践)》;
- 产品与创新:《大模型产品如何创新与创收》《AI 时代的新范式:构建 AI 产品》;
- 多模态与 Agent:《Step-Video 开源模型(视频生成进展)》《Agentic RAG 的现在与未来》;
- 工程落地:《从原型到生产:AgentOps 加速字节 AI 应用落地》《智能代码助手 CodeFuse 的架构设计》。
二、求职必看:大厂 AI 岗面试 “弹药库”,300 + 真题 + 107 道面经直接抱走
想冲字节、腾讯、阿里、蔚来等大厂 AI 岗?这份面试资料帮你提前 “押题”,拒绝临场慌!

1. 107 道大厂面经:覆盖 Prompt、RAG、大模型应用工程师等热门岗位
面经整理自 2021-2025 年真实面试场景,包含 TPlink、字节、腾讯、蔚来、虾皮、中兴、科大讯飞、京东等企业的高频考题,每道题都附带思路解析:

2. 102 道 AI 大模型真题:直击大模型核心考点
针对大模型专属考题,从概念到实践全面覆盖,帮你理清底层逻辑:

3. 97 道 LLMs 真题:聚焦大型语言模型高频问题
专门拆解 LLMs 的核心痛点与解决方案,比如让很多人头疼的 “复读机问题”:

三、路线必明: AI 大模型学习路线图,1 张图理清核心内容
刚接触 AI 大模型,不知道该从哪学起?这份「AI大模型 学习路线图」直接帮你划重点,不用再盲目摸索!

路线图涵盖 5 大核心板块,从基础到进阶层层递进:一步步带你从入门到进阶,从理论到实战。

L1阶段:启航篇丨极速破界AI新时代
L1阶段:了解大模型的基础知识,以及大模型在各个行业的应用和分析,学习理解大模型的核心原理、关键技术以及大模型应用场景。

L2阶段:攻坚篇丨RAG开发实战工坊
L2阶段:AI大模型RAG应用开发工程,主要学习RAG检索增强生成:包括Naive RAG、Advanced-RAG以及RAG性能评估,还有GraphRAG在内的多个RAG热门项目的分析。

L3阶段:跃迁篇丨Agent智能体架构设计
L3阶段:大模型Agent应用架构进阶实现,主要学习LangChain、 LIamaIndex框架,也会学习到AutoGPT、 MetaGPT等多Agent系统,打造Agent智能体。

L4阶段:精进篇丨模型微调与私有化部署
L4阶段:大模型的微调和私有化部署,更加深入的探讨Transformer架构,学习大模型的微调技术,利用DeepSpeed、Lamam Factory等工具快速进行模型微调,并通过Ollama、vLLM等推理部署框架,实现模型的快速部署。

L5阶段:专题集丨特训篇 【录播课】

四、资料领取:全套内容免费抱走,学 AI 不用再找第二份
不管你是 0 基础想入门 AI 大模型,还是有基础想冲刺大厂、了解行业趋势,这份资料都能满足你!
现在只需按照提示操作,就能免费领取:
👇👇扫码免费领取全部内容👇👇

2025 年想抓住 AI 大模型的风口?别犹豫,这份免费资料就是你的 “起跑线”!
3645

被折叠的 条评论
为什么被折叠?



