AI Agent是具备自主推理、工具调用和任务执行能力的智能系统,由模型、工具和编排层三大核心组件构成。通过ReAct、CoT等推理框架,实现思考到执行的闭环。结合向量嵌入、RAG和提示词工程等技术,使大模型升级为可感知、决策和执行的数字员工,是通向AGI的关键形态。
1、AI Agent 基础概念
前言预览
AI Agent 是一种具备 自主推理、调用工具 和 执行任务 能力的智能系统。
与只能进行对话的大语言模型不同,它不仅能思考,还能动手完成任务。
整体来看,AI Agent 的核心要点包括以下几个方面:
- 核心组件:模型(大脑)、工具(手脚)、编排层(调度器),共同形成任务执行闭环。
- 推理框架:如 ReAct、CoT、ToT,代表 Agent 的思维模式,决定其如何思考、采取行动并调整直至完成任务。
- 工具使用:Agent 通过工具连接现实世界,主要包括 Extension(后端闭环调用)、Function(前端控制函数)、Data Storage(知识记忆与检索)。
- 知识增强:向量嵌入与 RAG 使 Agent 拥有动态知识库,实现“查资料再作答”的开卷能力。
- 提示词工程:通过结构化提示,引导 Agent 更精准地执行任务。
👉 总体而言,AI Agent 将语言模型升级为 可感知、可决策、可执行的数字员工,是迈向通用人工智能(AGI)的关键形态。
2、什么是 Agent
简单来说,Agent 就是一个能够 感知环境、进行推理、并采取行动 的智能体。
它并不是单纯的大语言模型,而是结合了模型、工具和调度机制的整体系统。
通过这种设计,Agent 能够像人类助手一样,理解任务目标、选择合适的方法,并最终完成任务。
2.1 定义与区别
AI Agent 是一种利用人工智能技术实现特定任务自主执行的应用程序,也称为 智能体。
它具有一定程度的 自主性,能够进行决策、学习和适应环境。
与普通大语言模型(LLM)的区别如下:
| 能力 | 普通大模型(LLM) | AI Agent |
|---|---|---|
| 推理能力 | 有 | 更系统(如 ReAct 框架) |
| 使用工具 | 无 | ✅ 可以调用工具 |
| 与环境交互 | ❌ | ✅ 可执行真实任务,感知外界信息 |
| 状态管理 | Stateless | 有记忆(memory)与状态跟踪 |
类比:模型像是大脑,而 Agent 更像“有手有脚、能看能听的人”。
2.2三大核心组件
| 组件 | 功能 | 举例 |
|---|---|---|
| 模型(Model) | 决策、推理、生成语言内容 | GPT-4、Gemini-1.5 |
| 工具(Tool) | 实现与外部世界交互,获取/处理信息 | Search API、数据库、执行器等 |
| 编排层(Orchestration) | 决定如何思考、是否用工具、如何反复尝试直到完成任务,维护记忆、状态、推理和规划 | ReAct、LangGraph、CoT 等 |

3、推理框架
在 AI Agent 系统中,推理框架(Reasoning Framework)是一个非常核心的概念。
它决定了智能体在面对任务时,如何思考、决策、规划、调用工具并最终完成目标。
简而言之,推理框架就是 Agent 执行任务时的 思维逻辑模版,它定义了:
- 如何理解任务
- 如何拆解为子任务
- 是否调用工具、如何调用
- 如何观察反馈并继续调整
- 如何判断任务完成
3.1、ReAct(Reason + Act)
- 最基础的 Agent 推理架构。
- 过程:
- 🤔 思考(是否需要工具)
- 🛠️ 行动(调用工具,如 Search)
- 👀 观察(获取结果)
- 🔁 循环,直到得出最终答案
代表性框架:LangChain ReAct Agent、OpenAI Plugin Agent
3.2、CoT(Chain of Thought)
- 通过显式的“分步骤”提示,引导模型思维展开。
- 常用于数学、逻辑、多步骤推理。
3.3、ToT(Tree of Thought)
- 多路径、多分支探索(类似搜索树)。
- 可并行探索多个思路,并通过投票选择最佳路径。
- 适合复杂任务,如规划、博弈、代码自动修复。
4、工具类型对比
在 AI Agent 的体系中,工具承担着至关重要的角色。
它们是模型与现实世界之间的桥梁,决定了 Agent 能做“什么事”、能触达“哪些信息源”。
不同类型的工具在调用方式、适用场景和灵活性上存在差异,因此有必要进行对比和梳理。
常见的工具类型主要包括:
- Extension:后端调用能力,例如 API、外部插件。
- Function:前端控制函数,适合模型调用程序内部逻辑。
- Data Storage:知识记忆与检索工具,用于动态增强 Agent 的知识库。
4.1、Extension(后端闭环插件)
概念
- 指 Agent 在后端集成的 API 插件,通过示例提示教会模型调用。
- 特点:
- 可直接调用 API,无需额外编码;
- 可动态选择最合适的 Extension;
- 支持实时数据访问。

案例:预定航班的 Agent
- 传统方式:手动写代码解析参数并调用 API,维护复杂。
- Extension 方式:通过示例和参数格式,Agent 自动选择并调用 API。

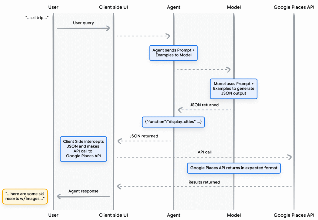
4.2、Function(前端控制调用)
概念
- 模型生成 函数调用意图(JSON),执行发生在 前端/客户端。
- 常见于支付、医疗、审批流程等场景。

案例:推荐去滑雪的城市

4.3、Data Storage(向量数据库 + RAG)
概念
- 向量数据库:以 embedding 形式存储数据,支持语义检索。
- RAG 工作流程:
- 文档 → embedding → 存入 Vector DB
- 用户 query → embedding → 向量检索
- Top-K 相关文档作为上下文 → 生成答案

案例:询问最新育儿政策


5、相关知识点概念
在 Agent 的设计与实现过程中,常常会涉及一些大模型相关的关键概念。
这些知识点并不是 Agent 独有,但它们为 Agent 的能力扩展提供了基础支撑:
例如,Embedding 让模型能够理解和比较语义,RAG 提供了外部知识补充,Prompt Engineering 则帮助更好地驱动模型行为。
理解这些概念,有助于更系统地把握 Agent 的工作原理。
5.1、向量数据库嵌入(Embedding)
- 将文字、图片等信息转为向量(一组数字),便于模型比较语义相似性。
5.2、RAG(检索增强生成)
- 闭卷考试(LLM):依靠模型已有知识回答。
- 开卷考试(RAG):先检索外部资料,再结合生成答案。
5.3、提示词工程(Prompt Engineering)
- 设计能引导模型输出预期内容的提示语,是“与大模型交互的艺术与科学”。
| 没有 Prompt Engineering | 有 Prompt Engineering |
|---|---|
| “翻译这句话” → 输出不确定 | “请翻译成简体中文,语气正式,保留专有名词” → 输出更精准 |
| “请总结这段话” → 风格随意 | “请用三点总结,每点不超过 20 字” → 输出更有结构化的结果 |
如何学习大模型 AI ?
由于新岗位的生产效率,要优于被取代岗位的生产效率,所以实际上整个社会的生产效率是提升的。
但是具体到个人,只能说是:
“最先掌握AI的人,将会比较晚掌握AI的人有竞争优势”。
这句话,放在计算机、互联网、移动互联网的开局时期,都是一样的道理。
我在一线互联网企业工作十余年里,指导过不少同行后辈。帮助很多人得到了学习和成长。
我意识到有很多经验和知识值得分享给大家,也可以通过我们的能力和经验解答大家在人工智能学习中的很多困惑,所以在工作繁忙的情况下还是坚持各种整理和分享。但苦于知识传播途径有限,很多互联网行业朋友无法获得正确的资料得到学习提升,故此将并将重要的AI大模型资料包括AI大模型入门学习思维导图、精品AI大模型学习书籍手册、视频教程、实战学习等录播视频免费分享出来。
这份完整版的大模型 AI 学习资料已经上传优快云,朋友们如果需要可以微信扫描下方优快云官方认证二维码免费领取【保证100%免费】


为什么要学习大模型?
我国在A大模型领域面临人才短缺,数量与质量均落后于发达国家。2023年,人才缺口已超百万,凸显培养不足。随着AI技术飞速发展,预计到2025年,这一缺口将急剧扩大至400万,严重制约我国AI产业的创新步伐。加强人才培养,优化教育体系,国际合作并进是破解困局、推动AI发展的关键。


大模型入门到实战全套学习大礼包
1、大模型系统化学习路线
作为学习AI大模型技术的新手,方向至关重要。 正确的学习路线可以为你节省时间,少走弯路;方向不对,努力白费。这里我给大家准备了一份最科学最系统的学习成长路线图和学习规划,带你从零基础入门到精通!

2、大模型学习书籍&文档
学习AI大模型离不开书籍文档,我精选了一系列大模型技术的书籍和学习文档(电子版),它们由领域内的顶尖专家撰写,内容全面、深入、详尽,为你学习大模型提供坚实的理论基础。

3、AI大模型最新行业报告
2025最新行业报告,针对不同行业的现状、趋势、问题、机会等进行系统地调研和评估,以了解哪些行业更适合引入大模型的技术和应用,以及在哪些方面可以发挥大模型的优势。

4、大模型项目实战&配套源码
学以致用,在项目实战中检验和巩固你所学到的知识,同时为你找工作就业和职业发展打下坚实的基础。

5、大模型大厂面试真题
面试不仅是技术的较量,更需要充分的准备。在你已经掌握了大模型技术之后,就需要开始准备面试,我精心整理了一份大模型面试题库,涵盖当前面试中可能遇到的各种技术问题,让你在面试中游刃有余。

适用人群

第一阶段(10天):初阶应用
该阶段让大家对大模型 AI有一个最前沿的认识,对大模型 AI 的理解超过 95% 的人,可以在相关讨论时发表高级、不跟风、又接地气的见解,别人只会和 AI 聊天,而你能调教 AI,并能用代码将大模型和业务衔接。
- 大模型 AI 能干什么?
- 大模型是怎样获得「智能」的?
- 用好 AI 的核心心法
- 大模型应用业务架构
- 大模型应用技术架构
- 代码示例:向 GPT-3.5 灌入新知识
- 提示工程的意义和核心思想
- Prompt 典型构成
- 指令调优方法论
- 思维链和思维树
- Prompt 攻击和防范
- …
第二阶段(30天):高阶应用
该阶段我们正式进入大模型 AI 进阶实战学习,学会构造私有知识库,扩展 AI 的能力。快速开发一个完整的基于 agent 对话机器人。掌握功能最强的大模型开发框架,抓住最新的技术进展,适合 Python 和 JavaScript 程序员。
- 为什么要做 RAG
- 搭建一个简单的 ChatPDF
- 检索的基础概念
- 什么是向量表示(Embeddings)
- 向量数据库与向量检索
- 基于向量检索的 RAG
- 搭建 RAG 系统的扩展知识
- 混合检索与 RAG-Fusion 简介
- 向量模型本地部署
- …
第三阶段(30天):模型训练
恭喜你,如果学到这里,你基本可以找到一份大模型 AI相关的工作,自己也能训练 GPT 了!通过微调,训练自己的垂直大模型,能独立训练开源多模态大模型,掌握更多技术方案。
到此为止,大概2个月的时间。你已经成为了一名“AI小子”。那么你还想往下探索吗?
- 为什么要做 RAG
- 什么是模型
- 什么是模型训练
- 求解器 & 损失函数简介
- 小实验2:手写一个简单的神经网络并训练它
- 什么是训练/预训练/微调/轻量化微调
- Transformer结构简介
- 轻量化微调
- 实验数据集的构建
- …
第四阶段(20天):商业闭环
对全球大模型从性能、吞吐量、成本等方面有一定的认知,可以在云端和本地等多种环境下部署大模型,找到适合自己的项目/创业方向,做一名被 AI 武装的产品经理。
- 硬件选型
- 带你了解全球大模型
- 使用国产大模型服务
- 搭建 OpenAI 代理
- 热身:基于阿里云 PAI 部署 Stable Diffusion
- 在本地计算机运行大模型
- 大模型的私有化部署
- 基于 vLLM 部署大模型
- 案例:如何优雅地在阿里云私有部署开源大模型
- 部署一套开源 LLM 项目
- 内容安全
- 互联网信息服务算法备案
- …
学习是一个过程,只要学习就会有挑战。天道酬勤,你越努力,就会成为越优秀的自己。
如果你能在15天内完成所有的任务,那你堪称天才。然而,如果你能完成 60-70% 的内容,你就已经开始具备成为一名大模型 AI 的正确特征了。
这份完整版的大模型 AI 学习资料已经上传优快云,朋友们如果需要可以微信扫描下方优快云官方认证二维码免费领取【保证100%免费】


被折叠的 条评论
为什么被折叠?



