EOS Low-Code Platform 8业务组件包使用说明

业务组件包导入

1.打开AFCenter业务组件库功能页面,选择下方导入低开组件包或者市场组件包,点击确认稍等后台上传解析成功即可。

#业务组件包导出

1.选择下方导出组件包全量导出,或者按分组导出分组组件包。

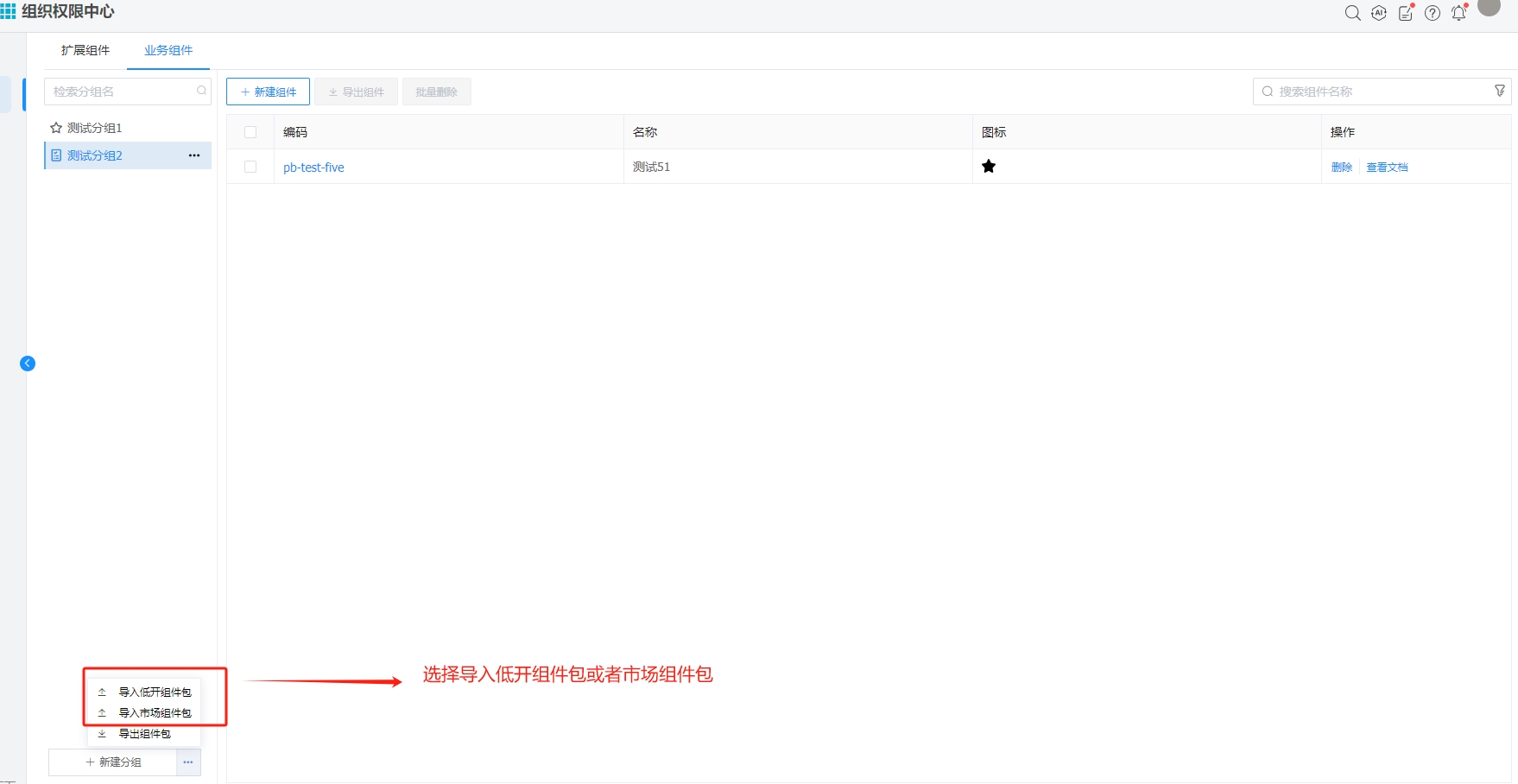
#业务组件新建

1.新建分组或者选择已存在分组,在分组下新建业务组件。

#业务组件导出

1.勾选需要导出的业务组件导出。

#业务组件市场导入

1.在IDE中打开市场导入界面,选择按组导入业务组件或者点开详情,选择单个组件导入

更多请参见EOS Low-Code Platform 8 

【四轴飞行器】非线性三自由度四轴飞行器模拟器研究(Matlab代码实现)内容概要:本文围绕非线性三自由度四轴飞行器的建模与仿真展开,重点介绍了基于Matlab的飞行器动力学模型构建与控制系统设计方法。通过对四轴飞行器非线性运动方程的推导,建立其在三维空间中的姿态与位置动态模型,并采用数值仿真手段实现飞行器在复杂环境下的行为模拟。文中详细阐述了系统状态方程的构建、控制输入设计以及仿真参数设置,并结合具体代码实现展示了如何对飞行器进行稳定控制与轨迹跟踪。此外,文章还提到了多种优化与控制策略的应用背景,如模型预测控制、PID控制等,突出了Matlab工具在无人机系统仿真中的强大功能。; 适合人群:具备一定自动控制理论基础和Matlab编程能力的高校学生、科研人员及从事无人机系统开发的工程师;尤其适合从事飞行器建模、控制算法研究及相关领域研究的专业人士。; 使用场景及目标:①用于四轴飞行器非线性动力学建模的教学与科研实践;②为无人机控制系统设计(如姿态控制、轨迹跟踪)提供仿真验证平台;③支持高级控制算法(如MPC、LQR、PID)的研究与对比分析; 阅读建议:建议读者结合文中提到的Matlab代码与仿真模型,动手实践飞行器建模与控制流程,重点关注动力学方程的实现与控制器参数调优,同时可拓展至多自由度或复杂环境下的飞行仿真研究。
评论
添加红包

请填写红包祝福语或标题

红包个数最小为10个

红包金额最低5元

当前余额3.43前往充值 >
需支付:10.00
成就一亿技术人!
领取后你会自动成为博主和红包主的粉丝 规则
hope_wisdom
发出的红包
实付
使用余额支付
点击重新获取
扫码支付
钱包余额 0

抵扣说明:

1.余额是钱包充值的虚拟货币,按照1:1的比例进行支付金额的抵扣。
2.余额无法直接购买下载,可以购买VIP、付费专栏及课程。

余额充值