所需软件版本信息
-
elasticsearch-6.0.0-beta2.msi
官方下载链接:https://www.elastic.co/downlo...
请选择对应的操作系统版本 -
kibana-6.0.0-beta2-windows-x86_64.zip
官方下载链接:https://www.elastic.co/downlo...
请选择对应的操作系统版本 -
logstash-6.0.0-beta2.zip
官方下载链接:https://www.elastic.co/downlo...
请选择对应的操作系统版本 -
Java-jdk-8u131-windows-x64.exe
官方下载链接:http://www.oracle.com/technet...
请选择对应的操作系统版本,大版本一致即可 -
mysql-connector-java-5.1.44-bin.jar
官方下载链接:https://dev.mysql.com/downloa...
请选择对应的操作系统版本 -
mysql-installer-community-5.7.19.0.msi
官方下载链接:https://dev.mysql.com/downloa...
请选择对应的操作系统版本 -
SQL Server 2016
官方下载链接:https://www.microsoft.com/en-... -
Microsoft JDBC Driver 6.2 for SQL Server
官方下载链接:https://www.microsoft.com/zh-... -
操作系统:Windows 10 企业版(64位 已激活)
说明:
部分软件官网下载地址的下载速度很慢,如果有类似阿里云服务器的云服务器,
可先在云服务器上进行下载(超快),然后拷贝到本地。
如若网址无法访问,请安装 蓝灯
也可下载我已整理好的,下载链接如下:
-
点击下载ELK6.0三件套(提取密码:zqs1)
-
点击下载ELK5.5.1三件套(提取密码:5o89)
-
点击下载Java-jdk-8u131-windows-x64.exe(提取密码:3bg5)
-
点击下载mysql-installer-community-5.7.19.0.msi(提取密码:05e1)
-
点击下载mysql-connector-java-5.1.44-bin.jar(提取密码:069u)
-
点击下载SQL Server 2016(提取密码:1pf9)
-
点击下载Microsoft JDBC Driver 6.2 for SQL Server(提取密码:0hs1)
-
点击下载配置文件(提取密码:2n4p)
说明:
我已在本地“hosts”(C:WindowsSystem32driversetchosts)文件中添加“127.0.0.1 es”,
以下内容中的“es”请自行替换为“localhost”。
安装ELK
-
安装
elasticsearch-6.0.0-beta2.msi
注意安装路径,中间不要有中文和空格,这里我选择安装在C:\Elastic\Elasticsearch;
其他三个文件(lib、data、log)也放在C:\Elastic\Elasticsearch下(可通过勾选框一键修改);
不安装其他插件,如x-pack(安装很慢,还需要配置以及license,后期可以加进去);
在浏览器中访问“es:9200”,跳出类似如下内容说明正常(服务已正常启动):
-
将
kibana-6.0.0-beta2-windows-x86_64.zip和logstash-6.0.0-beta2.zip解压到C:\Elastic下 -
创建kibana的后台启动文件
可直接下载上方提供的配置文件,或自行在C:\Elastic\kibana-6.0.0-beta2-windows-x86_64\bin下创建RunKibana.vbs,编辑内容如下:Set ws = CreateObject("Wscript.Shell") ws.run "cmd /c kibana.bat",vbhide保存文件后双击“RunKibana.vbs”运行,然后在浏览器中访问“es:5601”。
正常跳出kibana的界面且没有错误提示说明kibana服务已正常启动(如有问题,请自行谷歌解决问题,然后继续下面的操作)。
安装Java并配置环境变量
JAVA_HOME : C:\Program Files\Java\jdk1.8.0_131(请根据自己的安装路径进行替换);
CLASSPATH : .;%JAVA_HOME%\lib;%JAVA_HOME%\lib\d
Path : %JAVA_HOME%\bin;%JAVA_HOME%\jre\bin
具体步骤可参照百度经验。
安装MySQL
根据自身需求进行安装,记住用户名和密码。我这里设置为“root”,密码“123qweASD”。
创建数据库“forelk”,并在“forelk”下创建表“elktable”,之后插入数据:
CREATE DATABASE `forelk` /*!40100 DEFAULT CHARACTER SET utf8 COLLATE utf8_bin */;
CREATE TABLE `elktable` (
`elkid` int(11) NOT NULL,
`elkname` varchar(45) COLLATE utf8_bin DEFAULT NULL,
`elkage` int(11) DEFAULT NULL,
`elksex` tinyint(4) DEFAULT NULL,
`elkbirth` date DEFAULT NULL,
PRIMARY KEY (`elkid`)
) ENGINE=InnoDB DEFAULT CHARSET=utf8 COLLATE=utf8_bin;
INSERT INTO `forelk`.`elktable`
(`elkid`,
`elkname`,
`elkage`,
`elksex`,
`elkbirth`)
VALUES
(111,
aa,
11,
1,
2006);
INSERT INTO `forelk`.`elktable`
(`elkid`,
`elkname`,
`elkage`,
`elksex`,
`elkbirth`)
VALUES
(222,
bb,
22,
0,
1995);
准备MySQL的驱动
在C:\Elastic\logstash-6.0.0-beta2\lib下新建mysqldriver文件夹,并将mysql-connector-java-5.1.44-bin.jar拷贝到mysqldriver文件夹中。
准备Logstash的配置文件
在C:\Elastic\logstash-6.0.0-beta2\config下新建mysql.conf文件,编辑内容如下:
input {
jdbc {
jdbc_driver_library => "C:/Elastic/logstash-6.0.0-beta2/lib/mysqldriver/mysql-connector-java-5.1.44-bin.jar"
jdbc_driver_class => "com.mysql.jdbc.Driver"
jdbc_connection_string => "jdbc:mysql://es:3306/forelk?autoReconnect=true&useSSL=false"
jdbc_user => "root"
jdbc_password => "123qweASD"
schedule => "* * * * *"
jdbc_default_timezone => "Asia/Shanghai"
statement => "SELECT * FROM elktable;"
}
}
output {
elasticsearch {
index => "elkdb"
document_type => "elktable"
document_id => "%{elkid}"
hosts => ["es:9200"]
}
}
参数说明:
-
jdbc_driver_library:
数据库驱动路径,这里我填写的是绝对路径,可自行尝试相对路径; -
jdbc_driver_class:
驱动名称; -
jdbc_connection_string:
数据库的连接字符串;
forelk为数据库名;
?autoReconnect=true&useSSL=false自动重连并禁用SSL; -
jdbc_user:
数据库用户名; -
jdbc_password:
数据库密码; -
schedule:
重复执行导入任务的时间间隔; -
jdbc_default_timezone:
默认时区设置; -
statement:
导入的表(查询SQL,可以过滤数据) -
index:
索引名称(类似数据库名称); -
document_type:
类型名称(类似数据库表名); -
document_id:
类似主键; -
hosts:
要导入到的Elasticsearch所在的主机;
执行导入
在C:\Elastic\logstash-6.0.0-beta2下Shift+鼠标右键,选择在此处打开命令窗口(W);
执行bin\logstash -f config\mysql.conf,执行结果如下:

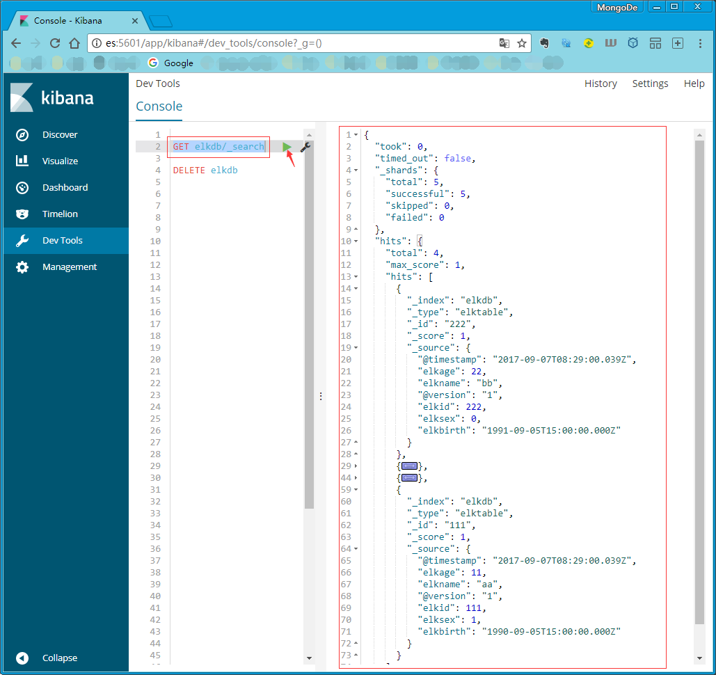
执行查询
在Kibana的Dev Tools下执行GET elkdb/_search命令,
右侧的结果显示类似下图(我的MySQL表中插入了四条数据,所以这里导入的也是四条),
则说明导入成功。

以上为从MySQL导入数据到Elasticsearch的过程
从SQL Server导入数据到Elasticsearch的过程与上方类似。
安装SQL Server 2016
自动谷歌/百度安装,记住用户名和密码。我这里的用户名为sa,密码为123qweASD。
注意防火墙关闭或添加入站规则(开通1433端口)。
在SQL Server 2016配置管理器中启用SQL Server网络配置下MSSQLSERVER的协议中的Named Pipes,然后重启SQL Server(MSSQLSERVER)服务。
确认通过客户端可以通过用户名和密码正常连接数据库。
执行下面的脚本,创建DB并插入数据:
USE [master]
GO
CREATE DATABASE [elkdb]
USE [elkdb]
GO
SET ANSI_NULLS ON
GO
SET QUOTED_IDENTIFIER ON
GO
CREATE TABLE [dbo].[elktable](
[elkid] [NVARCHAR](50) NOT NULL,
[elkname] [NVARCHAR](50) NULL,
[elkage] [INT] NULL,
[elksex] [BIT] NULL,
[elkbirth] [DATETIME] NULL
) ON [PRIMARY]
GO
ALTER TABLE [dbo].[elktable] ADD CONSTRAINT [DF_elktable_elkid] DEFAULT (NEWID()) FOR [elkid]
GO
ALTER TABLE [dbo].[elktable] ADD CONSTRAINT [DF_elktable_elkbirth] DEFAULT (GETDATE()) FOR [elkbirth]
GO
INSERT [dbo].[elktable] ([elkid], [elkname], [elkage], [elksex], [elkbirth]) VALUES (N'B0048C6E-05AD-4685-861F-E8F4A861D3AB', N'ssa', 123, 0, CAST(N'2017-09-08T09:39:12.567' AS DateTime))
GO
INSERT [dbo].[elktable] ([elkid], [elkname], [elkage], [elksex], [elkbirth]) VALUES (N'EAC8CC17-4E66-4C1C-964B-36D3CD875BDD', N'ssb', 456, 1, CAST(N'2017-09-08T09:39:23.090' AS DateTime))
GO
INSERT [dbo].[elktable] ([elkid], [elkname], [elkage], [elksex], [elkbirth]) VALUES (N'D672806D-6C4F-4CCB-9DCC-434A7ECDA083', N'ssc', NULL, 0, CAST(N'2017-09-08T09:39:33.050' AS DateTime))
GO
INSERT [dbo].[elktable] ([elkid], [elkname], [elkage], [elksex], [elkbirth]) VALUES (N'20DDA41B-A679-4627-B6ED-1D96AF953CF7', N'ssd', 789, NULL, CAST(N'2017-09-08T09:39:41.467' AS DateTime))
GO
INSERT [dbo].[elktable] ([elkid], [elkname], [elkage], [elksex], [elkbirth]) VALUES (N'6F9F8CD8-FCFB-4D88-B191-40DFD360C8C3', NULL, 135, NULL, CAST(N'2017-09-08T09:39:57.353' AS DateTime))
GO
准备SQL Server的驱动
与MySQL类似,在C:/Elastic/logstash-6.0.0-beta2/lib下创建sqlserverdriver文件夹,并将mssql-jdbc-6.2.1.jre8.jar拷贝到该文件夹下。
准备SQL Server的配置文件
在C:/Elastic/logstash-6.0.0-beta2/config下创建sqlserver.conf,编辑内容:
input {
jdbc {
jdbc_driver_library => "C:/Elastic/logstash-6.0.0-beta2/lib/sqlserverdriver/mssql-jdbc-6.2.1.jre8.jar"
jdbc_driver_class => "com.microsoft.sqlserver.jdbc.SQLServerDriver"
jdbc_connection_string => "jdbc:sqlserver://es:1433;databaseName=elkdb;"
jdbc_user => "sa"
jdbc_password => "123qweASD"
schedule => "* * * * *"
jdbc_default_timezone => "Asia/Shanghai"
statement => "SELECT * FROM elktable"
}
}
output {
elasticsearch {
index => "sselkdb"
document_type => "sselktable"
document_id => "%{elkid}"
hosts => ["es:9200"]
}
}
参数说明同MySQL配置文件中的说明一致。
执行导入
在C:\Elastic\logstash-6.0.0-beta2下Shift+鼠标右键,选择在此处打开命令窗口(W);
执行bin\logstash -f config\sqlserver.conf,执行结果类似MySQL。
执行查询
在Kibana的Dev Tools下执行GET sselkdb/_search命令,
查询结果类似MySQL。
参考文档
声明
如需转载,请注明原文链接:https://segmentfault.com/a/11...!
如有疑问,请发邮件到mongode@163.com,Thanks♪(・ω・)ノ
本文详细介绍如何使用Logstash从MySQL和SQL Server数据库导入数据到Elasticsearch,并配置Kibana进行可视化展示。
2632

被折叠的 条评论
为什么被折叠?



