目录
一、 什么是 Postman?
Postman 是一款功能强大的 API 调试、开发、测试工具,支持 HTTP/HTTPS 等协议,几乎是前后端、移动端、IoT、后端开发者必备的工具之一。
主要用途:
-
接口调试与测试(GET、POST、PUT、DELETE 等)
-
模拟前端/设备请求
-
批量自动化测试与脚本执行
-
API 文档管理与协作
-
接口环境切换与变量管理
二、 安装与初始设置
1.下载与安装
-
支持平台:Windows / macOS / Linux
2.安装后首次启动
-
登录(可选)或选择 “Skip Sign In”
-
创建或导入工作区(Workspace)
-
开始发送第一个请求
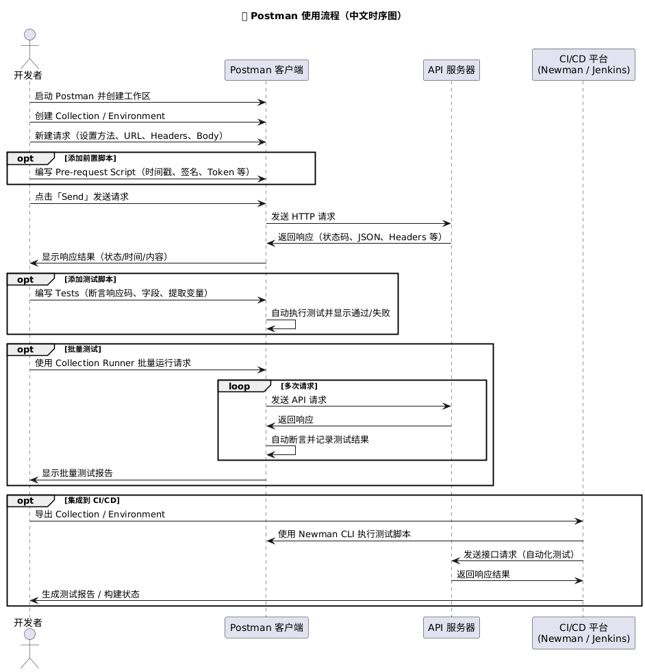
三、Postman 使用流程

流程结构说明:
| 阶段 | 功能 | 内容 |
| 请求准备 | 手动创建 | 设置请求、环境变量、签名脚本 |
| 请求发送 | 手动/自动 | 向后端发送 HTTP 请求 |
| 响应处理 | 自动化 | 校验响应、提取变量、断言结果 |
| 测试执行 | 批量或单个 | 使用 Collection Runner 或 Newman |
| CI 集成 | 自动化 | 持续集成平台定时或触发测试流程 |
四、 基础操作:发送第一个请求
1.新建请求
点击左上角 ➝ + New ➝ 选择 Request
2.设置请求参数
-
Method(方法):GET / POST / PUT / DELETE / PATCH …
-
URL(地址):如
https://api.example.com/user/info -
Headers(请求头):可选,如
Content-Type: application/json -
Params(查询参数):如
?id=123 -
Body(请求体):用于 POST/PUT,支持多种格式:
| 类型 | 说明 |
| none | 不发送 body |
| form-data | 表单上传文件或表单数据 |
| x-www-form-urlencoded | 常见表单格式 |
| raw |

最低0.47元/天 解锁文章
19万+

被折叠的 条评论
为什么被折叠?



