一、关于NAT
NAT(Network Address Translation),分为DNAT(Destination)和SNAT(Source)。
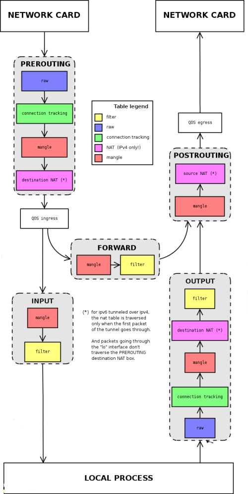
DNAT(Destination Network Address Translation,目的地址转换) 通常被叫做目的映射,使用PREROUTING,用于外网访问内网里的主机服务器,透明转发或端口映射。
SNAT(Source Network Address Translation,源地址转换)通常被叫做源映射,使用POSTROUTING,用于内网里的主机,访问外网,即分享公网IP。



二、开启操作系统的IP转发
如果操作系统的IP转发默认是关闭的,首先开启IP转发功能。
# echo 1 > /proc/sys/net/ipv4/ip_forward
# echo "net.ipv4.ip_forward = 1" >> /etc/sysctl.conf
# sysctl -p
三、应用实例
# 基于FORWAR默认策略为ACCEPT
iptables -t filter -P FORWARD ACCEPT
# 将跳板机 192.168.111.102:8888 转发到 192.168.111.103:4444
iptables -t nat -A PREROUTING -p tcp -d 192.168.111.102 --dport 8888 -j DNAT --to-destination 192.168.111.103:4444
iptables -t nat -A POSTROUTING -p tcp -d 192.168.111.103 --dport 4444 -j SNAT --to-source 192.168.111.102
# 将跳板机 192.168.111.102:8888 转发到 192.168.111.103:4444
iptables -t nat -A PREROUTING -p tcp -d 192.168.111.102 --dport 8888 -j DNAT --to-destination 192.168.111.103:4444
iptables -t nat -A POSTROUTING -p tcp -s 192.168.111.103 --sport 4444 -j SNAT --to-source 192.168.111.102
# 将对192.168.1.102的22访问,转发到192.168.1.103的22
iptables -t nat -A PREROUTING -p tcp --dport 22 -j DNAT --to-destination 192.168.0.3
iptables -t nat -A POSTROUTING -p tcp -d 192.168.0.3 -j SNAT --to-source 192.168.0.2
# 将本机大网xx.xx.xx.xx:6033 的访问,转发到本机小网192.168.1.120:6033
iptables -t nat -A PREROUTING --dport 6033 -j DNAT --to-destination 192.168.1.120
iptables -t nat -A POSTROUTING --dport 6033 -j MASQUERADE
# 对跳板机0.0.0.0:6033 的访问转发到 192.168.1.120:3306
iptables -t nat -A PREROUTING --dport 6033 -j DNAT --to-destination 192.168.1.120:3306
iptables -t nat -A POSTROUTING -j MASQUERADE
# 本机转发
iptables -t nat -A PREROUTING -p tcp --dport 8080 -j REDIRECT --to-ports 80
# 如果FORWAR默认策略为DROP,需要针对性地设置FORWAR策略
iptables -A FORWARD -s 192.168.0.0/24 -j ACCEPT
iptables -A FORWARD -d 192.168.0.0/24 -j ACCEPT
# 查看filter nat 策略
iptables -t filter -nvL --line
iptables -t nat -nvL --line
# 关于策略的删除,将-A 改为 -D,或者指定策略行号
iptables -t nat -D PREROUTING -p tcp --dport 8080 -j REDIRECT --to-ports 80
iptables -t nat -D 相应策略的行号

四、关于iptables策略的开机加载
命令行执行的iptables策略,只本队本次有效,如果服务器重启,策略失效!
那么,怎么实现iptables策略的开机加载呢?将需要执行的iptables策略成一个脚本,并实现开机执行。
# sh /usr/local/bin/load_iptables.sh
# chmod +x /etc/rc.d/rc.local
# echo "/usr/bin/bash /usr/local/bin/load_iptables.sh" >> /etc/rc.d/rc.local
# echo "exit 0" >> /etc/rc.d/rc.local
五、参考
iptables
https://www.jianshu.com/p/d4efe88c20d2
理解iptables中DNAT、SNAT和MASQUERADE
https://www.jianshu.com/p/beeb6094bcc9
CentOS下开启配置端口转发
https://blog.youkuaiyun.com/qq_31427413/article/details/86553881
iptables之FORWARD转发链
https://blog.51cto.com/linuxcgi/1965296
iptables FORWARD and INPUT
https://stackoverflow.com/questions/12945233/iptables-forward-and-input
Products & ServicesProduct Documentation>Red Hat Enterprise Linux>Security Guide>2.8.1.1. IPTables Overview
https://access.redhat.com/documentation/en-us/red_hat_enterprise_linux/6/html-single/security_guide/index#sect-Security_Guide-Firewalls-FORWARD_and_NAT_Rules
细述iptables防火墙规则脚本
https://www.centos.bz/2019/07/%E7%BB%86%E8%BF%B0iptables%E9%98%B2%E7%81%AB%E5%A2%99%E8%A7%84%E5%88%99%E8%84%9A%E6%9C%AC

1458





