目录
未在本地计算机上注册“Microsoft.ACE.OLEDB.12.0”提供程序
版本:
SQL server2018、excel 2016
文章主要内容:
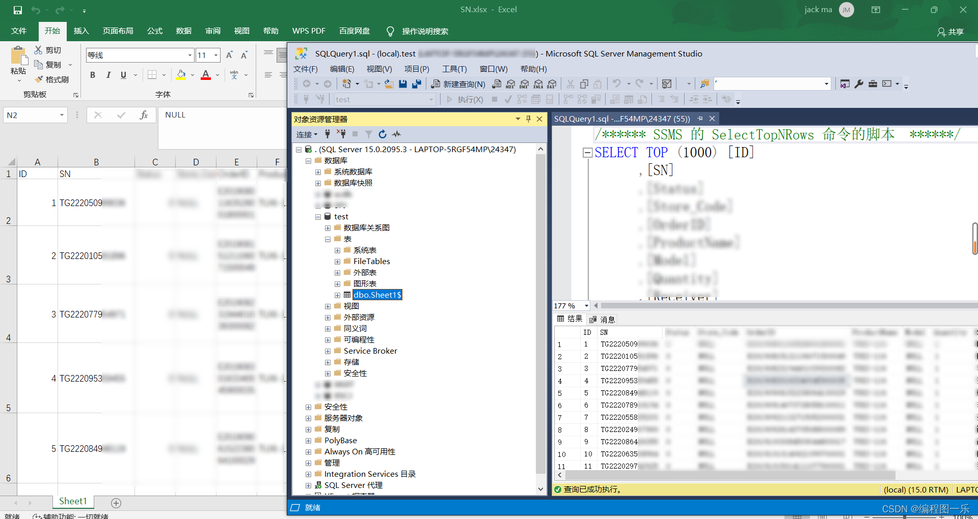
1、将excel数据导入到SQL server数据库,
2、SQL server引入导入excel报表,
3、如何解决“未在本地计算机上注册“Microsoft.ACE.OLEDB.12.0”提供程序”问题
4、新版本相对于其他人发表的的更新内容,设置的不同,连接的改变。


报错:
未在本地计算机上注册“Microsoft.ACE.OLEDB.12.0”提供程序

对应版本进行安装:
10版本:
16版本:

查看版本的地方:

如果没有你的版本可以百度:


16版本:


选择你的系统对应版本下载后安装:

默认c盘即可。

确保服务启动:

然后如果继续报错,我就服了,用07的竟然可以。这里SQL server是2018的,excel是2016的,但是在选择的时候必须默认??

重新放链接07的工具,用这个可以:
链接: https://pan.baidu.com/s/18oPvpkXGLID08vfYPQ2UwQ?pwd=xqn6 提取码: xqn6 复制这段内容后打开百度网盘手机App,操作更方便哦
--来自百度网盘超级会员v5的分享
如果你已经测试安装了2010版本的AccessDatabaseEngine.exe或者2016年版的AccessDatabaseEngine.exe之后,问题还没有解决,那么你可以尝试安装2007版本的AccessDatabaseEngine.exe。
我知道目前2007版本的AccessDatabaseEngine.exe官方地址已经是404,你可以尝试用我分享的网盘地址下载。
链接:https://pan.baidu.com/s/1PWExvVFn_Vc3U9Z2YZKzmw
提取码:6a4c
作者:极无宪
链接:https://www.jianshu.com/p/4da40aa585c9
来源:简书
著作权归作者所有。商业转载请联系作者获得授权,非商业转载请注明出处。
两个网盘内容相同:
安装完成后,重启IIS或重新打开SQL Server管理工具导入(我是用.net程序调用的,但是先导入)
继续:

新版本不同的设置的地方:
点击属性,需要进行连接:

上面的信息需要在开始的时候寻找:

填写完成出现如下:

确认:
后面两个下一步就行,不截图了。下一步下一步:
可以看到,没有问题了。
耗时:70分钟。
编辑发表:5分钟。
本文档详细介绍了如何将Excel数据导入SQLServer 2018,以及解决未在本地计算机上注册‘Microsoft.ACE.OLEDB.12.0’提供程序的问题。提供了不同版本的AccessDatabaseEngine安装链接,并分享了在新版本中可能遇到的连接设置变化。通过安装适合的版本并配置连接属性,成功解决了问题。
https://www.microsoft.com/zh-cn/download/details.aspx?id=13255
3万+






