1,涉及主要接口:登录,挑选商品,商品加入购物车,支付,如下:

2,录制脚本之后,通过删减修改请求,保留必要的请求,以确保流程可正常走通,将请求名称改为中文名便于梳理,在对应分支下根据自己需要删减不同原件或组件

3,当中遇到的问题,主要是关联到必要的参数,单个的参数好关联,一般选用正则提取器提取,个别特殊关联,还需要拼接字符串,本次用到了beanshell sampler,脚本询问别人得知,后期需学习beanshell脚本编写方法


也可使用for each 控制器,但需要使用到Debug PostProcessor

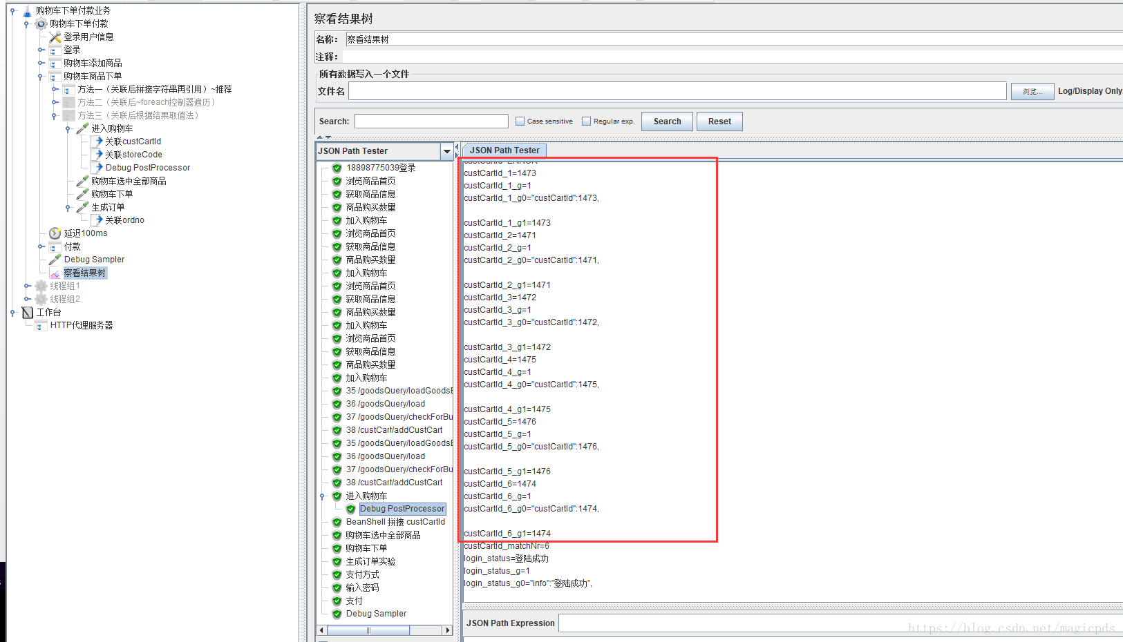
Debug PostProcessor查看响应信息中关联到的变量名

for earch 控制器,采用遍历方法,把关联到的对应变量,直接使用输出变量名一个一个使用

最笨的方法是,其思路是,通过查看结果树,根据Debug PostProcessor的结果取值,取对应的变量名,再去使用。

接下来的下单付款流程,就较简单了,用抓包工具好好分析之后,再写出对应关联即可。
总结:整个下单付款流程其实难度不太大,捋清业务逻辑,再对脚本进行删减增强,通过查看结果树验证流程是否走通,
主要难点在于beanshell脚本编写,拼接字符串,代码能力是硬伤,需亟待提高代码能力。
另需要增加断言检查点,以确认验证响应内容是否是自己需要。本脚本缺断言检查点
本文介绍了一种电商网站从登录到完成支付的性能测试方法,包括脚本录制、请求删减、参数关联及断言检查点设置等内容。
386





