网鼎杯2024 revers1(four)
将 four 文件拖进 Exeinfo 分析,64 位无壳的 elf 文件。
打开IDA Pro进行分析进入字符串窗口,可以看到一串很base64码表的东西,但是只有63位先不管
DEFGHIJKLMNOPQRSTUVWXYZABabcdefghijklmnopqrstuvwxyz0123456789+/,下面有 Enter the flag
字样,双击,Ctrl + x 查看交叉引用,来到 main 函数,F5 进行反编译。

可以看到这里要求输入字符串给变量 s,长度必须是 40,暂时 v20 看不出来是什么,他将 32 位给了dst
仔细观察观察发现有四个 if 函数,如果为真则就退出,里面的条件是 cmp 比较每次比较 8 位,也就时
将输入的字符串提取出 wdflag{xxxxx},xxxxx 一共 32 位给了dst变量,分为四段,分别进行一些操作然
后和字符串进行比较,如果相等就返回 0 继续向下,反之就退出。分别在四个if前面加上断点通过动态调
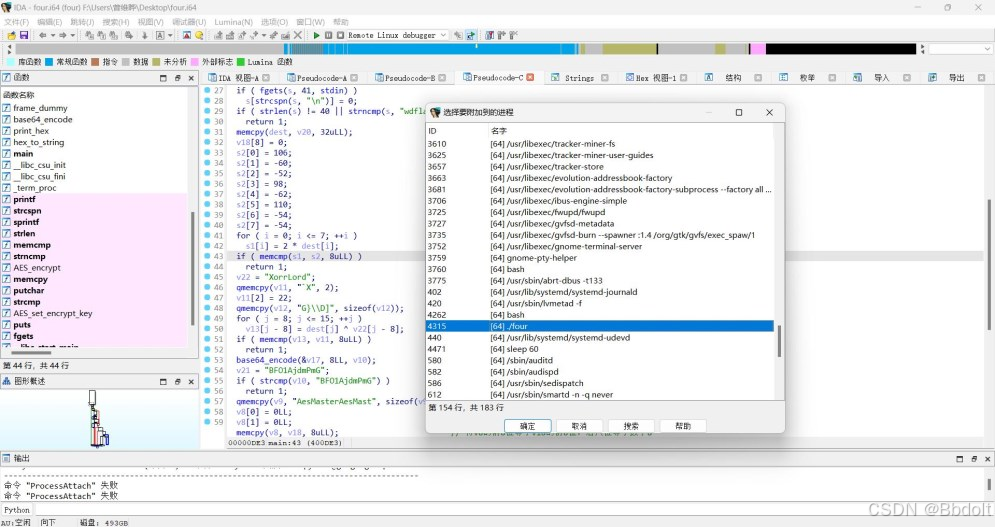
试找到加密后的字符串进行解密。配置远程调试。监听进程(这里用到centos 7 的调试器)

第一个if就是将dst的前八位乘以2,然后与s2进行比较。因为s2是程序执行后才进行赋值的,所以要动态
调试,然后利用LazyIDA的convert将s2以python数组的形式输出出来。也可以一个个手打出来。
s2 = [0x6A, 0xC4, 0xCC, 0x62, 0xC2, 0x6E, 0xCA, 0xCA]
第二个if就是将第8~15位输入的字符串与v22数组进行异或,结果存放在v13数组中。最后v13与v11进行比较,
这里要注意v11和v12是连续的地址,所以两个加起来刚好是8位的数组。
v11 = [0x60, 0x58, 0x16, 0x47, 0x7D, 0x5C, 0x44, 0x5D]
第三个if就是将16~23位输入的字符串进行base64加密,只不过base64加密函数自定义的,码表为 base_tables
CDEFGHIJKLMNOPQRSTUVWXYZABabcdefghijklmnopqrstuvwxyz0123456789+/ 前面有个C,别看漏了。加密的密文
为 BFO1AjdmPmG 可以利用 cyberchef 进行解密,也可以手搓。
第四个if就是将24~31位输入的字符串用8来补满十六位,然后v9为密钥一共27个字节刚好128位,使用
AES-128 ECB 加密算法加密,结果与 v4 数组进行比较。
v9 = [0x41, 0x65, 0x73, 0x4D, 0x61, 0x73, 0x74, 0x65, 0x72, 0x41, 0x65, 0x73, 0x4D, 0x61, 0x73, 0x74, 0x42, 0x46, 0x4F, 0x31, 0x41, 0x6A, 0x64, 0x6D, 0x50, 0x6D, 0x47]
v4 = [0x0F, 0xE3, 0x2F, 0xE6, 0x58, 0x20, 0x9B, 0x3A, 0xD6, 0xE4, 0x18, 0x3F, 0xA7, 0x78, 0xA5, 0x82]
完整解密脚本为:
from Crypto.Cipher import AES
import binascii
flag = 'wdflag{'
# 第一部分
s2 = [0x6A, 0xC4, 0xCC, 0x62, 0xC2, 0x6E, 0xCA, 0xCA]
for i in s2:
flag += chr(int(i/2))
# 第二部分
v11 = [0x60, 0x58, 0x16, 0x47, 0x7D, 0x5C, 0x44, 0x5D]
v22 = [0x58, 0x6f, 0x72, 0x72, 0x4c, 0x6f, 0x72, 0x64]
for i in range(8):
flag += chr(v11[i] ^ v22[i])
# 第三部分
base_tables = 'CDEFGHIJKLMNOPQRSTUVWXYZABabcdefghijklmnopqrstuvwxyz0123456789+/'
# 加密字符串
m = 'BFO1AjdmPmG'
# 利用cyberchef进行解密
flag += 'd35b7f6a'
# 将密文和密钥从十六进制格式转换为字节
ss = bytes([0x0F, 0xE3, 0x2F, 0xE6, 0x58, 0x20, 0x9B, 0x3A, 0xD6, 0xE4, 0x18, 0x3F, 0xA7, 0x78,0xA5, 0x82])
key_128 = bytes([0x41, 0x65, 0x73, 0x4D, 0x61, 0x73, 0x74, 0x65, 0x72, 0x41, 0x65, 0x73, 0x4D, 0x61, 0x73, 0x74])
# 使用 AES-128 ECB 模式解密
cipher = AES.new(key_128, AES.MODE_ECB)
decrypted = cipher.decrypt(ss)
# 输出解密后的结果
flag += str(decrypted[:8]).replace('\'','')
flag += '}'
print(flag)
1458

被折叠的 条评论
为什么被折叠?



