1. 概述
1.1 分布式系统面临的问题:服务雪崩
复杂分布式体系机构中的应用程序有数十个依赖关系,每个依赖关系在某些时候将不可避免地失败

多个微服务之间调用的时候,假设微服务A调用微服务B和微服务C,微服务B和微服务C又调用其他的微服务,这就是所谓的“扇出”如果扇出的链路上某个微服务的调用响应时间过长或者不可用,对微服务A的调用就会占用越来越多的系统资源,进而引起系统崩溃,所谓的“雪崩效应”。
对于高流量的应用来说,单一的后端依赖可能会导致所有服务器上的所有资源都在几秒钟内饱和,比失败更糟糕的是,这些应用程序还可能导致服务之间的延迟增加,备份队列,线程和其他系统资源紧张,导致整个系统发生更多的级联故障。这些都表示需要对故障和延迟进行隔离和管理,以便单个依赖关系的失败,不能取消整个应用程序或系统。
通常当你发现一个模块下某个实例失败后,这时候这个模块依然还会接收流量,然而这个有问题的模块还调用了其他模块,这样就会发生级联故障,或者叫雪崩。
1.2 Hystrix 是什么
Hystrix 是一个用于处理分布式系统的延迟和容错的开源库,在分布式系统里,许多依赖不可避免的会调用失败,比如超时,异常等,Hystrix能够保证在一个依赖出问题的情况下,不会导致整体服务失败,避免级联故障,以提高分布式系统的弹性。
断路器本身是一种开关装置,当某个服务单元发生故障之后,通过断路器的故障监控(类似熔断保险丝),向调用方返回一个符合预期的,可处理的备选响应(FallBack),而不是长时间的等待或者抛出调用方无法处理的异常,这样就保证了服务调用方的线程不会被长时间、不必要地占用,从而避免了故障在分布式系统中的蔓延,乃至雪崩
1.3 Hystrix作用
- 服务降级
- 服务熔断
- 接近实时的监控
- 限流
- 隔离
- …
1.4 Hystrix官网
https://github.com/Netflix/Hystrix/wiki/How-To-Use
2. Hystrix 重要概念
2.1 服务降级(fallback)
服务器忙,请稍后再试,不让客户端等待并立刻返回一个友好提示fallback
哪些情况下会降级?
程序运行异常、超时、服务熔断、服务降级、线程池/信号量打满也会导致服务降级
2.2 服务熔断(break)
类比保险丝达到最大服务访问后,直接拒绝访问,拉闸限电,然后调用服务降级的方法并返回友好提示break
服务的降级—>进而熔断---->恢复调用链路
2.3 服务限流(flowlimit)
秒杀高并发等操作,严禁一窝蜂的过来拥挤,大家排队,一秒钟N个,有序进行 flowlimit
3. Hystrix案例
搭建基础平台:从正确—>错误—>降级熔断—>恢复
以此平台 演示 Hystrix 服务降级 服务熔断 服务限流
3.1 构建正确提供者模块
3.1.1 创建cloud-provider-hystrix-payment8001模块
3.1.2 pom
Hystrix 单体依赖
<!--新增hystrix-->
<dependency>
<groupId>org.springframework.cloud</groupId>
<artifactId>spring-cloud-starter-netflix-hystrix</artifactId>
</dependency>
总体依赖
<?xml version="1.0" encoding="UTF-8"?>
<project xmlns="http://maven.apache.org/POM/4.0.0"
xmlns:xsi="http://www.w3.org/2001/XMLSchema-instance"
xsi:schemaLocation="http://maven.apache.org/POM/4.0.0 http://maven.apache.org/xsd/maven-4.0.0.xsd">
<parent>
<artifactId>cloud2022</artifactId>
<groupId>com.jm.springcloud</groupId>
<version>1.0-SNAPSHOT</version>
</parent>
<modelVersion>4.0.0</modelVersion>
<artifactId>cloud-provider-hystrix-payment8001</artifactId>
<dependencies>
<!--hystrix-->
<dependency>
<groupId>org.springframework.cloud</groupId>
<artifactId>spring-cloud-starter-netflix-hystrix</artifactId>
</dependency>
<!--eureka client-->
<dependency>
<groupId>org.springframework.cloud</groupId>
<artifactId>spring-cloud-starter-netflix-eureka-client</artifactId>
</dependency>
<!--web-->
<dependency>
<groupId>org.springframework.boot</groupId>
<artifactId>spring-boot-starter-web</artifactId>
</dependency>
<dependency>
<groupId>org.springframework.boot</groupId>
<artifactId>spring-boot-starter-actuator</artifactId>
</dependency>
<!-- 引入自己定义的api通用包,可以使用Payment支付Entity -->
<dependency>
<groupId>com.jm.springcloud</groupId>
<artifactId>cloud-api-commons</artifactId>
<version>${project.version}</version>
</dependency>
<!--通用jar-->
<dependency>
<groupId>org.springframework.boot</groupId>
<artifactId>spring-boot-devtools</artifactId>
<scope>runtime</scope>
<optional>true</optional>
</dependency>
<dependency>
<groupId>org.projectlombok</groupId>
<artifactId>lombok</artifactId>
<optional>true</optional>
</dependency>
<dependency>
<groupId>org.springframework.boot</groupId>
<artifactId>spring-boot-starter-test</artifactId>
<scope>test</scope>
</dependency>
</dependencies>
</project>
3.1.3 yml配置
server:
port: 8001
spring:
application:
name: cloud-provider-hystrix-payment
eureka:
client:
register-with-eureka: true
fetch-registry: true
service-url:
#defaultZone: http://eureka7001.com:7001/eureka,http://eureka7002.com:7002/eureka
defaultZone: http://eureka7001.com:7001/eureka
3.1.4 主启动类
@SpringBootApplication
@EnableEurekaClient
public class HystrixPaymentApplication8001 {
public static void main(String[] args) {
SpringApplication.run(HystrixPaymentApplication8001.class, args);
}
}
3.1.5 业务类
service服务类
@Service
public class PaymentHystrixServiceImpl implements PaymentHystrixService {
@Override
public String testHystrixOk(Integer id) {
return "测试成功 + testHystrixOk() -->" + id;
}
@Override
public String testHystrixTimeout(Integer id) throws InterruptedException {
Thread.sleep(3000);
return "测试成功 + testHystrixTimeout() -->" + id ;
}
}
controller服务类
@RestController
public class PaymentController {
@Autowired
private PaymentHystrixService paymentHystrixService;
@RequestMapping("/test/hystrix/ok/{id}")
public String testHystrixOk(@PathVariable("id") Integer id){
return paymentHystrixService.testHystrixOk(id);
}
@RequestMapping("/test/hystrix/timeout/{id}")
public String testHystrixTimeout(@PathVariable("id") Integer id) throws InterruptedException {
return paymentHystrixService.testHystrixTimeout(id);
}
}
3.1.6 测试
- 启动Eureka7001Server
- 启动cloud-provider-hystrix-payment8001
- 访问接口
3.1.7 高并发测试
开启Jmeter,来2w个并发压死8001,2w个请求都去访问paymentInfo_Timeout
当再高并发的情况下,去访问http://localhost:8001/payment/hystrix/ok/31会发现有明显的延迟响应
因为tomcat的默认工作线程被打满了,没有多余的线程来分解压力和处理
上面还是服务提供者8001自己测试,假如此时外部的消费者80也来访问,那消费者只能干等,最终导致消费端80不满意,服务端8001直接被拖死
3.2 构建正确消费者模块
3.2.1 创建cloud-consumer-feign-hystrix-order80 模块
3.2.2 pom
<?xml version="1.0" encoding="UTF-8"?>
<project xmlns="http://maven.apache.org/POM/4.0.0"
xmlns:xsi="http://www.w3.org/2001/XMLSchema-instance"
xsi:schemaLocation="http://maven.apache.org/POM/4.0.0 http://maven.apache.org/xsd/maven-4.0.0.xsd">
<parent>
<artifactId>cloud2022</artifactId>
<groupId>com.jm.springcloud</groupId>
<version>1.0-SNAPSHOT</version>
</parent>
<modelVersion>4.0.0</modelVersion>
<artifactId>cloud-consumer-feign-hystrix-order80</artifactId>
<dependencies>
<!--openfeign-->
<dependency>
<groupId>org.springframework.cloud</groupId>
<artifactId>spring-cloud-starter-openfeign</artifactId>
</dependency>
<!--hystrix-->
<dependency>
<groupId>org.springframework.cloud</groupId>
<artifactId>spring-cloud-starter-netflix-hystrix</artifactId>
</dependency>
<!--eureka client-->
<dependency>
<groupId>org.springframework.cloud</groupId>
<artifactId>spring-cloud-starter-netflix-eureka-client</artifactId>
</dependency>
<!-- 引入自己定义的api通用包,可以使用Payment支付Entity -->
<dependency>
<groupId>com.jm.springcloud</groupId>
<artifactId>cloud-api-commons</artifactId>
<version>${project.version}</version>
</dependency>
<!--web-->
<dependency>
<groupId>org.springframework.boot</groupId>
<artifactId>spring-boot-starter-web</artifactId>
</dependency>
<dependency>
<groupId>org.springframework.boot</groupId>
<artifactId>spring-boot-starter-actuator</artifactId>
</dependency>
<!--一般基础通用配置-->
<dependency>
<groupId>org.springframework.boot</groupId>
<artifactId>spring-boot-devtools</artifactId>
<scope>runtime</scope>
<optional>true</optional>
</dependency>
<dependency>
<groupId>org.projectlombok</groupId>
<artifactId>lombok</artifactId>
<optional>true</optional>
</dependency>
<dependency>
<groupId>org.springframework.boot</groupId>
<artifactId>spring-boot-starter-test</artifactId>
<scope>test</scope>
</dependency>
</dependencies>
</project>
3.2.3 yml配置
server:
port: 80
eureka:
client:
register-with-eureka: false
service-url:
defaultZone: http://eureka7001.com:7001/eureka/
3.2.4 主启动类
package com.jm.springcloud;
import org.springframework.boot.SpringApplication;
import org.springframework.boot.autoconfigure.SpringBootApplication;
import org.springframework.cloud.openfeign.EnableFeignClients;
@SpringBootApplication
@EnableFeignClients
public class OrderHystrixMain80 {
public static void main(String[] args) {
SpringApplication.run(OrderHystrixMain80.class, args);
}
}
3.2.5 业务类
声明式远程调用接口
@Component
@FeignClient(name = "CLOUD-PROVIDER-HYSTRIX-PAYMENT")
public interface PaymentHystrixService {
@GetMapping("/payment/hystrix/ok/{id}")
String paymentInfo_OK(@PathVariable("id") Integer id);
@GetMapping("/payment/hystrix/timeout/{id}")
String paymentInfo_TimeOut(@PathVariable("id") Integer id);
}
controller
@RestController
@RequestMapping("/consumer")
public class OrderHystrixController {
@Resource
private PaymentHystrixService paymentHystrixService;
@GetMapping("/payment/hystrix/ok/{id}")
public String paymentInfo_OK(@PathVariable("id") Integer id) {
String result = paymentHystrixService.paymentInfo_OK(id);
return result;
}
@GetMapping("/payment/hystrix/timeout/{id}")
public String paymentInfo_TimeOut(@PathVariable("id") Integer id) {
String result = paymentHystrixService.paymentInfo_TimeOut(id);
return result;
}
}
3.2.6 测试
- 先访问消费者:http://localhost/consumer/payment/hystrix/ok/31,访问正常
- 高并发去访问生产端(payment),使用2w个请求
- 消费者80微服务再去访问正常的OK微服务8001地址
- http://localhost/consumer/payment/hystrix/ok/31
- 响应时间大幅度增加
- 消费端超时错误
8001同一层次的其它接口服务被困死,因为tomcat线程池里面的工作线程已经被挤占完毕,80此时调用8001,客户端访问响应缓慢,转圈圈
正因为有上述故障或不佳表现才有我们的降级/容错/限流等技术诞生
如何解决?解决要求
超时导致服务器响应边慢 -> 超时不在等待
出错(宕机或程序运行出错) ->出错需要存在兜底
- 对方服务(8001)超时了,调用者(80)不能一直卡死等待,必须有服务降级
- 对方服务(8001)宕机了,调用者(80)不能一直卡死等待,必须有服务降级
- 对方服务(8001)OK,调用者(80)自己出故障或有自我要求(自己的等待时间小于服务提供者),自己处理降级
4. 服务降级
不管是在消费者,还是提供者,都可以进行服务降级,使用过@HystrixCommand注解指定降级后的方法
一般做服务降级都是客户端做
4.1 服务降级配置
降级配置:@HystrixCommand
4.1.1 对8001 提供端进行改造
对80消费端改造的话 亦是如此
- 设置自身调用超时时间的峰值,峰值内可以正常运行,如果在峰值外就执行备用方法。
- 如果不设置峰值的话,直接在方法里抛出 10 / 0 by zero 异常 也会调用备用方法
/**
* 远程式调用服务类
*/
@Resource
private PaymentHystrixService paymentHystrixService;
// 三秒以内执行完毕就是正常的业务逻辑,如果超过三秒 就去执行备用方法
@HystrixCommand(fallbackMethod = "testHystrixTimoutFallback",commandProperties = {
@HystrixProperty(name = "execution.isolation.thread.timeoutInMilliseconds",value = "3000")})
@RequestMapping("/test/hystrix/timeout/{id}")
public String testHystrixTimeout(@PathVariable("id") Integer id) throws InterruptedException {
return paymentHystrixService.testHystrixTimeout(id);
}
// 服务降级执行的方法
public String testHystrixTimoutFallback(@PathVariable("id") Integer id) throws InterruptedException {
return paymentHystrixService.testHystrixTimeout(id) + "降级服务方法执行!";
}
4.1.2 主启动类激活
@EnableCircuitBreaker
你在消费端 进行了降级 就在消费端添加该注解,反之…
@SpringBootApplication
@EnableEurekaClient //本服务启动后会自动注册进eureka服务中
@EnableCircuitBreaker //对hystrixR熔断机制的支持
public class PaymentHystrixMain8001 {
public static void main(String[] args) {
SpringApplication.run(PaymentHystrixMain8001.class, args);
}
}
4.1.3 消费端特殊配置
开启feign对hystrix的支持
feign:
hystrix:
enabled: true
4.2 全局服务降级
在前面的章节中,存在的问题:
- 每个业务方法都需要一个fallback方法,代码会急剧的膨胀
- 业务方法和fallback混杂在一起
解决方案:
全局服务降级@DefaultProperties(defaultFallback=" 全局异常处理回退方法")
除了个别重要核心业务有专属的fallback方法,其他普通的业务方法可以通过@DefaultProperties(defaultFallback=" ") 跳转到统一的fallback方法。通用的和独享的各自分开,避免了代码膨胀,合理减少了代码量。
全局服务降级的实现:
@RestController
@RequestMapping("/consumer")
@DefaultProperties(defaultFallback = "payment_global_fallback_method") // 配置全局的默认服务降级
public class OrderHystrixController {
@Resource
private PaymentHystrixService paymentHystrixService;
@HystrixCommand // 使用默认的服务降级方法
@GetMapping("/payment/hystrix/ok/{id}")
public String paymentInfo_OK(@PathVariable("id") Integer id) {
String result = paymentHystrixService.paymentInfo_OK(id);
return result;
}
// 特殊定制化的服务降级
@GetMapping("/payment/hystrix/timeout/{id}")
@HystrixCommand(fallbackMethod = "paymentInfo_TimeOutHandler",
commandProperties = {@HystrixProperty(name = HystrixPropertiesManager.EXECUTION_ISOLATION_THREAD_TIMEOUT_IN_MILLISECONDS,
value = "1500")})
public String paymentInfo_TimeOut(@PathVariable("id") Integer id) {
int xx = id / 0;
String result = paymentHystrixService.paymentInfo_TimeOut(id);
return result;
}
// 服务降级执行的方法
String paymentInfo_TimeOutHandler(@PathVariable("id") Integer id) {
return "我是消费者80,对方支付系统繁忙请1.5秒钟后再试或者自己运行出错请检查自己,o(T--T)o\n";
}
// 全局的服务降级方法
public String payment_global_fallback_method() {
return "全局的异常处理";
}
}
4.3 统配服务降级
服务降级,客户端去调用服务端,碰上服务端宕机或关闭
本次案例服务降级处理是在客户端80实现完成的,与服务端8001没有关系只需要为Feign客户端定义的接口添加一个服务降级处理的实现类即可实现解耦
未来常见的异常:运行时异常、超时异常、宕机
为了防止代码膨胀、业务与降级处理分开
根据cloud-consumer-feign-hystrix-order80已经有的PaymentHystrixService接口,重新新建一个类(PaymentFallbackService)实现该接口,统一为接口里面的方法进行异常处理
@Component
public class PaymentFallbackService implements PaymentHystrixService {
@Override
public String paymentInfo_OK(Integer id) {
return "------PaymentFallbackService fall paymentInfo_OK,/(ㄒoㄒ)/~~";
}
@Override
public String paymentInfo_TimeOut(Integer id) {
return "------PaymentFallbackService fall paymentInfo_TimeOut ,/(ㄒoㄒ)/~~";
}
}
yml文件需要配置以下内容:
feign:
hystrix:
enabled: true
Service的@FeignClient注解配置 处理降级的类:
@Component
@FeignClient(name = "CLOUD-PROVIDER-HYSTRIX-PAYMENT", fallback = PaymentFallbackService.class)
public interface PaymentHystrixService {
@GetMapping("/payment/hystrix/ok/{id}")
String paymentInfo_OK(@PathVariable("id") Integer id);
@GetMapping("/payment/hystrix/timeout/{id}")
String paymentInfo_TimeOut(@PathVariable("id") Integer id);
}
测试:
不启动8001消费端口,模拟宕机,访问地址:http://localhost/consumer/payment/hystrix/ok/31
此时服务端provider已经down了,但是我们做了服务降级处理,让客户端在服务端不可用时也会获得提示信息而不会挂起耗死服务器
5. 服务熔断
5.1 概述
熔断机制式应对雪崩效应的一种微服务链路保护机制。当扇出链路的某个微服务出错不可用或者响应时间太长时,会进行服务的降级,进而熔断该节点微服务的调用,快速返回错误的响应信息。
当检测到该节点微服务调用响应正常后,自动恢复调用链路。
熔断状态: 开启 关闭 半开启
在SpringCloud框架中,熔断机制通过Hystrix实现Hystrix会监控微服务间调用的状况。
当失败的调用到一定阈值,缺省时5秒内20此调用失败,就会启动熔断机制,熔断机制的注解是@HystrixCommand
大神论文:https://martinfowler.com/bliki/CircuitBreaker.html

5.2 服务熔断案例
修改 cloud-provider-hystrix-payment8001
新增服务熔断测试接口:
//==========================服务熔断
@HystrixCommand(
fallbackMethod = "paymentCircuitBreaker_fallback",
commandProperties = {
// 是否开启短路器
@HystrixProperty(name = HystrixPropertiesManager.CIRCUIT_BREAKER_ENABLED, value = "true"),
// 请求次数
@HystrixProperty(name = HystrixPropertiesManager.CIRCUIT_BREAKER_REQUEST_VOLUME_THRESHOLD, value = "10"),
// 熔断时间窗口期
@HystrixProperty(name = HystrixPropertiesManager.CIRCUIT_BREAKER_SLEEP_WINDOW_IN_MILLISECONDS, value = "10000"),
// 失败率达到多少后跳闸
@HystrixProperty(name = HystrixPropertiesManager.CIRCUIT_BREAKER_ERROR_THRESHOLD_PERCENTAGE, value = "60")})
public String paymentCircuitBreaker(Integer id) {
if (id < 0) {
throw new RuntimeException("************** id 不能为复数");
}
String serialNumber = IdUtil.simpleUUID();
return Thread.currentThread().getName() + "\t 调用成功,流水号:" + serialNumber;
}
public String paymentCircuitBreaker_fallback(Integer id) {
return "id 不能为负数,请稍后再试,/(ㄒoㄒ)/~~ id:" + id;
}
The precise way that the circuit opening and closing occurs is as follows: 1. Assuming the volume across a circuit meets a certain threshold (HystrixCommandProperties.circuitBreakerRequestVolumeThreshold())... 2. And assuming that the error percentage exceeds the threshold error percentage (HystrixCommandProperties.circuitBreakerErrorThresholdPercentage())... 3. Then the circuit-breaker transitions from CLOSED to OPEN. 4. While it is open, it short-circuits all requests made against that circuit-breaker. 5. After some amount of time (HystrixCommandProperties.circuitBreakerSleepWindowInMilliseconds()), the next single request is let through (this is the HALF-OPEN state). If the request fails, the circuit-breaker returns to the OPEN state for the duration of the sleep window. If the request succeeds, the circuit-breaker transitions to CLOSED and the logic in 1. takes over again.
翻译:
断路器打开和关闭发送的具体方式如下:
- 假设通过的请求次数满足一定的阈值
HystrixCommandProperties.circuitBreakerRequestVolumeThreshold - 并假设错误请求的百分比在窗口时间(
HystrixCommandProperties.metricsRollingStatisticalWindowInMilliseconds)内超过阈值设置错误请求的百分比HystrixCommandProperties.circuitBreakerErrorThresholdPercentage - 然后断路器从 转变
CLOSED为OPEN。 - 当它打开时,它会将针对该断路器的所有请求短路
- 一段时间后(
HystrixCommandProperties.circuitBreakerSleepWindowInMilliseconds),下一个请求被允许通过(这是HALF-OPEN状态)。如果请求失败,断路器将OPEN在睡眠窗口期间返回状态。如果请求成功,断路器转换到第一步CLOSED中的逻辑再次循环。
Controller新增
@GetMapping("/circuit/{id}")
public String paymentCircuitBreaker(@PathVariable("id") Integer id) {
String result = paymentService.paymentCircuitBreaker(id);
log.info("result ===== " + result);
return result;
}
测试:
在10秒内多次访问携带负号的idhttp://localhost:8001/payment/circuit/-1,在多次错误访问后,将触发访问熔断,在熔断期间正常访问携带正号的id也会返回的是服务降级处理方法返回的内容。只有过了一短时间,才能正常返回服务调用
5.3 熔断总结
5.3.1 熔断类型
- 熔断打开:请求不再进行调用当前服务,内部设置时钟一般为MTTR(平均故障处理时间),当打开时长达到所设时钟则进入半熔断状态
- 熔断关闭:熔断关闭不会对服务进行熔断
- 熔断半开:部分请求根据规则调用当前服务,如果请求成功且符合规则则认为当前服务恢复正常,关闭熔断
5.3.2 官方的流程切换图

5.3.3 断路器在什么情况下开始起作用

涉及到断路器的三个重要参数:快照时间窗、请求总数阀值、错误百分比阀值。
- 快照时间窗(
metrics.rollingStats.timeInMilliseconds)
断路器确定是否打开需要统计一些请求和错误数据,而统计的时间范围就是快照时间窗,默认为最近的10秒。
- 请求总数阈值(
circuitBreaker.requestVolumeThreshold)
在快照时间窗内,必须满足请求总数阀值才有资格熔断。默认为20,意味着在10秒内,如果该hystrix命令的调用次数不足20次,即使所有的请求都超时或其他原因失败,断路器都不会打开。
- 错误百分比阈值(
circuitBreaker.errorThresholdPercentage)
当请求总数在快照时间窗内超过了阀值,比如发生了30次调用,如果在这30次调用中,有15次发生了超时异常,也就是超过50%的错误百分比,在默认设定50%阀值情况下,这时候就会将断路器打开。
5.3.4 断路器开始或者关闭条件
- 当满足一定的阈值的时候(默认是10秒内超过20个请求次数)
- 当失败率达到一定的时候(默认10秒内超过50%的请求失败)
- 到达以上阈值,断路器将会开启
- 当开启的时候,所有的请求都不会进行转发。
- 一段时间后(默认是5秒),这个时候断路器是半开状态,会让其中一个请求进行转发,如果成功,断路器关闭,如果失败,继续开启
5.3.5 断路器打开之后
再有请求调用的时候,将不会调用主逻辑,而是直接调用降级fallback。通过断路器实现了自动地发现错误并将降级逻辑切换为主逻辑,减少响应延迟的效果。
原来的主逻辑要如何恢复呢?
当断路器打开,对主逻辑进行熔断之后,hystrix会启动一个休眠时间窗,在这个时间窗内,降级逻辑是临时的成为主逻辑,当休眠时间窗到期,断路器将进入半开状态,释放一次请求到原来的主逻辑上,如果此次请求正常返回,那么断路器将继续闭合,主逻辑恢复,如果这次请求依然有问题,断路器继续进入打开状态,休眠时间窗重新计时。
5.4 All配置
//========================All
@HystrixCommand(fallbackMethod = "str_fallbackMethod",
groupKey = "strGroupCommand",
commandKey = "strCommand",
threadPoolKey = "strThreadPool",
commandProperties = {
// 设置隔离策略,THREAD 表示线程池 SEMAPHORE:信号池隔离
@HystrixProperty(name = "execution.isolation.strategy", value = "THREAD"),
// 当隔离策略选择信号池隔离的时候,用来设置信号池的大小(最大并发数)
@HystrixProperty(name = "execution.isolation.semaphore.maxConcurrentRequests", value = "10"),
// 配置命令执行的超时时间
@HystrixProperty(name = "execution.isolation.thread.timeoutinMilliseconds", value = "10"),
// 是否启用超时时间
@HystrixProperty(name = "execution.timeout.enabled", value = "true"),
// 执行超时的时候是否中断
@HystrixProperty(name = "execution.isolation.thread.interruptOnTimeout", value = "true"),
// 执行被取消的时候是否中断
@HystrixProperty(name = "execution.isolation.thread.interruptOnCancel", value = "true"),
// 允许回调方法执行的最大并发数
@HystrixProperty(name = "fallback.isolation.semaphore.maxConcurrentRequests", value = "10"),
// 服务降级是否启用,是否执行回调函数
@HystrixProperty(name = "fallback.enabled", value = "true"),
// 是否启用断路器
@HystrixProperty(name = "circuitBreaker.enabled", value = "true"),
// 该属性用来设置在滚动时间窗中,断路器熔断的最小请求数。例如,默认该值为 20 的时候,
// 如果滚动时间窗(默认10秒)内仅收到了19个请求, 即使这19个请求都失败了,断路器也不会打开。
@HystrixProperty(name = "circuitBreaker.requestVolumeThreshold", value = "20"),
// 该属性用来设置在滚动时间窗中,表示在滚动时间窗中,在请求数量超过
// circuitBreaker.requestVolumeThreshold 的情况下,如果错误请求数的百分比超过50,
// 就把断路器设置为 "打开" 状态,否则就设置为 "关闭" 状态。
@HystrixProperty(name = "circuitBreaker.errorThresholdPercentage", value = "50"),
// 该属性用来设置当断路器打开之后的休眠时间窗。 休眠时间窗结束之后,
// 会将断路器置为 "半开" 状态,尝试熔断的请求命令,如果依然失败就将断路器继续设置为 "打开" 状态,
// 如果成功就设置为 "关闭" 状态。
@HystrixProperty(name = "circuitBreaker.sleepWindowinMilliseconds", value = "5000"),
// 断路器强制打开
@HystrixProperty(name = "circuitBreaker.forceOpen", value = "false"),
// 断路器强制关闭
@HystrixProperty(name = "circuitBreaker.forceClosed", value = "false"),
// 滚动时间窗设置,该时间用于断路器判断健康度时需要收集信息的持续时间
@HystrixProperty(name = "metrics.rollingStats.timeinMilliseconds", value = "10000"),
// 该属性用来设置滚动时间窗统计指标信息时划分"桶"的数量,断路器在收集指标信息的时候会根据
// 设置的时间窗长度拆分成多个 "桶" 来累计各度量值,每个"桶"记录了一段时间内的采集指标。
// 比如 10 秒内拆分成 10 个"桶"收集这样,所以 timeinMilliseconds 必须能被 numBuckets 整除。否则会抛异常
@HystrixProperty(name = "metrics.rollingStats.numBuckets", value = "10"),
// 该属性用来设置对命令执行的延迟是否使用百分位数来跟踪和计算。如果设置为 false, 那么所有的概要统计都将返回 -1。
@HystrixProperty(name = "metrics.rollingPercentile.enabled", value = "false"),
// 该属性用来设置百分位统计的滚动窗口的持续时间,单位为毫秒。
@HystrixProperty(name = "metrics.rollingPercentile.timeInMilliseconds", value = "60000"),
// 该属性用来设置百分位统计滚动窗口中使用 “ 桶 ”的数量。
@HystrixProperty(name = "metrics.rollingPercentile.numBuckets", value = "60000"),
// 该属性用来设置在执行过程中每个 “桶” 中保留的最大执行次数。如果在滚动时间窗内发生超过该设定值的执行次数,
// 就从最初的位置开始重写。例如,将该值设置为100, 滚动窗口为10秒,若在10秒内一个 “桶 ”中发生了500次执行,
// 那么该 “桶” 中只保留 最后的100次执行的统计。另外,增加该值的大小将会增加内存量的消耗,并增加排序百分位数所需的计算时间。
@HystrixProperty(name = "metrics.rollingPercentile.bucketSize", value = "100"),
// 该属性用来设置采集影响断路器状态的健康快照(请求的成功、 错误百分比)的间隔等待时间。
@HystrixProperty(name = "metrics.healthSnapshot.intervalinMilliseconds", value = "500"),
// 是否开启请求缓存
@HystrixProperty(name = "requestCache.enabled", value = "true"),
// HystrixCommand的执行和事件是否打印日志到 HystrixRequestLog 中
@HystrixProperty(name = "requestLog.enabled", value = "true"),
},
threadPoolProperties = {
// 该参数用来设置执行命令线程池的核心线程数,该值也就是命令执行的最大并发量
@HystrixProperty(name = "coreSize", value = "10"),
// 该参数用来设置线程池的最大队列大小。当设置为 -1 时,线程池将使用 SynchronousQueue 实现的队列,
// 否则将使用 LinkedBlockingQueue 实现的队列。
@HystrixProperty(name = "maxQueueSize", value = "-1"),
// 该参数用来为队列设置拒绝阈值。 通过该参数, 即使队列没有达到最大值也能拒绝请求。
// 该参数主要是对 LinkedBlockingQueue 队列的补充,因为 LinkedBlockingQueue
// 队列不能动态修改它的对象大小,而通过该属性就可以调整拒绝请求的队列大小了。
@HystrixProperty(name = "queueSizeRejectionThreshold", value = "5"),
}
)
public String strConsumer() {
return "hello 2020";
}
public String str_fallbackMethod()
{
return "*****fall back str_fallbackMethod";
}
6. 服务限流
刀用在刀刃上,在spring cloud alibaba Sentinel时再讨论!
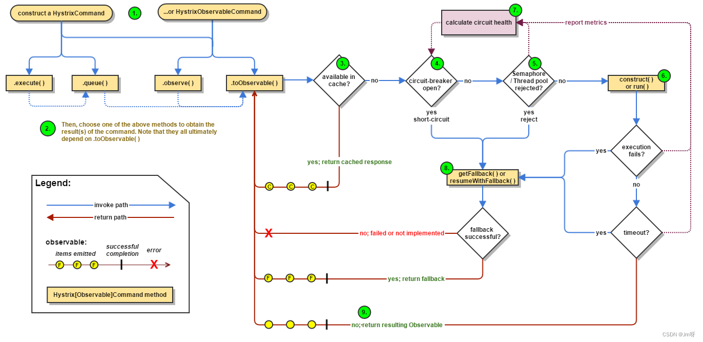
7. Hystrix工作流程
github官方说明:https://github.com/Netflix/Hystrix/wiki/How-it-Works

8. 服务监控
除了隔离依赖服务的调用以外,Hystrix还提供了准实时的调用监控(Hystrix Dashboard)Hystrix会持续的记录所有通过Hystrix发起的请求的执行信息,并以统计报表和图形的形式展示给用户,包括每秒执行多少请求多少成功,多少失败等,Netflix通过hystrix-metrics-event-stream项目实现了对以上指标的监控,Spring Cloud提供了Hystrix Dashboard的整合,对监控内容转化成可视化页面。
8.1 搭建HystrixDashboard
Hystrix 做服务监控还需要创建一个模块,而阿里巴巴的sentinel 直接给你要给网站就能使用
8.1.1 创建新的模块 could-consumer-hystrix-dashboard9001
8.1.2 pom
<?xml version="1.0" encoding="UTF-8"?>
<project xmlns="http://maven.apache.org/POM/4.0.0"
xmlns:xsi="http://www.w3.org/2001/XMLSchema-instance"
xsi:schemaLocation="http://maven.apache.org/POM/4.0.0 http://maven.apache.org/xsd/maven-4.0.0.xsd">
<parent>
<artifactId>cloud2022</artifactId>
<groupId>com.jm.springcloud</groupId>
<version>1.0-SNAPSHOT</version>
</parent>
<modelVersion>4.0.0</modelVersion>
<artifactId>cloud-consumer-hystrix-dashboard9001</artifactId>
<dependencies>
<dependency>
<groupId>org.springframework.cloud</groupId>
<artifactId>spring-cloud-starter-netflix-hystrix-dashboard</artifactId>
</dependency>
<dependency>
<groupId>org.springframework.boot</groupId>
<artifactId>spring-boot-starter-actuator</artifactId>
</dependency>
<dependency>
<groupId>org.springframework.boot</groupId>
<artifactId>spring-boot-devtools</artifactId>
<scope>runtime</scope>
<optional>true</optional>
</dependency>
<dependency>
<groupId>org.projectlombok</groupId>
<artifactId>lombok</artifactId>
<optional>true</optional>
</dependency>
<dependency>
<groupId>org.springframework.boot</groupId>
<artifactId>spring-boot-starter-test</artifactId>
<scope>test</scope>
</dependency>
</dependencies>
</project>
8.1.3 yml配置
server:
port: 9001
8.1.4 主启动类
添加上@EnableHystrixDashboard注解
@SpringBootApplication
@EnableHystrixDashboard
public class HystrixDashboardMain9001 {
public static void main(String[] args) {
SpringApplication.run(HystrixDashboardMain9001.class, args);
}
}
8.1.5 需要监控的服务都需要添加以下该依赖
其他使用Hystrix进行服务降级的服务想要接入监控需要配置监控依赖:
<dependency>
<groupId>org.springframework.boot</groupId>
<artifactId>spring-boot-starter-actuator</artifactId>
</dependency>
8.1.6 测试
浏览器输入 http://localhost:9001/hystrix
进入下面页面

8.2 监控8001提供端
8001提供端 一定要有下面两个依赖
<dependency>
<groupId>org.springframework.boot</groupId>
<artifactId>spring-boot-starter-web</artifactId>
</dependency>
<dependency>
<groupId>org.springframework.boot</groupId>
<artifactId>spring-boot-starter-actuator</artifactId>
</dependency>
新版本Hystrix需要在主启动类中指定监控路径,否则会触发Unable to connect to Command Metric Stream. 404

/**
*
* 此配置是为了服务监控而配置,与服务容错本身无关,springcLoud升级后的坑
* ServletRegistrationBean因为springboot的默认路径不是"/hystrix.stream" ,
* 只要在自己的项目里配置上下面的servlet就可以了
* @return
*/
@Bean
public ServletRegistrationBean getServlet() {
HystrixMetricsStreamServlet streamServlet = new HystrixMetricsStreamServlet();
ServletRegistrationBean registrationBean = new ServletRegistrationBean(streamServlet);
registrationBean.setLoadOnStartup(1);
registrationBean.addUrlMappings("/hystrix.stream");
registrationBean.setName("HystrixMetricsStreamServlet");
return registrationBean;
}
测试:
- 启动eurekaServer
- 启动监控平台9001
- 启动8001
- 访问:http://localhost:8001/hystrix.stream
- 接入8001进行监控

此时的监控页面:

8.3 如何查看仪表盘
7色

1圈
实心圆:共有两种含义。它通过颜色的变化代表了实例的健康程度,它的健康度从绿色<黄色<橙色<红色递减。
该实心圆除了颜色的变化之外,它的大小也会根据实例的请求流量发生变化,流量越大该实心圆就越大。所以通过该实心圆的展示,就可以在大量的实例中快速的发现故障实例和高压力实例。
1线
曲线:用来记录2分钟内流量的相对变化,可以通过它来观察到流量的上升和下降趋势。
整图说明

整图说明2

691

被折叠的 条评论
为什么被折叠?



